Poznámka:
Přístup k této stránce vyžaduje autorizaci. Můžete se zkusit přihlásit nebo změnit adresáře.
Přístup k této stránce vyžaduje autorizaci. Můžete zkusit změnit adresáře.
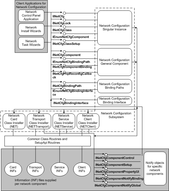
Následující diagram znázorňuje, jak klientské aplikace, které instalují nebo řídí sítě, volají subsystém konfigurace sítě . Tento subsystém volá instalační programy síťových tříd k instalaci síťových komponent a k registraci objektů s upozorněním na tyto komponenty. Upozorněte objekty zpět do subsystému a nakonfigurujte síť jménem těchto komponent, které objekty vlastní.