Anmerkung
Der Zugriff auf diese Seite erfordert eine Genehmigung. Du kannst versuchen, dich anzumelden oder die Verzeichnisse zu wechseln.
Der Zugriff auf diese Seite erfordert eine Genehmigung. Du kannst versuchen , die Verzeichnisse zu wechseln.
GILT FÜR: Alle API Management-Ebenen
Back-End-APIs werden in eine Azure API-Verwaltungs-API importiert oder manuell erstellt und verwaltet. In den Schritten in diesem Lernprogramm wird beschrieben, wie Sie:
- Verwenden Sie die API-Verwaltung, um eine leere HTTP-API zu erstellen.
- Manuelles Verwalten einer HTTP-API.
- Legen Sie eine Richtlinie für eine API fest, sodass sie eine simulierte Antwort zurückgibt.
Mit dieser Methode können Entwickler mit der Implementierung und dem Testen der API-Verwaltungsinstanz fortfahren, auch wenn das Back-End nicht verfügbar ist, um echte Antworten zu senden.
Tipp
API-Teams können dieses Feature in Arbeitsbereichen verwenden. Arbeitsbereiche bieten isolierten Administrationszugriff auf APIs und ihre eigenen API-Runtimeumgebungen.
Die Möglichkeit, simulierte Antworten zu erstellen, ist in vielen Szenarien nützlich:
- Wenn die API-Fassade zuerst entworfen wird und die Back-End-Implementierung später erfolgt, oder wenn das Back-End parallel entwickelt wird.
- Wenn das Back-End vorübergehend nicht betriebsbereit ist oder nicht skaliert werden kann.
In diesem Tutorial lernen Sie Folgendes:
- Erstellen einer Test-API
- Hinzufügen eines Vorgangs zur Test-API
- Aktivieren der Antwortsimulation
- Testen der simulierten API
Voraussetzungen
- Lernen Sie die Terminologie der API-Verwaltung kennen.
- Verstehen des Konzepts von Richtlinien in der API-Verwaltung.
- Absolvieren Sie den Schnellstart Erstellen einer Azure API Management-Instanz.
Erstellen einer Test-API
In diesem Abschnitt erfahren Sie, wie Sie eine HTTP-API ohne Back-End erstellen.
Melden Sie sich beim Azure-Portal an, und navigieren Sie zu Ihrer API Management-Instanz.
Wählen Sie APIs>+ API hinzufügen>HTTP-Kachel aus:
Wählen Sie im Fenster HTTP-API erstellen die Option Vollständig aus.
Geben Sie im Anzeigenamen"Test-API" ein.
Wählen Sie in "Produkte" "Unbegrenzt" aus, wenn dieser Wert verfügbar ist. Dieser Wert ist nur in einigen Ebenen verfügbar. Sie können den Wert für dieses Lernprogramm leer lassen, aber Sie müssen die API einem Produkt zuordnen, um ihn zu veröffentlichen. Weitere Informationen finden Sie unter Importieren und Veröffentlichen Ihrer ersten API.
Wählen Sie in Gateways"Verwaltet" aus, wenn diese Option verfügbar ist. (Diese Option ist nur in bestimmten Dienstebenen verfügbar.)
Klicken Sie auf Erstellen.
Hinzufügen eines Vorgangs zur Test-API
Eine API macht mindestens einen Vorgang verfügbar. In diesem Abschnitt fügen Sie der von Ihnen erstellten HTTP-API einen Vorgang hinzu. Das Aufrufen des Vorgangs nach Abschluss der Schritte in diesem Abschnitt löst einem Fehler aus. Nachdem Sie die Schritte im Abschnitt Antwortsimulierung aktivieren ausgeführt haben, wird keine Fehlermeldung angezeigt.
Wählen Sie die API aus, die Sie im vorherigen Schritt erstellt haben.
Klicken Sie auf + Vorgang hinzufügen.
Geben Sie im Frontend-Fenster die folgenden Werte ein:
Einstellung Wert BESCHREIBUNG Anzeigename Testanruf Der Name, der im Entwicklerportal angezeigt wird. URL (erstes Feld) GET Wählen Sie eines der vordefinierten HTTP-Verben aus. URL (zweites Feld) /Test Ein URL-Pfad für die API. Beschreibung Eine optionale Beschreibung des Vorgangs. Es stellt Dokumentation im Entwicklerportal den Entwicklern zur Verfügung, die die API verwenden. Wählen Sie die Registerkarte "Antworten " aus, die sich unter den Feldern "URL", " Anzeigename" und "Beschreibung " befindet. Sie geben Werte auf dieser Registerkarte ein, um Antwortstatuscodes, Inhaltstypen, Beispiele und Schemas zu definieren.
Wählen Sie +Antwort hinzufügen, und wählen Sie dann in der Liste 200 OK aus.
Wählen Sie im Abschnitt "Representations " die Option +Darstellung hinzufügen aus.
Geben Sie "application/json " in das Suchfeld ein, und wählen Sie dann den Inhaltstyp "application/json " aus.
Geben Sie im Feld Beispiel die Zeichenfolge
{ "sampleField" : "test" }ein.Wählen Sie Speichern aus.
Obwohl es für dieses Beispiel nicht erforderlich ist, können Sie weitere Einstellungen für einen API-Vorgang auf anderen Registerkarten konfigurieren, wie in der folgenden Tabelle beschrieben:
| Registerkarte | BESCHREIBUNG |
|---|---|
| Abfrage | Fügen Sie Abfrageparameter hinzu. Neben einem Namen und einer Beschreibung können Sie auch Werte angeben, die einem Abfrageparameter zugewiesen werden. Sie können einen der Werte als Standardwert (optional) markieren. |
| Anforderung | Definieren Sie Inhaltstypen, Beispiele und Schemas für die Anforderung. |
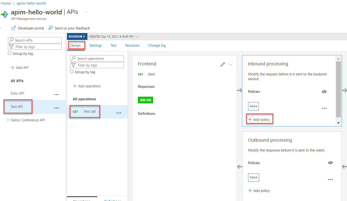
Aktivieren der Antwortsimulation
Wählen Sie die API aus, die Sie im Schritt Erstellen einer Test-API erstellt haben.
Stellen Sie sicher, dass die Registerkarte " Entwurf " ausgewählt ist.
Wählen Sie den Testvorgang aus, den Sie hinzugefügt haben.
Klicken Sie im Abschnitt Eingehende Verarbeitung auf Richtlinie hinzufügen.
Wählen Sie die Kachel " Simulierte Antworten " aus dem Katalog aus:
Stellen Sie sicher , dass 200 OK, anwendung/json im Api-Verwaltungsantwortfeld angezeigt wird. Diese Auswahl gibt an, dass Ihre API das Antwortbeispiel zurückgeben soll, das Sie im vorherigen Abschnitt definiert haben.
Wählen Sie Speichern aus.
Tipp
Ein gelber Balken mit dem Text "Mocking ist aktiviert" erscheint. Diese Meldung gibt an, dass die von API Management zurückgegebenen Antworten von der Simulationsrichtlinie simuliert und nicht vom Back-End erzeugt werden.
Testen der simulierten API
Wählen Sie die API aus, die Sie im Schritt Erstellen einer Test-API erstellt haben.
Stellen Sie auf der Registerkarte " Test " sicher, dass die Testaufruf-API ausgewählt ist, und wählen Sie dann "Senden" aus, um einen Testaufruf auszuführen:
Die HTTP-Antwort zeigt den JSON-Code an, der im ersten Abschnitt des Lernprogramms als Beispiel bereitgestellt wird:
Nächster Schritt
Gehen Sie zum nächsten Tutorial über:









