Freigeben über


Diagrammansicht

Die Diagrammansicht bietet eine visuelle Möglichkeit, Daten im Power Query Editor aufzubereiten. Mit dieser Schnittstelle können Sie problemlos Abfragen erstellen und den Datenaufbereitungsprozess visualisieren. Die Diagrammansicht vereinfacht den Einstieg in die Datenverarbeitung. Es beschleunigt den Datenaufbereitungsprozess und hilft Ihnen, den Dataflow schnell zu verstehen, sowohl die „Gesamtansicht“, wie Abfragen zusammenhängen, als auch die „Detailansicht“ der spezifischen Datenaufbereitungsschritte in einer Abfrage.

Dieser Artikel gibt einen Überblick über die Möglichkeiten der Diagrammansicht.

Screenshot der Power Query-Schnittstelle mit drei Abfragen, die in der Diagrammansicht angezeigt werden.

Diese Funktion wird durch Auswahl von Diagrammansicht auf der Registerkarte Ansicht in der Multifunktionsleiste aktiviert. Sie können die Diagrammansicht auch aktivieren, indem Sie das Diagrammansichtssymbol unten rechts im Power Query-Editor auswählen. Wenn die Diagrammansicht aktiviert ist, werden der Bereich "Schritte" und der Abfragebereich reduziert.

Screenshot der Option

Screenshot des Diagrammansichtssymbols im unteren rechten Teil des Power Query-Editors.

Hinweis

Derzeit ist die Diagrammansicht nur in Power Query Online verfügbar.

Erstellen von Abfragen mit der Diagrammansicht

Die Diagrammansicht bietet Ihnen eine visuelle Schnittstelle zum Erstellen, Anzeigen oder Ändern Ihrer Abfragen. In der Diagrammansicht können Sie mithilfe der get data experience eine Verbindung zu vielen verschiedenen Arten von Datenquellen herstellen.

Die Diagrammansicht ist auch mit der Datenvorschau und der Multifunktionsleiste verbunden, so dass Sie in der Datenvorschau Spalten auswählen können.

Sie können einen neuen Schritt innerhalb einer Abfrage nach dem aktuell ausgewählten Schritt hinzufügen, indem Sie die Schaltfläche + wählen und dann entweder nach der Transformation suchen oder das Element aus dem Kontextmenü auswählen. Diese Elemente sind die gleichen Transformationen, die Sie im Power Query-Editor-Menüband finden.

Screenshot mit einem Beispiel für die Verwendung des Plussymbols in einer Abfrage zum Hinzufügen eines neuen Schritts in der Abfrage.

Wenn Sie die Transformation im Kontextmenü suchen und auswählen, wird der Schritt der Abfrage hinzugefügt.

Screenshot der Transformation

Hinweis

Weitere Informationen zum Verfassen von Abfragen im Abfrage-Editor mithilfe der Multifunktionsleiste des Power Query-Editors oder der Datenvorschau finden Sie unter Power Query Quickstart.

Aktionen auf Abfrageebene

Sie können zwei schnelle Aktionen für eine Abfrage durchführen:Erweitern/Kollabieren einer Abfrage und Hervorheben verwandter Abfragen. Diese Schnellaktionen werden bei einer aktiven ausgewählten Abfrage oder beim Überfahren einer Abfrage mit dem Mauszeiger angezeigt.

Screenshot der Schaltflächen für schnelle Aktionen in einer Abfrage, wie in der Diagrammansicht dargestellt.

Sie können weitere Aktionen auf Abfrageebene ausführen, z. B. Duplikat, Verweis usw., indem Sie das Kontextmenü der Abfrageebene (die drei vertikalen Punkte) auswählen. Sie können auch mit der rechten Maustaste auf die Abfrage klicken, um das gleiche Kontextmenü zu erhalten.

Screenshot des Kontextmenüs der Abfrage mit weiteren bereitgestellten Aktionen auf Abfrageebene.

Abfrage erweitern oder reduzieren

Um eine Abfrage zu erweitern oder zu reduzieren, klicken Sie mit der rechten Maustaste auf die Abfrage und wählen Sie Expand/Collapse aus dem Kontextmenü der Abfrage. Sie können auch auf die Abfrage doppelklicken, um eine Abfrage zu erweitern oder zu reduzieren.

Screenshot mit Hervorhebung der Schaltfläche

Um alle verwandten Abfragen für eine bestimmte Abfrage anzuzeigen, klicken Sie mit der rechten Maustaste in eine Abfrage und wählen Sie Verwandte Abfragen hervorheben. Sie können auch die Schaltfläche „Verwandte Abfragen hervorheben“ oben rechts in einer Abfrage auswählen.

Screenshot, der die Schaltfläche

Wenn Sie z. B. die Schaltfläche "Hervorheben verwandter Abfragen" in der Abfrage " Top US Customers " auswählen, werden die Abfragen "Kunden " und "Bestellungen " dann hervorgehoben.

Screenshot mit hervorgehobenen verwandten Abfragen für die Abfrage

Löschabfrage

Um eine Abfrage zu löschen, klicken Sie mit der rechten Maustaste auf eine Abfrage und wählen Sie Löschen aus dem Kontextmenü. Ein weiteres Popup fordert Sie auf, den Löschvorgang zu bestätigen.

Screenshot der Option

Abfrage umbenennen

Um eine Abfrage umzubenennen, klicken Sie mit der rechten Maustaste auf eine Abfrage und wählen Sie Umbenennen aus dem Kontextmenü.

Screenshot der Option

Laden aktivieren

Um sicherzustellen, dass die von der Abfrage gelieferten Ergebnisse für die nachgelagerte Verwendung, z. B. die Erstellung von Berichten, zur Verfügung stehen, ist Enable load standardmäßig auf true gesetzt. Falls Sie das Laden für eine bestimmte Abfrage deaktivieren müssen, klicken Sie mit der rechten Maustaste auf eine Abfrage und wählen Sie Enable load. Die Abfragen, bei denen "Laden aktivieren " auf "false" festgelegt ist, werden mit einer grauen Gliederung angezeigt.

Screenshot der Option

Dupliziert

Um eine Kopie einer bestimmten Abfrage zu erstellen, klicken Sie mit der rechten Maustaste auf die Abfrage und wählen Sie Duplizieren. In der Diagrammansicht wird eine neue duplizierte Abfrage angezeigt.

Screenshot der doppelten Option im Kontextmenü der Abfrage hervorgehoben.

Verweis

Durch Verweisen auf eine Abfrage wird eine neue Abfrage erstellt. Die neue Abfrage verwendet die Schritte der vorherigen Abfrage, ohne die Abfrage duplizieren zu müssen. Darüber hinaus werden alle Änderungen in der ursprünglichen Abfrage an die referenzierte Abfrage übertragen. Um eine Abfrage zu referenzieren, klicken Sie mit der rechten Maustaste in die Abfrage und wählen Sie Referenz.

Screenshot der Referenzoption im Kontextmenü der Abfrage hervorgehoben.

In Gruppe verschieben

Sie können Ordner anlegen und die Abfragen zu organisatorischen Zwecken in diese Ordner verschieben. Diese Ordner werden Gruppen genannt. Um eine bestimmte Abfrage in eine Abfragegruppe zu verschieben, klicken Sie mit der rechten Maustaste in eine Abfrage und wählen Sie In Gruppe verschieben. Sie können die Abfragen in eine bestehende Gruppe verschieben oder eine neue Abfragegruppe erstellen.

Screenshot der hervorgehobenen Option

Sie können die Abfragegruppen oberhalb des Abfragefeldes in der Diagrammansicht anzeigen.

Screenshot des Symbols und der Beschriftung, das die Gruppe angibt, in die die Abfrage verschoben wird.

Erstellen einer Funktion

Wenn Sie denselben Satz von Transformationen auf verschiedene Abfragen oder Werte anwenden müssen, kann die Erstellung von benutzerdefinierten Power Query Funktionen nützlich sein. Weitere Informationen über benutzerdefinierte Funktionen finden Sie unter Benutzerdefinierte Funktionen verwenden. Um eine Abfrage in eine wiederverwendbare Funktion umzuwandeln, klicken Sie mit der rechten Maustaste auf eine bestimmte Abfrage und wählen Sie Funktion erstellen.

Screenshot der Option

In Parameter umwandeln

Ein Parameter bietet die Flexibilität, die Ausgabe Ihrer Abfragen in Abhängigkeit von ihrem Wert dynamisch zu ändern und fördert die Wiederverwendbarkeit. Wenn Sie einen nicht strukturierten Wert wie Datum, Text, Zahl usw. konvertieren möchten, klicken Sie mit der rechten Maustaste in die Abfrage, und wählen Sie "In Parameter konvertieren" aus.

Option In Parameter umwandeln im Kontextmenü der Abfrage.

Hinweis

Weitere Informationen über Parameter finden Sie unter Power Query Parameter.

Erweiterter Editor

Mit dem erweiterten Editor können Sie den Code anzeigen, den der Power Query-Editor mit jedem Schritt erstellt. Um den Code für eine bestimmte Abfrage anzuzeigen, klicken Sie mit der rechten Maustaste in die Abfrage, und wählen Sie den erweiterten Editor aus.

Screenshot der erweiterten Editor-Option im Kontextmenü der Abfrage hervorgehoben.

Hinweis

Weitere Informationen über den im erweiterten Editor verwendeten Code finden Sie unter Power Query M language specification.

Abfragename und Beschreibung bearbeiten

Um den Namen einer Abfrage zu bearbeiten oder eine Beschreibung hinzuzufügen, klicken Sie mit der rechten Maustaste in eine Abfrage und wählen Sie Eigenschaften.

Screenshot der Eigenschaftenoption im Kontextmenü der Abfrage hervorgehoben.

Diese Aktion öffnet ein Dialogfeld, in dem Sie den Namen der Abfrage bearbeiten oder der Abfragebeschreibung hinzufügen oder ändern können.

Screenshot des Abfrageeigenschaftenfensters für die Abfrage

Abfragen mit einer Abfragebeschreibung weisen ein Angebot auf (i Symbol). Sie können die Abfragebeschreibung anzeigen, indem Sie den Mauszeiger über den Abfragenamen bewegen.

Screenshot des Angebotes oder des Symbols

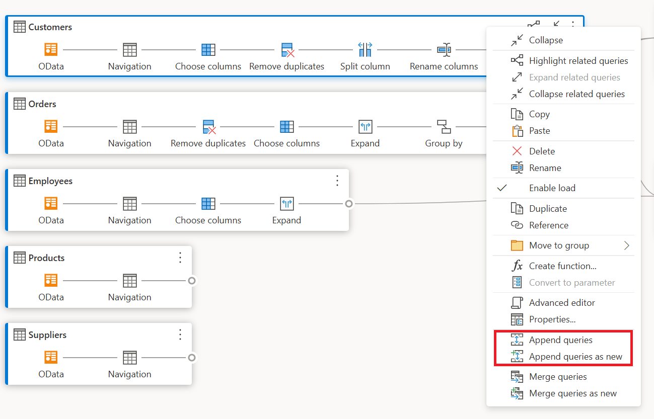
Abfragen anhängen/Abfragen als neu anhängen

Um Abfragen anzuhängen oder eine UNION auszuführen, klicken Sie mit der rechten Maustaste auf eine Abfrage und wählen Sie Abfragen anhängen. Diese Aktion zeigt das Dialogfeld "Anfügen " an, in dem Sie der aktuellen Abfrage weitere Tabellen hinzufügen können. Anfragen als neu anhängen zeigt ebenfalls das Anfügen-Dialogfeld an, ermöglicht jedoch das Anhängen mehrerer Tabellen in eine neue Abfrage.

Screenshot der Optionen für Anfügeabfragen im Kontextmenü der Abfrage hervorgehoben.

Hinweis

Weitere Informationen über das Anhängen von Abfragen in Power Query finden Sie unter Abfragen anhängen.

Abfragen zusammenführen/Abfragen als neue Abfragen zusammenführen

Um Abfragen zusammenzuführen oder zu JOINen, klicken Sie mit der rechten Maustaste in eine Abfrage und wählen Sie Abfragen zusammenführen. Mit dieser Aktion wird das Dialogfeld "Zusammenführen " mit der ausgewählten Abfrage als linke Tabelle des Seriendruckvorgangs angezeigt. Das Zusammenführen von Abfragen als neu zeigt auch das Dialogfeld "Zusammenführen " an, ermöglicht ihnen jedoch das Zusammenführen von zwei Tabellen in einer neuen Abfrage.

Screenshot der Optionen für Die Zusammenführungsabfragen im Kontextmenü der Abfrage hervorgehoben.

Hinweis

Weitere Informationen über das Zusammenführen von Abfragen in Power Query finden Sie unter Übersicht über das Zusammenführen von Abfragen.

Schrittweise Aktionen

Wenn Sie mit der rechten Maustaste auf einen Schritt klicken, können Sie Aktionen auf Schritthöhe durchführen, wie Einstellungen bearbeiten, Umbenennen, und so weiter.

Screenshot der Aktionen auf Schrittebene, die im Kontextmenü angezeigt werden, nachdem Sie mit der rechten Maustaste auf einen Schritt geklickt haben.

Einstellungen bearbeiten

Um die Einstellungen der Stufe zu bearbeiten, klicken Sie mit der rechten Maustaste auf die Stufe und wählen Sie Einstellungen bearbeiten. Alternativ können Sie auf den Schritt (mit Schritteinstellungen) doppelklicken und direkt zum Dialogfeld "Einstellungen" gelangen. Im Dialogfeld „Einstellungen“ können Sie die Einstellungen für die Stufen anzeigen oder ändern. Die folgende Abbildung zeigt beispielsweise das Dialogfeld für die Einstellungen des Schritts Spalte teilen.

Screenshot des Dialogfelds

Schritt umbenennen

Um einen Schritt umzubenennen, klicken Sie mit der rechten Maustaste auf den Schritt und wählen Sie Umbenennen. Mit dieser Aktion wird das Dialogfeld Schritteigenschaften geöffnet. Geben Sie den gewünschten Namen ein und wählen Sie dann OK.

Screenshot der Option

Schritt entfernen

Um einen Schritt zu löschen, klicken Sie mit der rechten Maustaste auf den Schritt und wählen Sie Löschen. Um eine Reihe von Schritten bis zum Ende zu löschen, klicken Sie mit der rechten Maustaste auf den Schritt und wählen Sie Löschen bis Ende.

Screenshot der Optionen

Bewegung vor/nach

Um einen Schritt um eine Position zu verschieben, klicken Sie mit der rechten Maustaste auf einen Schritt und wählen Sie Verschieben vor. Um einen Schritt um eine Position nach hinten zu verschieben, klicken Sie mit der rechten Maustaste auf einen Schritt und wählen Sie Verschieben nach.

Screenshot der Optionen

Auszug vorherige

Wenn Sie alle vorherigen Schritte in eine neue Abfrage extrahieren möchten, klicken Sie mit der rechten Maustaste auf den ersten Schritt, den Sie nicht in die Abfrage aufnehmen möchten, und wählen Sie dann "Vorheriges Extrahieren" aus.

Screenshot der Option

Schrittname und Beschreibung bearbeiten

Um Schrittbeschreibungen hinzuzufügen, klicken Sie mit der rechten Maustaste auf einen Schritt in einer Abfrage und wählen Sie dann Eigenschaften.

Screenshot der Option

Diese Aktion öffnet ein Dialogfeld, in dem Sie die Schrittbeschreibung hinzufügen können. Diese Schrittbeschreibung ist praktisch, wenn Sie nach ein paar Tagen wieder zur gleichen Abfrage zurückkehren oder Wenn Sie Ihre Abfragen oder Datenflüsse für andere Benutzer freigeben.

Screenshot des Fensters

Wenn Sie mit dem Mauszeiger über die einzelnen Schritte fahren, wird ein Aufruf angezeigt, der die Schrittbezeichnung, den Schrittnamen und die (hinzugefügten) Schrittbeschreibungen enthält.

Animiertes GIF mit den Beschreibungen auf Schrittebene für die Schritte mit den Namen

Wenn Sie einen Schritt auswählen, können Sie die entsprechende Datenvorschau für diesen Schritt sehen.

Erweitern und Verkleinern von Abfragen

Um sicherzustellen, dass Sie Ihre Abfragen in der Diagrammansicht sehen können, können Sie die Abfragen, an denen Sie nicht aktiv arbeiten, einklappen und die Abfragen, die Sie interessieren, ausklappen. Erweitern oder reduzieren Sie Abfragen, indem Sie auf die Schaltfläche Expand/Collapse oben rechts in einer Abfrage klicken. Alternativ wird durch Doppelklicken auf eine erweiterte Abfrage die Abfrage reduziert und umgekehrt.

Screenshot der Schaltfläche

Sie können eine Abfrage auch erweitern oder reduzieren, indem Sie die Aktionen auf Abfrageebene aus dem Kontextmenü der Abfrage auswählen.

Screenshot der Option

Um alle Abfragen zu erweitern oder zu reduzieren, wählen Sie die Schaltfläche Expand all/Collapse all neben den Layout-Optionen im Diagrammansichtsfenster.

Screenshot der Schaltfläche

Sie können auch mit der rechten Maustaste auf einen beliebigen leeren Bereich im Diagrammansichtsbereich klicken, um ein Kontextmenü anzuzeigen, um alle Abfragen zu erweitern oder zu reduzieren.

Screenshot des Kontextmenüs, in dem die Optionen

Im eingeklappten Modus können Sie sich die Schritte in der Abfrage schnell ansehen, indem Sie den Mauszeiger über die Anzahl der Schritte in der Abfrage bewegen. Sie können diese Schritte auswählen, um zu dem jeweiligen Schritt innerhalb der Abfrage zu navigieren.

Hinweis, das die verfügbaren Schritte in der Kundenabfrage anzeigt, nachdem Sie den Mauszeiger über die Beschriftung der Anzahl der Schritte in der Abfrage bewegt haben.

Layoutoptionen

In der Diagrammansicht stehen fünf Layout-Optionen zur Verfügung: Verkleinern, Vergrößern, Minikarte, Vollbild, Anpassen an die Ansicht und Zurücksetzen.

Verkleineren und Vergrößern

Mit dieser Option können Sie die Vergrößerungsstufe anpassen und alle Abfragen in der Diagrammansicht vergrößern oder verkleinern.

Verfügbare Schaltfläche Verkleinern oder Zoomen in der unteren rechten Ecke des Diagrammansichtsbereichs.

Minikarte

Mit dieser Option können Sie die Minikarte der Diagrammansicht ein- oder ausschalten. Weitere Informationen: Minikarte anzeigen

Verfügbare Schaltfläche Mini-Map in der unteren rechten Ecke des Diagrammansichtsbereichs.

Vollbildmodus

Mit dieser Option können Sie alle Abfragen und ihre Beziehungen über den Vollbildmodus anzeigen. Der Diagrammansichtsbereich wird auf den vollen Bildschirm erweitert, während der Datenvorschaufensterbereich, der Abfragebereich und der Schrittbereich eingeklappt bleiben.

Verfügbare Schaltfläche Vollbild in der unteren rechten Ecke des Diagrammansichtsbereichs.

Zur Ansicht geeignet

Mit dieser Option können Sie die Zoomstufe so einstellen, dass alle Abfragen und ihre Beziehungen in der Diagrammansicht vollständig angezeigt werden können.

Verfügbare Schaltfläche Zur Ansicht geeignet in der unteren rechten Ecke des Diagrammansichtsbereichs.

Zurücksetzen

Mit dieser Option können Sie die Zoomstufe wieder auf 100 % zurücksetzen und den Bereich in die linke obere Ecke zurücksetzen.

Verfügbare Schaltfläche Zurücksetzen in der unteren rechten Ecke des Diagrammansichtsbereichs.

Abfragebeziehungen anzeigen

Um alle verwandten Abfragen für eine bestimmte Abfrage anzuzeigen, wählen Sie die Schaltfläche Verwandte Abfragen hervorheben. Wenn Sie beispielsweise die Schaltfläche "Verwandte Abfragen hervorheben" in der Abfrage " Oberste US-Kunden " auswählen, werden die Abfragen "Kunden " und "Bestellungen " hervorgehoben.

Screenshot der hervorgehobenen Abfragen im Zusammenhang mit den wichtigsten US-Kunden (Bestellungen und Kunden) nach auswahl der Schaltfläche

Sie können auch den Dongle auf der linken Seite einer bestimmten Abfrage auswählen, um die direkt und indirekt referenzierten Abfragen zu sehen.

Screenshot der hervorgehobenen Abfragen im Zusammenhang mit den Top-US-Kunden nach auswahl des kleinen Dongles in der Abfrage

In ähnlicher Weise können Sie den richtigen Dongle auswählen, um direkte und indirekte abhängige Abfragen anzuzeigen.

Screenshot der Legende, die die direkten abhängigen und indirekten abhängigen Abfragen anzeigt, nachdem sie die richtige Dongle der Kundenabfrage ausgewählt haben.

Sie können auch mit dem Mauszeiger auf das Link-Symbol unter einem Schritt fahren, um ein Callout anzuzeigen, das die Abfragebeziehungen darstellt.

Referenzierte Abfragen werden in einer Legende aufgelistet, nachdem Sie mit dem Mauszeiger auf das Linksymbol unter einem Schritt zeigen.

Einstellungen der Diagrammansicht

Es gibt zwei Möglichkeiten, die Einstellungen der Diagrammansicht zu ändern. Die erste Möglichkeit besteht darin, die untere Hälfte der Schaltfläche Diagrammansicht innerhalb der Registerkarte Ansicht im Menüband auszuwählen.

Screenshot der Diagrammansichtseinstellungen nach dem Öffnen über die Schaltfläche

Die zweite Möglichkeit, die Einstellungen der Diagrammansicht zu ändern, besteht darin, mit der rechten Maustaste auf einen leeren Bereich im Hintergrund der Diagrammansicht zu klicken.

Screenshot mit der Einstellung der Diagrammansicht, nachdem Sie mit der rechten Maustaste auf einen leeren Teil des Hintergrunds geklickt haben.

Schrittbeschriftungen und Schrittnamen

In der Diagrammansicht werden Standardmäßig Schrittbeschriftungen angezeigt.

Screenshot der Schrittbeschriftungen, die in der Diagrammansicht angezeigt werden.

Sie können die Einstellungen der Diagrammansicht so ändern, dass Schrittnamen angezeigt werden, die mit den angewandten Schritten im Bereich Abfrageeinstellungen übereinstimmen.

Screenshot der Einstellungen für die Diagrammansicht unter der Registerkarte

Die Schrittnamen werden nun in der Diagrammansicht angezeigt.

Schrittnamen werden in der Diagrammansicht angezeigt.

Wenn Sie verwandte Abfragen in den Diagrammansichtseinstellungen auswählen, werden verwandte Abfragen immer hervorgehoben, damit Sie die Abfrageabhängigkeiten besser sehen können.

Screenshot der Diagrammansicht mit einer hellblauen Hervorhebung für Abfragen, die miteinander verknüpft sind.

Kompaktansicht

Bei Abfragen mit mehreren Schritten kann es schwierig sein, einen horizontalen Bildlauf durchzuführen, um alle Schritte im Ansichtsfenster anzuzeigen.

Screenshot der Diagrammansicht mit einer Abfrage mit vielen Schritten, die einen niedrigen Zoomfaktor erfordert, um alle Schritte anzuzeigen.

Um dieses Problem zu beheben, bietet die Diagrammansicht kompakte Ansicht, die die Schritte von oben nach unten statt von links nach rechts komprimiert. Diese Ansicht kann besonders hilfreich sein, wenn Sie Abfragen mit mehreren Schritten haben, sodass so viele Abfragen wie möglich im Viewport angezeigt werden.

Screenshot der Diagrammansicht mit einer Abfrage in kompakter Ansicht, in der die Schritte von oben nach unten statt von links nach rechts angezeigt werden.

Um diese Ansicht zu aktivieren, navigieren Sie zu den Einstellungen der Diagrammansicht und wählen Sie Kompaktansicht innerhalb der Registerkarte Ansicht im Menüband.

Diagrammansichtseinstellungen mit kompakter Ansichtsauswahl in einem roten Feld.

Minikarte anzeigen

Sobald die Anzahl der Abfragen die Diagrammansicht übersteigt, können Sie die Bildlaufleisten am unteren und rechten Rand der Diagrammansicht verwenden, um durch die Abfragen zu blättern. Eine andere Methode des Bildlaufs ist die Verwendung des Mini-Map-Steuerelements der Diagrammansicht. Mit dem Minikarten-Steuerelement können Sie den Gesamtdatenfluss "Karte" nachverfolgen und schnell navigieren, während Sie einen bestimmten Bereich der Karte im Hauptdiagrammansichtsbereich betrachten.

Um die Minikarte zu öffnen, wählen Sie entweder Minikarte anzeigen aus dem Menü Diagrammansicht oder wählen Sie die Schaltfläche Minikarte in den Layout-Optionen.

Screenshot der Diagrammansichtseinstellungen mit hervorgehobener Kompaktansichtsauswahl.

Klicken Sie mit der rechten Maustaste auf das Rechteck auf der Minikarte, halten Sie es gedrückt und bewegen Sie es, um sich in der Diagrammansicht zu bewegen.

Animationen anzeigen

Wenn das Menüelement "Animationen anzeigen" ausgewählt ist, werden die Übergänge der Größen und Positionen der Abfragen animiert. Diese Übergänge sind am einfachsten zu erkennen, wenn die Abfragen zusammengeklappt oder erweitert werden oder wenn die Abhängigkeiten bestehender Abfragen geändert werden. Wenn die Übergänge gelöscht werden, sind die Übergänge sofort. Die Animationen sind standardmäßig aktiviert.

Animation, die den Unterschied zwischen der Auswahl und der Deaktivierung von Animationen anzeigen zeigt.

Maximierung der Datenvorschau

Möglicherweise möchten Sie weitere Daten in der Datenvorschau anzeigen, um die Daten zu verstehen und zu analysieren. Erweitern Sie dazu die Datenvorschau so viele Daten wie zuvor in der Datenvorschau, ohne die Diagrammansicht zu verlassen.

Screenshot der Datenvorschau mit hervorgehobenen Pfeilen

Alle Abfragen erweitern oder reduzieren

Standardmäßig sind die Abfragen in der Diagrammansicht reduziert. Es gibt Optionen zum Erweitern oder Reduzieren jeder Abfrage in einer einzelnen Auswahl.

Screenshot mit einer Schaltfläche und QuickInfo zum Erweitern aller Abfragen unten rechts in der Diagrammansicht.

Sie können verwandte Abfragen auch über das Kontextmenü der Abfrageebene erweitern oder reduzieren.

Screenshot des Kontextmenüs der Abfrageebene der Diagrammansicht mit hervorgehobenen Abfragen

Abfragen mit Mehrfachselektion

Sie wählen mehrere Abfragen in der Diagrammansicht aus, indem Sie die STRG-TASTE gedrückt halten und Abfragen auswählen. Nachdem Sie mehrere Optionen ausgewählt haben, wird mit der rechten Maustaste auf ein Kontextmenü geklickt, das das Ausführen von Vorgängen wie Zusammenführen, Anfügen, Verschieben zur Gruppe, Erweitern und Reduzieren und vieles mehr ermöglicht.

Screenshot der Diagrammansicht mit zwei mehrfach ausgewählten Abfragen und einem Kontextmenü mit unterschiedlichen Vorgängen.

Inline umbenennen

Sie können auf den Abfragenamen doppelklicken, um die Abfrage umzubenennen.

Screenshot der Diagrammansicht, in der gezeigt wird, wie durch Doppelklicken auf den Abfragenamen der Name bearbeitet werden kann.

Durch Doppelklick auf den Schrittnamen können Sie den Schritt umbenennen, sofern die Diagrammansicht Schrittnamen anzeigt.

Screenshot der Diagrammansicht, in der gezeigt wird, wie durch Doppelklicken auf den Schrittnamen der Name bearbeitbar wird.

Wenn Schrittbeschriftungen in der Diagrammansicht angezeigt werden, können Sie durch Doppelklicken auf die Schrittbeschriftung das Dialogfeld zum Umbenennen des Schrittnamens und zur Eingabe einer Beschreibung aufrufen.

Screenshot der Diagrammansicht mit modalem Element, in dem Schritteigenschaften und Beschreibung bearbeitet werden können.

Zugriff

Die Diagrammansicht unterstützt barrierefreie Funktionen wie Tastaturnavigation, Hochkontrastmodus und Screenreader-Unterstützung. In der folgenden Tabelle werden die Tastenkombinationen beschrieben, die in der Diagrammansicht verfügbar sind. Weitere Informationen zu den in Power Query Online verfügbaren Tastenkombinationen finden Sie unter Tastaturkürzel in Power Query.

Aktion Tastenkombinationen
Ausgewählte Abfrage erweitern Strg+Pfeiltaste nach rechts
Ausgewählte Abfrage einklappen Strg+Linke Pfeiltaste
Fokus von der Abfrageebene auf die Schrittebene verschieben Alt+Pfeiltaste nach unten
Fokus von der Schrittebene auf die Abfrageebene verschieben Esc
Alle Abfragen erweitern Strg+Umschalt+Pfeiltaste nach rechts
Alle Abfragen ausblenden Strg+Umschalt+Pfeiltaste links
Einfügen eines neuen Schrittes mit der+ -Taste (nach dem ausgewählten Schritt) STRG+ALT+N
Zusammenhängende Abfragen hervorheben STRG+ALT+R
Alle Abfragen auswählen STRG+A
Abfragen kopieren STRG+C
Abfragen einfügen STRG+V