Freigeben über


Tabellenspeichermodus in Power BI-Semantikmodellen

In Power BI-Semantikmodellen hängt der Speichermodus einer Tabelle von der Datenquelle ab. Sie können den Speichermodus verwenden, um zu steuern, ob power BI die Tabellendaten im Arbeitsspeicher für Berichte speichert oder die Daten aus der Datenquelle abruft, wenn visuelle Elemente geladen werden.

In diesem Artikel werden die verschiedenen Tabellenspeichermodi vorgestellt und beschrieben, wie sie sich auf das Berichtsverhalten auswirken.

Tabellenspeichermodi

Tabellenspeichermodus Wenn verfügbar Vorteile Hinweis
Importieren Bei der Power BI Desktop- und Power BI-Webmodellierung für fast alle Datenquellen wählen Sie " Daten abrufen " aus, und verwenden Sie Power Query. Eine Momentaufnahme der Daten wird im systemeigenen Speicher gespeichert, um visuelle Elemente in Berichten schnell zu laden. Aktualisieren Sie das semantische Modell oder die Tabelle, um die neuesten Daten aus der Datenquelle abzurufen.
Direkter See auf OneLake Bei der Modellierung in Power BI Desktop und im Power BI-Web für Microsoft Fabric-Datenquellen, wenn Sie den OneLake-Katalog auswählen. Daten werden aus Microsoft OneLake-Deltatabellen gescannt, um visuelle Elemente in Berichten schnell zu laden. Standardmäßig werden die neuesten Daten geladen. Um auf die neuesten Daten zuzugreifen, indem Sie sie manuell aktualisieren, deaktivieren Sie die automatische Synchronisierung auf der Seite mit den geplanten Aktualisierungseinstellungen. Eine Aktualisierung wird auch als Reframing für Direct Lake bezeichnet. Weitere Informationen zum Direct Lake finden Sie in der Übersicht über Direct Lake.
Direct Lake auf SQL Wenn Sie in den SQL-Analyseendpunkten von Fabric-Elementen das neue semantische Modell auswählen. Daten werden aus OneLake-Deltatabellen gescannt, um Berichte schnell zu laden. In diesem Modus verwendet Power BI den DirectQuery-Speichermodus, um in den folgenden Fällen auf Daten zuzugreifen:
- Es wird eine Ansicht verwendet.
- SQL granularer Zugriff ist aktiviert.
- Ein Direct Lake-Geländer wird erreicht.
Direktabfrage Wenn Sie in Power BI Desktop für einige Datenquellen wie SQL-Datenbanken auswählen, wählen Sie "Daten abrufen " aus, und verwenden Sie Power Query. Daten werden aus der Datenquelle abgefragt, wenn visuelle Elemente geladen und nicht im Semantikmodell gespeichert werden. Die Abfrage ist eine Übersetzung aus der DAX-Abfrage (Power BI Data Analysis Expressions), die von visuellen Elementen verwendet wird, in die systemeigene Abfragesprache der Datenquelle, z. B. eine SQL-Abfrage.
DirectQuery auf Power BI-Semantikmodellen Wenn Sie in Power BI Desktop eine Verbindung mit einem Power BI-Semantikmodell herstellen und dann "Änderungen an diesem Modell vornehmen" auswählen oder wenn bereits eine Import- oder DirectQuery-Tabelle hinzugefügt wird. DAX-Abfragen aus dem neuen Modell werden im Quellmodell ausgeführt und können Kennzahlen aus beiden verwenden. Einige Spalteneigenschaften im Remotemodell können im neuen Modell überschrieben werden. Diese Anpassung umfasst Formatzeichenfolgen und Anzeigenamen. Verwenden Sie diesen Speichermodus, wenn Sie eine kleine Änderung an einem vorhandenen Semantikmodell für einen bestimmten Bericht vornehmen müssen.
Dual Wenn Sie in Power BI Desktop eine DirectQuery-Tabelle in den Importmodus konvertieren. Ein Dialogfeld wird mit Optionen zum Konvertieren der verbleibenden DirectQuery-Tabellen in den Dualmodus angezeigt. Die Beziehungen zwischen DirectQuery und Importtabellen sind eingeschränkt. Der Wechsel von DirectQuery in den Dual-Modus kann dazu beitragen, diese Beziehungen normal zu halten.
Hybrid In inkrementellen Aktualisierungsszenarien für eine Importtabelle. Die neueste Partition der Tabelle kann sich im DirectQuery-Modus befinden, um sicherzustellen, dass die neuesten Daten zwischen Importaktualisierungen verfügbar sind. Die Partitionserstellung und -verwaltung werden automatisiert, um die Datenmenge zu reduzieren, die aktualisiert werden muss. Weitere Informationen finden Sie unter Konfigurieren von inkrementellen Aktualisierungs- und Echtzeitdaten für Power BI-Semantikmodelle.

Hinweis

Der Live-Verbindungsmodus wird in den folgenden Fällen verwendet:

  • So stellen Sie eine Verbindung mit einem Power BI-Semantikmodell in Power BI Desktop her, um einen Bericht zu erstellen
  • So erstellen Sie einen Bericht aus einem Power BI-Semantikmodell im Web

Ein Live Connect-Bericht hat kein lokales Semantikmodell und wird manchmal als dünner Bericht bezeichnet. Das Remote-Power BI-Semantikmodell kann jeden Tabellenspeichermodus verwenden. Als Berichtsautor können Sie das Modell in der Modellansicht sehen, aber nur begrenzte Informationen sind verfügbar. Measures, die Sie erstellen, werden im Bericht gespeichert.

Ein zusammengesetztes Semantikmodell ist ein semantisches Modell mit Tabellen im mehr als einem Speichermodus. Weitere Informationen finden Sie unter Verwenden von zusammengesetzten Modellen in Power BI.

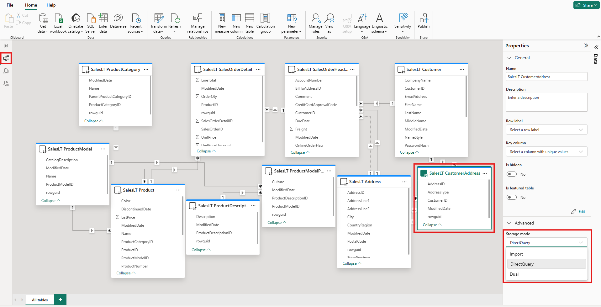
Anzeigen des Speichermodus einer Tabelle

Jede Tabelle verfügt über eine Storage mode Eigenschaft. Führen Sie die folgenden Schritte aus, um den Speichermodus einer Tabelle anzuzeigen:

  1. Wählen Sie in der Modellansicht die Tabelle aus.

  2. Erweitern Sie im Eigenschaftenbereich den Abschnitt "Erweitert ", und erweitern Sie dann die Liste des Speichermodus .

    Screenshot der Modellansicht in Power BI Desktop. Eine Tabelle ist hervorgehoben. Unter

Bei den meisten Tabellen können Sie den Speichermodus nur festlegen, wenn Sie die Tabelle hinzufügen. Sie können den Speichermodus nur ändern, wenn sich die Tabelle im DirectQuery-Modus oder direct Lake im OneLake-Modus befindet, wenn sie erstellt wird:

  • Sie können eine DirectQuery-Tabelle in eine Import- oder Dual-Tabelle ändern. Nachdem Sie diese Eigenschaft festgelegt haben, können Sie den Modus nicht auf DirectQuery zurücksetzen. Ausnahmen sind Power BI Webmodellierung und Livebearbeitung in Power BI Desktop. Diese Umgebungen verfügen über eine Versionssteuerung, mit der Sie einen geänderten Speichermodus umkehren können.
  • Sie können Direct Lake-Tabellen in OneLake in Importtabellen konvertieren, indem Sie semantische Link-Labs in Fabric-Notizbüchern verwenden.

Einschränkungen für DirectQuery und duale Tabellen

Zwei Tabellen weisen die gleichen funktionalen Einschränkungen auf wie DirectQuery-Tabellen. Diese Einschränkungen umfassen eingeschränkte M-Transformationen und eingeschränkte DAX-Funktionen in berechneten Spalten. Weitere Informationen finden Sie unter DirectQuery-Einschränkungen.

Verteilung der Dualeinstellung

Betrachten Sie das folgende Modell. Alle Tabellen stammen aus einer einzigen Quelle, die import- und DirectQuery-Modi unterstützt.

Screenshot einer Power BI-Desktopmodellansicht, die die Beziehungen zwischen fünf Tabellen zeigt: Datum, Vertrieb, SurveyResponse, Customer und Geography.

Angenommen, alle Tabellen in diesem Modell werden anfangs auf DirectQuery festgelegt. Wenn Sie den Speichermodus der SurveyResponse-Tabelle in "Importieren" ändern, wird das folgende Warnfenster angezeigt:

Screenshot eines Fensters, in dem die Auswirkung des Änderns des Speichermodus in den Importmodus beschrieben wird, mit einer Option zum Festlegen von Dimensionstabellen auf den Dual-Modus.

Sie können die Dimensionstabellen Kunde, Geografie und Datum in den Dualmodus versetzen, um die Anzahl der eingeschränkten Beziehungen im semantischen Modell zu verringern und die Leistung zu verbessern. Eingeschränkte Beziehungen umfassen normalerweise mindestens eine DirectQuery-Tabelle, in der JOIN Logik nicht an die Quellsysteme übertragen werden kann. Da duale Tabellen entweder als DirectQuery- oder Importtabellen fungieren können, wird diese Situation vermieden.

Die Verteilungslogik ist für Modelle vorgesehen, die viele Tabellen enthalten. Angenommen, Sie haben ein Modell mit 50 Tabellen, und nur bestimmte Faktentabellen (Transaktionstabellen) müssen zwischengespeichert werden. Die Logik in Power BI Desktop berechnet die Mindestmenge von Dimensionstabellen, die auf den Dualmodus festgelegt werden müssen, sodass Sie nicht müssen.

Die Verteilungslogik durchläuft nur die 1-Seite von 1:n-Beziehungen.

Beispiel für die Verwendung des Speichermodus

Betrachten Sie ein Beispiel, das die folgenden Tabellen und Speichermodi umfasst:

Table Speichermodus
Vertrieb Direktabfrage
SurveyResponse Importieren
Datum Dual
Customer Dual
Geografie Dual

Die Verwendung dieser Speichermodi führt zu folgendem Verhalten, wobei davon ausgegangen wird, dass die Tabelle " Vertrieb " ein erhebliches Datenvolumen aufweist:

  • Power BI Desktop speichert die Dimensionstabellen, Datum, Kunde und Geografie zwischen, um die Ladezeiten der ersten Berichte zu verringern, wenn sie Datenschnittwerte abrufen, die angezeigt werden sollen.

  • Power BI Desktop zwischenspeichert die Sales-Tabelle nicht.

    • Um die Datenaktualisierungszeiten zu verbessern und den Arbeitsspeicherverbrauch zu verringern, wird diese Tabelle nicht zwischengespeichert.
    • Berichtsabfragen, die auf der Tabelle "Sales " basieren, werden im DirectQuery-Modus ausgeführt. Diese Abfragen können länger dauern als Importabfragen. Die Ergebnisse von DirectQuery-Abfragen sind jedoch näher an Echtzeitergebnissen, da keine Zwischenspeicherungslatenz eingeführt wird.
  • Berichtsabfragen, die auf der SurveyResponse-Tabelle basieren, sind relativ schnell, da sie aus dem Speichercache zurückgegeben werden.

Abfragen, die den Cache treffen oder verfehlen

Sie können sql Server Profiler verwenden, um zu sehen, welche Abfragen den Speichercache treffen oder verpassen. Wenn Sie dieses Tool mit dem Diagnoseport für Power BI Desktop verbinden, können Sie eine Ablaufverfolgung ausführen, die auf den folgenden Ereignissen basiert:

  • Abfrageereignisse\Abfrage starten
  • Abfrageverarbeitung\Vertipaq SE-Abfrageanfang
  • Abfrageverarbeitung\DirectQuery Begin

Überprüfen Sie für jedes Abfrageanfangsereignis andere Ereignisse mit demselben ActivityID Wert. Wenn beispielsweise kein DirectQuery Begin-Ereignis vorhanden ist, aber ein Vertipaq SE Query Begin-Ereignis vorhanden ist, wird die Abfrage aus dem Cache beantwortet.

Abfragen, die auf duale Tabellen verweisen, geben nach Möglichkeit Daten aus dem Cache zurück. Andernfalls werden sie in den DirectQuery-Modus zurückgesetzt.

Betrachten Sie einige DAX-Abfragen, die sich auf die Tabellen im vorherigen Abschnitt beziehen. Die folgende Abfrage bezieht sich beispielsweise nur auf eine Spalte aus der Datumstabelle , die sich im Dualmodus befindet. Daher sollte die Abfrage auf den Cache zugreifen:

Screenshot, der den Text einer Abfrage zeigt, die sich auf die Tabelle

Die folgende Abfrage bezieht sich nur auf eine Spalte aus der Tabelle " Vertrieb ", die sich im DirectQuery-Modus befindet. Daher sollte er nicht auf den Cache zugreifen:

Screenshot des Texts einer Abfrage, die sich auf die Tabelle

Die folgende Abfrage ist interessant, da sie beide Spalten kombiniert. Diese Abfrage trifft nicht auf den Cache. Sie können zunächst davon ausgehen, dass CalendarYear-Werte aus dem Cache und salesAmount-Werten aus der Quelle abgerufen und dann die Ergebnisse kombiniert werden. Dieser Ansatz ist jedoch weniger effizient als das Übermitteln einer SUM- oder GROUP BY-Operation an das Quellsystem. Wenn die Quelle den Vorgang ausführt, wird nur die Summe des Umsatzes für jedes Jahr zurückgegeben. Das Ergebnis enthält wahrscheinlich viel weniger Zeilen als wenn alle SalesAmount-Werte zurückgegeben werden.

Screenshot, der den Text einer Abfrage zeigt, der sowohl auf die Tabelle

Hinweis

Dieses Verhalten unterscheidet sich von n:n-Beziehungen in Power BI Desktop, wenn zwischengespeicherte Tabellen mit Tabellen kombiniert werden, die nicht zwischengespeichert werden.

Caches synchron halten

Die Abfragen im vorherigen Abschnitt zeigen, dass Dual-Tabellen manchmal den Cache verwenden und manchmal nicht. Daher können sich die von einem veralteten Cache zurückgegebenen Werte von den von der Quelle zurückgegebenen Werten unterscheiden. Die Abfrageausführung versucht nicht, Datenprobleme zu maskieren, z. B. durch Filtern von DirectQuery-Ergebnissen, um zwischengespeicherte Werte abzugleichen. Es liegt in Ihrer Verantwortung, Ihre Datenflüsse zu kennen, und Sie sollten entsprechend entwerfen. Es gibt etablierte Techniken zur Behandlung solcher Fälle an der Quelle, falls erforderlich.

Der duale Speichermodus ist eine Leistungsoptimierung. Sie sollten es nur auf Arten verwenden, die die Fähigkeit zur Erfüllung der geschäftlichen Anforderungen nicht gefährden. Bei alternativen Verhaltensweisen sollten Sie die in "Verständnis von viele-zu-viele Beziehungen in Power BI Desktop" beschriebenen Techniken in Betracht ziehen.

Tabellenansicht

Wenn mindestens eine Tabelle im semantischen Modell über einen Speichermodus von Import oder Dual verfügt, ist die Registerkarte "Power BI-Tabellenansicht " verfügbar.

Screenshot der Tabellenansicht in Power BI Desktop. Das Symbol

Wenn Sie eine Dual- oder Importtabelle in der Tabellenansicht auswählen, werden die zwischengespeicherten Daten angezeigt. Für DirectQuery-Tabellen werden keine Daten angezeigt. Stattdessen wird eine Meldung angezeigt, die besagt, dass DirectQuery-Tabellen nicht angezeigt werden können.

Überlegungen und Einschränkungen

Für Tabellenspeichermodi und die Verwendung bestimmter Modi in zusammengesetzten Modellen gibt es derzeit einige Einschränkungen:

Die folgenden Liveverbindungen (mehrdimensional) können nicht mit zusammengesetzten Modellen verwendet werden:

  • SAP HANA
  • SAP Business Warehouse

Wenn Sie mithilfe des DirectQuery-Modus eine Verbindung mit diesen mehrdimensionalen Quellen herstellen, können Sie keine Verbindung mit einer anderen DirectQuery-Quelle herstellen oder mit importierten Daten kombinieren.

Die Einschränkungen der Verwendung des DirectQuery-Modus gelten weiterhin, wenn Sie zusammengesetzte Modelle verwenden. Viele dieser Einschränkungen gelten auf Tabellenebene und hängen vom Speichermodus der Tabelle ab. Beispielsweise kann eine berechnete Spalte in einer importierten Tabelle auf andere Tabellen verweisen, aber eine berechnete Spalte in einer DirectQuery-Tabelle kann nur auf Spalten in derselben Tabelle verweisen. Andere Einschränkungen gelten für das Modell als Ganzes, wenn sich eine der Tabellen im Modell im DirectQuery-Modus befindet.

Weitere Informationen zu zusammengesetzten Modellen und dem DirectQuery-Modus finden Sie in den folgenden Artikeln: