Σημείωση
Η πρόσβαση σε αυτή τη σελίδα απαιτεί εξουσιοδότηση. Μπορείτε να δοκιμάσετε να συνδεθείτε ή να αλλάξετε καταλόγους.
Η πρόσβαση σε αυτή τη σελίδα απαιτεί εξουσιοδότηση. Μπορείτε να δοκιμάσετε να αλλάξετε καταλόγους.
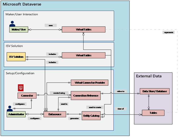
Οι εικονικοί πίνακες επιτρέπουν την ενοποίηση δεδομένων από εξωτερικές προελεύσεις δεδομένων αντιπροσωπεύοντας απρόσκοπτα αυτά τα δεδομένα ως πίνακες στο Microsoft Dataverse, χωρίς αναπαραγωγή δεδομένων. Οι λύσεις, εφαρμογές, ροές και περισσότερα μπορούν να χρησιμοποιούν εικονικούς πίνακες σαν να ήταν εγγενείς πίνακες Dataverse. Οι εικονικοί πίνακες επιτρέπουν την πλήρη δημιουργία, ανάγνωση, ενημέρωση και διαγραφή των προνομίων, εκτός εάν η προέλευση δεδομένων στην οποία συνδέονται το απαγορεύει συγκεκριμένα. Περισσότερες πληροφορίες για τους εικονικούς πίνακες: Δημιουργία και επεξεργασία εικονικών πινάκων που περιέχουν εξωτερικά δεδομένα.
Αυτό το έγγραφο καλύπτει τη νέα εμπειρία με τη χρήση του Power Apps (make.powerapps.com) για τη δημιουργία εικονικών πινάκων χρησιμοποιώντας τους ακόλουθους παρόχους εικονικών συνδέσεων:
- SQL Server
- Microsoft SharePoint
- Microsoft Fabric (έκδοση προεπισκόπησης)
- Salesforce (έκδοση προεπισκόπησης)
- Oracle (έκδοση προεπισκόπησης)
- Snowflake (έκδοση προεπισκόπησης)
- PostgreSQL
Αυτές οι υπηρεσίες παροχής εικονικής σύνδεσης χρησιμοποιούν μια σύνδεση Power Platform. Περισσότερες πληροφορίες: Αναφορά σύνδεσης για εικονικές υπηρεσίες παροχής συνδέσεων που χρησιμοποιούνται με εικονικούς πίνακες
Μπορείτε να δημιουργήσετε έναν εικονικό πίνακα για το Excel χρησιμοποιώντας μια διαδικασία παλαιού τύπου με μια εικονική υπηρεσία παροχής σύνδεσης. Περισσότερες πληροφορίες: Δημιουργία εικονικών πινάκων με χρήση του Excel στο Microsoft Dataverse
Επισκόπηση
Οι εικονικοί πίνακες περιλαμβάνουν τα ακόλουθα στοιχεία:
- Προέλευση δεδομένων – η θέση όπου αποθηκεύονται τα εξωτερικά δεδομένα.
- Υπηρεσία παροχής δεδομένων – καθορίζει τη συμπεριφορά του εικονικού πίνακα.
- Σύνδεση – ορίζει τη δυνατότητα σύνδεσης στην προέλευση δεδομένων και την αυθεντικοποίηση.
- Αναφορά σύνδεσης – παρέχει έναν τρόπο για το Dataverse για να χρησιμοποιηθεί η σύνδεση στην προέλευση δεδομένων.
Αν δημιουργούσατε έναν εικονικό πίνακα χρησιμοποιώντας έναν προσαρμοσμένο πάροχο δεδομένων, θα πρέπει να γράψετε πρόσθετα που καθορίζουν πώς κάθε API Dataverse θα αλληλεπιδράσει με το API στο σύστημα όπου αποθηκεύονται τα δεδομένα. Πρόκειται για μια μεγάλη διεργασία που απαιτεί γνώσεις κωδικοποίησης. Οι πάροχοι εικονικών συνδέσεων βελτιστοποιούν την εμπειρία δημιουργίας αυτοματοποιώντας μέρος της δημιουργίας για εσάς και καταργώντας την ανάγκη χρήσης κώδικα για τη δημιουργία των εικονικών πινάκων.
Όταν δημιουργείτε μια απομακρυσμένη σύνδεση σε μια εξωτερική προέλευση χρησιμοποιώντας μια προέλευση δεδομένων σύνδεσης, ο πάροχος εικονικής σύνδεσης ανακτά μια λίστα όλων των διαθέσιμων πινάκων και λίστες με ανάκτηση ορισμών πίνακα (μετα-δεδομένα) από την εξωτερική προέλευση δεδομένων. Στη συνέχεια, επιλέγετε αυτούς τους πίνακες και τις λίστες για να δημιουργήσετε τον εικονικό πίνακα.
Η υποκείμενη προέλευση δεδομένων είναι κλειδί που επιτρέπει στην υπηρεσία παροχής να πραγματοποιήσει μια απομακρυσμένη σύνδεση με εξωτερικά δεδομένα που έχουν υποβληθεί σε έλεγχο ταυτότητας. Χρησιμοποιεί μια αναφορά σύνδεσης που αποθηκεύει σχετικές λεπτομέρειες σχετικά με την εξωτερική προέλευση. Οι πληροφορίες που αποθηκεύονται στην αναφορά σύνδεσης αφορούν ειδικά τον τύπο σύνδεσης και τη σύνδεση στην οποία αναφέρεται.
Όταν ρυθμίζετε τη σύνδεση και την αναφορά σύνδεσης για τις προελεύσεις δεδομένων, απαιτούνται συγκεκριμένες πληροφορίες. Για παράδειγμα, η σύνδεση SQL Server απαιτεί όνομα διακομιστή, όνομα βάσης δεδομένων, μέθοδο ελέγχου ταυτότητας, όνομα χρήστη, κωδικό πρόσβασης και (προαιρετικά) λεπτομέρειες σύνδεσης πύλης. Κάθε εξωτερική προέλευση δεδομένων χρειάζεται μια αναφορά σύνδεσης που να έχει οριστεί για να δημιουργηθεί ο εικονικός πίνακας. Όταν χρησιμοποιείτε την εμπειρία Power Apps (make.powerapps.com), η αναφορά σύνδεσης μπορεί να δημιουργηθεί αυτόματα για εσάς, εκτός εάν θέλετε να δώσετε προσαρμοσμένη ονομασία.
Τα δικαιώματα σύνδεσης επιβάλλουν τη δυνατότητα στους χρήστες του οργανισμού να έχουν πρόσβαση και να λειτουργούν στον εικονικό πίνακα. Η σύνδεση μπορεί να χρησιμοποιηθεί από κοινού με έναν χρήστη ή μπορεί να χρησιμοποιηθεί από κοινού με ολόκληρο τον οργανισμό. Αυτό επιτρέπει στους χρήστες την πρόσβαση και τη λειτουργία εικονικών πινάκων με χρήση κοινόχρηστης σύνδεσης. Με τη χρήση ρόλων ασφαλείας, η πρόσβαση στον εικονικό πίνακα μπορεί να περιοριστεί σε ένα συγκεκριμένο σύνολο χρηστών στον οργανισμό σας. Επίσης, μπορείτε να καθορίσετε ποιοι ρόλοι έχουν δικαιώματα δημιουργίας, ανάγνωσης, ενημέρωσης ή διαγραφής με αυτόν τον τρόπο.
Η διαχείριση κύκλου ζωής εφαρμογών (ALM) υποστηρίζεται για εικονικούς πίνακες που δημιουργούνται με χρήση της υπηρεσίας παροχής εικονικής σύνδεσης. Επίσης, μπορείτε να δημιουργήσετε τους εικονικούς πίνακες απευθείας μέσα από μια λύση κατά τη χρήση του Power Apps (make.powerapps.com). Οι εικονικοί πίνακες πρέπει να είναι μέρος μιας διαχειριζόμενης λύσης μαζί με την αναφορά σύνδεσης για τη διανομή της λύσης. Η λύση μπορεί να έχει και άλλα στοιχεία, όπως μια εφαρμογή βάσει μοντέλου, η οποία χρησιμοποιεί εικονικούς πίνακες.
Περισσότερες πληροφορίες για τη διαχείριση κύκλου ζωής εφαρμογών (ALM) και λύσεις.
Προϋποθέσεις
Για να δημιουργήσετε έναν εικονικό πίνακα, πρέπει να έχετε άδεια χρήσης Microsoft Dataverse μέσω Power Apps ή Microsoft Dynamics 365. Οι άδειες χρήσης του Microsoft 365 ή του Teams δεν μπορούν να χρησιμοποιηθούν για τη δημιουργία εικονικών πινάκων.
Δημιουργία εικονικού πίνακα στο Power Apps
Η δημιουργία ενός εικονικού πίνακα στο Power Apps (make.powerapps.com) χρησιμοποιώντας τον πάροχο εικονικής σύνδεσης περιλαμβάνει τα ακόλουθα βήματα:
- Επιλογή δημιουργίας πίνακα με χρήση προέλευσης εξωτερικών δεδομένων
- Δημιουργία εικονικού πίνακα
- Δημιουργήστε και επιλέξτε την αναφορά σύνδεσης (προαιρετικό)
- Επιλέξτε τις λεπτομέρειες της σύνδεσής σας και επιλέξτε τα δεδομένα SQL ή SharePoint.
- Ρύθμιση παραμέτρων των δεδομένων σας
- Ρύθμιση παραμέτρων ονομάτων στηλών και πινάκων (προαιρετικό)
- Ολοκληρώστε τη ρύθμιση
Επιλογή δημιουργίας πίνακα με χρήση προέλευσης εξωτερικών δεδομένων
Αυτά τα βήματα περιγράφουν τον τρόπο δημιουργίας ενός εικονικού πίνακα από μια λύση. Χρησιμοποιήστε παρόμοια βήματα για να δημιουργήσετε έναν εικονικό πίνακα με την επιλογή Δεδομένα>Πίνακες.
- Συνδεθείτε στο Power Apps και έπειτα επιλέξτε Λύσεις στο αριστερό τμήμα περιήγησης. Εάν το στοιχείο δεν βρίσκεται στο πλαϊνό τμήμα του πίνακα, επιλέξτε ...Περισσότερα και, στη συνέχεια, επιλέξτε το στοιχείο που θέλετε.
- Δημιουργήστε μια νέα λύση ή ανοίξτε μια υπάρχουσα μη διαχειριζόμενη λύση.
- Στη γραμμή εντολών, κάντε κλικ στο κουμπί Νέος>Πίνακας>Εικονικός πίνακας.
Δημιουργία εικονικού πίνακα
Παρακολουθήστε ένα σύντομο βίντεο που δείχνει τον τρόπο δημιουργίας ενός εικονικού πίνακα με την υπηρεσία παροχής εικονικής σύνδεσης .
Στον οδηγό Νέου πίνακα από εξωτερικά δεδομένα, μπορείτε να επιλέξετε μια υπάρχουσα σύνδεση αν έχετε ή επιλέξτε Προσθήκη σύνδεσης.
- Εάν θέλετε να χρησιμοποιήσετε μια υπάρχουσα σύνδεση, επιλέξτε τη σύνδεση που θέλετε και, στη συνέχεια, επιλέξτε Επόμενο.
- Εάν έχετε μια υπάρχουσα σύνδεση αλλά θέλετε να δημιουργήσετε μια νέα, επιλέξτε Νέα σύνδεση στη γραμμή εντολών.
- Εάν δεν έχετε συνδέσεις και θέλετε να δημιουργήσετε μια νέα σύνδεση, επιλέξτε +Προσθήκη σύνδεσης δίπλα στον τύπο σύνδεσης που θέλετε.
Σημαντικό
Οι συνδέσεις που είναι κοινόχρηστες με εσάς δεν είναι διαθέσιμες για χρήση με αυτήν τη δυνατότητα. Μόνο οι συνδέσεις που δημιουργούνται από τον τρέχοντα χρήστη εμφανίζονται στον οδηγό εικονικού πίνακα.
Ανακατευθύνεστε σε μια νέα καρτέλα στο πρόγραμμα περιήγησης. Επιλέξτε τη μέθοδο ελέγχου ταυτότητας. Ανάλογα με την επιλεγμένη μέθοδο ελέγχου ταυτότητας, ενδέχεται να σας ζητηθεί να παράσχετε τις πληροφορίες διαπιστευτηρίων που απαιτούνται για τη δημιουργία της σύνδεσης.
- SQL Server
- Microsoft SharePoint
- Microsoft Fabric (έκδοση προεπισκόπησης)
- Salesforce (έκδοση προεπισκόπησης)
- Oracle (έκδοση προεπισκόπησης)
- Snowflake (έκδοση προεπισκόπησης)
- PostgreSQL
Σημαντικό
Αυτά θα είναι τα διαπιστευτήρια που θα χρησιμοποιούνται για όλο τον έλεγχο ταυτότητας για τον εικονικό πίνακα, επομένως χρησιμοποιήστε διαπιστευτήρια με το σωστό επίπεδο δικαιωμάτων με τον SQL Server.
- Microsoft Entra: Επιλέξτε και συνδεθείτε με τα διαπιστευτήριά σας.
- SQL Server: Όνομα διακομιστή, όνομα βάσης δεδομένων, όνομα χρήστη, κωδικός πρόσβασης, πύλη (αναπτύξεις εσωτερικής εγκατάστασης μόνο).
Προαιρετικά, επιλέξτε Προηγμένες επιλογές για να χρησιμοποιήσετε μια αναφορά σύνδεσης ή/και μια μεταβλητή περιβάλλοντος.
Όταν δημιουργείτε έναν εικονικό πίνακα, δημιουργείται αυτόματα μια αναφορά σύνδεσης με τον εικονικό πίνακα. Μια αναφορά σύνδεσης είναι ένα στοιχείο λύσης που περιέχει πληροφορίες σχετικά με τη σύνδεση. Ωστόσο, μπορεί να θέλετε να δημιουργήσετε το δικό σας. Για να το κάνετε αυτό, επιλέξτε Μη αυτόματη ρύθμιση παραμέτρων αναφοράς σύνδεσης. Περισσότερες πληροφορίες: Δημιουργία και επιλογή αναφοράς σύνδεσης (προαιρετικά)
Μπορείτε να συσχετίσετε έναν εικονικό πίνακα με τη δική του μεταβλητή περιβάλλοντος. Επιλέξτε Χρήση μεταβλητών περιβάλλοντος για να συνδέσετε τη μεταβλητή περιβάλλοντος απευθείας με την υπηρεσία παροχής εικονικού πίνακα, προσφέροντας ευελιξία τροποποίησης προελεύσεων δεδομένων κατά την εισαγωγή του εικονικού πίνακα σε νέο περιβάλλον. Περισσότερες πληροφορίες: Μεταβλητή περιβάλλοντος
Επιλέξτε Δημιουργία.
Μετά τη δημιουργία της σύνδεσης, επιστρέψτε στην καρτέλα του προγράμματος περιήγησης με τον οδηγό και επιλέξτε Ανανέωση και, στη συνέχεια, επιλέξτε τη σύνδεσή σας.
Αναφορές σύνδεσης και μεταβλητές περιβάλλοντος
Δημιουργήστε και επιλέξτε μια αναφορά σύνδεσης (προαιρετικό)
Όταν δημιουργείτε έναν εικονικό πίνακα, δημιουργείται αυτόματα μια αναφορά σύνδεσης με τον εικονικό πίνακα. Μια αναφορά σύνδεσης είναι ένα στοιχείο λύσης που περιέχει πληροφορίες σχετικά με τη σύνδεση.
Ωστόσο, ίσως θέλετε να δημιουργήσετε τη δική σας αναφορά σύνδεσης για τον εικονικό πίνακα.
Σημείωμα
- Το όφελος από την προαιρετική ονομασία της αναφοράς σύνδεσης είναι ότι είναι πιο εύκολο να το βρείτε αργότερα, εάν χρειάζεστε λεπτομέρειες σχετικά με αυτήν.
- Εάν χρησιμοποιείτε μια υπάρχουσα σύνδεση, μπορείτε να επιλέξετε μια υπάρχουσα αναφορά σύνδεσης ή να δημιουργήσετε μια νέα. Η δημιουργία μιας νέας αναφοράς σύνδεσης χρησιμοποιείται μόνο εάν θέλετε να κατακερματίσετε τους εικονικούς πίνακες σας σε εντελώς μη σχετιζόμενες λύσεις για μεταγενέστερη χρήση.
Για να δημιουργήσετε μια αναφορά σύνδεσης, όταν δημιουργείτε τη σύνδεση για τον εικονικό πίνακα, ακολουθήστε τα εξής βήματα:
Αναπτύξτε τις Επιλογές για προχωρημένους και, στη συνέχεια, επιλέξτε την Μη αυτόματη ρύθμιση παραμέτρων αναφοράς σύνδεσης για να δημιουργήσετε μια αναφορά σύνδεσης για τον εικονικό πίνακα.
Στη σελίδα Αναφορά σύνδεσης, επιλέξτε ή ονομάστε την αναφορά σύνδεσης και, στη συνέχεια, επιλέξτε Επόμενο.
- Αν επιλέξατε SQL και Microsoft Entra ID ως μέθοδο ελέγχου ταυτότητας, θα σας ζητηθεί το όνομα του διακομιστή SQL και το όνομα της βάσης δεδομένων σας. Δώστε αυτά και επιλέξτε Επόμενο.
Μεταβλητή περιβάλλοντος
Οι μεταβλητές περιβάλλοντος διαδραματίζουν βασικό ρόλο στη διαδικασία διαχείρισης κύκλου ζωής εφαρμογών (ALM), επιτρέποντας την απρόσκοπτη μετακίνηση εφαρμογών σε διαφορετικά Power Platform περιβάλλοντα. Μπορείτε να συσχετίσετε έναν εικονικό πίνακα με τη δική του μεταβλητή περιβάλλοντος. Για να επωφεληθείτε από αυτήν τη λειτουργικότητα, αναπτύξτε το στοιχείο Επιλογές για προχωρημένους και, στη συνέχεια, επιλέξτε Χρήση μεταβλητών περιβάλλοντος κατά την επιλογή μιας σύνδεσης για το αρχείο προέλευσης δεδομένων κατά τη δημιουργία ενός εικονικού πίνακα.
Μεταβλητές περιβάλλοντος με προτάσεις εικονικών πινάκων
- Δημιουργήστε ή ενημερώστε έναν εικονικό πίνακα στο περιβάλλον μιας λύσης.
- Εάν ένας υπάρχων εικονικός πίνακας με μεταβλητή περιβάλλοντος πρέπει να προστεθεί σε μια λύση, τότε η μεταβλητή περιβάλλοντος που σχετίζεται με αυτόν τον εικονικό πίνακα πρέπει να προστεθεί ρητά στη λύση. Από την περιοχή Λύσεις στο Power Apps, επιλέξτε Προσθήκη υπάρχουσας>Μεταβλητή περιβάλλοντος, και, στη συνέχεια, επιλέξτε τη μεταβλητή περιβάλλοντος που σχετίζεται με τον εικονικό πίνακα. Μετά από αυτό το βήμα, επιλέξτε τη μεταβλητή περιβάλλοντος και, στη συνέχεια, επιλέξτε Για προχωρημένους και προσθέστε τα απαιτούμενα αντικείμενα.
- Εάν δημιουργηθεί ένας εικονικός πίνακας χωρίς να έχει καθοριστεί μεταβλητή περιβάλλοντος, πρέπει να δημιουργήσετε ξανά τον εικονικό πίνακα και να ενεργοποιήσετε την επιλογή μεταβλητής περιβάλλοντος.
Μεταβλητές περιβάλλοντος με περιορισμό εικονικών πινάκων
- Η υποστήριξη μεταβλητών περιβάλλοντος με εικονικούς πίνακες προς το παρόν λειτουργεί μόνο με SharePoint και εικονικές συνδέσεις SQL.
Ρύθμιση παραμέτρων των δεδομένων σας
Αν δημιουργείτε έναν εικονικό πίνακα SharePoint, σας ζητείται να καταχωρήσετε τη διεύθυνση URL της τοποθεσίας σας SharePoint ή να επιλέξετε από τις πιο πρόσφατα χρησιμοποιούμενες τοποθεσίες SharePoint. Η πιο πρόσφατη λίστα που χρησιμοποιήθηκε συμπληρώνεται με τη συλλογή πληροφοριών σχετικά με τις τοποθεσίες που χρησιμοποιήσατε πρόσφατα με τη χρήση του Microsoft Graph και των διαπιστευτηρίων Microsoft Entra σας. Εάν κάνετε επικόλληση της διεύθυνσης URL του SharePoint, συμπεριλάβετε μόνο τις πληροφορίες μέχρι το όνομα της τοποθεσίας, όπως https://microsoft.sharepoint.com/teams/Contoso.
Εμφανίζεται μια σελίδα όπου μπορείτε να κάνετε αναζήτηση στην προέλευση δεδομένων για έναν συγκεκριμένο πίνακα ή λίστα ή να επιλέξετε έναν πίνακα ή μια λίστα από την παρεχόμενη λίστα.
Επιλέξτε το πλαίσιο ελέγχου, εάν θέλετε να ρυθμίσετε το όνομα του πίνακα, τα ονόματα στηλών και το κύριο πεδίο.
Επιλέξτε Επόμενο.
Ρύθμιση παραμέτρων ονομάτων πίνακα και στηλών (προαιρετικό)
Όταν δημιουργείτε έναν εικονικό πίνακα, από προεπιλογή μπορείτε να επιλέξετε να αλλάξετε τα προτεινόμενα ονόματα πινάκων και στηλών. Για να το κάνετε αυτό, ακολουθήστε τα παρακάτω βήματα:
Επιλέξτε Ρύθμιση παραμέτρων ονομάτων πινάκων και στηλών που θα χρησιμοποιηθούν στο Dataverse, αποδεχτείτε ή αλλάξτε τις ιδιότητες του παρακάτω πίνακα Dataverse:
- Εμφανιζόμενο όνομα: Το όνομα που χρησιμοποιείται για τον προσδιορισμό του εικονικού πίνακα.
- Όνομα στον πληθυντικό: Ο πληθυντικός του ονόματος του εικονικού πίνακα, που χρησιμοποιείται σε κατάλληλες περιπτώσεις όπου αναφέρεστε σε μία ή περισσότερες καρτέλες από τον πίνακα, όπως ο Πελάτης είναι ο πίνακας για πολλές καρτέλες που αναφέρονται ως Πελάτες.
- Όνομα σχήματος: Το λογικό όνομα που χρησιμοποιεί το Dataverse για τον εικονικό πίνακα, ο οποίος περιλαμβάνει το πρόθεμα του εκδότη λύσης.
- Κύριο πεδίο: Αυτή είναι η τιμή κειμένου που θα χρησιμοποιηθεί κατά την αναζήτηση καρτελών στον εικονικό πίνακα. Μόνο τα πεδία συμβολοσειράς μπορούν να επιλεγούν. Το πρωτεύον κλειδί είναι ένα απαιτούμενο πεδίο, αλλά θα επιλεγεί από το Dataverse.
Στην περιοχή Εξωτερική στήλη, επιλέξτε αν θέλετε να μετονομάσετε οποιαδήποτε από τις εξωτερικές στήλες σας από την προέλευση δεδομένων. Παρέχονται τα παρακάτω πεδία:
- Όνομα σχήματος (μόνο για ανάγνωση). Αυτό το όνομα σχήματος της στήλης στην προέλευση δεδομένων. Αυτή η ιδιότητα είναι μόνο για ανάγνωση.
- Εμφανιζόμενο όνομα. Το όνομα που χρησιμοποιείται για τον προσδιορισμό της στήλης σας.
- Όνομα σχήματος. Το λογικό όνομα Dataverse θα χρησιμοποιηθεί για τη στήλη που θα περιλαμβάνει το πρόθεμα του εκδότη λύσης σας. Υπάρχει μια επιλογή Γρήγορη μορφοποίηση ονομάτων στη σελίδα, η οποία παρέχει προτεινόμενες αλλαγές ονομάτων και μπορεί να είναι χρήσιμη εάν έχετε μεγάλο αριθμό πεδίων που περιλαμβάνουν προσημασμένες τιμές από τον διακομιστή SQL, όπως <tablename>.<στήλη ονόματος>. Για παράδειγμα, το Database12.Products θα άλλαζε σε Προϊόντα.
Φιλοδώρημα
Αντί να εισάγει τις πληροφορίες, εντολή Ονόματα γρήγορης μορφής παρέχει προτεινόμενες αλλαγές ονομάτων και μπορεί να είναι χρήσιμη εάν έχετε ένα μεγάλο αριθμό πεδίων που περιλαμβάνουν προθέματα τιμών από τον διακομιστή SQL, όπως το tablename.όνομα στήλης. Για παράδειγμα, το Database12.Products θα άλλαζε σε Προϊόντα.
Επιλέξτε Επόμενο
Ολοκληρώστε τη ρύθμιση
- Η σελίδα Εξέταση και τέλος σάς δείχνει τον πίνακα στον οποίο συνδέεστε στην προέλευση δεδομένων και τον πίνακα που θα δημιουργηθεί στο Dataverse.
Σημείωμα
Επιλέξτε Επιλογή διαφορετικού πίνακα που σας μεταφέρει πίσω στην οθόνη επιλογής πίνακα. επιλέγοντας Επεξεργασία ρύθμισης παραμέτρων πίνακα μεταφέρεστε στην οθόνη Ρύθμιση παραμέτρων.
- Εάν όλα είναι σωστά, επιλέξτε Επόμενο.
Αφού δημιουργηθεί ο πίνακας, μεταφέρεστε απευθείας στον νέο εικονικό πίνακα, όπου μπορείτε να προβάλετε τα δεδομένα σας και να ξεκινήσετε την εργασία σας με αυτόν.
Σημείωμα
Όταν προσπαθείτε να δημιουργήσετε έναν εικονικό πίνακα που υπάρχει ήδη, λαμβάνετε ένα μήνυμα ότι ο πίνακας υπάρχει ήδη και ότι θα τον δημιουργήσετε εκ νέου. Δεν θα μπορείτε να αλλάξετε το κύριο πεδίο ή το όνομα σχήματος σε αυτήν την περίπτωση. Η εκ νέου δημιουργία του πίνακα θα ενημερώσει τυχόν αλλαγές στηλών που έγιναν στην προέλευση δεδομένων στον πίνακα.
Αναφορά σύνδεσης για εικονικές υπηρεσίες παροχής συνδέσεων που χρησιμοποιούνται με εικονικούς πίνακες
Για να μάθετε περισσότερα σχετικά με τις υποστηριζόμενες ενέργειες και τους περιορισμούς κάθε σύνδεσης, μεταβείτε στη διεύθυνση:
- Αναφορά σύνδεσης για τη σύνδεση του SQL Server
- Αναφορά σύνδεσης για τη σύνδεση Microsoft Excel Online Business
- Αναφορά σύνδεσης για τη σύνδεση SharePoint Online
- Αναφορά σύνδεσης για τη σύνδεση Salesforce
- Αναφορά σύνδεσης για τη σύνδεση Oracle
- Αναφορά σύνδεσης για τη σύνδεση Snowflake
- Αναφορά σύνδεσης για σύνδεσμο PostgreSQL
Δείτε επίσης
Ρύθμιση σχέσης εικονικού πίνακα
Γνωστοί περιορισμοί και αντιμετώπιση προβλημάτων με εικονικούς πίνακες
Οδηγός προγραμματιστών: Γρήγορα αποτελέσματα με εικονικούς πίνακες (οντότητες)