Note
Access to this page requires authorization. You can try signing in or changing directories.
Access to this page requires authorization. You can try changing directories.
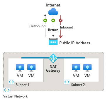
Azure NAT Gateway is a fully managed and highly resilient Network Address Translation (NAT) service. You can use Azure NAT Gateway to let all instances in a subnet connect outbound to the internet while remaining fully private. Unsolicited inbound connections from the internet aren't permitted through a NAT Gateway. Only packets arriving as response packets to an outbound connection can pass through a NAT Gateway.
NAT Gateway dynamically allocates SNAT ports to automatically scale outbound connectivity and minimize the risk of SNAT port exhaustion.
Important
Standard V2 SKU Azure NAT Gateway is currently in PREVIEW. See the Supplemental Terms of Use for Microsoft Azure Previews for legal terms that apply to Azure features that are in beta, preview, or otherwise not yet released into general availability.
Figure: Azure NAT Gateway
Azure NAT Gateway is available in two SKUs:
Standard SKU NAT Gateway is zonal (deployed to a single availability zone) and provides scalable outbound connectivity for subnets in a single virtual network.
StandardV2 SKU NAT Gateway is zone-redundant with higher throughput than the Standard SKU, IPv6 support, and flow log support.
StandardV2 NAT Gateway
StandardV2 NAT Gateway provides all the same functionality of the Standard SKU NAT Gateway, such as dynamic SNAT port allocation and secure outbound connectivity for subnets within a virtual network. Additionally, StandardV2 NAT Gateway is zone-redundant, meaning that it provides outbound connectivity from all zones in a region instead of a single zone like Standard NAT Gateway.
Figure: StandardV2 NAT Gateway spans across multiple availability zones in a region.
Key capabilities of StandardV2 NAT Gateway
- Zone-redundant - operates across all availability zones in a region to maintain connectivity during a single zone failure.
- IPv6 support - supports both IPv4 and IPv6 public IP addresses and prefixes for outbound connectivity.
- Higher throughput - each StandardV2 NAT Gateway can provide up to 100 Gbps of data throughput, compared to 50 Gbps for Standard NAT Gateway.
- Flow logs support - provides IP-based traffic information to help monitor and analyze outbound traffic flows.
To learn more on how to deploy StandardV2 NAT Gateway, see Create a StandardV2 NAT Gateway.
Key limitations of StandardV2 NAT Gateway
- Requires StandardV2 SKU public IP addresses or prefixes. Standard SKU public IPs aren't supported with StandardV2 NAT Gateway.
- Standard SKU NAT Gateway can't be upgraded to StandardV2 NAT Gateway. You must first create StandardV2 SKU NAT Gateway and replace Standard SKU NAT Gateway on your subnet.
- The following regions don't support StandardV2 NAT Gateway:
- Canada East
- Central India
- Chile Central
- Indonesia Central
- Israel Northwest
- Malaysia West
- Qatar Central
- UAE Central
- Terraform doesn't yet support StandardV2 NAT Gateway and StandardV2 Public IP deployments.
- StandardV2 NAT Gateway doesn't support and can't be attached to delegated subnets for the following services:
- Azure SQL Managed Instance
- Azure Container Instances
- Azure Database for PostgreSQL - Flexible Server
- Azure Database for MySQL - Flexible Server
- Azure Database for MySQL
- Azure Data Factory - Data Movement
- Microsoft Power Platform services
- Azure Stream Analytics
- Azure Web Apps
- Azure Container Apps
- Azure DNS Private Resolver
Known issues of StandardV2 NAT Gateway
IPv6 outbound traffic using Load balancer outbound rules is disrupted when StandardV2 NAT Gateway is associated to a subnet. If you require both IPv4 and IPv6 outbound connectivity, use either Load balancer outbound rules for both IPv4 and IPv6 traffic or use Standard NAT Gateway for IPv4 traffic and Load balancer outbound rules for IPv6 traffic.
Attaching a StandardV2 NAT Gateway to an empty subnet created before April 2025 without any virtual machines may cause the virtual network to go into a failed state. To return the virtual network to a successful state, remove StandardV2 NAT Gateway, create and add a virtual machine to the subnet and then reattach the StandardV2 NAT Gateway.
For more information about known issues and limitations of StandardV2 NAT Gateway, see StandardV2 NAT Gateway known issues and limitations.
Standard NAT Gateway
Standard NAT Gateway provides outbound connectivity to the internet and can be associated with subnets within the same virtual network. Standard NAT Gateway operates out of a single availability zone.
*Figure: Standard NAT Gateway in a single availability zone.
Azure NAT Gateway benefits
Simple Setup
Deployments are intentionally made simple with NAT Gateway. Attach NAT Gateway to a subnet and public IP address and start connecting outbound to the internet right away. There's zero maintenance and routing configurations required. More public IPs or subnets can be added later without effect to your existing configuration.
The following steps are an example of how to set up a NAT Gateway:
Create a non-zonal or zonal NAT Gateway.
Create a NAT gateway.
Assign a public IP address or public IP prefix.
Configure a subnet to use a NAT gateway.
If necessary, modify Transmission Control Protocol (TCP) idle timeout (optional). Review timers before you change the default.
Security
NAT Gateway is built on the Zero Trust network security model and is secure by default. With NAT Gateway, private instances within a subnet don't need public IP addresses to reach the internet. Private resources can reach external sources outside the virtual network by source network address translating (SNAT) to NAT Gateway's static public IP addresses or prefixes. You can provide a contiguous set of IPs for outbound connectivity by using a public IP prefix. Destination firewall rules can be configured based on this predictable IP list.
Resiliency
Azure NAT Gateway is a fully managed and distributed service. It doesn't depend on individual compute instances such as virtual machines or a single physical gateway device. A NAT Gateway always has multiple fault domains and can sustain multiple failures without service outage. Software-defined networking makes a NAT Gateway highly resilient.
Scalability
NAT Gateway is scaled out from creation. There isn't a ramp-up or scale-out operation required. Azure manages the operation of NAT Gateway for you.
Attach NAT Gateway to a subnet to provide outbound connectivity for all private resources in that subnet. All subnets in a virtual network can use the same NAT Gateway resource. Outbound connectivity can be scaled out by assigning up to 16 public IP addresses or a /28 size public IP prefix to NAT Gateway. When a NAT Gateway is associated to a public IP prefix, it automatically scales to the number of IP addresses needed for outbound.
Performance
Azure NAT Gateway is a software-defined networking service. Each NAT Gateway can process up to 50 Gbps of data for both outbound and return traffic.
A NAT Gateway doesn't affect the network bandwidth of your compute resources. Learn more about NAT Gateway's performance.
Azure NAT Gateway basics
Azure NAT Gateway provides secure, scalable outbound connectivity for resources in a virtual network. It’s the recommended method for outbound access to the internet.
Outbound connectivity
NAT Gateway is the recommended method for outbound connectivity.
- To migrate outbound access to a NAT Gateway from default outbound access or Load Balancer outbound rules, see Migrate outbound access to Azure NAT Gateway.
Note
On March 31, 2026, new virtual networks will default to using private subnets, meaning that default outbound access will no longer be provided by default. It's recommended to use an explicit form of outbound connectivity instead, like NAT Gateway.
NAT Gateway provides outbound connectivity at a subnet level. NAT Gateway replaces the default Internet destination of a subnet to provide outbound connectivity.
NAT Gateway doesn't require any routing configurations on a subnet route table. After NAT Gateway is attached to a subnet, it provides outbound connectivity right away.
NAT Gateway allows flows to be created from the virtual network to the services outside your virtual network. Return traffic from the internet is only allowed in response to an active flow. Services outside your virtual network can’t initiate an inbound connection through NAT Gateway.
NAT Gateway takes precedence over other outbound connectivity methods, including a Load Balancer, instance-level public IP addresses, and Azure Firewall.
NAT Gateway takes priority over other explicit outbound methods configured in a virtual network for all new connections. There are no drops in traffic flow for existing connections using other explicit methods of outbound connectivity.
NAT Gateway doesn't have the same limitations of SNAT port exhaustion as does default outbound access and outbound rules of a Load Balancer.
NAT Gateway supports TCP and User Datagram Protocol (UDP) protocols only. Internet Control Message Protocol (ICMP) isn't supported.
- Azure App Services instances (web applications, REST APIs, and mobile backends) through virtual network integration.
The subnet has a system default route that routes traffic with destination 0.0.0.0/0 to the internet automatically. After NAT Gateway is configured to the subnet, virtual machines in the subnet communicate to the internet using the public IP of the NAT Gateway.
When you create a user defined route (UDR) in your subnet route table for 0.0.0.0/0 traffic, the default internet path for this traffic is overridden. A UDR that sends 0.0.0.0/0 traffic to a virtual appliance or a virtual network gateway (VPN Gateway and ExpressRoute) as the next hop type instead overrides NAT Gateway connectivity to the internet.
How NAT gateway works
No route table configuration - NAT gateway operates at a subnet level. After attached, NAT gateway provides outbound connectivity without requiring routing configurations on the subnet route table.
- UDR to next hop Virtual appliance or virtual network gateway >> NAT Gateway >> Instance-level public IP address on a virtual machine >> Load Balancer outbound rules >> default system route to the internet.
NAT Gateway configurations
Multiple subnets within the same virtual network can either use different NAT Gateways or the same NAT Gateway.
Multiple NAT Gateways can’t be attached to a single subnet.
A NAT Gateway can’t span multiple virtual networks. However, NAT Gateway can be used to provide outbound connectivity in a hub and spoke model. For more information, see the NAT Gateway hub and spoke tutorial.
A NAT Gateway can’t be deployed in a gateway subnet.
A NAT Gateway resource can use up to 16 IP addresses in any combination of the following types:
Multiple NAT Gateways can’t be attached to a single subnet.
A NAT Gateway can’t span multiple virtual networks. However, NAT Gateway can be used to provide outbound connectivity in a hub and spoke model. For more information, see the NAT Gateway hub and spoke tutorial.
A NAT Gateway can’t be deployed in a gateway subnet or subnet containing SQL Managed Instances.
NAT Gateway can’t be associated to an IPv6 public IP address or IPv6 public IP prefix.
NAT Gateway can be used with Load Balancer using outbound rules to provide dual-stack outbound connectivity. See dual stack outbound connectivity with NAT Gateway and Load Balancer.
NAT Gateway works with any virtual machine network interface or IP configuration. NAT Gateway can SNAT multiple IP configurations on a network interface.
NAT Gateway can be associated to an Azure Firewall subnet in a hub virtual network and provide outbound connectivity from spoke virtual networks peered to the hub. To learn more, see Azure Firewall integration with NAT Gateway.
Availability zones
A Standard SKU NAT Gateway can be created in a specific availability zone or placed in no zone.
Standard NAT Gateway can be isolated in a specific zone when you create a zonal NAT Gateway. After NAT Gateway is deployed, the zone selection can't be changed.
Standard NAT Gateway is placed in no zone by default. A nonzonal NAT Gateway is placed in a zone for you by Azure.
A StandardV2 SKU NAT Gateway is zone-redundant and operates across all availability zones in a region to maintain connectivity during a single zone failure.
Default outbound access
In order to provide secure outbound connectivity to the internet, it’s recommended to enable private subnet in order to prevent the creation of default outbound IPs and instead use an explicit method of outbound connectivity like NAT gateway.
Certain services don’t function on a virtual machine in a private subnet without an explicit method of outbound connectivity, such as Windows Activation and Windows Updates. To activate or update virtual machine operating systems, such as Windows, an explicit method of outbound connectivity is required, like NAT gateway.
To migrate outbound access to a NAT Gateway from default outbound access or Load Balancer outbound rules, see Migrate outbound access to Azure NAT Gateway.
Note
On March 31, 2026, new virtual networks will default to using private subnets, meaning that default outbound access will no longer be provided by default, and that explicit outbound method must be enabled in order to reach public endpoints on the Internet and within Microsoft. It's recommended to use an explicit form of outbound connectivity instead, like NAT Gateway.
NAT Gateway and basic resources
Standard NAT Gateway is compatible with Standard public IP addresses or public IP prefixes. StandardV2 NAT Gateway is compatible with StandardV2 public IP addresses or public IP prefixes only.
NAT Gateway can't be used with subnets where basic resources exist. Basic SKU resources, such as basic Load Balancer or basic public IPs aren't compatible with NAT Gateway. Basic Load Balancer and basic public IP can be upgraded to standard to work with a NAT Gateway.
For more information about upgrading a Load Balancer from basic to standard, see Upgrade a public basic Azure Load Balancer.
For more information about upgrading a public IP from basic to standard, see Upgrade a public IP address.
For more information about upgrading a basic public IP attached to a virtual machine from basic to standard, see Upgrade a basic public IP attached to a virtual machine.
Connection timeouts and timers
NAT Gateway sends a TCP Reset (RST) packet for any connection flow that it doesn't recognize as an existing connection. The connection flow no longer exists if the NAT Gateway idle timeout was reached or the connection was closed earlier.
When the sender of traffic on the nonexisting connection flow receives the NAT Gateway TCP RST packet, the connection is no longer usable.
SNAT ports aren't readily available for reuse to the same destination endpoint after a connection closes. NAT Gateway places SNAT ports in a cool down state before they can be reused to connect to the same destination endpoint.
SNAT port reuse (cool down) timer durations vary for TCP traffic depending on how the connection closes. To learn more, see Port Reuse Timers.
A default TCP idle timeout of 4 minutes is used and can be increased to up to 120 minutes. Any activity on a flow can also reset the idle timer, including TCP keepalives. To learn more, see Idle Timeout Timers.
UDP traffic has an idle timeout timer of 4 minutes that can't be changed.
UDP traffic has a port reuse timer of 65 seconds for which a port is in hold down before it's available for reuse to the same destination endpoint.
Pricing and Service Level Agreement (SLA)
Standard and StandardV2 NAT Gateway are the same price. For Azure NAT Gateway pricing, see NAT Gateway pricing.
For information on the SLA, see SLA for Azure NAT Gateway.
Next steps
For more information about creating and validating a NAT Gateway, see Quickstart: Create a NAT Gateway using the Azure portal.
To view a video on more information about Azure NAT Gateway, see How to get better outbound connectivity using an Azure NAT Gateway.
For more information about the NAT Gateway resource, see NAT Gateway resource.
Learn more about Azure NAT Gateway in the following module:
For more information about architecture options for Azure NAT Gateway, see Azure Well-Architected Framework review of an Azure NAT Gateway.