Insert as Text missing when adding an attachment to an email

Anonymous
2023-09-27T11:02:57+00:00

Hi there

We have noticed that the insert as text option is missing from the insert attachment option when composing an email and then trying to send an HTML attachment but as the text.

We have also tried to research this issue and found a number of articles such as this one :

How to insert HTML source code to Outlook emails (linkedin.com)

However if we apply this action it still makes no difference and we are not able to add the attachment as text.

We quite often will forward or send HTML attachments but place them in the email as source text which is much more helpful and easier for the users.

We are on Windows 10 Enterprise, version 22H2

Any help on this would be appreciated

Thank you

Regards

Greg Borrageiro

Stewarts LLP

******@stewartslaw.com

Outlook | Windows | Classic Outlook for Windows | For home

Locked Question. This question was migrated from the Microsoft Support Community. You can vote on whether it's helpful, but you can't add comments or replies or follow the question.

0 comments No comments
{count} votes

7 answers

Sort by: Most helpful
  1. Anonymous
    2023-10-02T11:49:02+00:00

    Hi Gabriel

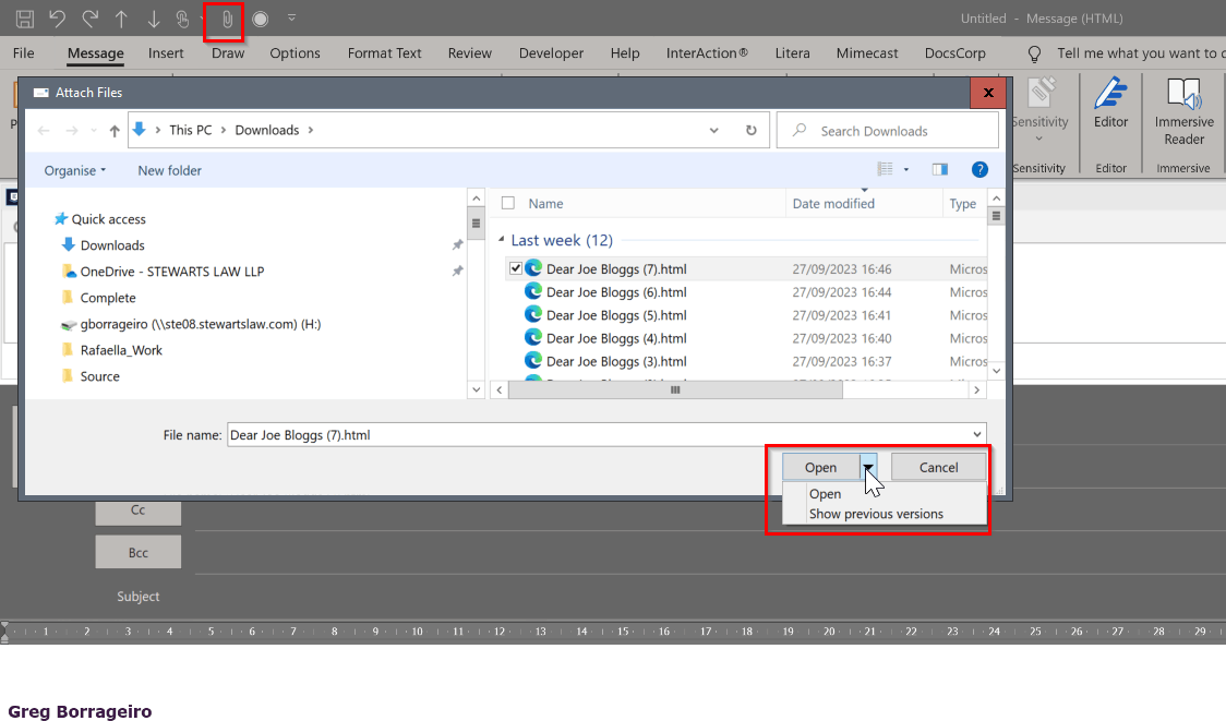
    Thanks for the above. However thats exactly what we have done indeed. If you see the original query i had it references the article regarding the suggestion you have provided. However , we still see now 'Insert as Text' from the dropdown?

    As you can see its not only unavailable but the button itself also says 'Open' instead of insert?

    Thanks

    Greg

    1 person found this answer helpful.
    0 comments No comments
  2. Anonymous
    2023-09-27T12:02:02+00:00

    Dear Greg Borrageiro,

    Good day! Thank you for posting to Microsoft Community. We are happy to help you.

    Based on your description, I understand that you have a query "Insert as Text missing when adding an attachment to an email". At this very moment, I am looking into whether there could be a possible solution to this issue. I will get back to you as soon as I get any additional information about your query.

    Your patience and cooperation are much appreciated.

    Sincerely,

    De Paul | Microsoft Community Moderator

    0 comments No comments
  3. Anonymous
    2023-09-27T12:08:11+00:00

    Thanks very much!

    0 comments No comments
  4. Anonymous
    2023-09-27T18:19:11+00:00

    Dear Greg Borrageiro;

    Thank you for reaching out to Microsoft customer support. I understand that you are experiencing an issue with the "Insert as Text" option missing from the "Insert Attachment" option when composing an email in Outlook for Windows - For business.

    I apologize for the inconvenience this may have caused you. The "Insert as Text" option is not available when inserting an HTML attachment in Outlook for Windows - For business. This is because HTML attachments are designed to be viewed as a separate file, rather than being embedded in the body of the email.

    However, you can still insert the HTML code into the body of the email by following the steps in the article you provided. Please note that this will not embed the HTML file as an attachment, but rather insert the code into the body of the email.

    If you have any further questions or concerns, please do not hesitate to reach out to us.

    We look forward to hearing from you, please let me know and provide a more detailed description so we can provide you with more specific assistance. Thank you for your cooperation.

    Sincerely,

    De Paul | Microsoft Community Moderator

    0 comments No comments
  5. Anonymous
    2023-09-27T19:43:50+00:00

    Greg,

    Here is how it will look:

    1. Make sure you added the Attach option to the Quick Access Toolbar and use it to attach the file
    2. After you Insert File, you click the drop down on Insert to pick Insert as Text

    0 comments No comments