Compartir vía


Vista de diagrama

La vista diagrama ofrece una manera visual de preparar los datos en el editor de Power Query. Con esta interfaz, puede crear consultas fácilmente y visualizar el proceso de preparación de datos. La vista de diagrama simplifica la experiencia de introducción a la limpieza y transformación de datos. Acelera el proceso de preparación de datos y le ayuda a comprender rápidamente el flujo de datos, tanto la "vista general" de cómo se relacionan las consultas y la "vista detallada" de los pasos de preparación de datos específicos en una consulta.

En este artículo se proporciona información general sobre las funciones que ofrece la vista de diagrama.

Captura de pantalla de la interfaz de Power Query con tres consultas que se muestran en la vista de diagrama.

Esta función se habilita seleccionando Vista de diagrama en la pestaña Vista de la cinta de opciones. También puede habilitar la vista de diagrama seleccionando el icono de vista de diagrama en el lado inferior derecho del editor de Power Query. Con la vista de diagrama habilitada, el panel de pasos y el panel de consultas se contraen.

Captura de pantalla de la opción de vista de diagrama dentro de la pestaña Ver de la cinta de Opciones de Power Query.

Captura de pantalla del icono de vista de diagrama en la parte inferior derecha del editor de Power Query.

Nota:

Actualmente, la vista de diagrama solo está disponible en Power Query Online.

Creación de consultas mediante la vista de diagrama

La vista de diagrama le ofrece una interfaz visual para crear, ver o modificar sus consultas. En la vista de diagrama, puede conectarse a muchos tipos diferentes de orígenes de datos, usando la experiencia Obtener datos.

La vista de diagrama también está conectada a la vista previa de datos y a la cinta de opciones para que pueda seleccionar columnas en la vista previa de datos.

Puede agregar un nuevo paso dentro de una consulta, después del paso seleccionado actualmente, seleccionando el botón + y, a continuación, buscar la transformación o elegir el elemento en el menú contextual. Estos elementos son las mismas transformaciones que se encuentran en la cinta del editor de Power Query.

Captura de pantalla que muestra un ejemplo del uso del icono más en una consulta para agregar un nuevo paso en la consulta.

Al buscar y seleccionar la transformación en el menú contextual, el paso se agrega a la consulta.

Captura de pantalla de la transformación Quitar duplicados agregada mediante el uso del icono más en la consulta cuando se encuentra en la vista de diagrama.

Nota:

Para más información sobre cómo crear consultas en el editor de consultas mediante la cinta de opciones del editor de Power Query o la vista previa de datos, vaya a Inicio rápido de Power Query.

Acciones en el nivel de consulta

Puede realizar dos acciones rápidas en una consulta: expandir o contraer una consulta y resaltar consultas relacionadas. Estas acciones rápidas se muestran en una consulta seleccionada activa o al mantener el puntero sobre una consulta.

Captura de pantalla de botones de acción rápida en una consulta, como se muestra en la vista de diagrama.

Puede realizar más acciones de nivel de consulta, como duplicados, referencias, etc., seleccionando el menú contextual de nivel de consulta (los tres puntos verticales). También puede hacer clic con el botón derecho en la consulta y acceder al mismo menú contextual.

Captura de pantalla del menú contextual de consulta con más acciones de nivel de consulta proporcionadas.

Expandir o contraer una consulta

Para expandir o contraer una consulta, haga clic con el botón derecho en la consulta y seleccione Expandir/Contraer en el menú contextual de la consulta. También puede hacer doble clic en la consulta para expandir o contraer una consulta.

Captura de pantalla que resalta el botón contraer en el menú contextual de la consulta.

Para ver todas las consultas relacionadas de una consulta determinada, haga clic con el botón derecho en una consulta y seleccione Resaltar consultas relacionadas. También puede seleccionar el botón de resaltar consultas relacionadas en la parte superior derecha de una consulta.

Captura de pantalla que resalta el botón consultas relacionadas en la parte superior de la consulta Top US Customers (Clientes principales de EE. UU.) y dentro del menú contextual.

Por ejemplo, si selecciona el botón resaltar consultas relacionadas en la consulta Clientes principales de EE. UU ., las consultas Clientes y pedidos se resaltan.

Captura de pantalla con las consultas relacionadas resaltadas para la consulta Principales clientes de EE. UU. dentro de la vista de diagrama.

consulta de eliminación

Para eliminar una consulta, haga clic con el botón derecho en ella y, a continuación, seleccione Eliminar en el menú contextual. Otro elemento emergente le pide que confirme la eliminación.

Captura de pantalla de la opción eliminar dentro del menú contextual de consulta resaltada.

Cambiar el nombre de una consulta

Para cambiar el nombre de una consulta, haga clic con el botón derecho en ella y, a continuación, seleccione Cambiar nombre en el menú contextual.

Captura de pantalla de la opción de cambio de nombre dentro del menú contextual de la consulta resaltada.

Habilitar carga

Para garantizar que los resultados proporcionados por la consulta estén disponibles para su uso posterior, como la creación de informes, Habilitar carga se establece de forma predeterminada en true. En caso de que necesite deshabilitar la carga de una consulta determinada, haga clic con el botón derecho en ella y seleccione Habilitar carga. Las consultas en las que Habilitar carga se establece en false se muestran con un contorno gris.

Captura de pantalla de la opción habilitar carga dentro del menú contextual de la consulta resaltada.

Duplicar

Para crear una copia de una consulta determinada, haga clic con el botón derecho en ella y seleccione Duplicar. Aparece una nueva consulta duplicada en la vista de diagrama.

Captura de pantalla de la opción duplicada dentro del menú contextual de consulta resaltada.

Referencia

Al hacer referencia a una consulta, se crea una nueva consulta. La nueva consulta usa los pasos de la consulta anterior sin tener que duplicar la consulta. Además, los cambios en la consulta original se transfieren a la consulta a la que se hace referencia. Para hacer referencia a una consulta, haga clic con el botón derecho en ella y seleccione Referencia.

Captura de pantalla de la opción de referencia dentro del menú contextual de consulta resaltada.

Mover a un grupo

Puede crear carpetas y mover las consultas a estas carpetas con fines organizativos. Estas carpetas se denominan grupos. Para mover una consulta determinada a un grupo de consultas, haga clic con el botón derecho en ella y seleccione Mover a un grupo. Puede elegir mover las consultas a un grupo existente o crear un nuevo grupo de consultas.

Captura de pantalla de la opción mover al grupo dentro del menú contextual de la consulta resaltada.

Puede ver los grupos de consultas situados encima del cuadro de consulta en la vista de diagrama.

Captura de pantalla del icono y la etiqueta que especifica el grupo al que se mueve la consulta.

Crear función

Cuando necesite aplicar el mismo conjunto de transformaciones en diferentes consultas o valores, la creación de funciones personalizadas de Power Query puede resultarle muy útil. Para más información sobre las funciones personalizadas, vaya a Uso de funciones personalizadas. Para convertir una consulta en una función reutilizable, haga clic con el botón derecho en ella y seleccione Crear función.

Captura de pantalla de la opción crear función dentro del menú contextual de la consulta resaltada.

Convertir en parámetro

Un parámetro proporciona la flexibilidad para cambiar dinámicamente la salida de las consultas en función de su valor y promover la reutilización. Para convertir un valor no estructurado, como fecha, texto, número, etc., haga clic con el botón derecho en la consulta y seleccione Convertir en parámetro.

Convertir a la opción de parámetro dentro del menú contextual de la consulta.

Nota:

Para más información sobre los parámetros, vaya a Parámetros de Power Query.

Editor avanzado

Con el editor avanzado, puede ver el código que el editor de Power Query está creando con cada paso. Para mostrar el código de una consulta determinada, haga clic con el botón derecho en la consulta y seleccione Editor avanzado.

Captura de pantalla de la opción del editor avanzado dentro del menú contextual de la consulta resaltada.

Nota:

Para obtener más información sobre el código usado en el editor avanzado, vaya a Especificación del lenguaje M de Power Query.

Editar el nombre y la descripción de la consulta

Para editar el nombre de una consulta o agregar una descripción, haga clic con el botón derecho en ella y seleccione Propiedades.

Captura de pantalla de la opción de propiedades dentro del menú contextual de la consulta resaltada.

Esta acción abre un cuadro de diálogo donde puede editar el nombre de la consulta o agregar a o modificar la descripción de la consulta.

Captura de pantalla de la ventana de propiedades de consulta para la consulta Top Employees by Customers con una descripción personalizada.

Las consultas con una descripción de consulta tienen una prestación (icono i). Para ver la descripción de la consulta, mantenga el puntero cerca del nombre de la consulta.

Captura de pantalla del icono de prestación o ***i*** junto al nombre de la consulta que al mantener el puntero muestra la descripción de la consulta.

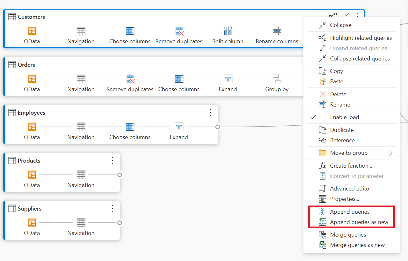
Anexar consultas o anexar consultas como nuevas

Para anexar o realizar una unión de consultas, haga clic con el botón derecho en una consulta y seleccione Anexar consultas. Esta acción muestra el cuadro de diálogo Anexar , donde puede agregar más tablas a la consulta actual. Anexar consultas como nuevas también muestra el cuadro de diálogo Anexar , pero permite anexar varias tablas a una nueva consulta.

Captura de pantalla de las opciones de anexar consultas dentro del menú contextual de consulta resaltada.

Nota:

Para más información sobre cómo anexar consultas en Power Query, vaya a Anexar consultas.

Combinar consultas o combinar consultas como nuevas

Para combinar o unir consultas, haga clic con el botón derecho en una consulta y seleccione Combinar consultas. Esta acción muestra el cuadro de diálogo Combinar , con la consulta seleccionada como la tabla izquierda de la operación de combinación. Combinar consultas como nuevas también muestra el cuadro de diálogo Combinar , pero permite combinar dos tablas en una nueva consulta.

Captura de pantalla de las opciones de combinación de consultas dentro del menú contextual de la consulta resaltada.

Nota:

Para más información sobre cómo combinar consultas en Power Query, vaya a Información general sobre la combinación de consultas.

Acciones en el nivel de paso

Al hacer clic con el botón derecho en un paso, puede realizar acciones en el nivel de paso, como Editar configuración, Cambiar nombre, etc.

Captura de pantalla de las acciones de nivel de paso que se muestran en el menú contextual después de hacer clic con el botón derecho en un paso.

Editar configuración

Para editar la configuración en el nivel de paso, haga clic con el botón derecho en el paso y elija Editar configuración. O bien, puede hacer doble clic en el paso (que tiene la configuración del paso) y acceder directamente al cuadro de diálogo de configuración. En el cuadro de diálogo de configuración, puede ver o cambiar la configuración en el nivel de paso. Por ejemplo, en la imagen siguiente se muestra el cuadro de diálogo de configuración del paso Dividir columna.

Captura de pantalla del cuadro de diálogo de configuración del paso Dividir columna de una consulta.

Renombrar el paso

Para cambiar el nombre de un paso, haga clic con el botón derecho en el paso y seleccione Cambiar nombre. Esta acción abre el cuadro de diálogo Propiedades del paso. Especifique el nombre que desee y, a continuación, seleccione Aceptar.

Captura de pantalla de la opción cambiar nombre dentro del menú contextual del nivel de paso después de hacer clic con el botón derecho en un paso.

Paso de eliminación

Para eliminar un paso, haga clic con el botón derecho en él y seleccione Eliminar. Para eliminar una serie de pasos hasta el final, haga clic con el botón derecho en el paso y seleccione Eliminar hasta el final.

Captura de pantalla de las opciones Eliminar y Eliminar hasta el final dentro del menú contextual del nivel de paso después de hacer clic con el botón derecho en un paso.

Mover antes o después

Para mover un paso una posición antes, haga clic con el botón derecho en él y seleccione Mover antes. Para mover un paso una posición después, haga clic con el botón derecho en él y seleccione Mover después.

Captura de pantalla de las opciones Mover antes y Mover después del menú contextual del nivel de paso después de hacer clic con el botón derecho en un paso.

Extraer anterior

Para extraer todos los pasos anteriores en una nueva consulta, haga clic con el botón derecho en el primer paso que no desea incluir en la consulta y, a continuación, seleccione Extraer anterior.

Captura de pantalla de la opción Extraer anterior dentro del menú contextual de nivel de paso después de hacer clic con el botón derecho en un paso.

Editar el nombre y la descripción de un paso

Para agregar descripciones de pasos, haga clic con el botón derecho en un paso de una consulta y, a continuación, elija Propiedades.

Captura de pantalla de la opción Propiedades dentro del menú contextual del nivel de paso después de hacer clic con el botón derecho en un paso.

Esta acción abre un cuadro de diálogo donde puede agregar la descripción del paso. Esta descripción del paso resulta útil cuando vuelve a la misma consulta después de unos días o cuando comparte las consultas o flujos de datos con otros usuarios.

Captura de pantalla de la ventana Propiedades de paso del paso con el nombre

Al mantener el puntero sobre cada paso, puede ver una llamada que muestra la etiqueta del paso, el nombre del paso y las descripciones de los pasos (que se han agregado).

GIF animado que muestra las descripciones en el nivel de paso de los pasos con los nombres

Al seleccionar cada paso, puede ver la vista previa de datos correspondiente para ese paso.

Expandir y contraer consultas

Para asegurarse de que puede ver las consultas en la vista de diagrama, puede contraer aquellas en las que no esté trabajando activamente y expandir las que le interesen. Para expandir o contraer consultas, seleccione el botón Expandir/Contraer en la parte superior derecha de una consulta. Como alternativa, al hacer doble clic en una consulta expandida se contrae la consulta y viceversa.

Captura de pantalla del botón Contraer en la esquina superior derecha de la consulta en la vista de diagrama.

También puede expandir o contraer una consulta seleccionando las acciones en el nivel de consulta en el menú contextual de la consulta.

Captura de pantalla de la opción Contraer dentro del menú contextual de consulta después de hacer clic con el botón derecho en la consulta.

Para expandir todas o contraer todas las consultas, seleccione el botón Expandir todo/Contraer todo situado junto a las opciones de diseño en el panel de vista de diagrama.

Captura de pantalla del botón Expandir todo o contraer todas las consultas en la esquina inferior derecha del panel de vista de diagrama.

También puede hacer clic con el botón derecho en cualquier espacio vacío en el panel de vista de diagrama para mostrar un menú contextual para expandir todas o contraer todas las consultas.

Captura de pantalla del menú contextual que muestra las opciones Expandir todo y Contraer todas las consultas.

En el modo contraído, puede ver rápidamente los pasos de la consulta manteniendo el puntero sobre el número de pasos de la consulta. Puede seleccionar estos pasos para ir a ese paso específico dentro de la consulta.

Aviso que muestra los pasos disponibles en la consulta de Clientes después de pasar el cursor sobre la etiqueta de número de pasos en la consulta.

Opciones de diseño

Hay cinco opciones de diseño disponibles en la vista de diagrama: alejar, acercar, minimapa, pantalla completa, ajustar a la vista y restablecer.

Alejar y acercar

Con esta opción, puede ajustar el nivel de zoom y alejar o acercar para ver todas las consultas en la vista de diagrama.

Botón de reducir o ampliar disponible en la esquina inferior derecha del panel de vista del diagrama.

Minimapa

Con esta opción, puede activar o desactivar el minimapa de la vista de diagrama. Más información: Mostrar minimapa

Botón de miniasignación disponible en la esquina inferior derecha del panel de vista de diagrama.

Pantalla completa

Con esta opción, puede ver todas las consultas y sus relaciones en modo de Pantalla completa. El panel de vista de diagrama se expande a pantalla completa y el panel de vista previa de datos, el panel de consultas y el panel de pasos permanecen contraídos.

Botón de pantalla completa disponible en la esquina inferior derecha del panel de vista de diagrama.

Ajustar a la vista

Con esta opción, puede ajustar el nivel de zoom para que todas las consultas y sus relaciones se puedan ver completamente en la vista de diagrama.

Botón Ajustar a la vista disponible en la esquina inferior derecha del panel de vista del diagrama.

Reset

Con esta opción, puede restablecer el nivel de zoom al 100 % y también restablecer el panel a la esquina superior izquierda.

Botón Restablecer disponible en la esquina inferior derecha del panel de vista del diagrama.

Ver relaciones de consulta

Para ver todas las consultas relacionadas de una consulta determinada, seleccione el botón Resaltar consultas relacionadas. Por ejemplo, al seleccionar el botón resaltar consultas relacionadas en la consulta Clientes principales de EE. UU., se resaltan las consultas Clientes y pedidos.

Captura de pantalla de las consultas resaltadas relacionadas con los clientes principales de EE. UU. (pedidos y clientes) después de seleccionar el botón Resaltar consultas relacionadas.

También puede seleccionar el dongle situado a la izquierda de una consulta determinada para ver las consultas de referencia directa e indirecta.

Captura de pantalla de las consultas resaltadas relacionadas con los clientes principales de EE. UU. después de seleccionar el pequeño dongle en la consulta Principales clientes de EE. UU.

Del mismo modo, puede seleccionar el dongle de la derecha para ver consultas dependientes directas e indirectas.

Captura de pantalla de la llamada que muestra las consultas dependientes directas e indirectas después de seleccionar el dongle derecho de la consulta Clientes.

También puede mantener el puntero sobre el icono de vínculo debajo de un paso para ver una llamada que muestre las relaciones de consulta.

Las consultas a las que se hace referencia se muestran en un aviso después de mantener el puntero sobre el icono de vínculo debajo de un paso.

Configuración de la vista de diagrama

Hay dos maneras de modificar la configuración de la vista de diagrama. La primera forma es seleccionar la mitad inferior del botón Vista de diagrama dentro de la pestaña Vista de la cinta de opciones.

Captura de pantalla que muestra la configuración de la vista de diagrama después de abrir desde el botón vista de diagrama en la cinta Ver.

La segunda forma de modificar la configuración de la vista de diagrama es hacer clic con el botón derecho sobre una parte en blanco del fondo de la vista de diagrama.

La captura de pantalla muestra la configuración de la vista del diagrama tras hacer clic con el botón derecho del ratón sobre una parte en blanco del fondo.

Etiquetas y nombres de un paso

En la vista diagrama se muestran las etiquetas de paso de forma predeterminada.

Captura de pantalla de las etiquetas paso que se muestran en la vista de diagrama.

Puede cambiar la configuración de la vista de diagrama para mostrar los nombres de paso para que coincidan con los pasos aplicados en el panel de configuración de consulta.

Captura de pantalla de la configuración de la vista Diagrama en la pestaña vista con Mostrar nombres de paso resaltados.

Los nombres de paso ahora se muestran en la vista de diagrama.

Los nombres de los pasos se muestran en la vista de diagrama.

Al seleccionar Resaltar automáticamente las consultas relacionadas en la configuración de la vista de diagrama, las consultas relacionadas siempre se resaltan para que pueda ver visualmente las dependencias de consulta mejor.

Captura de pantalla de la vista Diagrama que muestra un resaltado azul claro para las consultas relacionadas entre sí.

Vista compacta

Cuando tiene consultas con varios pasos, puede resultar difícil desplazarse horizontalmente para ver todos los pasos dentro de la ventanilla.

Captura de pantalla de la vista Diagrama que muestra una consulta con muchos pasos, lo que requiere un nivel de zoom bajo para ver todos los pasos.

Para solucionar este problema, la vista de diagrama ofrece una vista Compacta, que comprime los pasos de arriba a abajo en lugar de izquierda a derecha. Esta vista puede ser especialmente útil cuando tiene consultas con varios pasos, de modo que se muestren tantas consultas como sea posible en la ventanilla.

Captura de pantalla de la vista Diagrama que muestra una consulta en la vista compacta, donde los pasos se muestran de arriba abajo en lugar de de izquierda a derecha.

Para habilitar esta vista, vaya a la configuración de la vista de diagrama y seleccione Vista compacta dentro de la pestaña Vista de la cinta de opciones.

Ajustes de la vista de diagrama con la selección de vista compacta en un recuadro rojo.

Mostrar minimapa

Una vez que el número de consultas empiece a desbordar la vista de diagrama, puede utilizar las barras de desplazamiento de la parte inferior y derecha de la vista de diagrama para desplazarse por las consultas. Otro método de desplazamiento es usar el control de minimapa de la vista de diagrama. El control de miniasignación le permite realizar un seguimiento del flujo de datos general "mapa" y navegar rápidamente, mientras examina un área específica del mapa en el área de vista del diagrama principal.

Para abrir el minimapa, seleccione Mostrar minimapa en el menú de vista de diagrama o seleccione el botón de minimapa en las opciones de diseño.

Captura de pantalla de la configuración de la vista diagrama con la selección de vista compacta resaltada.

Haga clic con el botón derecho y mantenga presionado el rectángulo en el minimapa y, a continuación, mueva el rectángulo para moverse por la vista de diagrama.

Mostrar animaciones

Cuando se selecciona el elemento de menú Mostrar animaciones , se animan las transiciones de los tamaños y las posiciones de las consultas. Estas transiciones son más fáciles de ver al contraer o expandir las consultas o al cambiar las dependencias de las consultas existentes. Cuando se borra, las transiciones son inmediatas. Las animaciones están activadas de forma predeterminada.

Animación que muestra la diferencia entre Mostrar animaciones seleccionada o desactivada.

Maximizar la vista previa de datos

Es posible que quiera ver más datos en la vista previa de datos para comprender y analizar los datos. Para ello, expanda la vista previa de datos de forma que se muestren tantos datos como antes en la vista previa de datos sin salir de la vista de diagrama.

Captura de pantalla de la vista previa de datos con las flechas Expandir y Contraer arriba y abajo en la parte superior izquierda resaltada.

Expandir o contraer todas las consultas

De forma predeterminada, las consultas de la vista de diagrama se contraen. Hay opciones para expandir o contraer cada consulta en una sola selección.

Captura de pantalla que muestra un botón y una información sobre herramientas para expandir todas las consultas en la parte inferior derecha de la vista de diagrama.

También puede expandir o contraer consultas relacionadas desde el menú contextual en el nivel de consulta.

Captura de pantalla del menú contextual de nivel de consulta de la vista de diagrama con las consultas relacionadas Expandir o Contraer resaltadas.

Selección de varias consultas

Para seleccionar varias consultas en la vista de diagrama, mantenga presionada la tecla Ctrl y seleccione las consultas. Una vez que seleccione varias opciones, al hacer clic con el botón derecho se muestra un menú contextual que permite realizar operaciones como combinar, anexar, mover al grupo, expandir y contraer, etc.

Captura de pantalla de la vista de diagrama con dos consultas seleccionadas y un menú contextual que muestra diferentes operaciones.

Cambio de nombre en línea

Puede hacer doble clic en el nombre de una consulta para cambiar el nombre.

Captura de pantalla de la vista de diagrama que muestra cómo hacer doble clic en el nombre de la consulta hace que el nombre sea editable.

Si hace doble clic en el nombre del paso, puede cambiar el nombre del paso, siempre que la configuración de la vista de diagrama muestre los nombres de los pasos.

Captura de pantalla de la vista de diagrama que muestra cómo hacer doble clic en el nombre del paso hace que el nombre sea editable.

Cuando las etiquetas de paso se muestran en la vista de diagrama, al hacer doble clic en la etiqueta de paso se muestra el cuadro de diálogo para cambiar el nombre del paso y proporcionar una descripción.

Captura de pantalla de la vista de diagrama que muestra un modal donde se pueden editar las propiedades y la descripción del paso.

Accesibilidad

La vista de diagrama admite funciones de accesibilidad como la navegación con teclado, el modo de alto contraste y la compatibilidad con lectores de pantalla. En la tabla siguiente se describen los métodos abreviados de teclado disponibles en la vista de diagrama. Para más información sobre los métodos abreviados de teclado disponibles en Power Query Online, vaya a métodos abreviados de teclado en Power Query.

Action Métodos abreviados de teclado
Expandir la consulta seleccionada Ctrl+Flecha derecha
Contraer la consulta seleccionada Ctrl+Flecha izquierda
Mover el foco del nivel de consulta al nivel de paso Alt+Flecha abajo
Mover el foco del nivel de paso al nivel de consulta Esc
Expandir todas las consultas Ctrl+Mayús+Flecha derecha
Contraer todas las consultas Ctrl+Mayús+Flecha izquierda
Insertar nuevo paso con el botón + (después del paso seleccionado) Ctrl+Alt+N
Resaltar consultas relacionadas Ctrl+Alt+R
Seleccionar todas las consultas Ctrl+A
Copiar consultas Ctrl+C
Pegar consultas Ctrl+V