Redigeeri

Jagamisviis:


Transform data in the cloud by using a Spark activity in Azure Data Factory

APPLIES TO: Azure Data Factory Azure Synapse Analytics

Tip

Try out Data Factory in Microsoft Fabric, an all-in-one analytics solution for enterprises. Microsoft Fabric covers everything from data movement to data science, real-time analytics, business intelligence, and reporting. Learn how to start a new trial for free!

In this tutorial, you use the Azure portal to create an Azure Data Factory pipeline. This pipeline transforms data by using a Spark activity and an on-demand Azure HDInsight linked service.

You perform the following steps in this tutorial:

  • Create a data factory.
  • Create a pipeline that uses a Spark activity.
  • Trigger a pipeline run.
  • Monitor the pipeline run.

If you don't have an Azure subscription, create a free account before you begin.

Prerequisites

Note

We recommend that you use the Azure Az PowerShell module to interact with Azure. To get started, see Install Azure PowerShell. To learn how to migrate to the Az PowerShell module, see Migrate Azure PowerShell from AzureRM to Az.

  • Azure storage account. You create a Python script and an input file, and you upload them to Azure Storage. The output from the Spark program is stored in this storage account. The on-demand Spark cluster uses the same storage account as its primary storage.

Note

HdInsight supports only general-purpose storage accounts with standard tier. Make sure that the account is not a premium or blob only storage account.

Upload the Python script to your Blob storage account

  1. Create a Python file named WordCount_Spark.py with the following content:

    import sys
    from operator import add
    
    from pyspark.sql import SparkSession
    
    def main():
        spark = SparkSession\
            .builder\
            .appName("PythonWordCount")\
            .getOrCreate()
    
        lines = spark.read.text("wasbs://adftutorial@<storageaccountname>.blob.core.windows.net/spark/inputfiles/minecraftstory.txt").rdd.map(lambda r: r[0])
        counts = lines.flatMap(lambda x: x.split(' ')) \
            .map(lambda x: (x, 1)) \
            .reduceByKey(add)
        counts.saveAsTextFile("wasbs://adftutorial@<storageaccountname>.blob.core.windows.net/spark/outputfiles/wordcount")
    
        spark.stop()
    
    if __name__ == "__main__":
        main()
    
  2. Replace <storageAccountName> with the name of your Azure storage account. Then, save the file.

  3. In Azure Blob storage, create a container named adftutorial if it does not exist.

  4. Create a folder named spark.

  5. Create a subfolder named script under the spark folder.

  6. Upload the WordCount_Spark.py file to the script subfolder.

Upload the input file

  1. Create a file named minecraftstory.txt with some text. The Spark program counts the number of words in this text.
  2. Create a subfolder named inputfiles in the spark folder.
  3. Upload the minecraftstory.txt file to the inputfiles subfolder.

Create a data factory

Follow the steps in the article Quickstart: Create a data factory by using the Azure portal to create a data factory if you don't already have one to work with.

Create linked services

You author two linked services in this section:

  • An Azure Storage linked service that links an Azure storage account to the data factory. This storage is used by the on-demand HDInsight cluster. It also contains the Spark script to be run.
  • An on-demand HDInsight linked service. Azure Data Factory automatically creates an HDInsight cluster and runs the Spark program. It then deletes the HDInsight cluster after the cluster is idle for a preconfigured time.

Create an Azure Storage linked service

  1. On the home page, switch to the Manage tab in the left panel.

    Screenshot that shows the Manage tab.

  2. Select Connections at the bottom of the window, and then select + New.

    Buttons for creating a new connection

  3. In the New Linked Service window, select Data Store > Azure Blob Storage, and then select Continue.

    Selecting the &quot;Azure Blob Storage&quot; tile

  4. For Storage account name, select the name from the list, and then select Save.

    Box for specifying the storage account name

Create an on-demand HDInsight linked service

  1. Select the + New button again to create another linked service.

  2. In the New Linked Service window, select Compute > Azure HDInsight, and then select Continue.

    Selecting the &quot;Azure HDInsight&quot; tile

  3. In the New Linked Service window, complete the following steps:

    a. For Name, enter AzureHDInsightLinkedService.

    b. For Type, confirm that On-demand HDInsight is selected.

    c. For Azure Storage Linked Service, select AzureBlobStorage1. You created this linked service earlier. If you used a different name, specify the right name here.

    d. For Cluster type, select spark.

    e. For Service principal id, enter the ID of the service principal that has permission to create an HDInsight cluster.

    This service principal needs to be a member of the Contributor role of the subscription or the resource group in which the cluster is created. For more information, see Create a Microsoft Entra application and service principal. The Service principal id is equivalent to the Application ID, and a Service principal key is equivalent to the value for a Client secret.

    f. For Service principal key, enter the key.

    g. For Resource group, select the same resource group that you used when you created the data factory. The Spark cluster is created in this resource group.

    h. Expand OS type.

    i. Enter a name for Cluster user name.

    j. Enter the Cluster password for the user.

    k. Select Finish.

    HDInsight linked service settings

Note

Azure HDInsight limits the total number of cores that you can use in each Azure region that it supports. For the on-demand HDInsight linked service, the HDInsight cluster is created in the same Azure Storage location that's used as its primary storage. Ensure that you have enough core quotas for the cluster to be created successfully. For more information, see Set up clusters in HDInsight with Hadoop, Spark, Kafka, and more.

Create a pipeline

  1. Select the + (plus) button, and then select Pipeline on the menu.

    Buttons for creating a new pipeline

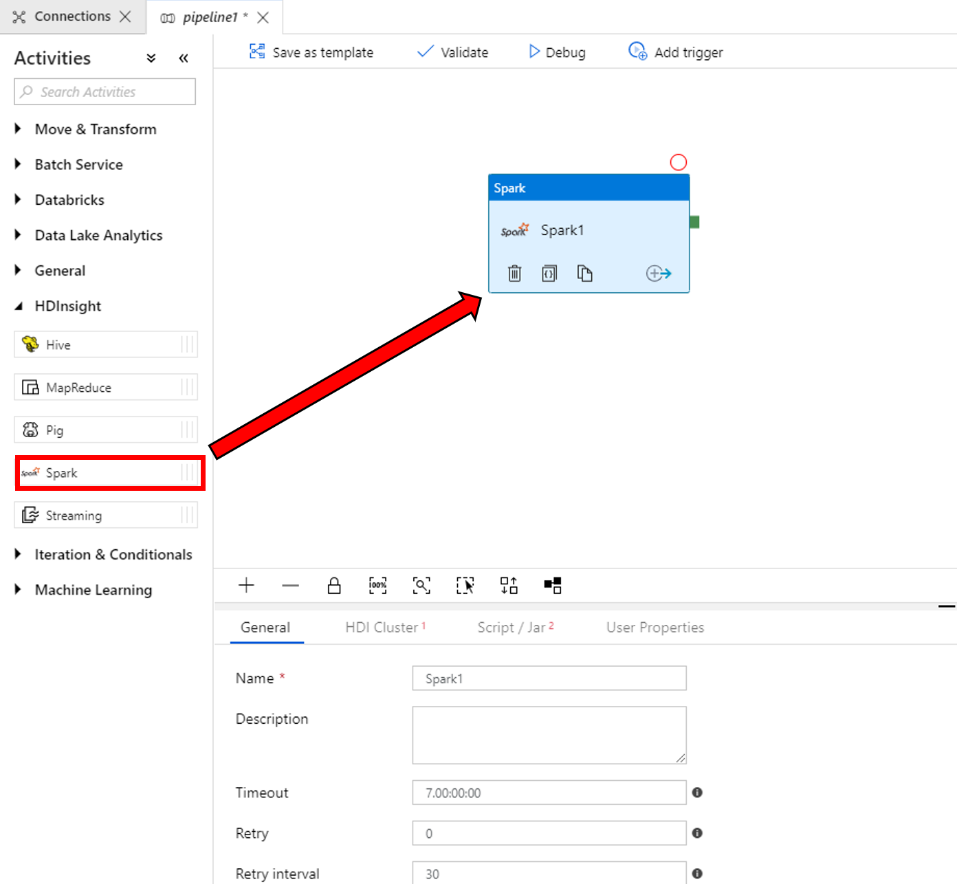
  2. In the Activities toolbox, expand HDInsight. Drag the Spark activity from the Activities toolbox to the pipeline designer surface.

    Dragging the Spark activity

  3. In the properties for the Spark activity window at the bottom, complete the following steps:

    a. Switch to the HDI Cluster tab.

    b. Select AzureHDInsightLinkedService (which you created in the previous procedure).

    Specifying the HDInsight linked service

  4. Switch to the Script/Jar tab, and complete the following steps:

    a. For Job Linked Service, select AzureBlobStorage1.

    b. Select Browse Storage.

    Specifying the Spark script on the &quot;Script/Jar&quot; tab

    c. Browse to the adftutorial/spark/script folder, select WordCount_Spark.py, and then select Finish.

  5. To validate the pipeline, select the Validate button on the toolbar. Select the >> (right arrow) button to close the validation window.

    &quot;Validate&quot; button

  6. Select Publish All. The Data Factory UI publishes entities (linked services and pipeline) to the Azure Data Factory service.

    &quot;Publish All&quot; button

Trigger a pipeline run

Select Add Trigger on the toolbar, and then select Trigger Now.

&quot;Trigger&quot; and &quot;Trigger Now&quot; buttons

Monitor the pipeline run

  1. Switch to the Monitor tab. Confirm that you see a pipeline run. It takes approximately 20 minutes to create a Spark cluster.

  2. Select Refresh periodically to check the status of the pipeline run.

    Tab for monitoring pipeline runs, with &quot;Refresh&quot; button

  3. To see activity runs associated with the pipeline run, select View Activity Runs in the Actions column.

    Pipeline run status

    You can switch back to the pipeline runs view by selecting the All Pipeline Runs link at the top.

    &quot;Activity Runs&quot; view

Verify the output

Verify that the output file is created in the spark/otuputfiles/wordcount folder of the adftutorial container.

Location of the output file

The file should have each word from the input text file and the number of times the word appeared in the file. For example:

(u'This', 1)
(u'a', 1)
(u'is', 1)
(u'test', 1)
(u'file', 1)

The pipeline in this sample transforms data by using a Spark activity and an on-demand HDInsight linked service. You learned how to:

  • Create a data factory.
  • Create a pipeline that uses a Spark activity.
  • Trigger a pipeline run.
  • Monitor the pipeline run.

To learn how to transform data by running a Hive script on an Azure HDInsight cluster that's in a virtual network, advance to the next tutorial: