Partekatu honen bidez:


Integración con el editor XML

El Diseñador de esquemas XML se integra con el editor XML. Si modifica un archivo XSD en el editor XML, el cambio se reflejará en el Explorador de esquemas XML. Si tiene abierta la vista gráfico o la vista modelo de contenido , el cambio también se reflejará allí. Puede navegar entre el Diseñador de esquemas XML y el editor XML de las maneras siguientes:

  • En el editor XML, haga clic con el botón derecho en un nodo y seleccione Mostrar en el Explorador de esquemas XML.

  • En la vista Gráfico y el Explorador de esquemas XML, haga doble clic en un nodo o haga clic con el botón derecho en un nodo y seleccione Ver código. En la vista Modelo de contenido, haga clic con el botón derecho en un nodo y seleccione Ver código.

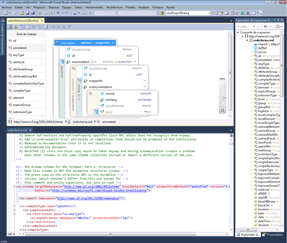
En la captura de pantalla siguiente se muestra un esquema XML abierto en el Explorador de esquemas XML. El Explorador de esquemas XML muestra el conjunto de esquemas en una vista de árbol. El editor XML muestra la vista de texto del nodo que está activo actualmente en el Explorador de esquemas XML.

Captura de pantalla de un proyecto de Visual Studio que muestra un nodo XML en el panel Editor XML y una vista de árbol del conjunto de esquemas en el panel Explorador de esquemas XML.

A veces resulta útil ver el código en el editor XML y el diseñador gráfico en paralelo. Para ver ambos archivos al mismo tiempo, haga clic con el botón derecho en cualquier parte del editor XML y seleccione Diseñador de vistas. En el menú De Windows de Visual Studio, seleccione Nuevo grupo de pestañas horizontal (o vertical).

Captura de pantalla de un proyecto de Visual Studio que muestra el panel Diseñador de vistas, el panel Editor XML y el panel Explorador de esquemas XML.