Partekatu bidez


¿Qué es WinDbg?

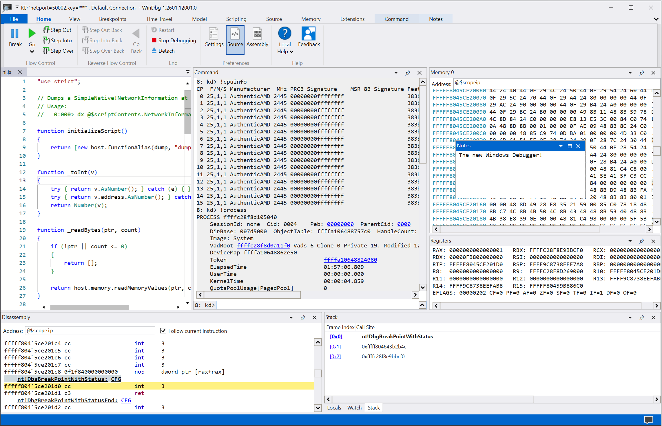
WinDbg es la versión más reciente del depurador que ofrece objetos visuales más modernos, ventanas más rápidas y una experiencia de scripting completa. WinDbg se construye con un modelo de datos de depuración extensible.

Note

WinDbg se publicó anteriormente como Versión preliminar de WinDbg en Microsoft Store. WinDbg usa el mismo motor subyacente que WinDbg (clásico). Admite todos los mismos comandos, extensiones y flujos de trabajo.

Captura de pantalla de la pantalla principal en WinDbg.

Uso de características destacadas

Mejore su experiencia de depuración usando las múltiples funcionalidades y mejoras de programación que WinDbg ofrece.

  • Configuración y recuperación de la conexión: guarde los destinos recientes y las configuraciones de sesión. Puede reiniciar rápidamente los elementos guardados desde el menú Archivo .

    Captura de pantalla de la pantalla de inicio de depuración en WinDbg.

  • Tema oscuro: habilite las preferencias de la interfaz de usuario como el tema oscuro seleccionando Configuración de archivo>.

    Captura de pantalla de WinDbg con el tema oscuro habilitado.

  • Navegación por el teclado: use métodos abreviados de teclado como Ctrl+Tab, lo que le permite moverse fácilmente entre ventanas.

    Animación que muestra cómo usar las teclas de método abreviado Ctrl+Tab para moverse en WinDbg.

  • Detección de archivos de volcado del procesador: aproveche la detección automática para la arquitectura de su procesador y configure rápidamente la depuración gestionada.

  • Mejoras de rendimiento: trabaje con ventanas de herramientas que se cargan de forma asincrónica y las cancelan según sea necesario. Al ejecutar un comando, WinDbg puede detener la carga de sus ventanas locales, de seguimiento u otras ventanas.

Iniciar depuración

Empiece a depurar en WinDbg con las siguientes características:

  • Integrated Time Travel Debugging (TTD): seleccione la opción Record with Time Travel Debugging al iniciar un proceso o adjuntar a uno. WinDbg configura TTD, inicia la grabación y abre la traza después.

    Para obtener más información, vea Time Travel Debugging: Overview.

    Captura de pantalla del cuadro de diálogo Registro de proceso en WinDbg con un proceso del Bloc de notas seleccionado para la grabación.

  • Iniciar paquetes de aplicaciones: depura la aplicación universal o la tarea en segundo plano con un solo clic del ratón.

    Para obtener más información, consulte Iniciar paquete de aplicación.

    Captura de pantalla de la opción Iniciar paquete de aplicación y la pestaña Aplicaciones de WinDbg con cal en el cuadro de búsqueda y tres aplicaciones enumeradas.

  • Asociar a un proceso: use la vista Adjuntar para obtener un resumen detallado de los procesos en ejecución, acceder a una configuración más sencilla y admitir búsquedas.

    Captura de pantalla del cuadro de diálogo Asociar a un proceso en WinDbg.

Trabajar con ventanas de herramientas

Aproveche las numerosas mejoras en las ventanas de herramientas de WinDbg:

  • Comando: ofrece compatibilidad mejorada con DML, resaltado de texto y búsqueda (incluido regex).

    Animación que muestra cómo usar la ventana Comandos en WinDbg, incluidas las columnas resaltadas en amarillo.

  • Código fuente: proporciona resaltado de sintaxis y otras mejoras generales similares a la mayoría de los editores de texto modernos.

    Captura de pantalla de la ventana Código fuente en WinDbg con resaltado de sintaxis.

  • Desensamblaje: conserva el resaltado en la instrucción actual al desplazarse.

    Captura de pantalla de la ventana de Desensamblado en WinDbg.

  • Puntos de interrupción: muestra todos los puntos de interrupción actuales, un interruptor de un clic y un total de aciertos. Para obtener más información, consulte WinDbg: Puntos de Interrupción.

    Captura de pantalla de la ventana Puntos de interrupción en WinDbg que muestra los puntos de interrupción actuales.

  • Scripting: Facilita el desarrollo de extensiones de JavaScript y NatVis, así como el uso del resaltado de errores y de IntelliSense. Para obtener más información, consulte WinDbg: Scripting.

    Captura de pantalla de la ventana Scripting en WinDbg con IntelliSense y resaltado de errores.

  • Modelo de datos: proporciona una versión expandible y explorable de los dx comandos y dx -g . Esta característica le ayuda a crear tablas eficaces sobre las consultas NatVis, JavaScript y LINQ. Para obtener más información, consulte WinDbg: Modelo de datos.

    Captura de pantalla de la ventana del modelo de datos en WinDbg con características expandibles y explorables.

  • Variables locales y observación: en función del modelo de datos usado por el comando dx. Ambos se benefician de las mismas características que otras ventanas del modelo de datos.

  • Memoria: cuenta con funciones de resaltado y desplazamiento mejorado.

  • Registros: proporciona un registro en segundo plano de los elementos internos de WinDbg. Puede ver los registros para solucionar problemas o supervisar comandos de ejecución prolongada.

Explora WinDbg en acción

Vea los siguientes episodios del programa Herramientas de desfragmentación y vea WinDbg en acción:

Instalación y configuración de WinDbg

Revise los artículos siguientes para obtener información sobre cómo instalar y configurar WinDbg:

Proporcionar comentarios

Sus comentarios ayudan al equipo de Microsoft a guiar las características de desarrollo y prioridad de WinDbg.

Para notificar errores o sugerir características, seleccione Comentarios en la cinta de opciones para ir a la página deWinDbg-Feedback en GitHub, donde puede presentar un problema nuevo.