I-edit

Ibahagi sa


Advanced incremental refresh and real-time data with the XMLA endpoint

Semantic models in a Premium capacity with the XMLA endpoint enabled for read/write operations allow more advanced refresh, partition management, and metadata only deployments through tool, scripting, and API support. In addition, refresh operations through the XMLA endpoint aren't limited to 48 refreshes per day, and the scheduled refresh time limit isn't imposed.

Partitions

Semantic model table partitions aren't visible and can't be managed by using Power BI Desktop or the Power BI service. For models in a workspace assigned to a Premium capacity, partitions can be managed through the XMLA endpoint. You can use tools like SQL Server Management Studio (SSMS) or the open-source Tabular Editor to manage partitions through scripting with Tabular Model Scripting Language (TMSL), and programmatically with the Tabular Object Model (TOM).

When you first publish a model to the Power BI service, each table in the new model has one partition. For tables with no incremental refresh policy, that one partition contains all rows of data for that table, unless filters are applied. For tables with an incremental refresh policy, that one initial partition only exists because Power BI hasn't applied the policy yet. You configure the initial partition in Power BI Desktop when you define the date/time range filter for your table based on the RangeStart and RangeEnd parameters, and any other filters applied in Power Query Editor. This initial partition contains only those rows of data that meet your filter criteria.

When you perform the first refresh operation, tables with no incremental refresh policy refresh all rows contained in that table's default single partition. For tables with an incremental refresh policy, refresh and historical partitions are automatically created and rows are loaded into them according to the date/time for each row. If the incremental refresh policy includes getting data in real time, Power BI also adds a DirectQuery partition to the table.

Important

When you use incremental refresh with real-time data (hybrid mode), tables related to the hybrid table should use Dual storage mode to avoid performance penalties. Additionally, visual caching can delay live updates until visuals requery the data. For more information, see Troubleshoot incremental refresh and real-time data.

This first refresh operation can take quite some time depending on the amount of data that needs to be loaded from the data source. The complexity of the model can also be a significant factor because refresh operations must do more processing and recalculation. This operation can be bootstrapped. For more information, see Prevent timeouts on initial full refresh.

Partitions are created for and named by period granularity: Years, quarters, months, and days. The most recent partitions, the refresh partitions, contains rows in the refresh period you specify in the policy. Historical partitions contain rows by complete period up to the refresh period. If real time is enabled, a DirectQuery partition picks up any data changes that occurred after the end date of the refresh period. Granularity for refresh and historical partitions is dependent on the refresh and historical (store) periods you choose when defining the policy.

For example, if today's date is February 2, 2021 and our FactInternetSales table at the data source contains rows up through today, if our policy specifies to include real-time changes, refresh rows in the last one day refresh period, and store rows in the last three years historical period. Then with the first refresh operation, a DirectQuery partition is created for changes in the future. A new import partition is created for today's rows, and a historical partition is created for yesterday, a whole day period, February 1, 2021. A historical partition is created for the previous whole month period (January 2021). A historical partition is created for the previous whole year period (2020). And historical partitions for 2019 and 2018 whole year periods are created. No whole quarter partitions are created because on February 2, the first full quarter of 2021 isn't yet completed.

Diagram shows the partition naming granularity described in the text.

With each refresh operation, only the partitions for the refresh period are refreshed. The date filter of the DirectQuery partition is updated to include only those changes that occur after the current refresh period. A new refresh partition is created for new rows with a new date/time within the updated refresh period. Existing rows with a date/time already within existing partitions in the refresh period are refreshed with updates. Rows with a date/time older than the refresh period are no longer refreshed.

As whole periods close, partitions are merged. For example, if a one-day refresh period and three year historical store period is specified in the policy, on the first day of the month, all day partitions for the previous month are merged into a month partition. On the first day of a new quarter, all three previous month partitions are merged into a quarter partition. On the first day of a new year, all four previous quarter partitions are merged into a year partition.

A model always retains partitions for the entire historical store period plus whole period partitions up through the current refresh period. In the example, a full three years of historical data are retained in partitions for 2018, 2019, 2020, and also partitions for the 2021Q101 month period, the 2021Q10201 day period, and the current day refresh period partition. Because the example retains historical data for three years, the 2018 partition is retained until the first refresh on January 1, 2022.

With Power BI incremental refresh and real-time data, the service handles the partition management for you based on the policy. While the service can handle all of the partition management for you, by using tools through the XMLA endpoint, you can selectively refresh partitions individually, sequentially, or in parallel.

Common partition refresh patterns

When working with XMLA endpoint operations, consider these common patterns for managing refresh operations:

  • Frequent small refreshes: Run multiple small, targeted refresh operations during business hours using XMLA partition commands or the enhanced REST API to keep recent data current without processing the entire table.
  • Selective historical backfills: Perform larger historical partition refreshes or one-off data corrections during off-hours using TMSL with applyRefreshPolicy: false to rebuild specific historical periods without affecting the automatic policy behavior.
  • Staged initial loads: For large historical periods, break the initial refresh into smaller batches by processing partitions incrementally to avoid timeouts and manage resource consumption.

These patterns allow you to balance real-time data freshness with system performance and resource constraints.

Refresh management with SQL Server Management Studio

SQL Server Management Studio (SSMS) can be used to view and manage partitions created by the application of incremental refresh policies. By using SSMS you can, for example, refresh a specific historical partition not in the incremental refresh period to perform a back-dated update without having to refresh all historical data. SSMS can also be used when bootstrapping to load historical data for large models by incrementally adding/refreshing historical partitions in batches.

Screenshot of the Partitions window in SSMS.

Override incremental refresh behavior

With SSMS, you also have more control over how to invoke refreshes by using Tabular Model Scripting Language and the Tabular Object Model. For example, in SSMS, in Object Explorer, right-click a table and then select the Process Table menu option, and then select the Script button to generate a TMSL refresh command.

Screenshot of the Script button in the Process Table dialog.

These parameters can be used with the TMSL refresh command to override the default incremental refresh behavior:

  • applyRefreshPolicy. If a table has an incremental refresh policy defined, applyRefreshPolicy determines if the policy is applied or not. If the policy isn't applied, a process full operation leaves partition definitions unchanged and all partitions in the table are fully refreshed. Default value is true.

  • effectiveDate. If an incremental refresh policy is being applied, it needs to know the current date to determine rolling window ranges for the incremental refresh and historical periods. The effectiveDate parameter allows you to override the current date. This parameter is useful for testing, demos, and business scenarios where data is incrementally refreshed up to a date in the past or the future, for example, budgets in the future. The default value is the current date.

{ 
  "refresh": {
    "type": "full",

    "applyRefreshPolicy": true,
    "effectiveDate": "12/31/2013",

    "objects": [
      {
        "database": "IR_AdventureWorks", 
        "table": "FactInternetSales" 
      }
    ]
  }
}

To learn more about overriding default incremental refresh behavior with TMSL, see Refresh command.

Managing policies with Tabular Editor

In addition to SSMS, you can use Tabular Editor to create and modify incremental refresh policies directly against semantic models through the XMLA endpoint. This method allows you to adjust policy settings—such as refresh periods, historical periods, and source expressions—without needing to republish the model from Power BI Desktop. Tabular Editor can also be used to apply refresh policies to existing tables and manage RangeStart and RangeEnd parameter expressions. For more information, see Incremental refresh in the Tabular Editor documentation.

Refresh orchestration and automation

Beyond using SSMS, TMSL, and TOM for managing refreshes through the XMLA endpoint. You can also orchestrate semantic model refresh operations using the Power BI REST API. The enhanced refresh API provides more capabilities including table-level and partition-level refresh, retry logic, cancellation, and custom timeout management. This approach is useful for integrating refresh operations into automated workflows and CI/CD pipelines. For detailed guidance, see Enhanced refresh with the Power BI REST API.

Ensuring optimal performance

With each refresh operation, the Power BI service might send initialization queries to the data source for each incremental refresh partition. You might be able to improve incremental refresh performance by reducing the number of initialization queries by ensuring the following configuration:

  • The table you configure incremental refresh for should get data from a single data source. If the table gets data from more than one data source, the number of queries sent by the service for each refresh operation is multiplied by the number of data sources, potentially reducing refresh performance. Ensure the query for the incremental refresh table is for a single data source.
  • For solutions with both incremental refresh of import partitions and real-time data with Direct Query, all partitions must query data from a single data source.
  • If your security requirements allow, set the Data source privacy level setting to Organizational or Public. By default, the privacy level is Private. However, this level can prevent data from being exchanged with other cloud sources. To set the privacy level, select the More options menu and then choose Settings > Data source credentials > Edit credentials > Privacy level setting for this data source. If Privacy level is set in the Power BI Desktop model before publishing to the service, it isn't transferred to the service when you publish. You must still set it in semantic model settings in the service. To learn more, see Privacy levels.
  • If using an On-premises Data Gateway, be sure you’re using version 3000.77.3 or higher.

Prevent timeouts on initial full refresh

After you publish to the Power BI service, the initial full refresh operation for the model creates partitions for the incremental refresh table, loads, and processes historical data for the entire period defined in the incremental refresh policy. For some models that load and process large amounts of data, the amount of time the initial refresh operation takes can exceed the refresh time limit imposed by the service or a query time limit imposed by the data source.

Bootstrapping the initial refresh operation allows the service to create partition objects for the incremental refresh table, but not load and process historical data into any of the partitions. SSMS is then used to selectively process partitions. Depending on the amount of data to be loaded for each partition, you can process each partition sequentially or in small batches. This method reduces the potential for one or more of those partitions to cause a timeout. The following methods work for any data source.

Apply Refresh Policy

The open-source Tabular Editor 2 tool provides an easy way to bootstrap an initial refresh operation. After publishing a model with an incremental refresh policy defined for it from Power BI Desktop to the service, connect to the model by using the XMLA endpoint in Read/Write mode. Run Apply Refresh Policy on the incremental refresh table. With only the policy applied, partitions are created but no data is loaded into them. Then connect with SSMS to refresh the partitions sequentially or in batches to load and process the data. For more information, see Incremental refresh in the Tabular editor documentation.

Screenshot shows the Tabular Editor with Apply Refresh Policy selected.

Power Query filter for empty partitions

Before publishing the model to the service, in Power Query Editor, add another filter to the ProductKey column that filters out any value other than 0, effectively or filtering out all data from the FactInternetSales table.

Screenshot shows the Power Query Editor with code that filters out the product key.

After selecting Close & Apply in Power Query Editor, defining the incremental refresh policy, and saving the model, the model is published to the service. From the service, the initial refresh operation is run on the model. Partitions for the FactInternetSales table are created according to the policy, but no data is loaded and processed because all data is filtered out.

After the initial refresh operation is complete, back in Power Query Editor, the other filter on the ProductKey column is removed. After selecting Close & Apply in Power Query Editor and saving the model, the model isn't published again. If the model is published again, it overwrites the incremental refresh policy settings and forces a full refresh on the model when a subsequent refresh operation is performed from the service. Instead, perform a metadata only deployment by using the Application Lifecycle Management (ALM) Toolkit that removes the filter on the ProductKey column from the model. SSMS can then be used to selectively process partitions. When all partitions are fully processed, which must include a process recalculation on all partitions, from SSMS, subsequent refresh operations on the model from the service refresh only the incremental refresh partitions.

Tip

Be sure to check out videos, blogs, and more provided by Power BI's community of BI experts.

To learn more about processing tables and partitions from SSMS, see Process database, table, or partitions (Analysis Services). To learn more about processing models, tables, and partitions by using TMSL, see Refresh command (TMSL).

Custom queries for detect data changes

TMSL and TOM can be used to override the detected data changes behavior. This method can be used to avoid persisting the last-update column in the in-memory cache. It can also enable scenarios where a configuration or instruction table is prepared by extract, transform, and load (ETL) processes. Allowing you to flag only the partitions that need to be refreshed. This method can create a more efficient incremental refresh process where only the required periods are refreshed, no matter how long ago data updates took place.

The pollingExpression is intended to be a lightweight M expression or name of another M query. It must return a scalar value and is executed for each partition. If the value returned is different to what it was the last time an incremental refresh occurred, the partition is flagged for full processing.

The following example covers all 120 months in the historical period for backdated changes. Specifying 120 months instead of 10 years means data compression might not be as efficient. However, it avoids having to refresh a whole historical year, which would be more expensive when a month would be sufficient for a backdated change.

"refreshPolicy": {
    "policyType": "basic",
    "rollingWindowGranularity": "month",
    "rollingWindowPeriods": 120,
    "incrementalGranularity": "month",
    "incrementalPeriods": 120,
    "pollingExpression": "<M expression or name of custom polling query>",
    "sourceExpression": [
    "let ..."
    ]
}

Tip

Be sure to check out videos, blogs, and more provided by Power BI's community of BI experts.

Metadata only deployment

When you publish a new version of a .pbix file from Power BI Desktop to a workspace. You see the following prompt to replace the existing model, if a model with the same name already exists.

Screenshot shows the Replace model dialog.

In some cases, you might not want to replace the model, especially with incremental refresh. The model in Power BI Desktop could be considerably smaller than the one in the Power BI service. If the model in the Power BI service has an incremental refresh policy applied, you might lose several years of historical data if the model is replaced. Refreshing all the historical data could take hours and result in system downtime for users.

Instead, it's better to perform a metadata only deployment, which allows deployment of new objects without losing the historical data. For example, if you only add a few measures you can deploy just the new measures without needing to refresh the data, saving time.

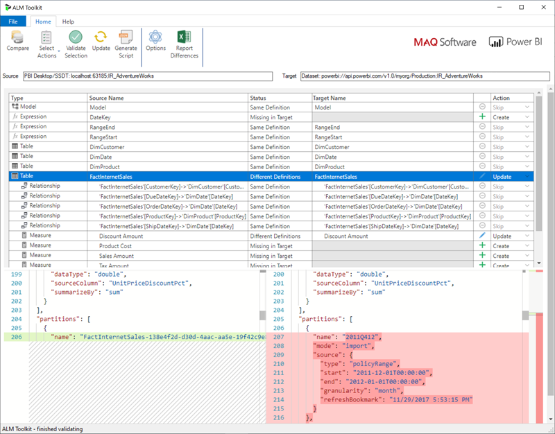
For workspaces assigned to a Premium capacity configured for XMLA endpoint read/write, compatible tools enable metadata only deployment. For example, the ALM Toolkit is a schema diff tool for Power BI models and can be used to perform deployment of metadata only.

Download and install the latest version of the ALM Toolkit from the Analysis Services Git repo. Step-by-step guidance on using ALM Toolkit isn't included in Microsoft documentation. ALM Toolkit documentation links and information on supportability are available on the Help ribbon. To perform a metadata only deployment, perform a comparison and select the running Power BI Desktop instance as the source, and the existing model in the Power BI service as the target. Consider the differences displayed and skip the update of the table with incremental refresh partitions or use the Options dialog to retain partitions for table updates. Validate the selection to ensure the integrity of the target model and then update.

Screenshot shows the ALM Toolkit window.

Adding an incremental refresh policy and real-time data programmatically

You can also use the TMSL and TOM to add an incremental refresh policy to an existing model through the XMLA endpoint.

Note

To avoid compatibility issues, make sure you use the latest version of the Analysis Services client libraries. For example, to work with Hybrid policies, the version must be 19.27.1.8 or higher.

The process includes of the following steps:

  1. Ensure the target model has the required minimum compatibility level. In SSMS, right-click the [model name] > Properties > Compatibility Level. To increase the compatibility level, either use a createOrReplace TMSL script or check the following TOM sample code for an example.

    a. Import policy - 1550
    b. Hybrid policy - 1565
    
  2. Add the RangeStart and RangeEnd parameters to the model expressions. If necessary, also add a function to convert Date/Time values to date keys.

  3. Define a RefreshPolicy object with the desired archiving (rolling window) and incremental refresh periods as well as a source expression that filters the target table based on the RangeStart and RangeEnd parameters. Set the refresh policy mode to Import or Hybrid depending on your real-time data requirements. Hybrid causes Power BI to add a DirectQuery partition to the table to fetch the latest changes from the data source that occurred after the last refresh time.

  4. Add the refresh policy to the table and perform a full refresh so that Power BI partitions the table according to your requirements.

The following code sample demonstrates how to perform the previous steps by using TOM. If you want to use this sample as is, you must have a copy for the AdventureWorksDW database and import the FactInternetSales table into a model. The code sample assumes that the RangeStart and RangeEnd parameters and the DateKey function don't exist in the model. Just import the FactInternetSales table and publish the model to a workspace on Power BI Premium. Then update the workspaceUrl so that the code sample can connect to your model. Update any more code lines as necessary.

using System;
using TOM = Microsoft.AnalysisServices.Tabular;
namespace Hybrid_Tables
{
    class Program
    {
        static string workspaceUrl = "<Enter your Workspace URL here>";
        static string databaseName = "AdventureWorks";
        static string tableName = "FactInternetSales";
        static void Main(string[] args)
        {
            using (var server = new TOM.Server())
            {
                // Connect to the dataset.
                server.Connect(workspaceUrl);
                TOM.Database database = server.Databases.FindByName(databaseName);
                if (database == null)
                {
                    throw new ApplicationException("Database cannot be found!");
                }
                if(database.CompatibilityLevel < 1565)
                {
                    database.CompatibilityLevel = 1565;
                    database.Update();
                }
                TOM.Model model = database.Model;
                // Add RangeStart, RangeEnd, and DateKey function.
                model.Expressions.Add(new TOM.NamedExpression {
                    Name = "RangeStart",
                    Kind = TOM.ExpressionKind.M,
                    Expression = "#datetime(2021, 12, 30, 0, 0, 0) meta [IsParameterQuery=true, Type=\"DateTime\", IsParameterQueryRequired=true]"
                });
                model.Expressions.Add(new TOM.NamedExpression
                {
                    Name = "RangeEnd",
                    Kind = TOM.ExpressionKind.M,
                    Expression = "#datetime(2021, 12, 31, 0, 0, 0) meta [IsParameterQuery=true, Type=\"DateTime\", IsParameterQueryRequired=true]"
                });
                model.Expressions.Add(new TOM.NamedExpression
                {
                    Name = "DateKey",
                    Kind = TOM.ExpressionKind.M,
                    Expression =
                        "let\n" +
                        "    Source = (x as datetime) => Date.Year(x)*10000 + Date.Month(x)*100 + Date.Day(x)\n" +
                        "in\n" +
                        "    Source"
                });
                // Apply a RefreshPolicy with Real-Time to the target table.
                TOM.Table salesTable = model.Tables[tableName];
                TOM.RefreshPolicy hybridPolicy = new TOM.BasicRefreshPolicy
                {
                    Mode = TOM.RefreshPolicyMode.Hybrid,
                    IncrementalPeriodsOffset = -1,
                    RollingWindowPeriods = 1,
                    RollingWindowGranularity = TOM.RefreshGranularityType.Year,
                    IncrementalPeriods = 1,
                    IncrementalGranularity = TOM.RefreshGranularityType.Day,
                    SourceExpression =
                        "let\n" +
                        "    Source = Sql.Database(\"demopm.database.windows.net\", \"AdventureWorksDW\"),\n" +
                        "    dbo_FactInternetSales = Source{[Schema=\"dbo\",Item=\"FactInternetSales\"]}[Data],\n" +
                        "    #\"Filtered Rows\" = Table.SelectRows(dbo_FactInternetSales, each [OrderDateKey] >= DateKey(RangeStart) and [OrderDateKey] < DateKey(RangeEnd))\n" +
                        "in\n" +
                        "    #\"Filtered Rows\""
                };
                salesTable.RefreshPolicy = hybridPolicy;
                model.RequestRefresh(TOM.RefreshType.Full);
                model.SaveChanges();
            }
            Console.WriteLine("{0}{1}", Environment.NewLine, "Press [Enter] to exit...");
            Console.ReadLine();
        }
    }
}