Partager via


Interroger à l’aide de l’éditeur de requête visuelle

S'applique à :point de terminaison d'analytique SQL, Entrepôt et Base de données miroir dans Microsoft Fabric

Cet article explique comment utiliser l’éditeur de requête visuel dans le portail Microsoft Fabric pour écrire rapidement et efficacement des requêtes. Vous pouvez utiliser l’éditeur de requête visuelle pour une expérience sans code de la création de vos requêtes.

L’éditeur de requête visuelle dans le portail Fabric

L’éditeur de requête visuelle fournit une interface visuelle simple pour écrire des requêtes sur les données de votre entrepôt.

Une fois que vous avez chargé des données dans votre entrepôt, vous pouvez utiliser l’éditeur de requête visuelle pour créer des requêtes afin d’analyser vos données. Il existe deux façons d’accéder à l’éditeur de requête visuelle :

Dans le ruban, créez une nouvelle requête en utilisant le bouton Nouvelle requête visuelle, comme indiqué dans l’image suivante.

Capture d’écran montrant l’emplacement où trouver le menu Nouvelle requête dans la vue Aperçu des données.

Pour créer une requête, glissez-déposez des tables depuis l’Explorateur d’objets vers le canevas. Pour faire glisser un tableau, sélectionnez le tableau et maintenez le clic enfoncé jusqu’à ce qu’il soit soulevé de l’Explorateur d’objets avant de le faire glisser. Une fois que vous avez fait glisser une ou plusieurs tables sur le canevas, vous pouvez utiliser l’expérience visuelle pour concevoir vos requêtes. L’éditeur d’entrepôt utilise l’expérience de vue de diagramme Power Query pour vous permettre d’interroger et d’analyser facilement vos données. Découvrez-en plus sur la vue de diagramme Power Query.

Lorsque vous travaillez sur votre requête visuelle, les requêtes sont automatiquement enregistrées toutes les quelques secondes. Un indicateur « enregistrement en cours » s’affiche dans l’onglet de votre requête pour indiquer que votre requête est en cours d’enregistrement. Tous les utilisateurs de l’espace de travail peuvent enregistrer leurs requêtes dans le dossier Mes requêtes. Toutefois, les utilisateurs du rôle visionneuse de l’espace de travail ou des destinataires partagés de l’entrepôt ne peuvent pas déplacer des requêtes vers le dossier Requêtes partagées.

Le gif animé suivant montre la fusion de deux tables à l’aide d’un éditeur de requête visuelle sans code.

Animation des résultats d'une requête d'exemple fusionnant deux tables à l'aide de l'éditeur de requête visuelle.

Les étapes indiquées dans le gif sont les suivantes :

  1. Tout d’abord, la table DimCity est glissée de l’Explorer vers le nouvel éditeur de requête visuel vierge.
  2. Ensuite, la table FactSale est glissée de l’Explorer vers l’éditeur de requête visuel.
  3. Dans l’éditeur de requête visuel, dans le menu du contenu de DimCity, l’opérateur Power Query Fusionner les requêtes en tant que nouvelles est utilisé pour les joindre sur une clé commune.
  4. Dans la nouvelle page Fusionner, la colonne CityKey de chaque table est sélectionnée pour être la clé commune. Le type de jointure est Inner.
  5. Le nouvel opérateur Fusionner est ajouté à l’éditeur de requête visuel.
  6. Lorsque vous voyez des résultats, vous pouvez utiliser Télécharger le fichier Excel pour afficher les résultats dans Excel ou Visualiser les résultats pour créer un rapport sur les résultats.

Enregistrer en tant que vue

Vous pouvez enregistrer votre requête en tant que vue sur laquelle la charge de donnée est activée à l’aide du bouton Enregistrer en tant que vue. Sélectionnez le nom du schéma dont vous avez accès pour créer des vues, indiquez le nom de la vue et vérifiez l’instruction SQL avant de confirmer la création de la vue. Une fois la vue créée, elle s’affiche dans l’explorateur.

Capture d'écran montrant comment utiliser le menu Enregistrer sous vue dans l'éditeur de requête visuel.

Vue SQL

La fonctionnalité Vue SQL vous permet de voir la requête SQL en fonction des étapes appliquées de votre requête visuelle.

Sélectionnez Afficher la requête pour afficher le T-SQL résultant et modifier le script SQL pour modifier la requête SQL dans l’éditeur de requête.

Image animée à partir d’un écran dans le portail Fabric montrant la fonctionnalité Vue SQL et le bouton Modifier le script SQL.

Lors de l’écriture de requêtes qui rejoignent deux tables ou plus à l’aide de l’action Fusionner les requêtes, la requête activée est reflétée dans le script SQL. Pour spécifier la requête de la table à afficher dans le script SQL, sélectionnez le menu contextuel, puis Activer le chargement. Développez les colonnes de la table qui ont été fusionnées dans les résultats pour voir les étapes reflétées dans le script SQL.

Capture d’écran montrant l’option Activer le chargement dans le menu contextuel.

Enregistrer en tant que table

Vous pouvez utiliser Enregistrer en tant que table pour enregistrer les résultats de votre requête dans une table pour la requête avec le chargement activé. Sélectionnez l’entrepôt dans lequel vous souhaitez enregistrer les résultats, sélectionnez le schéma dont vous avez accès pour créer des tables et indiquez le nom de la table pour charger les résultats dans la table à l’aide de l’instruction CREATE TABLE AS SELECT. Une fois la table créée, elle s’affiche dans l’explorateur.

Capture d'écran montrant comment utiliser le menu Enregistrer sous table dans l'éditeur de requête visuel.

Créer une requête entre entrepôts dans l’éditeur de requête visuelle

Pour plus d’informations sur l’interrogation entre entrepôts, consultez Interrogation entre entrepôts.

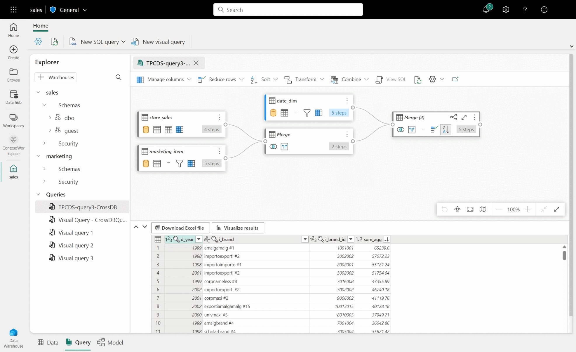
  • Pour créer une requête entre entrepôts, faites glisser et déposez les tables des entrepôts ajoutés, puis ajoutez une activité de fusion. Par exemple, dans l’image suivante, store_sales est ajouté à partir de l’entrepôt sales et il est fusionné avec la table item de l’entrepôt marketing.

Capture d’écran de l’exemple de requête entre entrepôts croisés entre les activités de base de données de vente et de marketing et Power Query.

Limitations avec l’éditeur de requête visuelle

  • Dans l’éditeur de requête visuelle, vous pouvez uniquement exécuter des instructions DQL (Data Query Language) ou SELECT en lecture seule. Les instructions DDL ou DML ne sont pas prises en charge.
  • Seuls un sous-ensemble d’opérations Power Query qui prennent en charge le pliage des requêtes sont prises en charge.
  • Visualiser les résultats ne prend actuellement pas en charge des requêtes SQL avec une clause ORDER BY.
  • Lorsque vous visualisez le script SQL joignant deux tableaux ou plus, seule le tableau avec le chargement activée affichera le script SQL correspondant.
  • Il existe certaines étapes que la fonctionnalité View SQL ne prend pas en charge dans laquelle une bannière dans l’éditeur de requête visuelle indique « La requête n’est pas prise en charge en tant qu’affichage d’entrepôt car elle ne peut pas être entièrement traduite en SQL ». Pour plus d’informations, consultez Indicateurs Query Folding de Power Query.
  • Les entrepôts avec des schémas très volumineux prendront beaucoup plus de temps, car les informations de schéma ne sont pas mises en cache et doivent être calculées à la demande. Les entrepôts avec plus de 750 000 objets combinés ( tables, vues et colonnes) ne sont pas pris en charge pour la modélisation.