Remarque
L’accès à cette page requiert une autorisation. Vous pouvez essayer de vous connecter ou de modifier des répertoires.
L’accès à cette page requiert une autorisation. Vous pouvez essayer de modifier des répertoires.
Vous pouvez utiliser des points de terminaison privés pour vos comptes stockage Azure afin d’autoriser les clients sur un réseau virtuel Azure à accéder en toute sécurité aux données via une liaison privée. Le point de terminaison privé utilise une adresse IP distincte de l’espace d’adressage du réseau virtuel pour chaque service de compte de stockage. Le trafic réseau entre les clients sur le réseau virtuel et le compte de stockage traverse le réseau virtuel et une liaison privée sur le réseau principal Microsoft, éliminant ainsi l’exposition de l’Internet public.
Remarque
Les points de terminaison privés ne sont pas disponibles pour les comptes de stockage à usage général v1.
L’utilisation de points de terminaison privés pour votre compte de stockage vous permet d’effectuer les opérations suivantes :
- Sécurisez votre compte de stockage en utilisant une liaison privée. Vous pouvez configurer manuellement le pare-feu de stockage pour bloquer les connexions sur le point de terminaison public du service de stockage. La création d’une liaison privée ne bloque pas automatiquement les connexions sur le point de terminaison public.
- Renforcer la sécurité du réseau virtuel en assurant le blocage de l’exfiltration des données à partir du réseau virtuel.
- Connectez-vous en toute sécurité aux comptes de stockage à partir de réseaux locaux qui se connectent au réseau virtuel à l’aide d’un VPN ou d’ExpressRoutes avec peering privé.
Vue d'ensemble conceptuelle
Un point de terminaison privé est une interface réseau spéciale pour un service Azure dans votre réseau virtuel. Lorsque vous créez un point de terminaison privé pour votre compte de stockage, il fournit une connectivité sécurisée entre les clients sur votre réseau virtuel et votre stockage. Une adresse IP est attribuée au point de terminaison privé à partir de la plage d’adresses IP de votre réseau virtuel. La connexion entre le point de terminaison privé et le service de stockage utilise une liaison privée.
Les applications du réseau virtuel peuvent se connecter au service de stockage via le point de terminaison privé en toute transparence, à l’aide des mêmes chaînes de connexion et mécanismes d’autorisation qu’ils utiliseraient autrement. Les points de terminaison privés peuvent être utilisés avec tous les protocoles pris en charge par le compte de stockage, notamment REST et SMB.
Vous pouvez créer des points de terminaison privés dans des sous-réseaux qui utilisent des points de terminaison de service. Les clients d’un sous-réseau peuvent donc se connecter à un compte de stockage à l’aide d’un point de terminaison privé, tout en utilisant des points de terminaison de service pour accéder à d’autres.
Lorsque vous créez un point de terminaison privé pour un service de stockage dans votre réseau virtuel, une demande de consentement est envoyée pour approbation au propriétaire du compte de stockage. Si l’utilisateur qui demande la création du point de terminaison privé est également propriétaire du compte de stockage, cette demande de consentement est automatiquement approuvée.
Les propriétaires de comptes de stockage peuvent gérer les demandes de consentement et les points de terminaison privés, via l’onglet « Points de terminaison privés » du compte de stockage dans le portail Azure.
Conseil
Si vous souhaitez restreindre l’accès à votre compte de stockage uniquement par le biais du point de terminaison privé, configurez le pare-feu de stockage pour refuser ou contrôler l’accès via le point de terminaison public.
Vous pouvez sécuriser votre compte de stockage pour accepter uniquement les connexions à partir de votre réseau virtuel en configurant le pare-feu de stockage pour refuser l’accès via son point de terminaison public par défaut. Vous n’avez pas besoin d’une règle de pare-feu pour autoriser le trafic à partir d’un réseau virtuel disposant d’un point de terminaison privé, car le pare-feu de stockage contrôle uniquement l’accès via le point de terminaison public. Les points de terminaison privés reposent plutôt sur le flux de consentement pour accorder l’accès aux sous-réseaux au service de stockage.
En outre, lorsqu’un point de terminaison privé est configuré, le trafic à partir du réseau virtuel associé est toujours autorisé, même si l’accès au réseau public est désactivé sur le compte de stockage.
Remarque
Lors de la copie d’objets blob entre des comptes de stockage, votre client doit disposer d’un accès réseau aux deux comptes. Par conséquent, si vous choisissez d’utiliser une liaison privée pour un seul compte (la source ou la destination), assurez-vous que votre client dispose d’un accès réseau à l’autre compte. Pour en savoir plus sur les autres méthodes de configuration de l’accès réseau, consultez Configurer des réseaux virtuels et des pare-feu de stockage Azure.
Création d’un point de terminaison privé
Pour créer un point de terminaison privé à l’aide du portail Azure, consultez Se connecter en privé à un compte de stockage à partir de l’expérience Compte de stockage dans le portail Azure.
Pour créer un point de terminaison privé à l’aide de PowerShell ou d’Azure CLI, consultez l’un de ces articles. Tous deux présentent une application web Azure en tant que service cible, mais les étapes de création d’une liaison privée sont les mêmes que pour un compte de stockage Azure.
Lorsque vous créez un point de terminaison privé, vous devez spécifier le compte de stockage et le service de stockage auxquels il se connecte.
Vous avez besoin d’un point de terminaison privé distinct pour chacune des ressources de stockage auxquelles vous devez accéder, à savoir Blob, Data Lake Storage, Fichiers, Files d’attente, Tables ou Sites web statiques. Sur le point de terminaison privé, ces services de stockage sont définis en tant quesous-ressource cible du compte de stockage associé.
Si vous créez un point de terminaison privé pour la ressource de stockage Data Lake Storage, vous devez également en créer un pour la ressource Stockage Blob. En effet, il est possible que les opérations qui ciblent le point de terminaison Data Lake Storage soient redirigées vers le point de terminaison Blob. De même, si vous ajoutez un point de terminaison privé uniquement pour Stockage Blob, pas pour Data Lake Storage, certaines opérations (telles que Gérer l’ACL, Créer un répertoire, Supprimer un répertoire, etc.) échouent, car les API nécessitent un point de terminaison privé DFS. En créant un point de terminaison privé pour les deux ressources, assurez-vous que toutes les opérations réussissent.
Conseil
Créez un point de terminaison privé distinct pour l’instance secondaire du service de stockage afin d’améliorer les performances de lecture sur les comptes RA-GRS. Veillez à créer un compte de stockage v2 (Standard ou Premium) universel.
Pour accéder en lecture à la région secondaire avec un compte de stockage configuré pour le stockage géoredondant, vous devez disposer de points de terminaison privés distincts pour les instances principale et secondaire du service. Vous n’avez pas besoin de créer un point de terminaison privé pour l’instance secondaire pour le basculement. Le point de terminaison privé se connecte automatiquement à la nouvelle instance principale après le basculement. Pour plus d'informations sur les options de redondance du stockage, consultez Redondance du Stockage Azure.
Connexion à un point de terminaison privé
Les clients sur un réseau virtuel utilisant le point de terminaison privé doivent utiliser la même chaîne de connexion pour le compte de stockage que les clients se connectant au point de terminaison public. Nous nous appuyons sur la résolution DNS pour acheminer automatiquement les connexions du réseau virtuel vers le compte de stockage via une liaison privée.
Important
Utilisez la même chaîne de connexion pour vous connecter au compte de stockage avec des points de terminaison privés, comme vous le feriez dans le cas contraire. Ne vous connectez pas au compte de stockage à l’aide de son privatelink URL de sous-domaine.
Par défaut, nous créons une zone DNS privée attachée au réseau virtuel avec les mises à jour nécessaires pour les points de terminaison privés. Toutefois, si vous utilisez votre propre serveur DNS, vous devrez peut-être apporter des modifications supplémentaires à votre configuration DNS. La section sur les modifications DNS ci-dessous décrit les mises à jour requises pour les points de terminaison privés.
Modifications DNS pour les points de terminaison privés
Remarque
Pour plus d’informations sur la configuration de vos paramètres DNS pour les points de terminaison privés, consultez Configuration DNS du point de terminaison privé Azure.
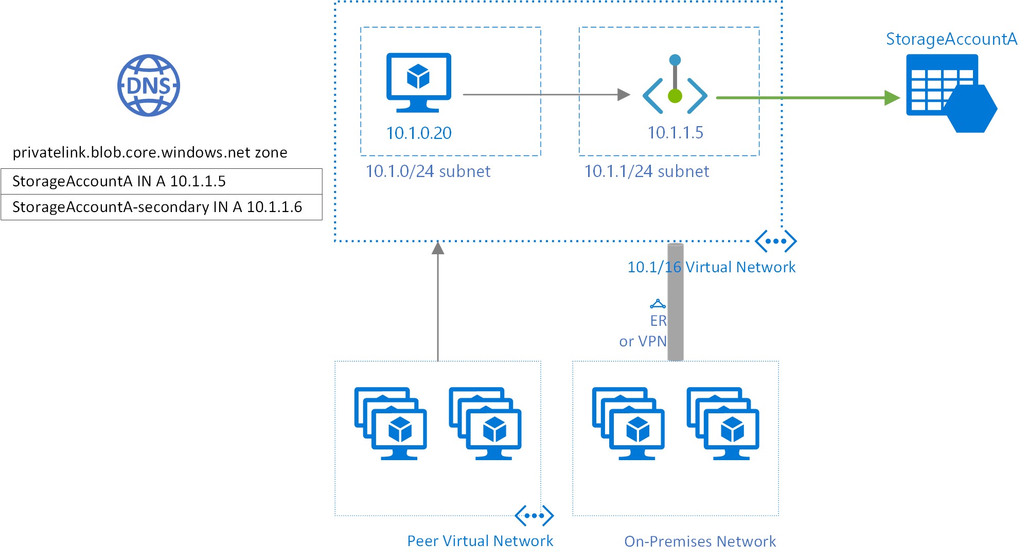
Quand vous créez un point de terminaison privé, l’enregistrement de la ressource CNAME DNS pour le compte de stockage est mis à jour en un alias dans un sous-domaine avec le préfixe privatelink. Par défaut, nous créons également une zone DNS privée correspondant au sous-domaine privatelink, avec les enregistrements de ressource DNS A pour les points de terminaison privés.
Lorsque vous résolvez l’URL du point de terminaison du stockage depuis l’extérieur du réseau virtuel avec le point de terminaison privé, celle-ci est résolue vers le point de terminaison public du service de stockage. En cas de résolution à partir du réseau virtuel hébergeant le point de terminaison privé, l’URL du point de terminaison de stockage correspond à l’adresse IP du point de terminaison privé.
Pour l’exemple illustré ci-dessus, les enregistrements de ressources DNS pour le compte de stockage « StorageAccountA », lorsqu’ils sont résolus en dehors du réseau virtuel hébergeant le point de terminaison privé, seront les suivants :
| Nom | Type | Valeur |
|---|---|---|
StorageAccountA.blob.core.windows.net |
CNAME | StorageAccountA.privatelink.blob.core.windows.net |
StorageAccountA.privatelink.blob.core.windows.net |
CNAME | <point de terminaison public du service de stockage> |
| <point de terminaison public du service de stockage> | Un | <adresse IP publique du service de stockage> |
Comme mentionné précédemment, vous pouvez refuser ou contrôler l’accès pour les clients en dehors du réseau virtuel via le point de terminaison public à l’aide du pare-feu de stockage.
Les enregistrements de ressources DNS pour StorageAccountA, lorsqu’ils sont résolus par un client dans le réseau virtuel hébergeant le point de terminaison privé, seront les suivants :
| Nom | Type | Valeur |
|---|---|---|
StorageAccountA.blob.core.windows.net |
CNAME | StorageAccountA.privatelink.blob.core.windows.net |
StorageAccountA.privatelink.blob.core.windows.net |
Un | 10.1.1.5 |
Cette approche permet d’accéder au compte de stockage à l’aide de la même chaîne de connexion pour les clients sur le réseau virtuel hébergeant les points de terminaison privés, ainsi que les clients en dehors du réseau virtuel.
Si vous utilisez un serveur DNS personnalisé sur votre réseau, les clients doivent pouvoir résoudre le nom de domaine complet du point de terminaison du compte de stockage vers l’adresse IP du point de terminaison privé. Vous devez configurer votre serveur DNS pour déléguer votre sous-domaine de liaison privée à la zone DNS privée du réseau virtuel, ou configurer les enregistrements A avec l'adresse IP du point de terminaison privé StorageAccountA.privatelink.blob.core.windows.net.
Conseil
Lorsque vous utilisez un serveur DNS personnalisé ou local, configurez votre serveur DNS de façon à résoudre le nom du compte de stockage dans le sous-domaine privatelink vers l’adresse IP du point de terminaison privé. Pour ce faire, vous pouvez déléguer le privatelink sous-domaine à la zone DNS privée du réseau virtuel ou en configurant la zone DNS sur votre serveur DNS et en ajoutant les enregistrements DNS A.
Les noms de zone DNS recommandés pour les points de terminaison privés des services de stockage et les sous-ressources cibles de point de terminaison associées sont les suivants :
| Service de stockage | Sous-ressource cible | Nom de la zone |
|---|---|---|
| Service d'objets blob | objet BLOB | privatelink.blob.core.windows.net |
| Data Lake Storage | dfs | privatelink.dfs.core.windows.net |
| Service Fichier | fichier | privatelink.file.core.windows.net |
| Service File d’attente | queue | privatelink.queue.core.windows.net |
| Service Table | table | privatelink.table.core.windows.net |
| Sites web statiques | web | privatelink.web.core.windows.net |
Pour plus d’informations sur la configuration de votre propre serveur DNS pour la prise en charge des points de terminaison privés, reportez-vous aux articles suivants :
- Résolution de noms pour des ressources dans les réseaux virtuels Azure
- Configuration DNS pour les points de terminaison privés
Tarifs
Pour plus d’informations sur les tarifs, consultez Tarification Liaison privée Azure.
Problèmes connus
Gardez à l’esprit les problèmes connus suivants concernant les points de terminaison privés pour le Stockage Azure.
Contraintes d’accès au stockage pour les clients dans des réseaux virtuels avec des points de terminaison privés
Les clients dans des réseaux virtuels avec des points de terminaison privés existants sont confrontés à des contraintes lors de l’accès à d’autres comptes de stockage qui ont des points de terminaison privés. Par exemple, supposons qu’un réseau virtuel N1 possède un point de terminaison privé pour un compte de stockage A1 destiné au stockage Blob. Si le compte de stockage A2 a un point de terminaison privé dans un réseau virtuel N2 pour le stockage d’objets blob, les clients du réseau virtuel N1 doivent également accéder au stockage d’objets blob dans le compte A2 à l’aide d’un point de terminaison privé. Si le compte de stockage A2 n’a pas de points de terminaison privés pour le stockage d’objets blob, les clients du réseau virtuel N1 peuvent accéder au stockage Blob dans ce compte sans point de terminaison privé.
Cette contrainte résulte des modifications DNS effectuées lorsque le compte A2 crée un point de terminaison privé.
Copie des objets blob entre des comptes de stockage
Vous pouvez copier des objets blob entre des comptes de stockage à l’aide de points de terminaison privés uniquement si vous utilisez l’API REST Azure ou des outils utilisant l’API REST. Ces outils incluent AzCopy, Explorateur Stockage, Azure PowerShell, Azure CLI et les kits de développement logiciel (SDK) Stockage Blob Azure.
Seuls les points de terminaison privés qui ciblent le blob ou le point de terminaison de la ressource de stockage file sont pris en charge. Cela inclut les appels d’API REST sur les comptes Data Lake Storage dans lesquels le point de terminaison de ressource blob est référencé explicitement ou implicitement. Les points de terminaison privés qui ciblent le point de terminaison de la ressource dfs Data Lake Storage ne sont pas encore pris en charge. La copie entre comptes de stockage à l’aide du protocole NFS (Network File System) n’est pas encore prise en charge.