Partage via


Qu’est-ce que WinDbg ?

WinDbg est la dernière version du débogueur qui offre des visuels plus modernes, des fenêtres plus rapides et une expérience de script à part entière. WinDbg est créé avec un modèle de données de débogueur extensible.

Note

WinDbg a été précédemment publié en préversion de WinDbg dans le Microsoft Store. WinDbg utilise le même moteur sous-jacent que WinDbg (classique). Il prend en charge les mêmes commandes, extensions et flux de travail.

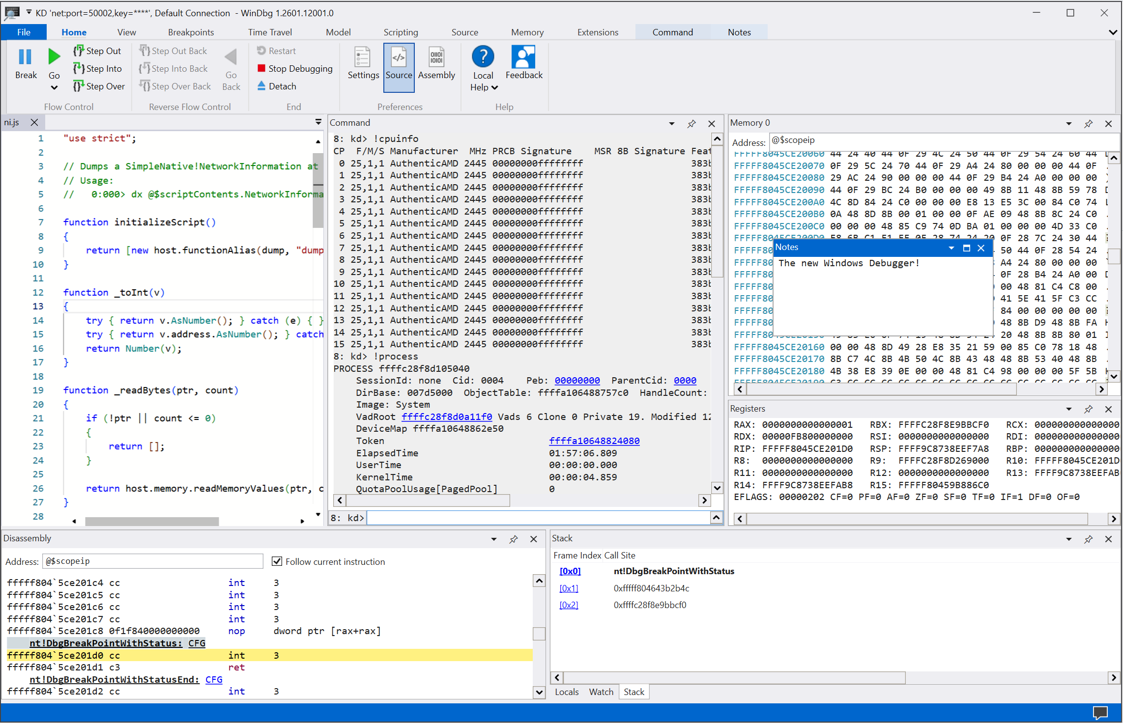
Capture d’écran de l’écran principal dans WinDbg.

Utiliser des fonctionnalités de premier plan

Améliorez votre expérience de débogage avec les nombreuses fonctionnalités et avantages de programmation fournis dans WinDbg :

  • Configuration et rappel de connexion : Enregistrez les cibles récentes et les configurations de session. Vous pouvez redémarrer rapidement les éléments enregistrés à partir du menu Fichier .

    Capture d’écran de l’écran de démarrage du débogage dans WinDbg.

  • Thème sombre : activez les préférences d’interface utilisateur comme le thème sombre en sélectionnantParamètres de >.

    Capture d’écran de WinDbg avec le thème sombre activé.

  • Navigation au clavier : utilisez des raccourcis clavier tels que Ctrl+Tab, ce qui vous permet de vous déplacer facilement entre les fenêtres.

    Animation montrant comment utiliser les touches de raccourci Ctrl+Tab pour se déplacer dans WinDbg.

  • Détection de processeur des fichiers de vidage : tirez parti de la détection automatique pour votre architecture de processeur et configurez rapidement le debugging managé.

  • Améliorations des performances : utilisez des fenêtres d’outils qui chargent de manière asynchrone et les annulent si nécessaire. Lorsque vous exécutez une commande, WinDbg peut arrêter le chargement de vos variables locales, observateurs, ou autres fenêtres.

Démarrer le débogage

Commencez à déboguer dans WinDbg avec ces fonctionnalités :

  • Débogage intégré avec voyage dans le temps (TTD) : sélectionnez l’option Enregistrement avec débogage par voyage dans le temps lorsque vous lancez ou vous attachez à un processus. WinDbg configure TTD, démarre l’enregistrement et ouvre la trace par la suite.

    Pour plus d’informations, consultez Débogage temporel : Aperçu.

    Capture d’écran de la boîte de dialogue Enregistrement du processus dans WinDbg avec un processus du Bloc-notes sélectionné pour l’enregistrement.

  • Lancer des packages d’application : déboguer votre application universelle ou tâche en arrière-plan en un seul clic de souris.

    Pour plus d’informations, consultez Lancer le package d’application.

    Capture d’écran de l’option Lancer le package d’application et de l’onglet Applications dans WinDbg avec cal dans la zone de recherche et trois applications répertoriées.

  • Attacher à un processus : utilisez la vue Attacher pour obtenir un résumé détaillé des processus en cours d’exécution, accéder à une configuration plus facile et prendre en charge la recherche.

    Capture d’écran de la boîte de dialogue Attacher à un processus dans WinDbg.

Utiliser des fenêtres d’outils

Tirez parti des nombreuses améliorations apportées aux fenêtres d’outils dans WinDbg :

  • Commande : offre une prise en charge améliorée de DML, la mise en surbrillance du texte et la recherche (notamment regex).

    Animation montrant comment utiliser la fenêtre Commande dans WinDbg, y compris la mise en surbrillance des colonnes en jaune.

  • Code source : fournit une mise en surbrillance de la syntaxe et d’autres améliorations générales similaires à la plupart des éditeurs de texte modernes.

    Capture d’écran de la fenêtre Code source dans WinDbg avec mise en surbrillance de la syntaxe.

  • Désassemblage : maintient la mise en surbrillance de l’instruction actuelle lorsque vous faites défiler.

    Capture d’écran de la fenêtre Désassemblement dans WinDbg.

  • Points d’arrêt : affiche tous vos points d’arrêt actuels, bascule d'un clic et compte de déclenchements. Pour plus d’informations, consultez WinDbg : Points d’arrêt.

    Capture d’écran de la fenêtre Points d’arrêt dans WinDbg montrant les points d’arrêt actuels.

  • Scriptage : facilite le développement d’extensions JavaScript et NatVis, et l’utilisation du surlignage des erreurs et d’IntelliSense. Pour plus d’informations, consultez WinDbg : Script.

    Capture d’écran de la fenêtre Script dans WinDbg avec IntelliSense et mise en surbrillance des erreurs.

  • Modèle de données : fournit une version extensible et navigable des commandes dx et dx -g. Cette fonctionnalité vous aide à créer des tables puissantes sur vos requêtes NatVis, JavaScript et LINQ. Pour plus d’informations, consultez WinDbg : Modèle de données.

    Capture d’écran de la fenêtre du modèle de données dans WinDbg avec des fonctionnalités extensibles et consultables.

  • Locals et Observateurs : basés sur le modèle de données utilisé par la dx commande. Ils bénéficient tous deux des mêmes fonctionnalités que d’autres fenêtres de modèle de données.

  • Mémoire : dispose de la mise en surbrillance et du défilement amélioré.

  • Journaux : Fournit un journal des composants internes de WinDbg. Vous pouvez afficher les journaux d’activité pour la résolution des problèmes ou surveiller les commandes longues.

Découvrez WinDbg en action

Regardez les épisodes suivants des Outils Defrag et voyez WinDbg en action :

  • Defrag Tools #182 : Tim, Chad et Andy passent sur les principes de base de WinDbg et certaines des fonctionnalités.
  • Defrag Tools #183 : Nick, Tim et Chad utilisent WinDbg et passent par une démonstration rapide.
  • Defrag Tools #184 : Bill et Andrew parcourent les fonctionnalités de script (JavaScript) dans WinDbg.
  • Defrag Tools #185 : James et Ivette introduisent TTD.
  • Defrag Tools #186 : James et JCAB couvrent le TTD avancé.

Installer et configurer WinDbg

Consultez les articles suivants pour plus d’informations sur l’installation et la configuration de WinDbg :

Fournir des commentaires

Vos commentaires aident l’équipe Microsoft à guider le développement de WinDbg et à hiérarchiser les fonctionnalités.

Pour signaler des bogues ou suggérer des fonctionnalités, sélectionnez Commentaires sur le ruban pour accéder à la pageWinDbg-Feedback sur GitHub où vous pouvez signaler un nouveau problème.