Remarque
L’accès à cette page requiert une autorisation. Vous pouvez essayer de vous connecter ou de modifier des répertoires.
L’accès à cette page requiert une autorisation. Vous pouvez essayer de modifier des répertoires.
Découvrez les scénarios de développement pris en charge et l’architecture d’extensibilité pour PerformancePoint Services dans SharePoint. PerformancePoint Services est une application de service SharePoint. Il permet aux utilisateurs de créer des tableaux de bord (BI) incluant des informations sur les performances d'une organisation à la décision. Vous pouvez créer des rapports personnalisés, des filtres, des sources de données tabulaires et des transformations de carte de performance pour étendre les fonctionnalités natives de PerformancePoint Services. Par exemple, vous pouvez créer une visualisation de rapport personnalisé qui est optimisée pour le secteur médical et ensuite l'intégrer dans une solution verticale réutilisable.
Rapports PerformancePoint Services personnalisés, filtres et sources de données tabulaires dans SharePoint
Vous pouvez étendre les objets ReportView , Filter et DataSource tabulaires PerformancePoint Services natifs en définissant des valeurs personnalisées pour leurs propriétés. Rapport personnalisé, de filtres et les extensions de source de données tabulaires sont généralement les trois composants : un convertisseur ou fournisseur, une application d'éditeur et métadonnées d'extension.
Les convertisseurs et fournisseurs pour les extensions PerformancePoint Services
Le type d'objet que vous étendez détermine si elle utilise un convertisseur ou un fournisseur. Les extensions de rapport et filtre utilisent des convertisseurs, et filtrer les extensions de source de données utilisent des fournisseurs.
Les extensions de rapport nécessitent un convertisseur pour la visualisation du rapport.
Les extensions de filtres nécessitent un convertisseur pour le contrôle de sélection. Le convertisseur peut être un convertisseur personnalisé ou un convertisseur native PerformancePoint Services. Si vous utilisez un convertisseur PerformancePoint Services, vous l'enregistrez simplement dans votre extension. Si vous utilisez un convertisseur personnalisé, vous devez également l'inclure dans votre extension.
Les extensions de filtres nécessitent un fournisseur de données pour se connecter à la source de données sous-jacente.
Les extensions de source de données nécessitent un fournisseur pour se connecter à la source de données sous-jacente.
Pour plus d'informations, voir les rubriques suivantes sur la création de fournisseurs et les convertisseurs :
Applications éditeurs pour les extensions PerformancePoint Services dans SharePoint
Éditeurs personnalisés permettent aux utilisateurs de définir les propriétés d'un objet personnalisé, interagir avec des objets dans le référentiel et initialiser les points de terminaison pour les rapports personnalisés et des filtres. Votre éditeur doit exposer les propriétés que vous souhaitez permettre aux utilisateurs d'afficher et modifier. Éditeurs peuvent être ouverts à partir d'objets PerformancePoint Dashboard Designer ou d'éléments dans la liste contenu PerformancePoint ou d'une bibliothèque de connexions de données PerformancePoint. Pour intégrer le Dashboard Designer expérience de création, votre éditeur doit être en mesure d'ouvrir à partir d'un identificateur uniform resource identifier (URI), et l'URI doit être enregistré pour l'objet personnalisé dans le fichier web.config PerformancePoint Services.
Pour plus d'informations sur la création d'éditeurs, consultez les rubriques suivantes :
Guide pratique pour créer des éditeurs de rapport pour PerformancePoint Services dans SharePoint
Guide pratique pour créer des éditeurs de filtre pour PerformancePoint Services dans SharePoint
Remarque
[!REMARQUE] PerformancePoint Dashboard Designer peut créer et supprimer des objets personnalisés, afin que votre éditeur n'a pas besoin fournir la logique pour la création ou suppression d'objets.
Métadonnées de configuration pour les extensions PerformancePoint Services dans SharePoint
Vous devez spécifier les métadonnées de votre extension dans le fichier web.config PerformancePoint Services pendant le processus d'installation. Les métadonnées incluent type, subType, RendererClass, EditorURIet Resources les attributs.
Pour créer un objet personnalisé, Dashboard Designer récupère les métadonnées de l'objet à partir du fichier web.config de PerformancePoint Services, puis crée l'objet comme un type de contenu dans le référentiel de Dashboard Designer. Après avoir créé l'objet personnalisé, Dashboard Designer affiche un lien vers l'éditeur.
Pour plus d’informations sur les métadonnées d’extension, consultez Guide pratique pour inscrire manuellement des extensions PerformancePoint Services.
Transformations personnalisées pour PerformancePoint Services cartes de performance dans SharePoint
Les transformations modifient l’apparence, le contenu ou les fonctionnalités des cartes de performance avant l’interrogation de la source de données, après l’interrogation de la source de données ou avant le rendu de la carte de performance dans le composant WebPart. Par exemple, PerformancePoint Services utilise les transformations à effectuer plusieurs opérations avant le rendu d'un affichage de la carte de performance, telles que le développement de jeux nommés, computing cumulatifs et l'informatique aggregations. Ces modifications sont appliquées au moment de l'exécution, et ils ne modifient pas la définition de l'objet de la carte de performance.
Pour plus d’informations sur les transformations de carte de performance, voir How to: Create scorecard transforms for PerformancePoint Services in SharePoint.
Remarque
Si une transformation modifie les valeurs des données d’une carte de performance, les modifications se propagent directement aux rapports Schéma stratégique qui utilisent la carte de performance comme source de données. De plus, les modifications apportées aux cartes de performances peuvent affecter les rapports Détails des indicateurs de performance clés.
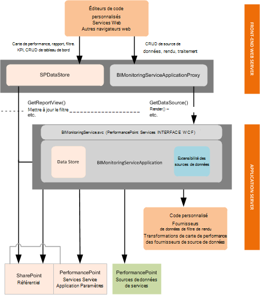
Architecture d’extensibilité pour PerformancePoint Services dans SharePoint
Les extensions prises en charge s'exécutent dans une instance d'application PerformancePoint Services, sur le serveur web frontal ou sur le serveur d'applications, comme illustré dans le diagramme suivant.
Figure 1. Architecture d’extensibilité de PerformancePoint Services
PerformancePoint Services extensions qui s’exécutent sur le serveur web frontal SharePoint
Personnalisé éditeurs (et autres applications personnalisées prises en charge) s'exécutent sur le serveur web frontal au sein d'une instance de l'application PerformancePoint Services. Les éditeurs sont généralement déployés en tant que pages .aspx et sont installés dans le chemin d’accès %ProgramFiles%\\Common Files\\Microsoft Shared\\web server extensions\\15\\TEMPLATE\\LAYOUTS. Les éditeurs appellent l’objet BIMonitoringServiceApplicationProxy ou l’objet SPDataStore pour créer ou traiter du contenu, comme suit :
Les objets de rapport et de filtre doivent utiliser SPDataStore pour toutes les tâches du référentiel.
Les objets de source de données doivent utiliser BIMonitoringServiceApplicationProxy pour effectuer des tâches de création et de mise à jour afin que ces tâches soient effectuées dans le contexte de l’application de service PerformancePoint Services. Read (get) et Delete tâches peuvent être effectuées à l'aide de BIMonitoringServiceApplicationProxy ou SPDataStore . (Toutefois, les applications de source de données personnalisés qui s'exécutent sur le serveur d'applications peuvent appeler SPDataStore directement.)
PerformancePoint Services extensions qui s’exécutent sur le serveur d’applications SharePoint
Convertisseurs personnalisés, les fournisseurs et les transformations s'exécutées sur le serveur d'applications. Le serveur d'applications héberge la logique métier de niveau intermédiaire pour l'instance de PerformancePoint Services.