Partage via


Intégration à l’éditeur XML

Le Concepteur de schémas XML est intégré à l’éditeur XML. Si vous modifiez un fichier XSD dans l’éditeur XML, la modification est reflétée dans l’Explorateur de schémas XML. Si vous disposez de l’affichage Graphique ou de l’affichage du modèle de contenu ouvert, la modification est également reflétée. Vous pouvez naviguer entre le Concepteur de schémas XML et l’éditeur XML de la manière suivante :

  • Dans l’éditeur XML, cliquez avec le bouton droit sur un nœud, puis sélectionnez Afficher dans l’Explorateur de schémas XML.

  • Dans l’affichage graphique et l’Explorateur de schémas XML, double-cliquez sur un nœud ou cliquez avec le bouton droit sur un nœud, puis sélectionnez Afficher le code. Dans la vue Modèle de contenu, cliquez avec le bouton droit sur un nœud, puis sélectionnez Afficher le code.

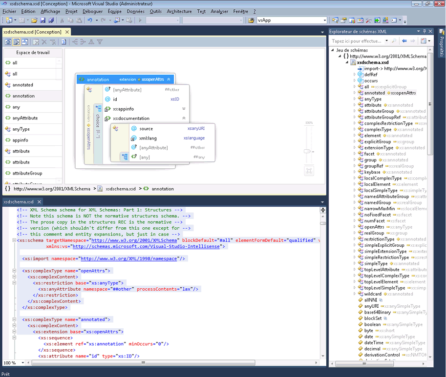
La capture d’écran suivante montre un schéma XML ouvert dans l’Explorateur de schémas XML. L’Explorateur de schémas XML affiche le jeu de schémas dans une arborescence. L’éditeur XML affiche l’affichage texte du nœud actuellement actif dans l’Explorateur de schémas XML.

Capture d’écran d’un projet Visual Studio montrant un nœud XML dans le volet Éditeur XML et une arborescence du jeu de schémas dans le volet Explorateur de schémas XML.

Il est parfois utile de voir le code dans l’éditeur XML et le concepteur graphique côte à côte. Pour afficher les deux fichiers en même temps, cliquez avec le bouton droit n’importe où dans l’éditeur XML et sélectionnez Concepteur de vues. Dans le menu Windows de Visual Studio, sélectionnez Nouveau groupe d’onglets horizontal (ou vertical).

Capture d’écran d’un projet Visual Studio montrant le volet Concepteur de vues, le volet Éditeur XML et le volet Explorateur de schémas XML.