ניהול ופריסה של תמונות באמצעות ערכת כלי הפריסה של Microsoft

הושלם

באפשרותך להשתמש ב-Deployment Workbench כדי ליצור ולפרוס תמונות של Windows 11 ואילך. רבים מאותם רכיבים משמשים הן בתהליך הלכידה והן בעת העברת Windows 11 ואילך אל נקודת קצה. זריזות זו מאפשרת לך להסתגל לכל התרחיש שמציג את עצמו, תוך שימוש באותה ערכת כלים. יחידה זו בוחנת את היצירה, הניהול והפריסה של תמונות מ- MDT.

תמונות הפניה

יצירת תמונת הפניה היא הבסיס לתקנים של תצורת מערכת ההפעלה שסופקה למשתמשים שלך. עליך להשתמש ב- MDT כדי ליצור תמונות אלה עם התצורה הדרושה ולבנות על חלק מהדרישות המוקדמות, כגון שיתוף פריסה וכללי תצורה והגדרות.

באופן מסורתי, ארגונים יצרו תמיד תמונה מותאמת אישית (או מוזהבת) שבה יש להטביע בנקודות הקצה שלהם. למרות שהם משרתים מטרה, תמונות יכולות להפוך לטכנאיות אינטנסיביות בשל הקדימות של Windows והשינויים הקבועים שנוהים. Autopilot מנסה לגשר על הפער. אך, נכון כברירת מחדל, קח בחשבון את הסיבות מאחורי יצירת תמונת זהב (כגון אפליקציות ליבה או אולי רצף התקנה ייחודי בזמן) ותכנן אותה, במקום לעשות זאת משום שתמיד יש לך.

הוסף רשימת פעולות לביצוע לגבי אופן היצירה של הפלטפורמה הנוכחית שלך ולאחר מכן חפש דרכים לייעול תהליך זה, או שקול אם תוכל לעשות זאת בצורה יעילה יותר, כגון:

  • האם יש לך יישומים כחלק מהתמונה שדורש עדכונים קבועים?
  • האם יש לך תהליך לשמירה על עדכניות תמונת הליבה שלך עם עדכוני אבטחה?
  • האם קיימים שלבים או משימות מדור קודם שאינם נדרשים עוד?

באפשרותך לייבא הן מדיה מקורית והן תמונות מותאמות אישית שיצרת לתוך שולחן העבודה של הפריסה. התמונה הבאה מציגה מדריך התקנה סטנדרטי של Windows שניתן לייבא.

צילום מסך של תיקיית הבסיס של תמונת Windows 10 Enterprise.

שולחן העבודה של הפריסה הוא המקום שבו אתה מאחסן את תמונת ברירת המחדל שלך.

מסך של תמונת מערכת ההפעלה בתצוגת עבודה של פריסה.

הוספת יישום לתמונה שנלכדה

לפני שתיצור רצף משימות של MDT, תחילה עליך להוסיף יישומים וקבצי Script שברצונך להתקין לשיתוף מעבדת ה- Build של MDT. בחר את קבצי המקור והוסף את היישום תחת חלונית היישומים.

אם עליך להוסיף יישומים מרובים, שקול להשתמש ב- Windows PowerShell כדי להאיץ את התהליך. הדוגמה הבאה מציגה התחברות לשיתוף הפריסה באמצעות מודולי התמיכה של MDT PowerShell ולאחר מכן הוספת יישום לדוגמה.

Import-Module "C:\Program Files\Microsoft Deployment Toolkit\bin\MicrosoftDeploymentToolkit.psd1"
New-PSDrive -Name "DS001" -PSProvider MDTProvider -Root "D:\MDTBuildLab"
$ApplicationName = "Install - Office365 ProPlus - x64"
$CommandLine = "setup.exe /configure configuration.xml"
$ApplicationSourcePath = "D:\Downloads\Office365"
Import-MDTApplication -Path "DS001:\Applications\Microsoft" -Enable "True" -Name $ApplicationName -ShortName $ApplicationName -CommandLine $CommandLine -WorkingDirectory ".\Applications\$ApplicationName" -ApplicationSourcePath $ApplicationSourcePath -DestinationFolder $ApplicationName -Verbose

פריסת תמונת הפניה עם רצף פעילויות

כדי ליצור לכידה ולאחר מכן לפרוס את Windows 11 ואילך באמצעות MDT, עליך ליצור רצף משימות. רצף פעילויות הוא ערכה רציפה של שלבים שיפנה לרכיבים שונים המיובאים ל- MDT עד לנקודה זו (תמונות מערכת הפעלה, יישומים וכולי) בעת יצירת פריטים אלה באמצעות אשף MDT, מוצגות בתבניות שונות כדי לסייע בכל תרחיש. לשיעור זה, נתמקד ברצף משימות פריסה.

חלק מהפעולות העיקריות ברצף משימות הפיתוח ותפקידם בהצגת מסירה אוטומטית של Windows כוללים:

  • לאסוף. אוסף מידע באופן מקומי ומאחסן אותו כמשתנים לשימוש במהלך רצף הפעילויות.
  • אתחול ומחיצה של דיסק. עיצוב וייצור פריסת דיסק מתאימה עבור נקודת הקצה של היעד.
  • את תמונת מערכת ההפעלה. החלת תמונה סטנדרטית של Windows או תמונה מותאמת אישית *. קובץ WIM מתהליך לכידה שהורץ בעבר.
  • להזריק מנהלי התקנים. מאפשר להחיל מנהלי התקנים ספציפיים על התקני יעד מסוימים.
  • התקנת יישומים. מאפשר התקנה רציפה של יישום המיובא ב- MDT.

רצף פעילויות לדוגמה מוצג להלן:

צילום מסך של רצף פעילויות.

באפשרותך ליצור רצפי פעילויות באמצעות אשף או לבנות אותו מאפס.

הערה

בעת יצירת תמונות זהווב, מומלץ לעשות זאת במחשב וירטואלי כדי לוודא שאין מנהלי התקנים נוכלים זריקות לתוך התמונה שלך. בשלב זה, אין צורך שמנהלי התקנים יהיו חלק משיקול הפריסה, אלא אם למחשב הווירטואלי אין אפשרות ליצור חיבור רשת.

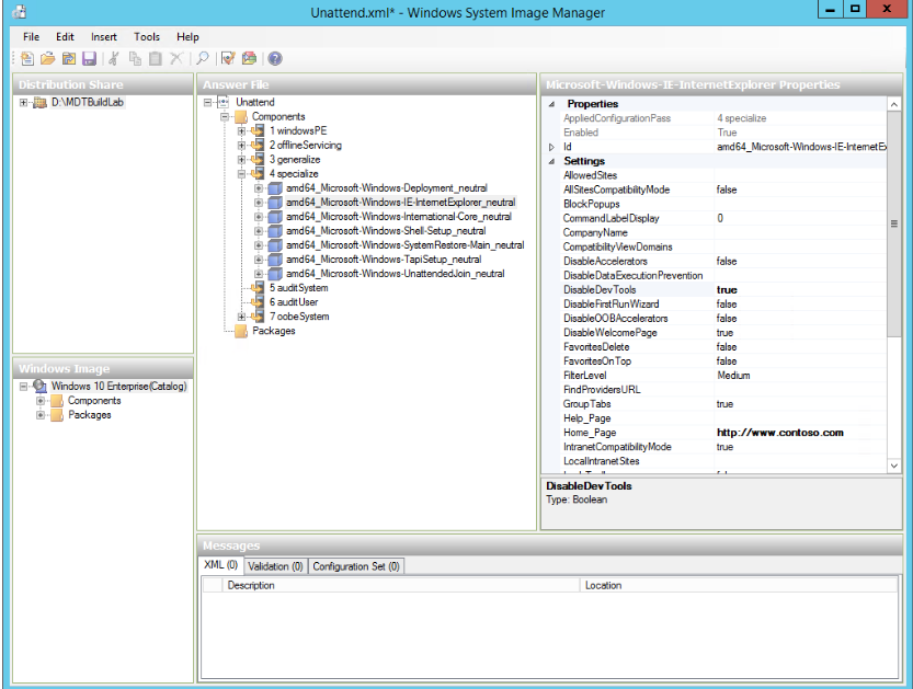
בעת לכידה ופריסה של Windows, הקפד להכיר את Unattend.xml הקובץ. פעולה זו עוזרת להתקנת Windows לעבור בין מעברים שונים ולהחלת כל התאמה אישית רלוונטית. מנהל תמונות המערכת עוזר לך לסקור ולהציג קבצי תשובות עבור Windows.

צילום מסך של מנהל התמונות של מערכת Windows.

עם המהלך לניהול המודרני, מנהלי IT הופכים למודעים יותר ויותר לבעיות המשויכות ליצירה ולהנהלה של תמונה זהובת. עם טכנולוגיות כגון Windows Autopilot המתבססות על מהדורת OEM של Windows 10 או גירסה מתקדמת יותר, גישה זו נאמצת בתדירות גבוהה יותר ותמונות מוזהבות נמצאות בשימוש נמוך יותר. מנהלי IT מאמצים במקום זאת להתחיל במדיית ההתקנה של Windows ולהתאים אישית שכבה אחת למעלה. פעולה זו יוצרת גישה 'חבר והפעל' יותר לפריסה ולהנהלה של Windows והיא פחות מהנדסית. עם זאת, Autopilot אינו ממוען לכל התרחישים, כגון פריסות למכשירים מתכתיים. עבור ארגון שעשוי להיות בעל דרישות רגולטוריות או שיש לו קומפוזיציית תמונות מורכבת במיוחד, היכולת להטביע תמונת זהב עשויה עדיין להציע ערך שתרצה.

שיטות התקנה

להלן סקירה קצרה והשוואה בין שיטות מסורתיות ומודרניות:

פריסת שיטה מסורתית

  • בפריסות מסורתיות, lite-touch (LTI) הן פריסות אוטומטיות הדורשות התערבות מסוימת של המשתמש, כגון המשתמש חייב להיות נוכח במחשב כדי ליזום התקנה, אשר ממשיכה באופן אוטומטי. הן MDT והן מנהל התצורה תומכים בפריסות LTI. המשתמשים עשויים לבחור פריסות LTI באמצעות MDT, מאחר ש- MDT דורש תשתית מינימלית ופחות מורכבות מפריסה של אפס מגע.
  • בהתקנות ללא מגע (ZTI) או, הפריסה אוטומטית לחלוטין ללא התערבות משתמש, ובאפשרותך להפעיל אותה ללא התערבות משתמש. הדבר עשוי להיות מועיל בעת ביצוע פריסות רבות בו-זמנית. פריסות ZTI יכולות להיות קשה יותר ליישום מאשר פריסות LTI/UDI ולדרוש מנהל תצורה.
  • עם מונחה-משתמשים (UDI), המשתמש יכול לקיים אינטראקציה במהלך הפריסה, ולתן לו אפשרויות מסוימות לתצורה. אפשרויות אלה יכולות לכלול בחירת שם המכשיר, בחירת אפליקציות להתקנה, שפה וכדומה. בניגוד ל- ZTI, כאשר כל הגדרה חייבת להיות מוגדרת (מה שעלול להוביל לרצפים מורכבים או רבים של פעילויות), UDI מאפשר למשתמש הקצה להחליט על אפשרויות מסוימות.

לדוגמה, אם פריסה חייבת לתמוך בשבע שפות, ייתכן שייווצרו שבע רצפי משימות או קובץ Script מורכב כדי לוודא איזו שפה יש לפרוס בהתבסס על קריטריונים מסוימים, ו- IT יצטרכה להניח בעלות כדי לזהות את השפה של כל משתמש. מתן אפשרות למשתמש לבחור שפה משלו במהלך הפריסה מצמצם את הצורך בהקדיש משאבים ל- IT. לחלופין, עבור מכשיר משותף, כגון קיוסק, ZTI עשוי להיות הגיוני יותר.

פריסות UDI דורשות הן את MDT והן את מנהל התצורה. MDT משלב ומרחיב את היכולות של Configuration Manager ומוסיף את אשף הפריסה הגרפית כדי להקל על חוויית כונן המשתמשים בפריסות תמונה מסורתיות.