Megosztás a következőn keresztül:


Jelentésadatkészletek (SSRS)

Ha adatokat szeretne hozzáadni egy jelentéshez, hozzon létre adathalmazokat. Minden adatkészlet egy adatforrás lekérdezési parancsának futtatásából származó eredményhalmazt jelöli. Az eredményhalmaz oszlopai a mezőgyűjtemény. Az eredményhalmaz sorai az adatok. Az adathalmazok nem tartalmazzák a tényleges adatokat. Az adatkészletek tartalmazzák azokat az információkat, amelyek egy adott adatkészlet adatforrásból való lekéréséhez szükségesek.

Kétféle adathalmaz létezik: beágyazott és megosztott. A beágyazott adatkészleteket a jelentés definiálja, és csak az adott jelentés használja. A megosztott adatkészlet a jelentéskészítő kiszolgálón vagy a SharePoint-webhelyen van definiálva, és több jelentés is használhatja. A Jelentéskészítőben Megosztott adathalmaz módban vagy beágyazott adathalmazokban hozhat létre megosztott adathalmazokat Jelentéstervező módban. Az SQL Server Data Tools (SSDT) Jelentéstervezőjében létrehozhat megosztott adathalmazokat egy projekt részeként, vagy beágyazott adathalmazokat egy jelentés részeként.

  • Beágyazott adathalmazok. Ellentétben az olyan alkalmazásokkal, mint a Microsoft Office Excel, ahol közvetlenül egy munkalapon dolgozik az adatokkal, a Jelentéskészítőben vagy a Jelentéstervezőben olyan metaadatokkal dolgozik, amelyek a jelentés feldolgozásakor lekérendő adatokat jelölik. Beágyazott adatkészlet létrehozásához válassza ki az adatforrást, és adjon meg egy lekérdezést. Az adathalmaz létrehozása után a Jelentésadatok panelen tekintheti meg a mezőgyűjteményt. Az adathalmazból származó adatokat megjelenítheti egy adatrégióban, például egy táblában vagy diagramban. Minden adatrégióban csoportosíthatja, szűrheti és rendezheti az adatokat a rendszerezéshez. A jelentés elrendezésének megtervezése után futtatja a jelentést a tényleges adatok megtekintéséhez.

    Az alábbi ábrán a Jelentésadatok panelen megjelenik egy DataSet1 nevű AdventureWorks2025adatforrás, valamint öt mező az adathalmaz mezőgyűjteményében. Az Elrendezés panel egy táblázatot jelenít meg az oszlopfejlécek felső sorával, az alsó sort pedig szövegeket tartalmazó táblázatcellákkal. A helyőrző szöveg [Név] a név mező metaadatai. A jelentés futtatásakor a helyőrző szöveg helyébe a tényleges adatértékek lépnek. A tábla szükség szerint bővül az összes adat megjelenítéséhez.

    rs_DataDesignandPreview

  • Megosztott adathalmazok. Hozzon létre egy megosztott adatkészletet, ha több jelentésben szeretne adathalmazt használni. Megosztott adathalmaz jelentéskészítő kiszolgálóra vagy SharePoint-webhelyre való létrehozásához és mentéséhez használja a Jelentéskészítőt a megosztott adathalmaz tervező nézetében. Ha egy kiszolgálón vagy webhelyen üzembe helyezhető projekt részeként szeretne létrehozni megosztott adatkészletet, használja a Jelentéstervezőt.

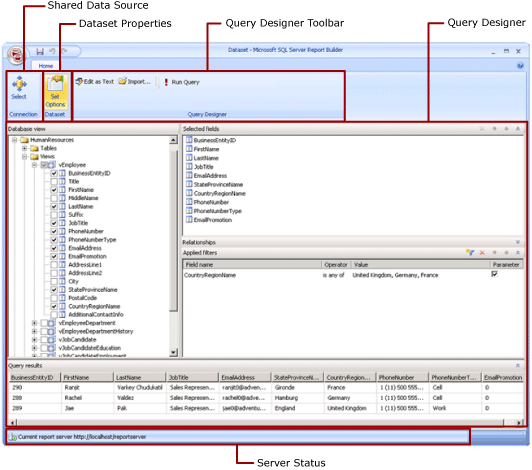
    Az alábbi ábrán a Megosztott adathalmaz tervező nézete látható a Jelentéskészítőben. Kiválaszthatja vagy módosíthatja az adatkapcsolatot, az adathalmaz tulajdonságait, a lekérdezést, a szűrőket, és opcionálisan paraméterekként megjelölheti a szűrőket, és megtekintheti a lekérdezés eredményeit. Ezután a módosításokat vissza kell mentenie a kiszolgálóra vagy a helyre.

    Képernyőkép a megosztott adathalmaz tervezési módjáról.

További információ: Beágyazott és megosztott adathalmazok (Jelentéskészítő és SSRS),beágyazott és megosztott adatkapcsolatok vagy adatforrások (Jelentéskészítő és SSRS).

Adathalmazokat úgy is hozzáadhat egy jelentéshez, hogy olyan jelentésrészeket vesz fel, amelyek tartalmazzák azokat az adathalmazokat, amelyektől függenek. A jelentésrészek olyan önálló jelentéselemek, amelyek a jelentéskészítő kiszolgálón vannak tárolva, és más jelentésekben is szerepelhetnek. A jelentésrészek azonban az SQL Server Reporting Services 2019 után megszűnnek az SQL Server Reporting Services összes kiadásához, és az SQL Server Reporting Services 2022-től és a Power BI jelentéskészítő kiszolgálótól kezdve megszűnnek.

Ha tudni szeretné, hogyan hozhat létre olyan jelentést, amely adatokat jelenít meg egy SQL Server-adatbázisból, tekintse meg az oktatóanyagot: Egyszerű táblajelentés létrehozása (Jelentéskészítő). Ha saját adatokat tartalmazó jelentést szeretne készíteni, olvassa el az oktatóanyagot: Gyorsdiagram-jelentés létrehozása offline (Jelentéskészítő).

Megjegyzés:

Lapszámozott jelentésdefiníciós (.rdl) fájlokat hozhat létre és módosíthat a Microsoft Jelentéskészítőben, a Power BI Jelentéskészítőben és a Jelentéstervezőben az SQL Server Data Toolsban.

Jelentésadatok hozzáadása

A Jelentéskészítőben a következő módokon adhat hozzá jelentésadatokat.

  • Jelentés elemeinek hozzáadása jelentéskészítő kiszolgálóról a jelentéshez. Minden jelentésrész önálló, és függő adatkészleteket tartalmaz. Az adathalmazok előre vannak definiálva.

  • Használja a Táblázat/mátrix, Grafikon és Térkép varázslót. A varázslókban kiválaszthatja a megosztott adatforrásokat és a megosztott adatkészleteket, vagy új adatkészleteket hozhat létre, és folytathatja a jelentés tervezését.

  • Megosztott adathalmazok hozzáadása jelentéskészítő kiszolgálóról. A megosztott adatkészletek előre definiálva vannak, és megadják, hogy mely adatokat érdemes használni egy előre definiált adatforrásból. Amikor megosztott adatkészletet ad hozzá a jelentéshez, egy olyan adathalmaz-hivatkozást ad hozzá, amely a megosztott adathalmaz definíciójához mutat.

A Jelentéskészítőben vagy a Jelentéstervezőben az alábbi módokon adhat hozzá adatokat.

  • Beágyazott adatkészletek hozzáadása megosztott adatforrások alapján.

  • Beágyazott adatkészleteket adhat hozzá beágyazott adatforrások alapján.

Megjegyzés:

A jelentéskészítő kiszolgálón a megosztott elemeket egyenként biztosítják, vagy a közzétételi mappa engedélyeit öröklik. Ahhoz, hogy más felhasználók hozzáférjenek a mentett megosztott adathalmazokhoz, ismernie kell az engedélyek megadásának módját. További információ: Biztonság (Jelentéskészítő) vagy Biztonságos megosztott adathalmazelemek.

Miután adatokat adott hozzá egy jelentéshez, adatrégiókkal rendszerezheti az adatokat a jelentésoldalon, módosíthatja a jelentésrészeket, és megoszthatja ezeket a módosításokat másokkal, és lehetővé teheti a felhasználók számára a jelentésben látható adatok korlátozását vagy rendezését. További információt a következő kapcsolódó témakörökben talál:

Adatok hozzáadása jelentésrészekkel

A jelentésrészek tartalmazzák azokat az adathalmazokat, amelyektől függenek. Ezek az adathalmazok a jelentéskészítő kiszolgálón elérhető megosztott adatforrásokra épülnek. A Jelentéskészítőben, amikor hozzáad egy jelentésrészt a jelentéshez, a függő adathalmazok ugyanúgy hozzá lesznek adva a jelentéshez, mintha manuálisan adta volna hozzá őket. Egy előre definiált diagram például tartalmaz egy adatkészletet. Az adatok megtekintéséhez tekintse meg a jelentést.

Megjegyzés:

A jelentésrészek olyan önálló jelentéselemek, amelyek a jelentéskészítő kiszolgálón vannak tárolva, és más jelentésekben is szerepelhetnek. A jelentésrészek azonban az SQL Server Reporting Services 2019 után megszűnnek az SQL Server Reporting Services összes kiadásához, és az SQL Server Reporting Services 2022-től és a Power BI jelentéskészítő kiszolgálótól kezdve megszűnnek.

A jelentésrészek, a megosztott adatforrások és a megosztott adathalmazok előre vannak definiálva, és egy jelentéskészítő kiszolgálón vannak mentve. A hozzájuk való hozzáféréshez a Jelentéskészítőt kiszolgáló módban kell megnyitnia a jelentéskészítő kiszolgálóhoz való csatlakozással. Ezekkel saját új verziókat hozhat létre, ha írási engedélyekkel rendelkezik a jelentéskészítő kiszolgálóra.

Lekérdezések és lekérdezéstervezők

Ha meg szeretné adni, hogy mely adatokat szeretné adatforrásból létrehozni, hozzon létre egy lekérdezési parancsot. Minden adatforrástípus egy kapcsolódó lekérdezéstervezőt biztosít a lekérdezés létrehozásához. A lekérdezéstervező lehet grafikus vagy szövegalapú. Grafikus lekérdezéstervezőben a külső adatforrás adatait képviselő metaadatokat tekintheti meg, és interaktív módon hozhat létre lekérdezést úgy, hogy mezőket vagy entitásokat húz a lekérdezéstervező felületére. Szövegalapú lekérdezéstervezőben a külső adatforrás által támogatott lekérdezésszintaxisban írhat vagy importálhat lekérdezéseket.

A lekérdezéstervezőben futtathatja a lekérdezést a példaadatok megtekintéséhez és a lekérdezési parancs szintaxisának érvényesítéséhez. Az eredményhalmaz oszlopnevei a Jelentésadatok panelen látható mezőnevek lesznek. Az eredményhalmaznak egyetlen sornak és oszlopnak kell lennie, ahol az egyes adatsorokhoz azonos számú érték tartozik. Egyetlen lekérdezés több eredményhalmaza nem támogatott. Nem támogatottak azok a hibás hierarchiák, amelyek nem rendelkeznek állandó számú oszlopmal, és különböző számú adatértéket hozhatnak létre az egyes sorokhoz.

A lekérdezés futtatásához a tervezési idő hitelesítő adataival kell rendelkeznie. További információ: Hitelesítő adatok és kapcsolati adatok megadása jelentés adatforrásokhoz és adatkapcsolati sztringek létrehozása – Jelentéskészítő & SSRS.

Az adatkiterjesztés és a külső adatforrás közötti kommunikációt az adatszolgáltatók kezelik. Az eredményhalmaz értékeinek lekérdezési parancsszintaxisát, lekérdezési paramétereit és adattípusait az egyes adatszolgáltatók határozzák meg. További információkért tekintse meg az adatkiterjesztés és a lekérdezéstervező eszközök (SSRS) konkrét típusát ismertető témakört.

How-To témakörök

Adatkapcsolat hozzáadása és ellenőrzése (Jelentéskészítő és SSRS)

Megosztott adatkészlet vagy beágyazott adatkészlet létrehozása (Jelentéskészítő és SSRS)

Mezők hozzáadása, szerkesztése, frissítése a Jelentésadatok panelen (Jelentéskészítő és SSRS)

Lekérdezés létrehozása a relációs lekérdezéstervezőben (Jelentéskészítő és SSRS)

Rejtett adathalmazok megjelenítése többdimenziós adatok paraméterértékeihez (Jelentéskészítő és SSRS)

Szűrő hozzáadása adatkészlethez (Jelentéskészítő és SSRS)

Hiányzó adat üzenet beállítása egy adatterülethez (Jelentéskészítő és SSRS)

Lekérdezési paraméter társítása jelentésparaméterrel (Jelentéskészítő és SSRS)

Paraméterek definiálása az Analysis Services MDX-lekérdezéstervezőjében (Jelentéskészítő és SSRS)

Ebben a részben

Jelentésrészek és adathalmazok a Jelentéskészítőben

Adatkapcsolati sztringek létrehozása – Report Builder & SSRS

Hitelesítő adatok és kapcsolati adatok megadása jelentés adatforrásokhoz

Jelentésbe ágyazott adathalmazok és megosztott adatkészletek (Jelentéskészítő és SSRS)

Adathalmazmező-gyűjtemény (Jelentéskészítő és SSRS)