Megosztás a következőn keresztül:


Oktatóanyag: A Django webes keretrendszer használata a Visual Studióban

Ez a cikk egy ötrészes oktatóanyag-sorozat első lépése, amely bemutatja, hogyan használható a Django a Visual Studióban. Django egy magas szintű Python-keretrendszer, amelyet gyors, biztonságos és méretezhető webes fejlesztéshez terveztek. A Visual Studio olyan projektsablonokat biztosít, amelyekkel egyszerűsítheti a Django-alapú webalkalmazások létrehozását. Ez az oktatóanyag-sorozat a Django-keretrendszert mutatja be a Visual Studio-projektsablonok kontextusában.

Az oktatóanyag 1. lépésében megtanulhatja, hogyan:

  • Django-webalkalmazás-projekt létrehozása a Blank Django Web Project sablonnal
  • Vizsgálja meg a sablonkódot, és futtassa az alkalmazást
  • Git-adattár létrehozása a Django webalkalmazáshoz
  • A Git forráskódvezérlőinek használata
  • Virtuális környezet létrehozása a Django webalkalmazáshoz

Előfeltételek

  • Visual Studio 2022 vagy újabb Windows rendszeren a Visual Studio Installerben a következő beállításokkal:

    • A Számítási feladatok lapon válassza a Python fejlesztés opciót. További információ: Python-támogatás telepítése a Visual Studio.

    • Az Egyes összetevők fül alatt, a Kódeszközökterületen válassza a Git for Windows opciót.

A Visual Studio Django-projektsablonjai a Python Tools for Visual Studio összes korábbi verziójában megtalálhatók. A sablon részletei eltérhetnek az oktatóanyag-sorozat leírásától, különösen a Django webes keretrendszer korábbi verziói esetében.

A Visual Studio for Mac nem támogatott. További információért lásd: Mi történik a Mac Visual Studióval? Visual Studio Code Windows, Mac, és Linux rendszerekhez? jól működik a Pythonnal az elérhető bővítmények révén..

Visual Studio-projektek és Django-projektek

A Django terminológiájában egy Django-projekt több webhelyszintű konfigurációs fájllal és egy vagy több "alkalmazással" rendelkezik. Teljes webalkalmazás létrehozásához ezeket az alkalmazásokat üzembe helyezheti egy webszolgáltatón. A Django-projektek több alkalmazást is tartalmazhatnak, és ugyanaz az alkalmazás több Django-projektben is szerepelhet.

A Visual Studio-projektek több alkalmazással együtt tartalmazhatják a Django-projektet. Ebben az oktatóanyag-sorozatban a "projekt" kifejezés a Visual Studio-projektre utal. Amikor a tartalom a webalkalmazás "Django-projekt" részére hivatkozik, az kifejezetten egy "Django-projektre" hivatkozik.

Visual Studio-projekt és -megoldás létrehozása

Az oktatóanyag-sorozat 1. lépésében egyetlen Visual Studio-megoldást hoz létre, amely több Django-projektet tartalmaz. Minden projekt egyetlen Django-alkalmazást tartalmaz. A projekteket a Visual Studio különböző Django-projektsablonjaival hozhatja létre. Ha a projekteket ugyanabban a megoldásban tartja, egyszerűen válthat oda-vissza a különböző fájlok között összehasonlítás céljából.

Amikor a parancssorból a Django-val dolgozik, általában a django-admin startproject <project_name> parancs futtatásával indít el egy projektet. A Visual Studióban a Blank Django Web Project sablon ugyanazt a struktúrát biztosítja egy Visual Studio-projektben és -megoldásban.

A megoldás és a projekt létrehozásához kövesse az alábbi eljárást:

  1. A Visual Studióban válassza Fájl>Új>Project lehetőséget, és keressen rá a "Django" kifejezésre. Ezután válassza a Blank Django Web Project sablont, és válassza Továbblehetőséget.

    Képernyőkép a Visual Studio 2022 Blank Django Web Project sablonjának kiválasztásáról.

  2. Konfigurálja az új projektet és megoldást:

    1. A Visual Studio-projekt név állítsa be a BasicProject . Ez a név a Django-projekthez is használatos.

    2. Adja meg a Visual Studio Hely a megoldás és a projekt mentéséhez.

    3. Törölje a Megoldás és projekt elhelyezése ugyanabban a könyvtárban beállítást.

    4. Állítsa be a Megoldás nevét a LearningDjango. A megoldás ebben az oktatóanyag-sorozatban több projekt tárolójaként szolgál.

  3. Válassza létrehozása lehetőséget.

  4. Egy pillanat múlva a Visual Studio megjeleníti az értesítést: A "requirements.txt" Python-csomag specifikációs fájl észlelve lett a projektben "BasicProject".:

    Képernyőkép arról az üzenetről, ami jelzi, hogy egy projektre vonatkozó követelményfájlt észleltek a Visual Studio-ban.

    A párbeszédpanel azt jelzi, hogy a kijelölt sablon tartalmaz egy requirements.txt fájlt, amellyel virtuális környezetet hozhat létre a projekthez.

  5. Válassza a jobb oldalon található X az üzenet bezárásához. Az oktatóanyag későbbi részében létrehozza a virtuális környezetet, és biztosítja, hogy a forrásvezérlés kizárja a környezetet. (A környezet mindig később hozható létre a requirements.txt fájlból.)

Git-vezérlők vizsgálata

A következő eljárás során megismerkedhet a Visual Studio Git-forrásvezérlési támogatásával.

Fontos

A Visual Studio 2019-es és újabb verzióiban alapértelmezés szerint be van kapcsolva a Git verziókövetési felülete. Ha többet szeretne megtudni arról, hogyan viszonyul a Team Explorer-hez, tekintse meg a Git és Team Explorer egymás melletti összehasonlítását az oldalon.

Ha továbbra is használni szeretné Team Explorer a Visual Studio korábbi verzióiban, lépjen az Eszközök>Beállítások>Környezet>Előzetes verziójú funkciók, és kapcsolja be a Új Git felhasználói felület jelölőnégyzetet.

  1. Ha a projektet a helyi forrásvezérlőhöz szeretné véglegesíteni, válassza a Hozzáadás a Forrásvezérlőhöz a Visual Studio főablakának jobb alsó sarkában, majd válassza Git:

    Képernyőkép, amely bemutatja, hogyan hozhat létre Git-adattárat a Visual Studio 2022-ben.

    Megnyílik a Git adattár létrehozása ablak, ahol létrehozhat és leküldhet egy új adattárat.

  2. Az adattár létrehozása után a Git vezérlősáv a Visual Studio főablakának jobb alsó sarkában jelenik meg:

    Képernyőkép a Visual Studio főablakának jobb alsó sarkában lévő Git-vezérlőkről.

    Balról jobbra a Git vezérlősávon látható a kimenő/bejövő véglegesítések száma (nyilak #/#), a nem véglegesített módosítások száma (ceruza #), az aktuális ág neve és az aktuális adattár neve. A Git-vezérlők a fő eszköztár Git menüjében is elérhetők.

  3. A Git vezérlősávján válassza a módosításokat (ceruza #) a Git-módosítások ablak megnyitásához. Választhatja a következő opciókat: >Git-módosítások megtekintése (Ctrl+O, Ctrl+G)

    A Visual Studio Git Changes ablakának képernyőképe, amelyen az aktuális véglegesítések, módosítások és elrejtések láthatók.

    Ebben az ablakban a nem véglegesített módosítások részletei láthatók, beleértve a rejtett módosításokat is. Mivel az újonnan létrehozott projekt már automatikusan le van kötelezve a forráskövetésre, nem fog függőben lévő módosításokat látni.

  4. A Git vezérlősávján jelölje ki a véglegesítéseket (nyilak #/#), majd válassza Az összes véglegesítés megtekintése:

    Képernyőkép, amely bemutatja, hogyan nyithatja meg a Git-adattár ablakát a Git vezérlősávjáról az Összes véglegesítés megtekintése paranccsal.

    Megnyílik a Git-adattár ablak. Kiválaszthatja a Nézet>Git-adattár (Ctrl+O, Ctrl+R) lehetőséget:

    Képernyőkép, amely a Git-adattár ablakát jeleníti meg a Visual Studióban.

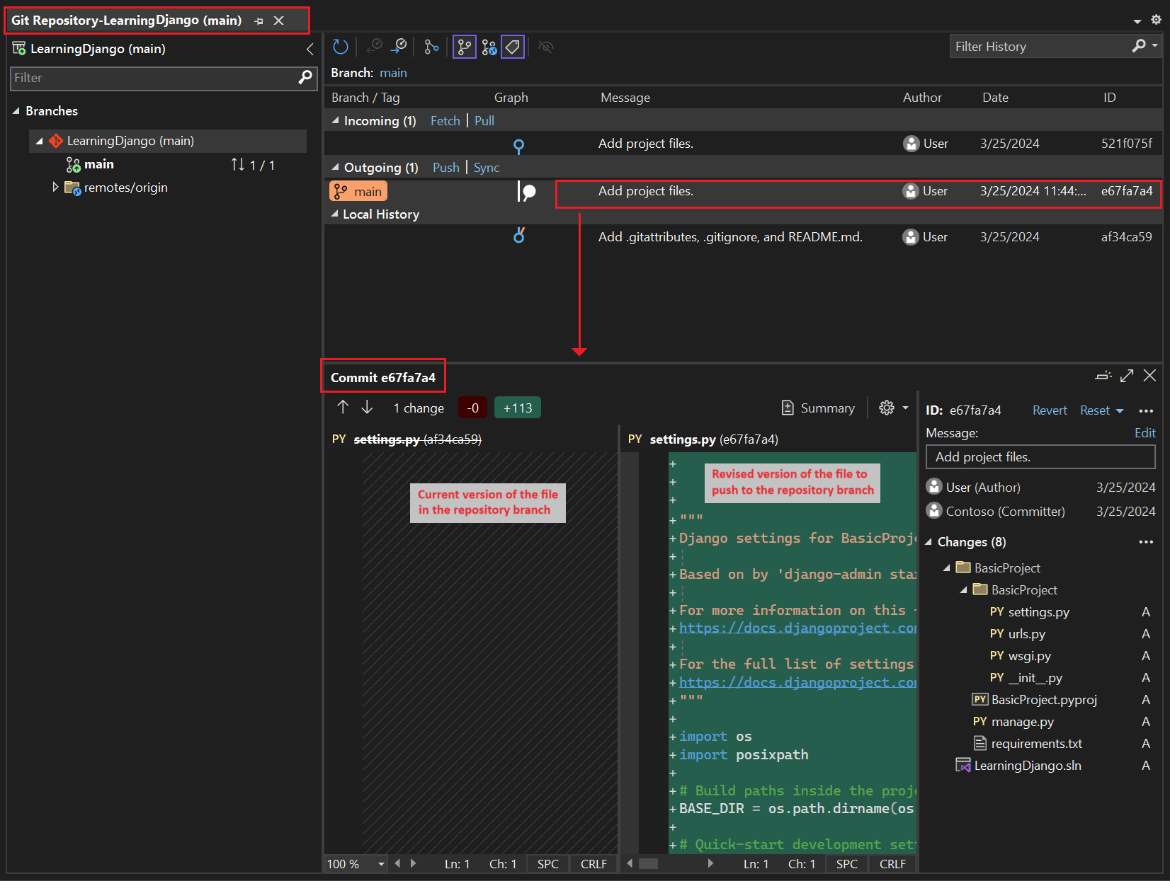
    Ebben az ablakban a bal oldali panelen láthatók az aktuális tárház részletei, míg a jobb oldali panelen az aktuális ág adatai a kimenő/bejövő commitekkel.

    A fájl különbségnézetének megtekintéséhez jelöljön ki egy véglegesítést a középső panelen. Az előző verzió a bal oldalon, a módosított verzió pedig a jobb oldalon jelenik meg. A részletek tartalmazzák a módosítás szerzőt, a változás véglegesítőt és a véglegesítési üzenetet is.

Az oktatóanyag-sorozat során megismerkedhet a Visual Studio Git-vezérlőinek rendszeres használatával a módosítások véglegesítéséhez és leküldéséhez. Az oktatóanyag lépései emlékeztetnek a megfelelő pontokra.

Forrásvezérlő használata az elejétől

A forrásvezérlés használatának számos előnye van a projekt elejétől kezdve. Ha a projekt kezdetétől használ forrásvezérlőt, különösen ha távoli adattárat is használ, rendszeres helyszíni biztonsági másolatot kap a projektről. A projekt helyi fájlrendszeren való fenntartásával ellentétben a forrásvezérlés teljes változáselőzményeket is biztosít, és egyszerű lehetőséget kínál egyetlen fájl vagy az egész projekt korábbi állapotba való visszaállítására. A változáselőzmények segítenek meghatározni a regressziók (teszthibák) okát.

A forrásvezérlés elengedhetetlen, ha többen dolgoznak egy projekten, mert felülírásokat kezel, és ütközésmegoldást biztosít. A forrásvezérlés alapvetően az automatizálás egyik formája, amely jól automatizálja a buildeket, a tesztelést és a kiadáskezelést. Ez az első lépés az Azure DevOps projekthez való használatához, és mivel a belépési korlátok olyan alacsonyak, valójában nincs ok arra, hogy az elejétől kezdve ne használja a forrásvezérlést.

További információ a forrásvezérlésről, mint automatizálásról: The Source of Truth: The Role of Repositories in DevOps( Az adattárak szerepe a DevOpsban) című cikk, amely az MSDN Magazin mobilalkalmazásokhoz készült, webalkalmazásokra is érvényes cikkét tartalmazza.

Projektek automatikus véglegesítésének megakadályozása a Visual Studióban

Az alábbi lépéseket követve megakadályozhatja, hogy a Visual Studio automatikusan véglegesítse az új projektet:

  1. Nyissa meg az Eszközök>beállításai panelt, és bontsa ki a Minden beállítás>forrásvezérlő>git beállításai szakaszt .

  2. Törölje a véglegesítési módosításokat az egyesítés után az alapértelmezett beállítás szerint .

  1. Nyissa meg az Eszközök>beállításai párbeszédpanelt, és bontsa ki a Forrásvezérlő>git globális beállításai szakaszt .

  2. Törölje a véglegesítési módosításokat az egyesítés után alapértelmezés szerint beállítással, és válassza OKlehetőséget.

Virtuális környezet létrehozása és a forrásvezérlő kizárása

Miután konfigurálta a projekt forrásvezérlését, létrehozhatja a virtuális környezetet a projekthez szükséges Django-csomagokkal. Ezután a Git-módosítások ablakban kizárhatja a környezet mappáját a forrásvezérlőből.

  1. A Megoldáskezelőbenkattintson a jobb gombbal a Python-környezetek csomópontra, és válassza a Környezet hozzáadásalehetőséget.

    Képernyőkép, amely bemutatja, hogyan választhatja ki a Környezet hozzáadása parancsot a Megoldáskezelőben.

  2. A Környezet hozzáadása párbeszédpanelen válassza a létrehozása lehetőséget az alapértelmezett értékek elfogadásához. (Igény szerint módosíthatja a virtuális környezet nevét, amely megváltoztatja az almappájának nevét, de env egy szabványos konvenció.)

    Képernyőkép a Környezet hozzáadása párbeszédpanelről, amelyen a Learning Django projekt új környezetének alapértelmezett értékei láthatók.

  3. Ha a Visual Studio rendszergazdai jogosultságokat kér, adja meg a hozzájárulását. Várjon néhány percet, amíg a Visual Studio letölti és telepíti a csomagokat. A Django és függőségei esetében a folyamat több mint 100 almappában közel 1000 fájl kibontását igényelheti. Az előrehaladást a Visual Studio Kimeneti ablakban tekintheti meg.

  4. A Git vezérlősávján válassza ki a nem véglegesített módosításokat (amely most már 99+) az Git-módosítások ablak megnyitásához:

    Képernyőkép, amely bemutatja, hogyan tekintheti meg a virtuális környezet létrehozásának nem véglegesített módosításait a Git Changes ablakban.

    A virtuális környezet létrehozása több ezer módosítást eredményez, de nem kell őket belefoglalnia a forráskezelésbe. Ön vagy bárki más, aki klónozza a projektet, mindig létrehozhatja a környezetet a requirements.txt fájl használatával.

  5. Ha ki szeretné zárni a virtuális környezetet a forrásvezérlőből, a Git-módosítások ablakban kattintson a jobb gombbal a env mappára, és válassza a Hagyja figyelmen kívül ezeket a helyi elemeket:

    Képernyőkép, amely bemutatja, hogyan hagyhat figyelmen kívül egy virtuális környezetet a forrásvezérlő módosításaiban.

    A virtuális környezet kizárása után csak a projektfájl (.py) és a .gitignore fájl módosításai maradnak, amelyek a virtuális környezet mappájának hozzáadott bejegyzését tartalmazzák.

    A .gitignore fájl különbségek nézetét a Git Változások ablakban dupla kattintással tekintheti meg.

  6. A Git-módosítások ablakban írjon be egy véglegesítési üzenetet, például a "Kezdeti projektmódosítások":

    Képernyőkép a véglegesítési üzenet szerkesztéséről, a véglegesítésről és a szakaszos véglegesítések leküldéséről a Git Changes ablakban.

  7. A Véglegesítés legördülő menüben válassza Véglegesítés szakaszos és leküldéseslehetőséget.

Megnyithatja a Git-adattár ablakot, és ellenőrizheti, hogy a szakaszos véglegesítések megjelennek-e az aktuális ág helyi előzményei között.

A virtuális környezetek céljának megismerése

A virtuális környezet nagyszerű módszer az alkalmazás pontos függőségeinek elkülönítésére. Ez az elkülönítési módszer elkerüli az ütközéseket egy globális Python-környezetben, és mind a tesztelést, mind az együttműködést támogatja. Idővel egy alkalmazás fejlesztése során mindig számos hasznos Python-csomagot fog behozni. Ha a csomagokat projektspecifikus virtuális környezetben tartja, egyszerűen frissítheti a projekt requirements.txt fájlját, amely a forrásvezérlőben található környezetet írja le. Ha a projektet más számítógépekre, például buildkiszolgálókra, üzembehelyezési kiszolgálókra és más fejlesztői számítógépekre másolja, könnyen újra létrehozhatja a környezetet. A környezetet csak a requirements.txt fájl használatával hozhatja létre újra, ezért a környezetnek nem kell forrásvezérlésben lennie. További információ: Virtuális környezetek használata.

Virtuális környezet eltávolítása a forrásvezérlés alatt

A virtuális környezeteket eltávolíthatja, miután a forráskezelés alatt áll. Kövesse az alábbi lépéseket:

  1. Szerkessze a .gitignore fájlt a mappa kizárása érdekében:

    1. Nyissa meg a fájlt a Fájl>Megnyitás>Fájlkiválasztásával.

      Team Explorer-ból is megnyithatja a fájlt. A Beállítások lapon válassza Adattár beállításailehetőséget. Lépjen a & attribútumfájlok figyelmen kívül hagyása szakaszra, és válassza a .gitignoremelletti Szerkesztés hivatkozást.

    2. Keresse meg azt a szakaszt a végén, amely a # Python Tools for Visual Studio (PTVS)megjegyzést tartalmaz.

    3. A szakasz után adjon hozzá egy új sort a virtuális környezet mappához, például /BasicProject/env.

  2. Nyisson meg egy parancsablakot, és lépjen arra a mappára (például BasicProject), amely rendelkezik a virtuális környezet mappával, például env.

  3. Futtassa a git rm -r env parancsot a jelenleg forrásvezérlés alatt álló virtuális környezet eltávolításához.

  4. Véglegesítse a módosításokat a git commit -m 'Remove venv' paranccsal, vagy véglegesítse őket a Team ExplorerVáltozások lapján.

A sablonkód vizsgálata

Ebben a szakaszban a Visual Studio által a sablon kiválasztása alapján létrehozott Project-fájlban (.py) lévő sablonkódot vizsgáljuk meg.

Jegyzet

A sablonkód ugyanaz, akár a Django-sablonból hozza létre a projektet a Visual Studióban, akár a cli paranccsal hozza létre a projektet django-admin startproject <project_name>.

  1. Nyissa meg Megoldáskezelő a megoldás- és projektfájlok megtekintéséhez. A kezdeti projekt csak két fájlt tartalmaz, manage.py és requirements.txt:

    A requirements.txt fájl határozza meg a Django-csomag függőségeit. A fájl jelenléte arra kéri, hogy a projekt első létrehozásakor hozzon létre egy virtuális környezetet.

    A manage.py fájl a Django parancssori felügyeleti segédprogram, amelyet a Visual Studio automatikusan beállít projektindító fájlként. A segédprogramot python manage.py <command> [options] paranccsal futtathatja a parancssorban.

    A Gyakori Django-feladatokhoz a Visual Studio kényelmes menüparancsokat biztosít. Kattintson a jobb gombbal a projektre a Megoldáskezelőben, és válassza Python- a parancsok listájának megtekintéséhez. Ebben az oktatóanyag-sorozatban számos ilyen parancsot használ.

  2. A projekt a két fájlon kívül egy almappával is rendelkezik, amelynek neve megegyezik a projekt nevével. Ez a mappa tartalmazza az alapvető Django-projektfájlokat:

    • __init__.py: Egy üres fájl, amely közli a Pythonnal, hogy ez a mappa Egy Python-csomag.
    • settings.py: A Django-projekt beállításai, amelyeket webalkalmazás fejlesztésekor módosít.
    • urls.py: A Django-projekt tartalomjegyzéke, amelyet a webalkalmazás fejlesztése során módosít.
    • wsgi.py: A WSGI-kompatibilis webkiszolgálók belépési pontja a projekt kiszolgálásához. Ezt a fájlt általában as-is hagyja meg, mert az éles webkiszolgálókhoz biztosítja a horgokat.

Követelmények létrehozása a csomag telepítése után

A Visual Studio más csomagok telepítése után létrehozhat egy requirements.txt fájlt egy virtuális környezetből.

  • A Megoldáskezelőbenbontsa ki a Python-környezetek csomópontot, kattintson a jobb gombbal a virtuális környezetre, és válassza az Létrehozás requirements.txtopciót.

A környezet módosításakor érdemes rendszeresen használni ezt a parancsot. A requirements.txt fájl módosításait forráskezelőbe való felvétel, valamint az adott környezettől függő egyéb kódváltoztatásokkal együtt hajtsa végre. Ha folyamatos integrációt állít be egy buildkiszolgálón, a környezet módosításakor létre kell hoznia a fájlt, és véglegesítenie kell a módosításokat.

A projekt futtatása

Most már készen áll a projekt Visual Studióban való futtatására az alábbi eljárással:

  1. A Visual Studióban válassza a Hibakeresés>Hibakeresés indítása (F5) lehetőséget, vagy válassza webkiszolgáló a fő eszköztáron (a böngésző eltérő lehet):

    Képernyőkép a Web Server parancsról a Visual Studio fő eszköztárán.

  2. Bármelyik parancs futtatja a kiszolgálót a manage.py runserver <port>paranccsal, amely elindítja a beépített webkiszolgálót a Django-ban.

    A kód a Django fejlesztői kiszolgálón található megadott port használatával indítja el az alkalmazást.

    Ha a Visual Studio közzéteszi az üzenetet, Nem sikerült elindítani a hibakeresőt, és azt jelzi, hogy nem található indítási fájl, kattintson a jobb gombbal a manage.py fájlra a Megoldáskezelő, és válassza a Beállítás indítási fájlkéntlehetőséget.

  3. A kiszolgáló indításakor megnyílik egy konzolablak a kiszolgálónapló megjelenítéséhez. A Visual Studio automatikusan megnyitja a böngészőt a http://localhost:<port>címére. Mivel a Django-projekt nem rendelkezik alkalmazásokkal, a Django csak egy alapértelmezett oldalt jelenít meg, amely megerősíti, hogy az aktuális kód a várt módon működik.

    Képernyőkép, amely a Django-projekt alapértelmezett nézetét jeleníti meg a böngészőablakban.

  4. Ha elkészült, zárja be a konzolablakot, amely leállítja a Django fejlesztői kiszolgálót. A Hibakeresés>Hibakeresés leállításalehetőséget is választhatja.

Django webkiszolgáló és -keretrendszer használata

A Django beépített webkiszolgálóval rendelkezik, amelyet fejlesztési célokra használhat. A Django webalkalmazás helyi futtatásakor a beépített Django webfejlesztő kiszolgálót használja. Erre a forgatókönyvre példa a Django-webalkalmazás Visual Studióban való hibakeresése.

Amikor a Django-webalkalmazást telepíti egy webgazdagépre, a beépített Django-webkiszolgáló helyett a gazdagép webkiszolgálóját használja. A Django-projekt wsgi.py modulja gondoskodik a produkciós kiszolgálókhoz való csatlakozásról.

Hibakeresési parancsok összehasonlítása a Project Python-parancsokkal,

Különbség van a Hibakeresési menüparancsok és a projekt Python almenüjében felsorolt kiszolgálói parancsok használata között.

A Hibakeresési menüparancsok és eszköztárgombok mellett a Python>Start server vagy Python>Start hibakeresési kiszolgáló parancsaival is elindíthatja a kiszolgálót a projekt helyi menüjében.

A Visual Studióban a Megoldáskezelőben a kiválasztott projektHez tartozó Python-parancsokat bemutató képernyőkép.

Mindkét parancs megnyit egy konzolablakot, amelyben megjelenik a futó kiszolgáló helyi URL-címe (localhost:port). Manuálisan azonban meg kell nyitnia egy böngészőt ezzel az URL-címmel, és a hibakeresési kiszolgáló futtatása nem indítja el automatikusan a Visual Studio hibakeresőt. Ha szeretné, később csatolhat egy hibakeresőt a futó folyamathoz a Hibakeresési>Csatolás folyamathoz paranccsal.

Következő lépés