Bagikan melalui


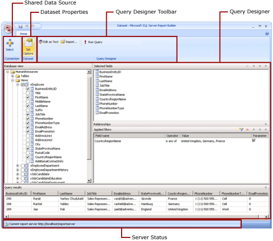
Tampilan Desain Himpunan Data Bersama (Pembuat Laporan)

Dalam laporan, himpunan data mewakili data laporan yang dikembalikan dari menjalankan kueri pada sumber data eksternal. Himpunan data bersama diterbitkan di server laporan dan beberapa laporan dapat menggunakannya. Anda dapat membuat himpunan data untuk dibagikan dengan orang lain. Di jendela Desain Himpunan Data Bersama, Anda memilih sumber data bersama, menentukan properti untuk himpunan data bersama, dan membuat kueri di perancang kueri.

Screenshot of Reporting Services Shared Dataset Design Mode.

Untuk informasi selengkapnya tentang bekerja dengan data dalam laporan, lihat Melaporkan Himpunan Data.

Pita

Pita membantu Anda menemukan perintah yang Anda perlukan untuk menyelesaikan tugas dengan cepat. Perintah diatur ke dalam grup logis berikut: Koneksi ion, Himpunan Data, dan Desainer Kueri.

Connection

Gunakan tombol Pilih di grup Koneksi ion untuk memilih sumber data bersama dalam laporan Anda, atau telusuri ke sumber data bersama di server laporan.

Catatan

Himpunan data bersama harus didasarkan pada sumber data bersama. Jika sumber data yang Anda butuhkan tidak tersedia, Anda perlu membuatnya di server laporan. Untuk informasi selengkapnya, lihat Membuat, memodifikasi, dan menghapus sumber data bersama (SSRS).

Untuk informasi selengkapnya, lihat Membuat string koneksi data - Pembuat Laporan.

Dataset

Gunakan tombol Atur Opsi untuk mengatur properti himpunan data bersama. Properti ini mencakup opsi berikut:

  • Bidang: Anda bisa menambahkan bidang atau mengedit bidang di kumpulan bidang.

  • Opsi data: Anda dapat mengatur opsi yang memengaruhi kriteria pencocokan dan urutan pengurutan, seperti sensitivitas kasus dan kolase.

  • Filter: Anda dapat menentukan filter yang membatasi data dalam laporan setelah laporan mengambilnya dari koneksi data.

  • Parameter: Anda dapat menambahkan parameter atau mengedit opsi parameter. Misalnya, Anda dapat menentukan nilai default untuk setiap parameter sehingga Anda dapat membuat paket refresh cache untuk himpunan data bersama ini di server laporan.

Nilai yang Anda tetapkan menjadi bagian dari definisi himpunan data bersama di server laporan. Saat penulis laporan menyertakan himpunan data bersama ini dalam laporan, opsi yang Anda tentukan berlaku untuk instans himpunan data tersebut.

Setelah himpunan data bersama ditambahkan ke laporan, penulis laporan dapat mengambil alih opsi berikut: kolase, sensitivitas huruf besar/kecil, sensitivitas aksen, sensitivitas kanatype, sensitivitas lebar, subtotal. Mereka juga dapat membuat filter himpunan data lain untuk membatasi data dalam laporan.

Untuk informasi selengkapnya, lihat Melaporkan himpunan data yang disematkan dan himpunan data bersama (Pembuat Laporan).

Untuk informasi selengkapnya tentang rencana refresh cache, lihat Himpunan data bersama cache.

Desainer kueri

Gunakan toolbar perancang kueri untuk membantu menyusun kueri yang menentukan data mana yang akan diambil dari koneksi data. Toolbar yang Anda lihat bergantung pada perancang kueri yang terkait dengan jenis sumber data dari koneksi data.

Untuk informasi selengkapnya, lihat artikel yang sesuai dengan jenis sumber data di Menambahkan Data dari Sumber Data Eksternal (SSRS).

Permukaan Perancang Kueri

Perancang kueri membantu Anda membuat kueri dalam sintaks yang diperlukan sumber data eksternal.

Beberapa jenis sumber data menyediakan perancang kueri grafis yang bisa Anda gunakan untuk menjelajahi metadata pada sumber data eksternal. Anda dapat secara interaktif menyeret nama dari panel metadata ke permukaan desain kueri, atau secara interaktif memilih nama yang akan digunakan.

Beberapa jenis sumber data mendukung perancang kueri berbasis teks yang bisa Anda gunakan untuk menempelkan kueri yang Anda buat di alat lain, seperti SQL Server Management Studio.

Setiap jenis sumber data memiliki persyaratan khusus untuk kueri yang berfungsi terhadap sumber data eksternal. Untuk informasi selengkapnya, lihat artikel yang sesuai dengan jenis sumber data di Menambahkan data dari sumber data eksternal dan Sumber data yang didukung oleh Reporting Services.

Melihat hasil kueri

Dalam tampilan desain himpunan data bersama, Anda sedang membangun kueri yang mengambil data dari koneksi data saat laporan diproses.

Jalankan kueri untuk melihat contoh data dari koneksi data untuk memverifikasi bahwa kueri mengembalikan jenis data yang Anda harapkan. Kolom dalam kumpulan hasil berasal dari metadata untuk skema data dari koneksi data. Nama kolom menjadi kumpulan bidang himpunan data. Nilai data yang Anda lihat dalam kumpulan hasil kueri adalah data waktu desain. Setelah Anda menyimpan himpunan data bersama sebagai definisi himpunan data bersama di server laporan, hanya teks kueri yang disimpan. Data dalam kumpulan hasil kueri tidak disimpan.

Saat penulis laporan menambahkan himpunan data bersama ini ke laporan, penunjuk ke definisi himpunan data di server laporan ditambahkan. Dalam laporan, kumpulan bidang himpunan data muncul di panel Data Laporan. Teks kueri tidak tersedia.

Kredensial yang Anda gunakan untuk menjalankan kueri terpisah dari kredensial yang digunakan untuk mempratinjau laporan atau menjalankan laporan dari server laporan. Untuk informasi selengkapnya, lihat Menentukan informasi kredensial dan koneksi untuk sumber data laporan.

Menjalankan laporan dengan parameter

Saat kueri Anda menyertakan variabel kueri, parameter himpunan data dibuat secara otomatis untuk Anda. Pada gilirannya, ketika Anda selesai membuat kueri himpunan data, parameter laporan yang diatur ke parameter himpunan data dibuat secara otomatis.

Jika laporan berisi parameter, semua parameter harus memiliki nilai default sebelum laporan dapat berjalan secara otomatis. Jika parameter tidak memiliki nilai default, saat Anda menjalankan laporan, Anda harus memilih nilai untuk parameter, lalu pilih Tampilkan Laporan pada tab Jalankan .

Untuk informasi selengkapnya, lihat Parameter laporan (Pembuat Laporan dan Perancang Laporan).

Menyimpan himpunan data bersama

Untuk menyimpan kueri yang Anda buat, pada tombol Pembuat Laporan, pilih Simpan atau Simpan Sebagai. Navigasikan ke folder yang sesuai di server laporan dan simpan definisi himpunan data bersama. Himpunan data bersama tidak tersedia untuk orang lain hingga Anda menyimpannya ke server laporan.