Bagikan melalui


Apa itu WinDbg?

WinDbg adalah versi terbaru dari debugger yang menawarkan visual yang lebih modern, jendela yang lebih cepat, dan pengalaman pembuatan skrip lengkap. WinDbg dibangun dengan model data debugger yang dapat diperluas.

Note

WinDbg sebelumnya dirilis sebagai WinDbg Preview di Microsoft Store. WinDbg menggunakan mesin yang mendasar yang sama dengan WinDbg (Klasik). Ini mendukung semua perintah, ekstensi, dan alur kerja yang sama.

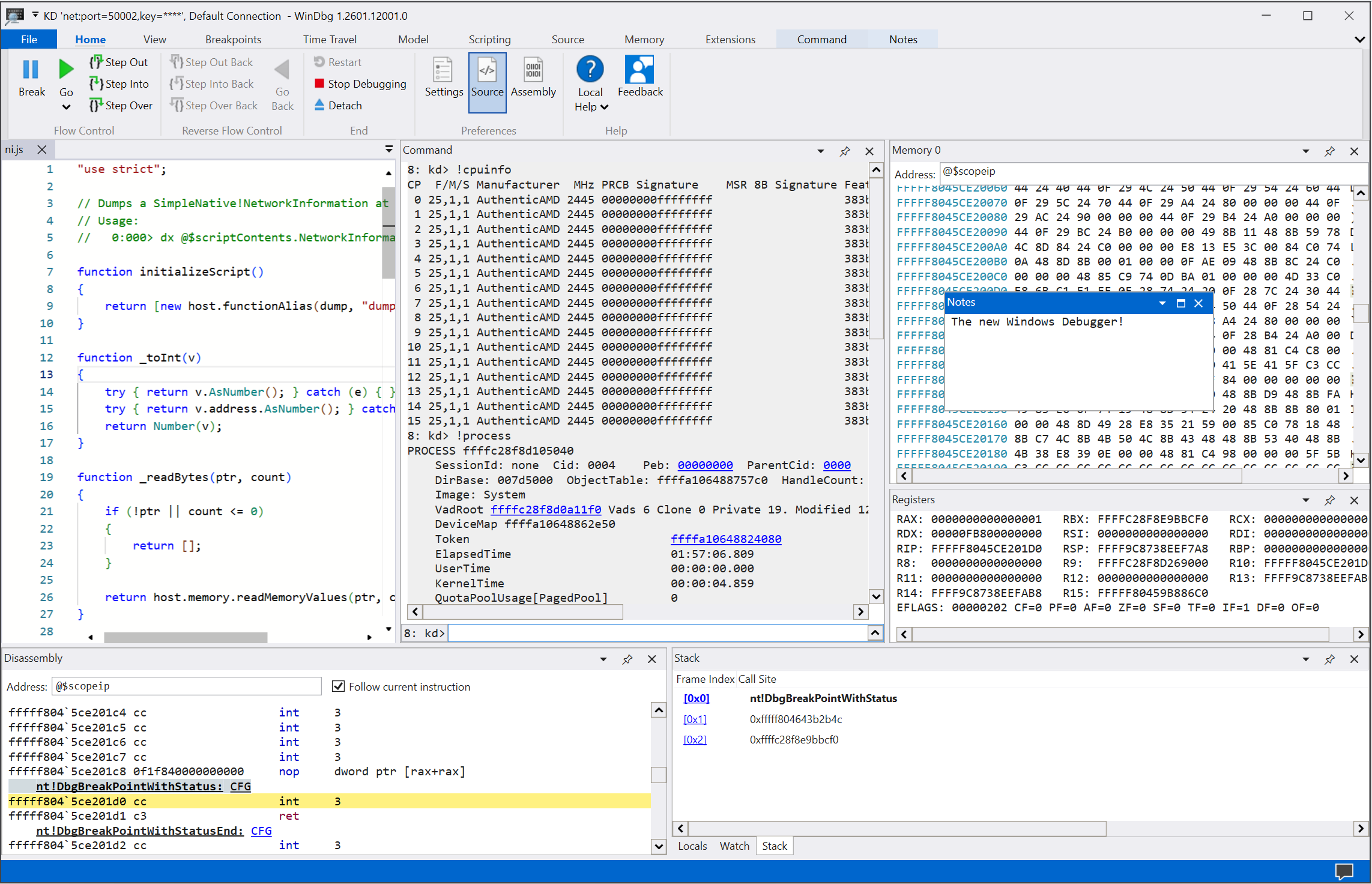
Cuplikan layar utama di WinDbg.

Menggunakan fitur yang menonjol

Tingkatkan pengalaman debugging Anda dengan banyak fitur dan manfaat pemrograman yang disediakan di WinDbg:

  • Penyiapan koneksi dan pemanggilan ulang: Simpan target terbaru dan konfigurasi sesi. Anda dapat dengan cepat memulai ulang item yang disimpan dari menu File .

    Tangkapan layar layar memulai debug di WinDbg.

  • Tema gelap: Aktifkan preferensi antarmuka pengguna seperti tema gelap dengan memilihPengaturan>.

    Cuplikan layar WinDbg dengan tema gelap diaktifkan.

  • Navigasi keyboard: Gunakan pintasan keyboard seperti Ctrl+Tab, yang memungkinkan Anda dengan mudah berpindah antar jendela.

    Animasi yang memperlihatkan cara menggunakan tombol pintasan Ctrl+Tab untuk berpindah di WinDbg.

  • Deteksi prosesor file dump: Manfaatkan deteksi otomatis untuk arsitektur prosesor Anda dan siapkan debugging terkelola dengan cepat.

  • Peningkatan performa: Bekerja dengan jendela alat bantu yang dimuat secara asinkron dan membatalkannya jika diperlukan. Saat Anda menjalankan perintah, WinDbg dapat menghentikan pemuatan lokal, jam tangan, atau jendela lainnya.

Mulai debug

Mulai penelusuran kesalahan di WinDbg dengan fitur berikut:

  • Penelusuran Kesalahan Perjalanan Waktu Terintegrasi (TTD): Pilih opsi Rekam dengan Penelusuran Kesalahan Perjalanan Waktu saat Anda meluncurkan atau melampirkan ke proses. WinDbg menyiapkan TTD, memulai perekaman, dan membuka rekam jejak setelahnya.

    Untuk informasi selengkapnya, lihat Time Travel Debugging: Ikhtisar.

    Cuplikan layar dialog Proses rekaman di WinDbg dengan proses Notepad yang dipilih untuk direkam.

  • Luncurkan paket aplikasi: Debug aplikasi universal atau tugas latar belakang Anda dengan satu klik mouse.

    Untuk informasi selengkapnya, lihat Meluncurkan paket aplikasi.

    Cuplikan layar opsi Luncurkan paket aplikasi dan tab Aplikasi di WinDbg dengan cal di kotak pencarian dan tiga aplikasi yang tercantum.

  • Lampirkan ke proses: Gunakan tampilan Lampirkan untuk mendapatkan ringkasan terperinci tentang proses yang sedang berjalan, mengakses konfigurasi yang lebih mudah, dan dukungan pencarian.

    Cuplikan layar dialog Lampirkan ke Proses di WinDbg.

Bekerja dengan jendela alat

Manfaatkan banyak peningkatan pada jendela alat di WinDbg:

  • Perintah: Menawarkan dukungan DML yang ditingkatkan, penyorotan teks, dan pencarian (termasuk regex).

    Animasi yang memperlihatkan cara menggunakan jendela Perintah di WinDbg, termasuk menyoroti kolom berwarna kuning.

  • Kode sumber: Menyediakan penyorotan sintaksis dan peningkatan umum lainnya yang mirip dengan sebagian besar editor teks modern.

    Cuplikan layar jendela Kode sumber di WinDbg dengan penyorotan sintaks.

  • Pembongkaran: Mempertahankan sorotan pada instruksi saat ini saat Anda menggulir.

    Cuplikan layar jendela Pembongkaran di WinDbg.

  • Titik henti: Menampilkan semua titik henti Anda saat ini, tombol satu klik, dan hit count. Untuk informasi selengkapnya, lihat WinDbg: Breakpoints.

    Cuplikan layar jendela Titik Henti di WinDbg memperlihatkan titik henti saat ini.

  • Pembuatan skrip: Memudahkan Anda untuk mengembangkan ekstensi JavaScript dan NatVis, dan menggunakan penyorotan kesalahan dan IntelliSense. Untuk informasi selengkapnya, lihat WinDbg: Scripting.

    Cuplikan layar jendela Pembuatan Skrip di WinDbg dengan IntelliSense dan penyorotan kesalahan.

  • Model Data: Menyediakan versi dx dan dx -g perintah yang dapat diperluas dan dapat dijelajahi. Fitur ini membantu Anda membuat tabel canggih di atas kueri NatVis, JavaScript, dan LINQ Anda. Untuk informasi selengkapnya, lihat WinDbg: Model data.

    Cuplikan layar jendela model data di WinDbg dengan fitur yang dapat diperluas dan dapat dijelajahi.

  • Elemen Lokal dan Watch: Berdasarkan model data yang digunakan dalam perintah dx. Keduanya mendapat manfaat dari fitur yang sama dengan jendela model data lainnya.

  • Memori: Memiliki fitur penyorotan dan peningkatan kemampuan pengguliran.

  • Log: Menyediakan log terperinci dari internal WinDbg. Anda dapat melihat log untuk pemecahan masalah atau untuk memantau perintah yang berjalan lama.

Jelajahi WinDbg yang sedang beraksi

Tonton episode berikut dari acara Defrag Tools dan lihat WinDbg beraksi:

Menginstal dan mengonfigurasi WinDbg

Tinjau artikel berikut untuk informasi tentang menginstal dan mengonfigurasi WinDbg:

Berikan umpan balik

Umpan balik Anda membantu tim Microsoft memandu pengembangan WinDbg dan memprioritaskan fitur.

Untuk melaporkan bug atau menyarankan fitur, pilih Umpan Balik pada pita untuk masuk ke halamanWinDbg-Feedback di GitHub tempat Anda bisa mengajukan masalah baru.