Breyta

Deila með


Get started with WinDbg (user mode)

This guide shows you how to use WinDbg to debug user-mode applications. You practice essential debugging skills by attaching to a running process, setting breakpoints, and diagnosing application crashes.

In this article:

  • Attach WinDbg to Notepad and explore basic debugging
  • Debug your own application and analyze a crash
  • Master essential debugging commands

What you learn

  • Attach WinDbg to a running process
  • Configure symbol files for readable debugging output
  • Set breakpoints and control program execution
  • Analyze application crashes
  • Navigate threads and call stacks

Prerequisites

  • WinDbg installed on your computer. For installation instructions, see Download and install the WinDbg Windows debugger.
  • Basic familiarity with command-line interfaces
  • (Optional) A compiled application with debug symbols for the second exercise

Estimated time to complete: 30 minutes

Open Notepad and attach WinDbg

  1. Go to your installation directory, and open WinDbg.exe.

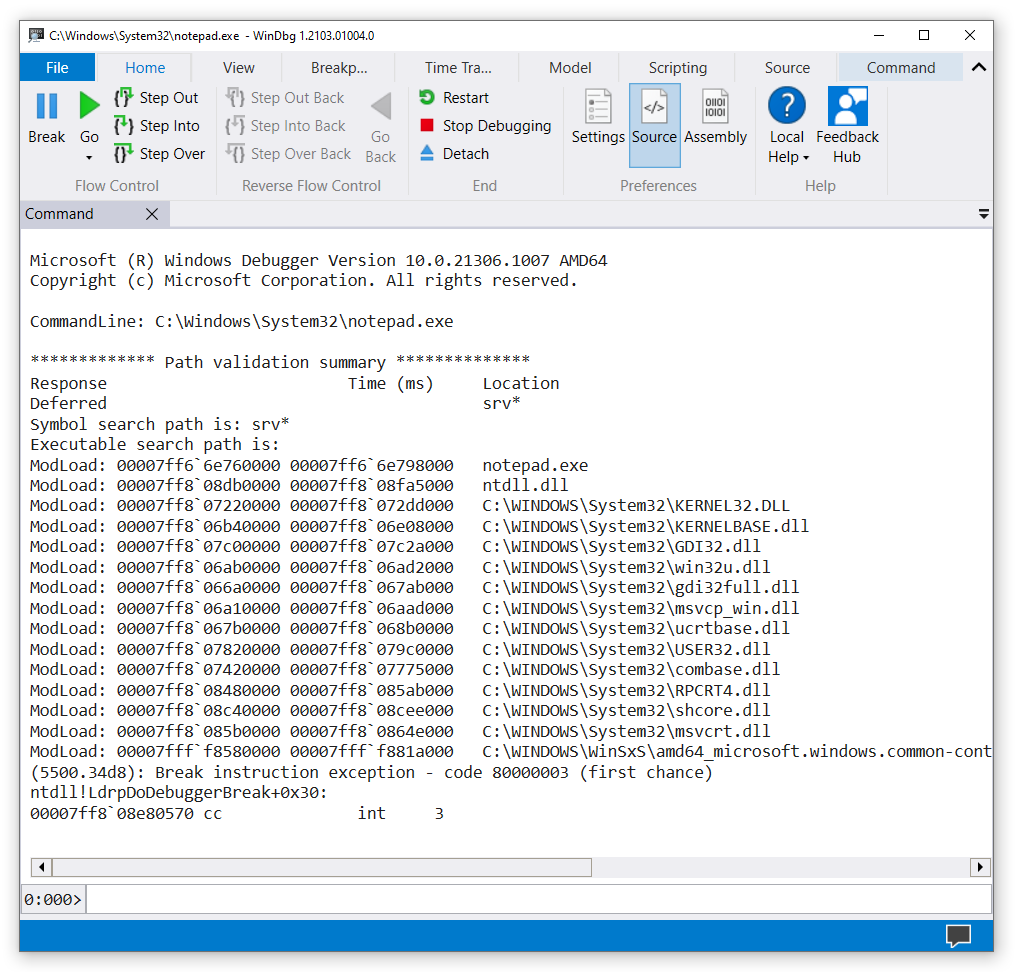
  2. On the File menu, select Launch Executable. In the Launch Executable dialog, go to the folder that contains notepad.exe. (The notepad.exe file usually is in C:\Windows\System32.) For File name, enter notepad.exe. Select Open.

    Screenshot of WinDbg with Notepad open.

  3. Configure symbol files so WinDbg can display readable function and variable names.

    In the command line near the bottom of the WinDbg window, enter this command:

    .sympath srv*

    The output is similar to the following example:

    Symbol search path is: srv*
    Expanded Symbol search path is: cache*;SRV
    

    What are symbols? Symbol (PDB) files contain information about code modules, like function names and variable names. Without symbols, you see only memory addresses.

    Then, enter this command:

    .reload

    The .reload command tells WinDbg to do its initial search to find and load symbol files.

  4. To see the symbols for the notepad.exe module, enter this command:

    x notepad!*

    Note

    If no output appears, enter .reload /f to attempt to force the symbol load. Use !sym noisy to display additional symbol load information.

    To see symbols in the notepad.exe module that contain main, use the examine symbols command to list modules that match the mask:

    x notepad!wWin*

    The output is similar to the following example:

    00007ff6`6e76b0a0 notepad!wWinMain (wWinMain)
    00007ff6`6e783db0 notepad!wWinMainCRTStartup (wWinMainCRTStartup)
    
  5. To put a breakpoint at notepad!wWinMain, enter this command:

    bu notepad!wWinMain

    To verify that you set your breakpoint, enter this command:

    bl

    The output is similar to the following example:

    0 e Disable Clear  00007ff6`6e76b0a0     0001 (0001)  0:**** notepad!wWinMain
    
  6. To start the Notepad process, enter this command:

    g

    Notepad runs until it comes to the WinMain function, and then it breaks into the debugger.

    Breakpoint 0 hit
    notepad!wWinMain:
    00007ff6`6e76b0a0 488bc4          mov     rax,rsp
    

    To see a list of code modules that are currently loaded in the Notepad process, enter this command:

    lm

    The output is similar to the following example:

    0:000> lm
    start             end                 module name
    00007ff6`6e760000 00007ff6`6e798000   notepad    (pdb symbols)          C:\ProgramData\Dbg\sym\notepad.pdb\BC04D9A431EDE299D4625AD6201C8A4A1\notepad.pdb
    00007ff8`066a0000 00007ff8`067ab000   gdi32full   (deferred)             
    00007ff8`067b0000 00007ff8`068b0000   ucrtbase   (deferred)             
    00007ff8`06a10000 00007ff8`06aad000   msvcp_win   (deferred)             
    00007ff8`06ab0000 00007ff8`06ad2000   win32u     (deferred)             
    00007ff8`06b40000 00007ff8`06e08000   KERNELBASE   (deferred)             
    00007ff8`07220000 00007ff8`072dd000   KERNEL32   (deferred)             
    00007ff8`07420000 00007ff8`07775000   combase    (deferred)             
    00007ff8`07820000 00007ff8`079c0000   USER32     (deferred)             
    00007ff8`079c0000 00007ff8`079f0000   IMM32      (deferred)             
    00007ff8`07c00000 00007ff8`07c2a000   GDI32      (deferred)             
    00007ff8`08480000 00007ff8`085ab000   RPCRT4     (deferred)             
    00007ff8`085b0000 00007ff8`0864e000   msvcrt     (deferred)             
    00007ff8`08c40000 00007ff8`08cee000   shcore     (deferred)             
    00007ff8`08db0000 00007ff8`08fa5000   ntdll      (pdb symbols)          C:\ProgramData\Dbg\sym\ntdll.pdb\53F12BFE149A2F50205C8D5D66290B481\ntdll.pdb
    00007fff`f8580000 00007fff`f881a000   COMCTL32   (deferred)    
    

    To see a stack trace, enter this command:

    k

    The output is similar to the following example:

    0:000> k
    00 000000c8`2647f708 00007ff6`6e783d36     notepad!wWinMain
    01 000000c8`2647f710 00007ff8`07237034     notepad!__scrt_common_main_seh+0x106
    02 000000c8`2647f750 00007ff8`08e02651     KERNEL32!BaseThreadInitThunk+0x14
    03 000000c8`2647f780 00000000`00000000     ntdll!RtlUserThreadStart+0x21
    
  7. To start Notepad again, enter this command:

    g

    Next: You'll break execution and explore the loaded modules.

  8. To break into Notepad, on the File menu, select Break.

  9. To set and verify a breakpoint at ZwWriteFile, enter these commands:

    bu ntdll!ZwWriteFile

    bl

  10. To start Notepad again, enter g. In the Notepad window, enter some text. On the File menu, select Save. The running code breaks in when it comes to ZwCreateFile. Enter the k command to see the stack trace.

    Screenshot of a stack trace in WinDbg.

    In the WinDbg window, to the left of the command line, the processor and thread numbers are shown. In this example, the current processor number is 0, and the current thread number is 11 (0:011>). The window displays the stack trace for thread 11 running on processor 0.

  11. To see a list of all threads in the Notepad process, enter this command (the tilde):

    ~

    The output is similar to the following example:

    0:011> ~
       0  Id: 5500.34d8 Suspend: 1 Teb: 000000c8`262c4000 Unfrozen
       1  Id: 5500.3960 Suspend: 1 Teb: 000000c8`262c6000 Unfrozen
        2  Id: 5500.5d68 Suspend: 1 Teb: 000000c8`262c8000 Unfrozen
        3  Id: 5500.4c90 Suspend: 1 Teb: 000000c8`262ca000 Unfrozen
        4  Id: 5500.4ac4 Suspend: 1 Teb: 000000c8`262cc000 Unfrozen
        5  Id: 5500.293c Suspend: 1 Teb: 000000c8`262ce000 Unfrozen
        6  Id: 5500.53a0 Suspend: 1 Teb: 000000c8`262d0000 Unfrozen
        7  Id: 5500.3ca4 Suspend: 1 Teb: 000000c8`262d4000 Unfrozen
        8  Id: 5500.808 Suspend: 1 Teb: 000000c8`262da000 Unfrozen
       10  Id: 5500.3940 Suspend: 1 Teb: 000000c8`262dc000 Unfrozen
     . 11  Id: 5500.28b0 Suspend: 1 Teb: 000000c8`262de000 Unfrozen
       12  Id: 5500.12bc Suspend: 1 Teb: 000000c8`262e0000 Unfrozen
       13  Id: 5500.4c34 Suspend: 1 Teb: 000000c8`262e2000 Unfrozen
    

    In this example, 14 threads have indexes 0 through 13.

  12. To look at the stack trace for thread 0, enter these commands:

    ~0s

    k

    The output is similar to the following example:

    0:011> ~0s
    0:011> ~0s
    win32u!NtUserGetProp+0x14:
    00007ff8`06ab1204 c3              ret
    0:000> k
     # Child-SP          RetAddr               Call Site
    00 000000c8`2647bd08 00007ff8`07829fe1     win32u!NtUserGetProp+0x14
    01 000000c8`2647bd10 00007fff`f86099be     USER32!GetPropW+0xd1
    02 000000c8`2647bd40 00007ff8`07d12f4d     COMCTL32!DefSubclassProc+0x4e
    03 000000c8`2647bd90 00007fff`f8609aba     SHELL32!CAutoComplete::_EditWndProc+0xb1
    04 000000c8`2647bde0 00007fff`f86098b7     COMCTL32!CallNextSubclassProc+0x9a
    05 000000c8`2647be60 00007ff8`0782e858     COMCTL32!MasterSubclassProc+0xa7
    06 000000c8`2647bf00 00007ff8`0782de1b     USER32!UserCallWinProcCheckWow+0x2f8
    07 000000c8`2647c090 00007ff8`0782d68a     USER32!SendMessageWorker+0x70b
    08 000000c8`2647c130 00007ff8`07afa4db     USER32!SendMessageW+0xda
    
  13. To quit debugging and detach from the Notepad process, enter this command:

    qd

Open your own application and attach WinDbg

For an example, assume that you wrote and built this small console application:

...
void MyFunction(long p1, long p2, long p3)
{
    long x = p1 + p2 + p3;
    long y = 0;
    y = x / p2;
}

void main ()
{
    long a = 2;
    long b = 0;
    MyFunction(a, b, 5);
}

For this exercise, assume that the built application (MyApp.exe) and the symbol file (MyApp.pdb) are in C:\MyApp\x64\Debug. Also assume that the application source code is in C:\MyApp\MyApp and that the target machine compiled MyApp.exe.

  1. Open WinDbg.

  2. On the File menu, select Launch Executable. In the Launch Executable dialog, go to C:\MyApp\x64\Debug. For File name, enter MyApp.exe. Select Open.

  3. Enter these commands:

    .symfix

    .sympath+ C:\MyApp\x64\Debug

    These commands tell WinDbg where to find symbols and source code for your application. In this case, you don't need to set the source code location by using .srcpath because the symbols have fully qualified paths to the source files.

  4. Enter these commands:

    .reload

    bu MyApp!main

    g

    Your application breaks into the debugger when it reaches its main function.

    WinDbg displays your source code and the Command window.

    Screenshot of source code displayed in WinDbg.

  5. On the Debug menu, select Step Into (or select F11). Continue stepping until you step into MyFunction. When you step into the line y = x / p2, your application crashes and breaks into the debugger.

    The output is similar to the following example:

    (1450.1424): Integer divide-by-zero - code c0000094 (first chance)
    First chance exceptions are reported before any exception handling.
    This exception may be expected and handled.
    MyApp!MyFunction+0x44:
    00007ff6`3be11064 f77c2428    idiv  eax,dword ptr [rsp+28h] ss:00000063`2036f808=00000000
    
  6. Enter this command:

    !analyze -v

    WinDbg displays an analysis of the problem (in this case, division by 0).

    FAULTING_IP:
    MyApp!MyFunction+44 [c:\myapp\myapp\myapp.cpp @ 7]
    00007ff6`3be11064 f77c2428        idiv    eax,dword ptr [rsp+28h]
    
    EXCEPTION_RECORD:  ffffffffffffffff -- (.exr 0xffffffffffffffff)
    ExceptionAddress: 00007ff63be11064 (MyApp!MyFunction+0x0000000000000044)
       ExceptionCode: c0000094 (Integer divide-by-zero)
      ExceptionFlags: 00000000
    NumberParameters: 0
    ...
    STACK_TEXT:  
    00000063`2036f7e0 00007ff6`3be110b8 : ... : MyApp!MyFunction+0x44
    00000063`2036f800 00007ff6`3be1141d : ... : MyApp!main+0x38
    00000063`2036f840 00007ff6`3be1154e : ... : MyApp!__tmainCRTStartup+0x19d
    00000063`2036f8b0 00007ffc`b1cf16ad : ... : MyApp!mainCRTStartup+0xe
    00000063`2036f8e0 00007ffc`b1fc4629 : ... : KERNEL32!BaseThreadInitThunk+0xd
    00000063`2036f910 00000000`00000000 : ... : ntdll!RtlUserThreadStart+0x1d
    
    STACK_COMMAND: dt ntdll!LdrpLastDllInitializer BaseDllName ;dt ntdll!LdrpFailureData ;.cxr 0x0 ;kb
    
    FOLLOWUP_IP:
    MyApp!MyFunction+44 [c:\myapp\myapp\myapp.cpp @ 7]
    00007ff6`3be11064 f77c2428        idiv    eax,dword ptr [rsp+28h]
    
    FAULTING_SOURCE_LINE:  c:\myapp\myapp\myapp.cpp
    
    FAULTING_SOURCE_FILE:  c:\myapp\myapp\myapp.cpp
    
    FAULTING_SOURCE_LINE_NUMBER:  7
    
    FAULTING_SOURCE_CODE:  
         3: void MyFunction(long p1, long p2, long p3)
         4: {
         5:     long x = p1 + p2 + p3;
         6:     long y = 0;
    >    7:  y = x / p2;
         8: }
         9:
        10: void main ()
        11: {
        12:     long a = 2;
    ...
    

Next steps

After you debug both a system application and your own code, you're ready to explore more advanced debugging scenarios:

Summary of commands

Here are the essential commands you use in this tutorial:

Setup and symbols:

Controlling execution:

  • g (Go) - Continue program execution
  • bu (Set Breakpoint) - Pause execution at a specific function
  • Step Into (F11) - Execute one instruction and step into functions

Inspecting your program:

Reference:

See also

Get started with WinDbg (kernel mode)

Debugger operation

Debugging techniques

Download and install the WinDbg Windows debugger

WinDbg Features