Nota
L'accesso a questa pagina richiede l'autorizzazione. È possibile provare ad accedere o modificare le directory.
L'accesso a questa pagina richiede l'autorizzazione. È possibile provare a modificare le directory.
Per aggiungere dati a un rapporto, è necessario creare set di dati. Ogni set di dati rappresenta il set di risultati dall'esecuzione di un comando di query su un'origine dati. Le colonne del set di risultati sono la raccolta di campi. Le righe del set di risultati sono i dati. Un set di dati non contiene i dati effettivi. Un set di dati contiene le informazioni necessarie per recuperare un set di dati specifico da un'origine dati.
Esistono due tipi di set di dati: incorporato e condiviso. Un set di dati incorporato viene definito in un report e viene usato solo dal report specifico. Un set di dati condiviso viene definito sul server di report o un sito di SharePoint e può essere usato da più report. In Generatore report è possibile creare set di dati condivisi in modalità Set di dati condiviso oppure set di dati incorporati in modalità Progettazione report. In Progettazione report in SQL Server Data Tools (SSDT) è possibile creare set di dati condivisi come parte di un progetto oppure set di dati incorporati come parte di un report.
Set di dati incorporati. A differenza di applicazioni quali Microsoft Office Excel dove si lavora con i dati direttamente in un foglio di lavoro, in Generatore report o Progettazione report si lavora con metadati che rappresentano i dati che verranno recuperati durante l'elaborazione del report. Per creare un set di dati incorporato, selezionare l'origine dati condivisa e specificare una query. Dopo avere creato un set di dati, usare il riquadro dei dati del report per visualizzare la raccolta di campi. È possibile visualizzare i dati di un set di dati in un'area dati quale una tabella o un grafico. In ogni area dati è possibile raggruppare, filtrare e ordinare i dati per organizzarli. Dopo avere progettato il layout del report, eseguire il report per visualizzare i dati effettivi.
Nel riquadro dei dati del report riportato nella figura seguente vengono visualizzati un'origine dati denominata
AdventureWorks2025, un set di dati denominato DataSet1 e cinque campi nella raccolta di campi del set di dati. Nel riquadro Layout viene visualizzata una tabella con la riga superiore di intestazioni di colonna e la riga inferiore con celle della tabella contenenti testo. Il testo segnaposto [Name] indica i metadati per il campo Nome. Durante l'esecuzione del report, il testo segnaposto viene sostituito dai valori dei dati effettivi. La tabella può essere espansa in base alle esigenze per visualizzare tutti i dati.
Set di dati condivisi. Creare un set di dati condiviso quando si vuole usare un set di dati in più report. Per creare un set di dati condiviso e salvarlo in un server di report o in un sito di SharePoint, usare Generatore report in una visualizzazione di progettazione del set di dati condiviso. Per creare un set di dati condiviso come parte di un progetto che può essere distribuito su un server o su un sito, usare Progettazione report.
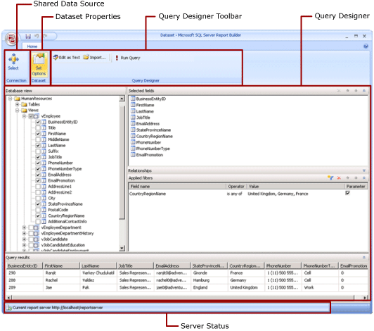
Nella figura seguente è illustrata una visualizzazione di progettazione set di dati condiviso in Generatore report. È possibile selezionare o modificare la connessione dati, le proprietà del set di dati, la query, i filtri, e facoltativamente contrassegnare i filtri come parametri, nonché visualizzare i risultati della query. Le modifiche vengono quindi salvate nel server o nel sito.
Per altre informazioni, vedere Set di dati condivisi e incorporati (Generatore report e SSRS) e Connessioni dati o origini dati incorporate e condivise (Generatore report e SSRS).
È inoltre possibile aggiungere set di dati a un report aggiungendo parti del report che includono i set di dati da cui dipendono. Le parti del report sono elementi autonomi del report archiviati sul server di report e possono essere incluse in altri report. Tuttavia, le parti del report sono deprecate per tutte le versioni di SQL Server Reporting Services dopo SQL Server Reporting Services 2019 e interrotte a partire da SQL Server Reporting Services 2022 e Power BI Report Server.
Per informazioni su come creare un report in cui sono visualizzati i dati di un database SQL Server, vedere Esercitazione: Creazione di un report tabella semplice (Generatore report). Per creare un report comprendente i propri dati, vedere Esercitazione: Creare un report grafico rapido offline (Generatore report).
Nota
È possibile creare e modificare file di definizioni di report impaginati (con estensione rdl) in Generatore report di Microsoft, Power BI Report Builder e Progettazione report di SQL Server Data Tools.
Aggiunta di dati del report
In Generatore report è possibile aggiungere dati del report nei modi seguenti.
Aggiungendo parti di report da un server di report al report. Ogni parte di report è autonoma e consente di includere set di dati dipendenti. I set di dati sono predefiniti.
Utilizzando le procedure guidate per la creazione di tabelle, matrici, grafici e mappe. Dalle procedure guidate è possibile selezionare origini dati condivise e set di dati condivisi o creare nuovi set di dati continuando la progettazione del report.
Aggiungendo set di dati condivisi da un server di report. I set di dati condivisi sono predefiniti e consentono di specificare quali dati usare da un'origine dati predefinita. Quando si aggiunge un set di dati condiviso al report in uso, viene aggiunto un riferimento del set di dati che punta alla definizione del set di dati condiviso.
In Generatore report o Progettazione report è possibile aggiungere dati del report nei modi seguenti.
Aggiungendo set di dati incorporati basati su origini dati condivise.
Aggiungendo set di dati incorporati basati su origini dati incorporate.
Nota
In un server di report, gli elementi condivisi sono protetti singolarmente o ereditando autorizzazioni dalla cartella in cui sono pubblicati. Per consentire ad altri utenti di avere accesso ai set di dati condivisi che sono stati salvati, è necessario comprendere il modo in cui vengono concesse le autorizzazioni. Per altre informazioni, vedere Sicurezza (Generatore report) o Proteggere gli elementi del set di dati condiviso.
Dopo avere aggiunto dati a un report, è possibile organizzare i dati nella pagina del report con le aree dati, modificare le parti di report, condividendo tali modifiche con altri utenti, e consentire agli utenti di limitare od ordinare i dati che visualizzano nel report. Per altre informazioni, vedere i seguenti argomenti correlati:
Grafici sparkline e barre dei dati (Generatore di report e SSRS)
Parametri report (Generatore di report e Progettazione report)
Filtro, raggruppamento e ordinamento di dati (Generatore di report e SSRS)
Aggiunta di dati con parti di report
Nelle parti di report sono contenuti i set di dati dai quali dipendono. Questi set di dati vengono creati in base alle origini dati condivise disponibili nel server di report. In Generatore report, quando si aggiunge una parte di report al report in uso, i set di dati dipendenti vengono aggiunti al report come se fossero stati aggiunti manualmente. Ad esempio, in un grafico predefinito è contenuto un set di dati. Per vedere i dati, visualizzare l'anteprima del report.
Nota
Le parti del report sono elementi autonomi del report archiviati sul server di report e possono essere incluse in altri report. Tuttavia, le parti del report sono deprecate per tutte le versioni di SQL Server Reporting Services dopo SQL Server Reporting Services 2019 e interrotte a partire da SQL Server Reporting Services 2022 e Power BI Report Server.
Le parti del report, le origini dati condivise e i set di dati condivisi sono definiti in precedenza e salvati in un server di report. Per accedere ad essi, è necessario aprire Generatore report in modalità server connettendosi al server di report. Tutti questi elementi possono essere usati per creare nuove versioni personalizzate, se si dispone di autorizzazioni di scrittura per il server di report.
- Per altre informazioni, vedere Parti del report (Generatore report e SSRS) e Parti del report in Progettazione report (SSRS).
Query e Progettazione query
Per specificare i dati desiderati da un'origine dati, è necessario compilare un comando di query. Per ciascun tipo di origine dati, è disponibile una finestra Progettazione query correlata che consente di compilare la query. che può essere basata sull'interfaccia grafica o su testo. In una finestra Progettazione query con interfaccia grafica, vengono visualizzati i metadati che rappresentano i dati nell'origine dati esterna ed è possibile compilare in modo interattivo una query trascinando campi o entità nell'area di progettazione della query. In una Progettazione query basata su testo, si scrivono o importano query nella sintassi della query supportata dall'origine dati esterna.
Nella Progettazione query, è possibile eseguire la query per visualizzare i dati di esempio e convalidare la sintassi del comando di query. I nomi di colonna nel set di risultati diventano i nomi campo visualizzati nel riquadro dei dati del report. Il set di risultati deve essere un singolo set di righe e colonne in cui esiste lo stesso numero di valori per ogni riga di dati. Non sono supportati più set di risultati di una singola query. Non sono supportate le gerarchie incomplete che non dispongono di un numero costante di colonne e che possono produrre un numero diverso di valori dei dati per ogni riga.
Per eseguire una query, è necessario disporre di credenziali per la fase di progettazione. Per altre informazioni, vedere Specificare le credenziali e le informazioni sulla connessione per le origini dati del report e Creare stringhe di connessione dati - Generatore report e SSRS.
Le comunicazioni tra un'estensione per i dati e l'origine dati esterna sono gestite dai provider di dati. Il supporto per la sintassi del comando di query, per i parametri query e per i tipi di dati per i valori nel set di risultati è determinato da ogni provider di dati. Per altre informazioni, vedere l'argomento relativo al tipo specifico di estensione per dati e Finestre di progettazione query (SSRS).
Procedure
Aggiungere e verificare una connessione dati (Generatore di report e SSRS)
Creare un set di dati condiviso o un set di dati incorporato (Generatore di report e SSRS)
Compilare una query in Progettazione query relazionale (Generatore di report e SSRS)
Aggiungere un filtro a un set di dati (Generatore di report e SSRS)
Impostare una proprietà NoDataMessage per un'area dati (Generatore di report e SSRS)
Associazione di un parametro di query a un parametro di report (Generatore di report e SSRS)
In questa sezione
Parti del report e set di dati in Generatore report
Creare stringhe di connessione dati - Generatore report e SSRS
Specificare le credenziali e le informazioni sulla connessione per le origini dati del report
Set di dati condivisi e incorporati del report (Generatore di report e SSRS)
Raccolta di campi del set di dati (Generatore di report e SSRS)