次の方法で共有


Windows 印刷パスの概要

重要

Windows でプリンターとの通信手段として推奨されるのは、最新の印刷プラットフォームです。 プリンターデバイス開発におけるWindows 10および11での印刷体験をカスタマイズするために、MicrosoftのIPPインボックスクラスドライバーとPrint Support Apps (PSA)の使用を推奨します。

詳細については、「 印刷サポート アプリ v1 および v2 の設計ガイド」を参照してください。

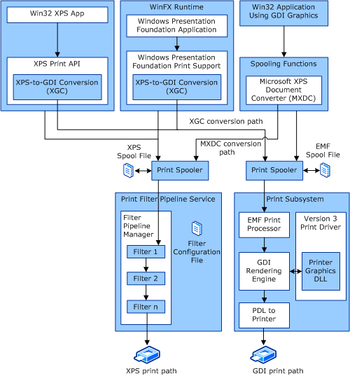
Windows には、2 つの主要な印刷パスと 2 つの追加の変換パスが用意されています。 次の 2 つの主要な印刷パスがあります。

  • GDI 印刷パス (Windows Server 2003 印刷パスと同様)。 このパスは Win32 パスとも呼ばれ、GDI グラフィック API を使用して Win32 アプリケーションで発生します。

  • XPS 印刷パス。 このパスは、Windows Presentation Foundation (WPF) アプリケーションまたは XPS 印刷 API から作成されます。

次の 2 つの変換オプションがあります。

  • GDI から XPS への変換 (MXDC)。

  • XPS から GDI への変換 (XGC)。

一般的なデータフロー

次の図は、XPSDrv サブシステムのさまざまな印刷パスと変換オプションを示しています。

diagram illustrating the different print-path and conversion options of the xpsdrv subsystem.xpsdrv サブシステムのさまざまな印刷パスと変換オプションを示す図。

フィルター パイプライン サービスの構成の詳細については、「フィルター パイプライン構成ファイル」を参照してください。

Windows Vista およびそれ以降のバージョンの Windows 用のバージョン 3 印刷ドライバーの構成の詳細については、「バージョン 3 XPSDrv 印刷ドライバー コンポーネント」を参照してください。