次の方法で共有


スキーマ デザイナー

Visual Studio Code 用 MSSQL 拡張機能のスキーマ デザイナーは、複雑なスキーマ設計を簡略化し、データベース構造をより直感的に理解できます。 データベース ダイアグラム機能を統合して既存のスキーマを視覚化し、開発者は、Transact-SQL (T-SQL) ステートメントを記述することなく、グラフィカル環境でデータベースを直接設計および管理できます。

データベース スキーマ ダイアグラムを示すスキーマ デザイナーの概要のスクリーンショット。

特徴

スキーマ デザイナーには、次の機能があります。

  • 対話型ダイアグラムを使用してデータベース構造を視覚化します。
  • テーブル、外部キー、主キー、制約を作成または編集します。
  • 効率的なナビゲーションとカスタマイズのために、検索、ドラッグ アンド ドロップ、フィルター、ズーム、ミニマップ、オートアレンジ図の使用。
  • スキーマ 図をエクスポートしてチームと共有するか、ドキュメントに含めます。
  • スキーマの変更を表す読み取り専用 T-SQL スクリプトを自動的に生成して表示します。
  • 変更の発行機能を使用して、データベースに変更を確認して適用します。

スキーマ デザイナーを開く

オブジェクト エクスプローラーでデータベースを右クリックし、メニューから [ スキーマのデザイン ] を選択します。 これにより、スキーマ デザイナー ビューが開き、ビジュアル データベース ダイアグラムを表示できます。

Visual Studio Code MSSQL 拡張機能でスキーマ デザイナーを開くエントリ ポイントのスクリーンショット。

スキーマ デザイナー内に入ると、さまざまなナビゲーション機能を備えたキャンバスが見つかります。 回避方法を次に示します。

  • パンとズーム: キャンバス上の任意の場所を選択してドラッグし、ダイアグラム全体をパンします。 マウススクロールホイールまたはトラックパッドジェスチャを使用して、拡大/縮小して、より近いまたは広い視野を得てください。

  • ミニマップ: (デザイナーの右下隅にある) 組み込みのミニマップを使用して、大規模または複雑なスキーマ間をすばやく移動できます。

    クイック ナビゲーション用のスキーマ デザイナーのミニマップ機能のスクリーンショット。

  • ドラッグ アンド ドロップ: キャンバス上の要素をドラッグして、テーブルとリレーションシップを再配置します。 これにより、自分やチームに合ったレイアウトを作成できます。

  • 検索とフィルター: 検索ボックス (Ctrl+F または Cmd+F) を使用して、特定のテーブルまたは列を検索します。 フィルターを適用して、スキーマの特定の部分にフォーカスを合わせるか、無関係な要素を非表示にします。

  • 自動配置: 図は、既定でクリアで読みやすいレイアウトで自動的に配置されます。 テーブルの位置を手動で変更し、ビューをリセットする場合は、[ オートアレンジ ] ボタンを選択して、テーブルを既定の最適化されたレイアウトに再構成します。

テーブルの構造とリレーションシップについて

スキーマ デザイナー ビューを入力すると、データベース テーブルの視覚化が表示されます。 各テーブルには、スキーマとテーブル名、列、データ型、および主キーがキー アイコンとして表示されます。

スキーマ デザイナーの列、データ型、および主キーを示すテーブル構造のスクリーンショット。

外部キーリレーションシップは、列間の接続矢印と共に表示されます。 たとえば、前の図では、AddressID テーブルのCustomerAddress列は、AddressID テーブルのAddress列を参照し、それらの間のリレーションシップを視覚的に表しています。

テーブルの追加または編集

新しいテーブルを追加するには、上部のツール バーの [ テーブルの追加 ] ボタンを選択します。 既存のテーブルを編集するには、ダイアグラムで直接変更するテーブルの鉛筆アイコンを選択します。

スキーマ デザイナーでテーブルの詳細を追加または変更するためのテーブル エディター パネルのスクリーンショット。

この操作により、サイド パネルのテーブル エディターの [テーブル] タブが開き、次のことができます。

  • スキーマを選択または変更する
  • テーブル名を定義する
  • 名前、データ型、既定値、制約を持つ新しい列を追加する
  • 1 つ以上の列を主キーとしてマークする
  • 必要に応じて既存の列を削除または更新する

変更を行ったら、[ 保存] を選択して適用します。 図が更新され、変更が反映されます。 インデックスの作成や制約ルールの設定など、より高度なテーブル編集機能については、 Visual Studio Code 用 MSSQL 拡張機能のテーブル デザイナーを使用します。

外部キーリレーションシップを追加または編集する

外部キーリレーションシップを管理するには、ダイアグラム内のテーブルの省略記号 (...) を選択し、[ リレーションシップの管理] を選択します。

スキーマ デザイナーのリレーションシップ管理エントリ ポイントのスクリーンショット。

このオプションを選択すると、テーブル エディターのサイド パネルで [外部キー] タブが開き、次のことができます。

  • 他のテーブルの主キーを参照して新しい外部キー リレーションシップを追加する
  • 外部キー名を定義する
  • 既存の外部キーを編集してリレーションシップを更新または修正する

スキーマ デザイナーの外部キーリレーションシップ管理パネルのスクリーンショット。

変更はビジュアルダイアグラムに自動的に反映され、各リレーションシップの方向を示す矢印が表示されます。

スキーマ デザイナーのテーブル間の外部キーリレーションシップを表す矢印のスクリーンショット。

または、ある列から別の列に矢印をダイアグラム内で直接ドラッグして、リレーションシップを作成することもできます。 このメソッドは、選択した列間の 1 対 1 のリレーションシップを定義します。

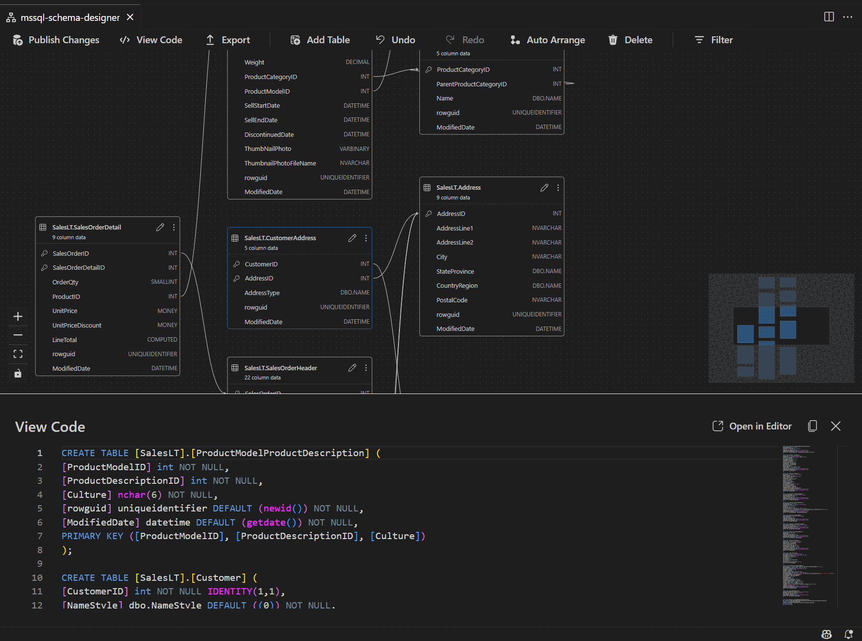
スクリプト ウィンドウでスキーマ定義を表示する

リボン のツール バーで、[ コードの表示 ] ボタンを選択して下部のウィンドウを開きます。 このウィンドウには、スキーマ デザイナーで実行されたアクションをリアルタイムで表示する読み取り専用の T-SQL スクリプトが表示されます。

スキーマ デザイナーによって生成された T-SQL スクリプトを示すコード ビュー ペインのスクリーンショット。

変更を確認して発行する

テーブルまたはリレーションシップの編集が完了したら、上部のツール バーの [ 変更の発行 ] ボタンを選択します。 これにより、スキーマに対するすべての保留中の変更が一覧表示された変更概要レポートが生成されます。

スキーマの変更を要約したスキーマ デザイナーの変更の発行機能のスクリーンショット。

レポートを慎重に確認し、確認ボックスをオンにして、変更の適用に関連する潜在的なリスクを確認して受け入れます。 このプロセスは DacFX (データ層 Application Framework) を利用しているため、スキーマの更新がスムーズかつ確実にデプロイされ、データベースの中断が最小限に抑えられます。