次の方法で共有


MB インターフェイスの概要

このドキュメントでは、モバイル ブロードバンド (MB) ドライバー モデルについて説明します。 MB ドライバー モデルは、Windows 7 以降のバージョンの Windows で提供されるソフトウェア アーキテクチャです。 これは、CDMA ベース (1xRTT/1xEV-DO/1xEV-DO RevA/1xEvDO RevB) と GSM ベース (GPRS/EDGE/UMTS/HSDPA/TD-SCDMA) セルラー テクノロジに基づくネットワーク機能の統合セットのフレームワークを提供します。

Windows 8 MB ミニポート ドライバーは、 NDIS 6.30 インターフェイスに基づいています。 Windows 7 MB ミニポート ドライバーは、 NDIS 6.20 インターフェイスに基づいています。 MB ミニポート ドライバーは、このドキュメント全体で説明されているデバイス ドライバー インターフェイス (DDI) に加えて、適切な "NDIS 6.x 仕様" に従う必要があります。

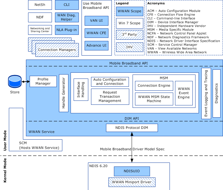
次の図は、MB ドライバー モデルのアーキテクチャを表しています。

MB ドライバー モデルのアーキテクチャを示す図。

用語

ワイヤレス ワイド エリア ネットワーク (WWAN) とモバイル ブロードバンド (MB) という用語は、モバイル ブロードバンド テクノロジを表すために、このドキュメント全体で同じ意味で使用されていることに注意してください。

ライセンス 認証アクティブ化 という用語は、このドキュメントでは 2 つの異なる意味を持ちます。 ライセンス認証という用語は、サービスのアクティブ化に関連します。たとえば、ネットワーク プロバイダーがプロバイダーのサービスを使用する前に MB サブスクリプションを明示的に有効にする必要がある場合などです。 アクティベーションという用語は、GSMベース(GPRS/EDGE/UMTS/HSDPA/TD-SCDMA)テクノロジーでの接続の設定に特有です。 たとえば、 PDP コンテキストのアクティブ化とは、PDP コンテキスト で指定されたパラメーターに従って MB 接続を設定することを指します。

SIM アクセス とは、サブスクライバー ID モジュール (SIM、R-UIM とも呼ばれます) へのアクセスを指します。 MB デバイスに物理エンティティとして SIM/R-UIM が存在せず、代わりにデバイスに論理的に同等の埋め込みがある場合、この用語は同等の論理回線にも適用されます。 SIM アクセスが必要ない場合、ミニポート ドライバーは、要求を完了するために SIM から情報を取得する必要はありません。

意味論

ユーザー モードの MB サービス コンポーネントは、カーネル モードで MB ミニポート ドライバーとデータを直接交換することはできません。 WMI や NDIS フィルター ドライバー などの中継局が必要です。 わかりやすくするために、これらの中継局については、このドキュメントでは明示的に説明しません。 ただし、この省略は、MB サービスおよび MB ミニポート ドライバーが直接データ交換に関与できることを意味するものではありません。

次のトピックでは、NDIS 6.20 および MB OID セマンティクスの概要、ミニポート ドライバーが同期および非同期操作を実行するために従う必要がある手順、およびモバイル ブロードバンド ドライバー モデルでサポートされる操作の概要について説明します。

MB/NDIS 6.20 インターフェイスの概要

MB データ モデル

MB 操作セマンティクス

MB ドライバー モデルのバージョン管理

MB ミニポート ドライバー INF の要件

MB ミニポート ドライバーの種類

MB アダプターの一般的な属性の要件

MB 生 IP パケット処理のサポート

MB ミニポート ドライバーの IP アドレス通知のガイドライン

MB ミニポート ドライバーエラーログ

MB ミニポート ドライバーのパフォーマンス要件