Del via


Teknisk dokument om støtte for virtuelt nettverk

Organisasjonen kan bruke Azure Virtual Network for å sikre at Power Platform-tjenestene opererer i et sikkert og kontrollert nettverksmiljø, noe som reduserer risikoen for databrudd og uautorisert tilgang. Denne hvitboken gir en grundig analyse av Azure Virtual Network støtte i Power Platform. Den fremhever viktige fordeler, skisserer implementeringsprosessen og teknisk arkitektur, diskuterer virkelige brukstilfeller og gir praktisk innsikt fra en vellykket case-studie. Det er en verdifull ressurs for IT-teknikere og beslutningstakere som ønsker å forbedre nettverkssikkerheten og driftseffektiviteten.

Hovedfordeler

  • Forbedret sikkerhet: Vær vert for Power Platform-tjenester i et sikkert nettverk, og beskytt sensitive data mot uautorisert tilgang og potensielle brudd.

  • Tilvist tilkobling: Opprett sikre og pålitelige tilkoblinger mellom Power Platform-tjenester og andre Azure ressurser, noe som forbedrer den generelle tilkoblingen.

  • Strømlinjeformet nettverksadministrasjon: Forenkle nettverksadministrasjon med en sentralisert og konsekvent tilnærming til konfigurering og administrasjon av nettverksinnstillinger for Power Platform-tjenester.

  • Skalerbarhet: Skaler Power Platform-tjenester effektivt, og sørg for at nettverksressurser kan vokse i tråd med forretningsbehov.

  • Etterlevelse: Oppfyll forskriftsmessige krav og etterlevelseskrav for nettverkssikkerhet og databeskyttelse.

Bakgrunn

Microsoft Power Platform er en ledende plattform med lav kode/ingen kode som gjør det mulig for personer å bygge programmer, automatisere arbeidsflyter og analysere data – selv om de ikke er profesjonelle utviklere – til å opprette egendefinerte løsninger som er skreddersydd for bestemte forretningsbehov, fremme innovasjon og øke produktiviteten. Power Platform omfatter følgende Microsoft-tjenester:

  • Dataverse fungerer som den underliggende dataplattformen og gir et sikkert og skalerbart miljø for lagring og administrasjon av data.
  • Power Apps tilbyr et brukervennlig grensesnitt for bygging av egendefinerte programmer.
  • Power Automate tilbyr et dra-og-slipp-grensesnitt for å automatisere gjentakende oppgaver og arbeidsflyter.
  • Power BI tilbyr robuste funksjoner for datavisualisering og analyse.
  • Power Pages tilbyr et brukervennlig grensesnitt for bygging av nettsteder i profesjonell klasse.
  • Copilot Studio gjør det enkelt å lage intelligente roboter og agenter uten inngående kunnskap om kunstig intelligens.

Integreringen av disse komponentene med Azure ressurser ved hjelp av virtuelle nettverk forbedrer Power Platforms generelle funksjonalitet og sikkerhet. Virtuelle nettverk gir et sikkert og isolert nettverksmiljø der Power Platform-tjenester kan operere, slik at organisasjonen din kan kontrollere og administrere nettverkstrafikk samtidig som du sikrer at data er beskyttet i samsvar med forskriftsmessige krav.

Nettverkssikkerhet og Virtual Network integrasjon

Nettverkssikkerhet er et kritisk aspekt ved enhver digital infrastruktur. Det er viktig å beskytte utgående trafikk fra Power Platform-tjenester for å forhindre uautorisert tilgang, datainnbrudd og andre sikkerhetstrusler. Virtual Network integrering spiller en viktig rolle. Ved å tilby en sikker vei for dataoverføring og sikre at all trafikk fra Power Platform-tjenester ruter gjennom et kontrollert og overvåket nettverksmiljø, reduserer det risikoen for eksponering for potensielle trusler.

Ved å implementere Virtual Network støtte kan organisasjonen håndheve strenge sikkerhetspolicyer, overvåke nettverkstrafikk og oppdage eventuelle avvik i sanntid. Dette kontrollnivået er avgjørende for å opprettholde integriteten og konfidensialiteten til sensitive data. Samtidig forenkler Virtual Network integrasjon den generelle nettverksarkitekturen og forbedrer påliteligheten ved å la Power Platform-tjenester koble sammen sømløst med andre Azure ressurser.

Oversikt over Virtual Network støtte i Power Platform

Virtual Network støtte er en betydelig forbedring som gir robust sikkerhet og forbedret tilkobling til Power Platform. Virtuelle nettverk er en grunnleggende komponent i Azure nettverksfunksjoner, slik at organisasjonen kan koble Power Platform-tjenester til ressurser i bedriftens private nettverk. De etablerer sikker kommunikasjon mellom Power Platform-tjenester, andre Azure ressurser og nettverk, for eksempel lokale tjenester, databaser, lagringskontoer og et nøkkelhvelv.

Ved å rute all utgående trafikk fra Power Platform-tjenester gjennom et virtuelt nettverk, kan organisasjonen sikre at data overføres sikkert og forblir beskyttet mot uautorisert tilgang. Et virtuelt nettverk forbedrer også tilkoblingen ved å gi et pålitelig og konsekvent nettverksmiljø. Etablering av sikre tilkoblinger mellom Power Platform-tjenester og andre Azure ressurser sikrer sømløs dataflyt og en mer effektiv bruk av nettverksressurser.

Bak kulissene

Infrastruktur for Power Platform består av et serverløst beholderorkestreringslag som utfører arbeidsbelastninger med en streng sikkerhetsgrense og garanterer individuell tilgjengelighet, tilgjengelighet på arbeidsbelastningsnivå og skalerbarhet. Beholderens orkestreringslag håndterer alle arbeidsbelastninger som trenger isolasjon, inkludert interne Microsoft-arbeidsbelastninger som koblinger og kundearbeidsbelastninger som plugin-moduler.

Den beholderiserte arbeidsbelastningen gjør det mulig for Power Platform å støtte isolasjon på nettverksnivå ved hjelp av en kombinasjon av Azure delnettdelegering og Virtual Network injeksjonsfunksjoner. Med Virtual Network injeksjon kan en beholder settes inn i en virtual network ved å legge ved et nettverksgrensesnittkort. Alle arbeidsbelastninger som kjører på denne beholderen, kjøres i kundens nettverk og kan bruke private IP-adresser i nettverket. Plugin-modularbeidsbelastninger kan få tilgang til brukertjenester, ressurser eller Azure ressurser med en privat kobling som er eksponert for det samme virtuelle nettverket. På samme måte kan en arbeidsbelastning for sammenkobling få tilgang til målressursen eller endepunktet i det samme virtuelle nettverket.

Azure-delegering av delnett

Virtual Network støtte for Power Platform er avhengig av Azure delnettdelegering. Virksomheter delegerer et delnett for bruk av Power Platform tjenester, for eksempel Dataverse-programtillegg og -koblinger, for å behandle forespørsler under kjøring. Beholdere bruker IP-adressen fra det delegerte delnettet til å håndtere disse forespørslene.

Fordi beholderen opererer innenfor grensene til det delegerte delnettet og bruker IP-adressen, forblir alle utgående kall fra beholderen innenfor bedriftens nettverksgrenser, det vil si at kallet forblir i det virtuelle nettverket som er en del av delnettet. Dette oppsettet gjør det mulig for organisasjonen å ha full kontroll over policyene, reglene og nettverkspakkene for beholdere. Du kan bruke de samme kontrollene på det delegerte delnettet som du bruker på ditt eget nettverk.

Power Platform administrerer ikke konfigurasjonen av det delegerte delnettet. Det eneste kravet er at det delegerte delnettet ikke kan brukes for andre ressurser eller delegeres til andre tjenester. Når et delnett er delegert, er IP-adressene i det delnettet reservert for Power Platform.

Internett-tilgang fra beholderne er ikke begrenset som standard. Det er mulig å begrense eller kontrollere utgående nettverkstrafikk gjennom konfigurasjon som brukes på det virtuelle nettverket. Hvis du vil ha informasjon om hvordan du begrenser Internett-tilgang, kan du se Anbefalte fremgangsmåter for å sikre utgående tilkoblinger.

Tabellen nedenfor oppsummerer eierskapet til det delegerte delnettet og kontrollene som er tilgjengelige for kunder og Microsoft.

Kontroller Beskrivelse Eierskap
NAT Gateway Legg ved en NAT Gateway til det delegerte delnettet for å begrense og kontrollere utgående Internett-trafikk fra Power Platform-beholdere. Customer
Nettverkssikkerhetsgrupper (NSG-er) Kunder kan knytte NSG-er til det delegerte delnettet. Definer og håndhev sikkerhetsregler for å kontrollere innkommende og utgående trafikk til og fra delnettet. Customer
Rutetabeller Kunder kan knytte rutetabeller til det delegerte delnettet. Definer egendefinerte rutingspolicyer for å styre trafikkflyten i det virtuelle nettverket og til eksterne nettverk. Customer
Nettverksovervåking Nettverksovervåking bidrar til å opprettholde etterlevelse av sikkerhetspolicyer ved å tvinge trafikk til å reise gjennom bedriftens virtuelle private nettverk. Customer
Administrasjon av IP-adresse Kunder kan diktere IP-adresseområdet for det delegerte delnettet, noe som sikrer at det bruker private IP-adresseområder, for eksempel 10.0.0.0/8, 192.168.0.0/16 eller 172.16.0.0/12. Customer
DNS-konfigurasjon Kunder kan konfigurere egendefinerte DNS-innstillinger for det delegerte delnettet, inkludert Azure DNS oppføringer. Customer
Beholder Beholdere kjører forespørsler fra Virtual Network støttede tjenester og henter IP-adresser fra det delegerte delnettet. Microsoft

Teknisk arkitektur

Diagrammet nedenfor over den tekniske arkitekturen til en Power Platform-løsning viser hvordan komponenter som datakilder, koblinger, tjenester og programmer samhandler og integreres i løsningen. Diagrammet fremhever bruken av virtuelle nettverk for å forbedre sikkerheten og tilkoblingen ved å la Power Platform-tjenester koble til private og beskyttede ressurser uten å utsette dem for Internett. Arkitekturen demonstrerer hvordan utførelsesforespørsler rutes til beholdere i det virtuelle nettverket samtidig som grensene for beholderisolering opprettholdes.

Diagram som illustrerer den tekniske arkitekturen til en Power Platform-løsning, og fremhever bruken av virtuelle nettverk for sikker tilkobling og ruting av utførelsesforespørsler til beholdere i det virtuelle nettverket.

I en Virtual Network konfigurasjon er beholderen som kjører plugin-modulen eller koblingen en del av organisasjonens virtual network. Kommunikasjon til endepunkter i det virtuelle nettverket forblir innenfor grensen for det virtuelle nettverket. Du kan utvide grensen til andre virtuelle eller lokale nettverk ved hjelp av Virtual Network node- og ExpressRoute- eller VPN Gateway.

Power Platform-komponenter i en beholderbasert arbeidsbelastning i et virtuelt nettverk må kunne kommunisere med andre komponenter i arbeidsbelastningen. Det kan for eksempel hende at Power Platform må utløse et programtillegg eller kalle opp en kobling i arbeidsbelastningen.

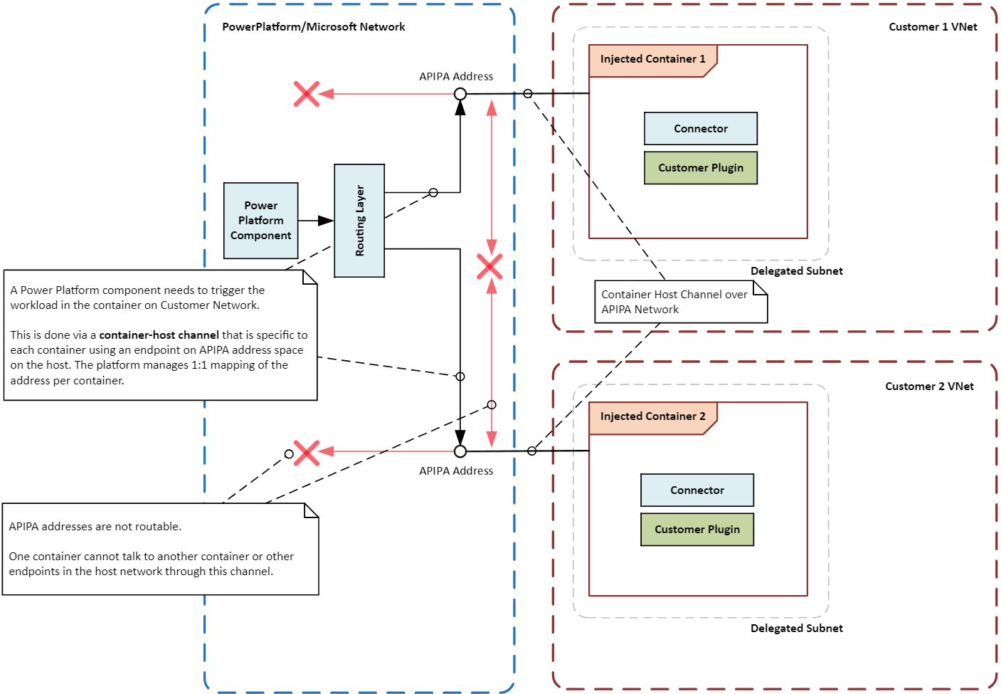
Fordi beholderen ikke er direkte knyttet til hovednettverksinfrastrukturen, opprettes en spesiell kommunikasjonsbane eller kanal mellom beholderen og iverksettingslaget. Kanalen bruker en spesiell lokal IP-adresse, kalt en APIPA-adresse, for å sende spesifikke instruksjoner eller signaler til arbeidsbelastningen som kjører inne i beholderen. Bare visse typer meldinger kan nå arbeidsmengden, noe som sikrer at beholderen og arbeidsbelastningen forblir sikker og isolert.

Diagrammet nedenfor illustrerer hvordan beholdere isoleres fra hverandre og vertssystemet ved hjelp av virtuelle nettverk som ruter kjøringsforespørsler til beholdere samtidig som isolasjonsgrensene opprettholdes.

Diagram som viser grensene for beholderisolering i en Power Platform-løsning, og uthever sikre og isolerte beholderoperasjoner ved hjelp av to virtuelle nettverk.

Slå på Virtual Network støtte for Power Platform

Følg instruksjonene i Sett opp Virtual Network støtte for Power Platform.

Vanlige brukstilfeller og eksempler fra den virkelige verden

I denne delen lærer du om vanlige brukstilfeller for virtuelle nettverk med Power Platform-løsninger. Du utforsker også eksempler fra den virkelige verden på hvordan ulike bransjer har dratt nytte av å bruke dem.

Brukstilfeller

Secure-dataintegrasjon: Organisasjonen kan bruke Virtual Network støtte til å koble Power Platform-tjenester til private datakilder på en sikker måte, for eksempel Azure SQL Database, Azure Storage og lokale ressurser. Et virtuelt nettverk sikrer at data forblir innenfor organisasjonens nettverksgrenser og ikke eksponeres for det offentlige Internett.

Private-endepunkter for koblinger: Power Platform-koblinger kan bruke Virtual Network støtte for å etablere private endepunkter for sikker kommunikasjon. Det private nettverket eliminerer behovet for offentlige IP-adresser og reduserer risikoen for datainnbrudd.

Secure Copilot Studio-integreringer: Du kan bruke Virtual Network støtte med Power Platform-koblinger i Copilot Studio for å etablere sikker tilkobling med datakilder. Det private nettverket eliminerer risikoen forbundet med å eksponere datakildene for det offentlige Internett og reduserer risikoen for dataeksfiltrering.

Reelle eksempler

Organisasjoner på tvers av bransjer kan dra nytte av Virtual Network støtte for Power Platform. Ved å koble Power Platform-tjenester til private datakilder på en sikker måte kan organisasjoner forbedre sikkerhetsstillingen, forbedre tilkoblingen og sikre etterlevelse av forskriftsmessige krav.

Financial institutions: En stor bank kan bruke et virtuelt nettverk for sikker tilkobling av Power Platform-løsninger og Dynamics 365 apper til de beskyttede databasene og tjenestene. Dette oppsettet lar banken lage sikre arbeidsflyter og automatisere prosesser uten å eksponere sensitiv informasjon for det offentlige Internett, noe som sikrer at kundedata er beskyttet og etterlever forskriftsmessige krav.

Healthcare-leverandører: En helseorganisasjon kan bruke et virtuelt nettverk til å koble Power Platform-løsninger og Dynamics 365 apper til sine elektroniske helsejournalsystemer. Det private nettverket kan brukes til sikker tilgang til pasientdata og til å skape sikre kommunikasjonskanaler mellom avdelinger og mellom leverandør og eksterne partnere.

Retail-selskaper: Et detaljhandelsfirma kan bruke et virtuelt nettverk til å koble Power Platform-løsninger og Dynamics 365 apper på en sikker måte til lagerstyringssystemene og kundedatabasene. Private tilkoblinger gjør det mulig for selskapet å strømlinjeforme driften, forbedre lagersporing og forbedre kundeservicen samtidig som de sikrer at sensitive data forblir beskyttet.

Regjeringsbyråer: Offentlige etater kan bruke et virtuelt nettverk for sikker tilkobling av Power Platform-løsninger og Dynamics 365 apper til sine interne systemer og databaser. Private tilkoblinger lar byråer automatisere prosesser, forbedre datadeling og forbedre samarbeidet samtidig som de opprettholder strenge sikkerhets- og etterlevelsesstandarder.

Integreringsmønstre

Typene arbeidsbelastninger du vil kjøre i et miljø, bestemmer integreringsmønsteret for Power Platform. Du kan bruke Virtual Network støtte for Power Platform som et integreringsmønster i miljøet med noen unntak.

API-arbeidsbelastninger: Hvis du planlegger å kjøre API-arbeidsbelastninger som programtillegg, koblinger eller tjenesteendepunkter, er et virtuelt nettverk den eneste støttede måten å integrere dem sikkert med datakilder i nettverket på. Virtuelle nettverk støtter ikke et delsett av koblinger som har ikke-Microsoft-driverkrav eller bruker Windows authentication. Disse koblingene er ikke i vanlig bruk og må bruke en lokal datagateway i stedet for et virtuelt nettverk. Følgende programtillegg og koblinger er generelt tilgjengelige for bruk i et virtuelt nettverk:

  • Plugin-moduler i Dataverse
  • Egendefinerte koblinger
  • Azure Blob Storage
  • Azure Fillagring
  • Azure Key Vault
  • Azure Queues
  • Azure SQL Data Warehouse
  • HTTP med Microsoft Entra ID (forhåndsautorisert)
  • SQL Server

ETL-arbeidsbelastninger: Trekke ut, transformere, laste inn (ETL) arbeidsbelastninger i Power BI og Power Platform-dataflyter bruke virtuelle nettverksdatagatewayer.

Diagrammet nedenfor illustrerer integreringsmønstrene for API- og ETL-arbeidsbelastninger.

Diagram som Power Platform viser koblingene og programtilleggene som enten er tilgjengelige eller tilgjengelige i forhåndsversjon for bruk i et virtuelt nettverk.

Vurderinger ved konfigurasjon

Husk følgende når du konfigurerer Virtual Network støtte for Power Platform.

Områder og steder

Delegerte delnett i Azure områder må samsvare med plasseringen til Power Platform-miljøet. Hvis Power Platform-miljøet for eksempel er i United States, må hvert av de to virtuelle nettverkene og delnettene være i eastus og westus Azure områder. Se liste over støttede områder og plasseringstilordninger for å få den nyeste informasjonen om Azure områder og plasseringer.

Hvis Azure ressursene er i forskjellige Azure områder, må du fortsatt distribuere de virtuelle nettverkene for Power Platform-miljøer på riktig Azure plassering for hvert miljø. Bruk Virtual Network nodebruk eller et lignende tilkoblingsalternativ med høy hastighet og lav ventetid for å koble ressursene til de virtuelle nettverkene. Microsofts globale nettverk tilbyr flere alternativer for å opprette tilkobling mellom det virtuelle Power Platform-nettverket og bedriftens virtuelle nettverk.

Delnettstørrelse

Størrelsen på det delegerte delnettet i et virtuelt nettverk bør imøtekomme fremtidig vekst i bruk og tillegg av nye tjenester. Riktig størrelse på delnettet sikrer at forespørsler ikke blir begrenset. Hvis du vil ha mer informasjon om hvordan du endrer størrelsen på delnettet, kan du gå til Beregne delnettstørrelse for Power Platform-miljøer.

Azure NAT Gateway

Azure NAT Gateway gir sikker, skalerbar utgående tilkobling for beholdere i et delegert delnett. Når den er knyttet til et delnett, blir NAT Gateway neste hopp for all trafikk på Internett, og oversetter private IP-adresser til en statisk offentlig IP-adresse. Dette gir organisasjonen et sentralisert kontrollpunkt for administrasjon av utgående Internett-tilgang.

Nettverksovervåking

Nettverksovervåking sporer og analyserer trafikkflyten i det delegerte delnettet, noe som er avgjørende for å identifisere og løse potensielle problemer. Ved å gi innsikt i ytelsen og tilstanden til nettverkskomponentene, bidrar overvåking til å sikre at nettverket fungerer effektivt og sikkert. Overvåkingsverktøy kan oppdage uregelmessigheter, for eksempel uvanlige trafikkmønstre eller uautoriserte tilgangsforsøk, noe som muliggjør rettidig inngrep og begrensning.

Nettverkssikkerhetsgrupper

Nettverkssikkerhetsgrupper (NSG) lar deg definere sikkerhetsregler som styrer trafikken til og fra Azure ressursene dine. Når du delegerer et delnett, kan du konfigurere NSG-er for å sikre at bare autorisert trafikk er tillatt, noe som hjelper deg med å opprettholde sikkerheten og integriteten til nettverket ditt. NSG-er kan brukes på både delnett og individuelle nettverksgrensesnitt, noe som gir fleksibilitet i styring av trafikk på forskjellige nivåer.

Gode fremgangsmåter for å sikre utgående tilkoblinger fra Power Platform-tjenester

Følgende anbefalte fremgangsmåter hjelper deg med å sikre utgående tilkoblinger fra Power Platform-tjenester, noe som er avgjørende for å redusere risikoer for dataeksfiltrering og sikre samsvar med sikkerhetspolicyer.

  • Begrens Internett-tilgang: Som standard har beholdere ubegrenset utgående internett-tilgang. Legg ved en NAT Gateway til det delegerte delnettet for å tvinge all Internett-bundet trafikk gjennom en kontrollert bane, slik at alle tilkoblinger rutes gjennom ditt private nettverk.

Bemerkning

Hvis en NAT Gateway ikke kan distribueres, er det mulig å fortsatt begrense Internett-tilgangen ved å tvinge all trafikk til å rutes gjennom nettverket ved å konfigurere et neste hopp i det virtuelle nettverket ved å legge til en egendefinert rutingstabell, for eksempel. Hvis du vil ha mer informasjon, kan du se Azure virtuell nettverkstrafikkruting.

  • Begrens utgående trafikk: Når NAT Gateway er distribuert, begrenser du utgående trafikk fra Power Platform-ressurser til bestemte endepunkter. Bruk nettverkssikkerhetsgrupper og Azure Firewall til å fremtvinge trafikkregler og kontrollere tilgang.

Bemerkning

Hvis bare konfigurasjon av nettverkssikkerhetsgrupper, uten å konfigurere neste hopp (det vil si å legge til en NAT Gateway eller legge til en egendefinert rutingtabell) trafikk er begrenset i henhold til de angitte reglene. Internett-bundet trafikk vil imidlertid fortsatt gå ut fra Power Platform-eide IP-adresser.

  • Bruk private endepunkter: Bruk private endepunkter for sikker kommunikasjon mellom Power Platform-tjenester og Azure ressurser. Private endepunkter sikrer at trafikken forblir inne i det Azure nettverket og ikke krysser det offentlige Internett.

  • Monitor og overvåkingstrafikk: Bruk Azure Network Watcher og Microsoft Sentinel til å overvåke og overvåke utgående trafikk fra Power Platform-tjenester for å hjelpe deg med å identifisere og reagere på potensielle sikkerhetstrusler i sanntid.

  • Apply-sikkerhetspolicyer: Fremtving sikkerhetspolicyer ved hjelp av Azure Policy og Azure Firewall for å sikre at alle utgående tilkoblinger overholder organisasjonens sikkerhetskrav. Hvis du vil kontrollere dataflyten, kan du bruke policyer for hindring av datatap og endepunktfiltrering på koblinger.

Eksempel på Virtual Network konfigurasjoner

I denne delen tilbyr vi eksempelkonfigurasjoner for Virtual Network støtte i Power Platform. Disse konfigurasjonene illustrerer hvordan du konfigurerer virtuelle nettverk og delnett for ulike scenarioer, noe som sikrer sikker tilkobling mellom Power Platform-tjenester og Azure ressurser.

Når Azure ressursene er i et sammenkoblet Azure område og Power Platform-miljøet er i United States

I dette scenarioet gjør vi følgende forutsetninger:

  • Power Platform-miljøet er plassert i United States.
  • Det Azure området for det virtuelle nettverket er satt til USA vest og Øst-USA.
  • Bedriftsressursene er i et virtuelt nettverk, VNET1, i området USA, vest.

Følgende minimumskonfigurasjon er nødvendig for å konfigurere Virtual Network støtte i dette scenarioet:

  1. Opprett et virtuelt nettverk, VNet1, i USA, vest, og konfigurer delnett for delegering.
  2. Opprett et ekstra virtuelt nettverk, VNet2, i USA, øst, og konfigurer delnett for delegering.
  3. Opprett en nodenettverkstilkobling mellom VNet1 og VNet2.
  4. Konfigurer Power Platform Virtual Network integrasjon for de ønskede miljøene ved hjelp av delnettene du opprettet i trinn 1 og 2.

Diagram som viser konfigurasjonen av Virtual Network støtte når Azure ressurser er i et av de sammenkoblede Azure områdene, og Power Platform-miljøet er i United States.

Når Azure ressursene er i det sentrale usa Azure-området og Power Platform-miljøet er i United States

I dette scenarioet gjør vi følgende forutsetninger:

  • Power Platform-miljøet er plassert i United States.
  • De Azure områdene for de virtuelle nettverkene er satt til USA vest og Øst-USA.
  • Bedriftsressursene er i et virtuelt nettverk, VNet1, i området USA, sentralt.

Følgende minimumskonfigurasjon er nødvendig for å konfigurere Virtual Network støtte i dette scenarioet:

  1. Opprett et virtuelt nettverk, VNet2, i USA, vest, og konfigurer delnett for delegering.
  2. Opprett et ekstra virtuelt nettverk, VNet3, i USA, øst, og konfigurer delnett for delegering.
  3. Opprett en nodenettverkstilkobling mellom VNet1 og VNet2.
  4. Opprett en nodenettverkstilkobling mellom VNet1 og VNet3.
  5. Konfigurer Power Platform Virtual Network integrasjon for de ønskede miljøene ved hjelp av delnettene du opprettet i trinn 1 og 2.

Diagram som viser konfigurasjonen av Virtual Network støtte når Azure ressurser er i det sentrale amerikanske Azure-området, og Power Platform-miljøet er i United States.

Kundehistorie

Den følgende case-studien illustrerer hvordan en Microsoft-kunde implementerte Virtual Network støtte for Power Platform for å forbedre sikkerhet og tilkobling, samtidig som de sikrer samsvar med forskriftsmessige krav.

Et selskap forbedrer virksomhetens smidighet med generativ kunstig intelligens og sikker integrasjon ved hjelp av Azure Virtual Network

For å utforske praktiske forretningsbrukstilfeller for generativ kunstig intelligens gjennomførte kunden vår en programmeringsfest. Arrangementet samlet flere borgerutviklere, som bygde en vellykket prototype på bare en måned ved hjelp av Power Platform og Azure AI Services. Programmeringsfesten viste ikke bare potensialet til generativ AI, men ga også verdifull praktisk erfaring til deltakerne, og fremmet innovasjon og samarbeid i organisasjonen.

Kundeutfordringer: Overgangen fra prototype til produksjon ga betydelige utfordringer. Det primære hinderet var å etablere en sikker, privat nettverksarkitektur på Power Platform og Azure som overholdt selskapets strenge interne sikkerhetspolicyer. Å sikre personvern og sikkerhet, samtidig som smidighet og skalerbarhet ble opprettholdt, var avgjørende for kunden.

Solution: Kunden brukte Azure delnettdelegering – med andre ord et virtuelt nettverk – med et administrert miljø for å etablere en privat nettverksarkitektur mellom Power Platform og private Azure ressurser. Ved hjelp av denne arkitekturen har kunden sikkert koblet Power Platform-programmene sine til Azure tjenester uten å utsette sensitive data for det offentlige Internett.

Diagram som viser arkitekturen kunden vår brukte til å koble Power Platform-programmene til Azure tjenester på en sikker måte uten å utsette sensitive data for det offentlige Internett.

Fordeler: Implementeringen av denne løsningen ga flere viktige fordeler.

  • Kunden bygget et sikkert og smidig integreringsgrunnlag mellom Power Platform og Azure, noe som akselererte realiseringen av forretningsverdien. Integrasjonen muliggjorde sømløs dataflyt og forbedret samarbeid på tvers av avdelinger.

  • Den nye arkitekturen eliminerte kostnader og begrensninger knyttet til lokale datagatewayer. Ved å unngå behovet for lokal infrastruktur kan kunden redusere driftskostnadene og forenkle vedlikeholdet.

  • Kunden er nå klar til å integrere andre interne datakilder, for eksempel private Amazon Web Services og lokale API-er, gjennom denne plattformen med Azure ExpressRoute. Utvidelsen lar kunden bruke et bredere spekter av data og tjenester, noe som driver ytterligere innovasjon og effektivitet.

Konklusjon

I denne hvitboken utforsket vi ulike aspekter ved integrering av Virtual Network støtte med Power Platform. Vi diskuterte sikkerhetsfordelene ved å bruke et virtuelt nettverk, for eksempel å beskytte sensitive data mot uautorisert tilgang og sikre sikker kommunikasjon mellom Power Platform-tjenester og private ressurser. Vi diskuterte vanlige brukstilfeller og eksempler fra den virkelige verden, ga integreringsmønstre for ulike scenarier og tilbød vurderinger for å konfigurere Virtual Network støtte. Vi delte anbefalte fremgangsmåter for å sikre utgående tilkoblinger fra Power Platform-tjenester, inkludert:

  • Begrense utgående trafikk
  • Bruk av private endepunkter og delegering fra delnett
  • Overvåking og revisjon av trafikk
  • Bruke sikkerhetspolicyer

Til slutt undersøkte vi en case-studie av en Microsoft-kunde som implementerte Virtual Network støtte for Power Platform for å forbedre sikkerhet og tilkobling, samtidig som vi sikrer samsvar med forskriftsmessige krav.

Virtual Network støtte for Power Platform er en viktig funksjon som gjør det mulig for organisasjoner å forbedre nettverkssikkerheten, optimalisere tilkoblingen og sikre samsvar med forskriftsmessige krav. Organisasjoner som bruker Virtual Network støtte, kan trygt koble Power Platform-tjenester til sine private datakilder, noe som eliminerer risikoen forbundet med å utsette disse kildene for det offentlige Internett.