Share via


Live-foutopsporing van externe processen in Linux

In dit artikel wordt beschreven hoe u een live WinDbg-verbinding met Linux tot stand brengt. Live-foutopsporing voor externe processen in Linux vereist WinDbg-versie 1.2402.24001.0 of hoger.

Het GNU Debugger - GDBServer, wordt gebruikt op Linux ter ondersteuning van de WinDbg-verbinding. Zie https://en.wikipedia.org/wiki/Gdbservervoor meer informatie over GDBServer. Hier is een plek om de documentatie voor externe gdb-foutopsporing te bekijken - https://sourceware.org/gdb/current/onlinedocs/gdb#Remote-Debugging

De voorbeelden hier gebruiken het Windows-subsysteem voor Linux (WSL), maar andere Linux-implementaties kunnen ook worden gebruikt.

Soorten foutopsporing van externe processen in WinDbg

Er zijn twee primaire methoden voor het uitvoeren van externe foutopsporing met WinDbg: een processerver of een KD-verbindingsserver. Processervers worden gebruikt voor foutopsporing in de gebruikersmodus; KD-verbindingsservers worden gebruikt voor foutopsporing in de kernelmodus. Zie Processervers (gebruikersmodus) en KD-verbindingsservers (kernelmodus) voor algemene informatie over deze WinDbg-verbindingstypen.

Er zijn twee manieren om processen in de Linux-gebruikersmodus voor het opsporen van fouten te starten. U kunt gdbserver starten voor een bepaald proces of u kunt gdbserver starten als een processerver die bestaande processen kan vermelden en koppelen. Dit is vergelijkbaar met de Processerver van DbgSrv (dbgsrv.exe) in Windows. Zie Een processerver activeren voor meer informatie.

Foutopsporing voor Linux-proces in gebruikersmodus

Het is mogelijk om verbinding te maken met een specifiek proces voor één gebruiker of in meerdere modussen om alle processen in een lijst te bekijken en er een te selecteren waarmee u verbinding wilt maken. Beide methoden worden beschreven in dit onderwerp. Beide methoden delen dezelfde syntaxis van de verbindingsreeks, zoals hierna wordt beschreven.

Indeling voor gdbserver-verbindingsreeks

De indeling die wordt gebruikt om verbinding te maken met gdbserver is protocol:argumenten, waarbij argumenten een door komma's gescheiden lijst van 'argument=value' is. Voor een gdbserver-verbinding in de gebruikersmodus is het protocol gdb en de set argumenten is als volgt.

server=<address> - Verplicht: geeft het IP-adres van de gdbserver aan waarmee verbinding moet worden gemaakt.

port=<port> - Verplicht: geeft het poortnummer van de gdbserver aan waarmee verbinding moet worden gemaakt.

threadEvents=<true|false> - Optioneel: geeft aan of threadgebeurtenissen voor deze versie van gdbserver correct werken in de stopmodus.

Er is een probleem in de huidige releases van gdbserver, waarbij het inschakelen van draadgebeurtenissen met een server in de stopmodus (die WinDbg gebruikt) zal veroorzaken dat gdbserver vastloopt. Als deze waarde onwaar is (de standaardwaarde), worden thread-start- en stopgebeurtenissen gesynthetiseerd, maar kunnen ze aanzienlijk later worden weergegeven dan de werkelijke tijd van het maken/vernietigen van threads. Wanneer een oplossing hiervoor beschikbaar is in gdbserver, kunnen de werkelijke gebeurtenissen worden ingeschakeld via deze optie.

Verbinding maken met een proces in single-user-modus

In deze sectie wordt beschreven hoe u één gebruikersmodusproces in Linux identificeert en er verbinding mee maakt met behulp van WinDbg.

WSL (Windows-subsysteem voor Linux)

De voorbeelden hier gebruiken WSL (Windows-subsysteem voor Linux), maar andere Linux-implementaties kunnen worden gebruikt. Zie voor meer informatie over het instellen en gebruiken van WSL:

Selecteer het gewenste proces

Vermeld processen in Linux met behulp van de ps -A opdracht om het actieve proces te bepalen waarmee verbinding moet worden gemaakt.

user1@USER1:/mnt/c/Users/USER1$ ps -A
    PID TTY          TIME CMD
    458 pts/1    00:00:00 bash
    460 ?        00:00:00 rtkit-daemon
    470 ?        00:00:00 dbus-daemon
    482 ?        00:00:19 python3
   1076 ?        00:00:00 packagekitd
   1196 pts/0    00:00:00 ps

In dit voorbeeld maken we verbinding met Python3.

Het IP-adres van het doelsysteem zoeken

Als u verbinding maakt met een extern Linux-doel, gebruikt u een opdracht zoals ip route showom het externe IP-adres te bepalen.

user1@USER1:/mnt/c/Users/USER1$ ip route show
default via 192.168.1.1 dev enp3s0 proto dhcp metric 100
172.25.144.0/24 dev enp3s0 proto kernel scope link src 192.168.1.107 metric 100

In dit scenario maken we verbinding met WSL die op dezelfde pc wordt uitgevoerd en gebruiken we het IP-adres van localhost.

GDBServer koppelen aan het geselecteerde proces

Voer in de WSL Linux-console gdbserver localhost:1234 python3 in om de gdbserver op poort 1234 te starten en deze aan het python3-proces te koppelen.

USER1@USER1:/mnt/c/Users/USER1$ gdbserver localhost:1234 python3
Process python3 created; pid = 1211
Listening on port 1234

Voor sommige Linux-omgevingen moet de opdracht mogelijk worden uitgevoerd als beheerder, bijvoorbeeld met sudo - sudo gdbserver localhost:1234 python3. Wees voorzichtig met het inschakelen van toegang op hoofdniveau van het foutopsporingsprogramma en gebruik deze alleen wanneer dit is vereist.

De processerververbinding maken in WinDbg

Open WinDbg en selecteer 'Bestand/Verbinding maken met extern foutopsporingsprogramma' en voer een protocoltekenreeks in voor de verbinding. Voor dit voorbeeld gebruiken we: gdb:server=localhost,port=1234.

Schermopname van WinDbg Start debuggingscherm met de verbindingsreeks.

Zodra u op de knop OK klikt, zou de debugger verbinding moeten maken met de gdbserver en u vervolgens terechtkomen bij het breekpunt aan het begin van het proces.

Zodra u zich op het eerste onderbrekingspunt bevindt, kunt u meerdere keren op 'g' drukken. U ontvangt berichten over het laden van modules (en gebeurtenissen in de sxe-stijl "break bij moduleladen" moeten goed werken).

Houd er rekening mee dat het even kan duren om naar dat punt te gaan, omdat foutopsporingssymbolen in de cache worden geladen. Naast het zoeken naar symbolen en binaire bestanden via de symboolserver of uw lokale zoekpad, biedt de GDBServer-integratie de mogelijkheid om deze bestanden op te halen uit het externe bestandssysteem als ze niet kunnen worden gevonden via symsrv of lokaal. Dit is meestal een veel tragere bewerking dan het ophalen van symbolen van symsrv of een lokaal zoekpad, maar het maakt de algehele ervaring een betere door de juiste symbolen te zoeken.

Gebruik de opdracht k stacks om de stack weer te geven. Het toont python3-modules, dus dit bevestigt dat we python3 op Linux opsporen met behulp van WinDbg.

0:000> k
 # Child-SP          RetAddr               Call Site
00 00007fff`ffffce10 00007fff`f786d515     libc_so!_select+0xbd
01 00007fff`ffffce80 00005555`55601ce8     readline_cpython_310_x86_64_linux_gnu!PyInit_readline+0xac5
02 00007fff`ffffcf60 00005555`556f06a1     python3!PyOS_Readline+0x109
03 00007fff`ffffcfa0 00005555`556eee7e     python3!PyFrame_LocalsToFast+0x62a1
04 00007fff`ffffd000 00005555`556edcf0     python3!PyFrame_LocalsToFast+0x4a7e
05 00007fff`ffffdb80 00005555`557a18e9     python3!PyFrame_LocalsToFast+0x38f0
06 00007fff`ffffdc00 00005555`557a1470     python3!PyCodec_LookupError+0xb09
07 00007fff`ffffdc50 00005555`557b89dc     python3!PyCodec_LookupError+0x690
08 00007fff`ffffdc70 00005555`5560b42f     python3!PyUnicode_Tailmatch+0xc6c
09 00007fff`ffffdcb0 00005555`5560b012     python3!PyRun_InteractiveLoopObject+0x4e0
0a 00007fff`ffffdd50 00005555`557b7678     python3!PyRun_InteractiveLoopObject+0xc3
0b 00007fff`ffffdda0 00005555`555f55c8     python3!PyRun_AnyFileObject+0x68
0c 00007fff`ffffddd0 00005555`555ea6e8     python3!PyRun_AnyFileExFlags+0x4f
0d 00007fff`ffffde00 00005555`55780cad     python3!Py_str_to_int+0x2342a
0e 00007fff`ffffdef0 00007fff`f7c7cd90     python3!Py_BytesMain+0x2d
0f 00007fff`ffffdf20 00007fff`f7c7ce40     libc_so!_libc_init_first+0x90
10 00007fff`ffffdfc0 00005555`55780ba5     libc_so!_libc_start_main+0x80
11 00007fff`ffffe010 ffffffff`ffffffff     python3!start+0x25
12 00007fff`ffffe018 00000000`00000000     0xffffffff`ffffffff

Op dit moment moet u bijna alles kunnen doen wat kan worden gedaan met behulp van WinDbg die is gekoppeld aan een extern Windows-foutopsporingsprogramma via een externe processerver. U kunt stap voor stap uitvoeren, debuggen op bronniveau, onderbrekingspunten instellen, lokale variabelen inspecteren, enzovoort.

Zodra u klaar bent met foutopsporing, gebruikt u Ctrl+D om het gbdservervenster in WSL af te sluiten.

Verbinding maken met een processerver

Naast het maken van verbinding met één proces via een gebruikersmodus GDBServer, kunt u een processerver instellen en bestaande processen op het systeem weergeven en eraan koppelen. Hiervoor wordt gdbserver gestart met het opdrachtregelargument --multi - gdbserver --multi localhost:1234

user1@USER1:/mnt/c/Users/USER1$ sudo gdbserver --multi localhost:1234
Listening on port 1234

Als u verbinding wilt maken met de processerver, selecteert u 'Bestand/Verbinding maken met processerver' in WinDbg en voert u dezelfde protocoltekenreeks in als bij het voorbeeld van één proces gdbserver hierboven:

gdb:server=localhost,port=1234

Zodra u op de knop OK klikt, moet u als processerver zijn verbonden met de gdbserver. Net als bij dbgsrv kunt u een nieuw proces maken of kunt u de bestaande processen vermelden en aan een proces koppelen.

In dit voorbeeld gebruikt u de optie "Aan proces koppelen".

Schermopname van WinDbg Start-foutopsporingsscherm waarop aangegeven staat koppelen aan proces met circa 20 vermelde processen.

Houd er rekening mee dat u veel van dezelfde dingen ziet die zichtbaar zijn voor Windows-processen (inclusief de PID, de gebruiker en de opdrachtregel). Sommige kolommen in het dialoogvenster 'bijvoegen aan proces' zijn niet relevant voor Linux en bevatten geen gegevens.

De sessie beëindigen

Gebruik Ctrl+D om het gbdservervenster in WSL af te sluiten en stop de foutopsporing in WinDbg te selecteren. Als u de sessie wilt beëindigen, moet u in sommige gevallen mogelijk het foutopsporingsprogramma afsluiten.

Opnieuw verbinding maken met processerver

WinDbg herkent een 'processerver' versus een 'enkel doel' via of de gdbserver is gekoppeld aan een proces of niet. Als u zich aan een proces koppelt, het bevroren laat, de debugger sluit en probeert opnieuw verbinding te maken met de processerver, wordt deze waarschijnlijk niet herkend als een processerver. In deze situatie start u de doel-gdbserver opnieuw op en maakt u opnieuw verbinding met het foutopsporingsprogramma.

Linux WinDbg-functionaliteit

Hoewel veel van de functionaliteit van het foutopsporingsprogramma zoals verwacht werkt bij het opsporen van fouten in kerndumps (bijvoorbeeld stack walking, symbolen, type-informatie, lokale variabelen, disassembly, etc...), is het belangrijk om te weten dat de hele foutopsporingsprogrammaketen nog niet bekend is met ELF, DWARF en de resulterende verschillen van Windows-semantiek. Sommige opdrachten in het foutopsporingsprogramma kunnen momenteel leiden tot onverwachte uitvoer. Geeft bijvoorbeeld lm nog steeds onjuiste informatie weer voor een ELF-module zoals verwacht en parseert PE-headers handmatig.

Linux-kernelmodus via EXDI

Het Windows-foutopsporingsprogramma ondersteunt kernelfoutopsporing met behulp van EXDI. Dit maakt foutopsporing mogelijk voor een groot aantal hardware- en besturingssystemen. Voor algemene informatie over het instellen, configureren en oplossen van problemen met EXDI-verbindingen, zie Configuratie van het EXDI-foutopsporingsprogramma transport.

Zie voor informatie over het instellen van QEMU Kernel-Mode foutopsporing met EXDI QEMU Kernel-Mode foutopsporing instellen met EXDI.

Linux-symbolen en -bronnen

In deze sectie wordt het basisgebruik en de beschikbaarheid van Linux-symbolen beschreven. Zie Linux-symbolen en -bronnen enuitgebreide toegang tot broncode voor meer informatie.

DebugInfoD-symboolservers

Vanaf WinDbg versie 1.2104 ondersteunt de opdracht bronpad (.srcpath, .lsrcpath (Set Source Path)) het ophalen van bestanden van DebugInfoD-servers via de DebugInfoD* tag.

De DebugInfoD* tag kan verwijzen naar een of meer DebugInfoD-servers met elke server-URL die is opgemaakt als https://domain.com en gescheiden door *. De servers worden doorzocht in dezelfde volgorde als vermeld in het bronpad en de bestanden worden opgehaald uit de eerste overeenkomende URL. Zie uitgebreide toegang tot broncodevoor meer informatie.

U kunt bijvoorbeeld de opdracht .sympath (Symboolpad instellen) gebruiken om een Pad naar debugInfoD in te stellen zoals dit.

.sympath+ DebugInfoD*https://debuginfod.elfutils.org

Zie Symbolen gebruiken voor algemene informatie over het instellen van het symbolenpad.

Als u informatie wilt weergeven over symbolen die worden geladen, gebruikt u !sym noisy. Zie !symvoor meer informatie.

Ook ondersteund is het automatisch downloaden van bronnen van DebugInfoD-servers die ondersteuning bieden voor het retourneren van dat artefacttype. U kunt in wezen het volgende doen:

.srcpath+ DebugInfoD*https://debuginfod.elfutils.org

Zie Linux-symbolen en -bronnen voor meer informatie over het werken met DWARF-symbolen en de hulpprogramma's voor Linux-symbolen, zoals !sourcemap en !diesym.

Stapsgewijze instructies voor C++-apps

  1. Gebruik een teksteditor (zoals nano of vi) om uw C++-bestand te maken. Voorbeeld:

nano DisplayGreeting.cpp

  1. Schrijf uw C++-programma in de teksteditor. Hier volgt een eenvoudig programma dat begroetingen weergeeft, dat moet worden gedebugd:
#include <array>
#include <cwchar>
#include <cstdio>
#include <iostream>
using namespace std;

void GetCppConGreeting(wchar_t* buffer, size_t size)
{
    wchar_t const* const message = L"HELLO FROM THE WINDBG TEAM. GOOD LUCK IN ALL OF YOUR TIME TRAVEL DEBUGGING!";
    wcsncpy(buffer, message, size);
}

int main()
{
    std::array<wchar_t, 50> greeting{};
    GetCppConGreeting(greeting.data(), greeting.size());

    cin.get();
    wprintf(L"%ls\n", greeting.data());

    return 0;
}
  1. Sla (CTRL-O) op en sluit (CTRL-X) de nano-editor.

  2. Compileer het C++-bestand met g++. De optie -o wordt gebruikt om de naam van het uitvoerbestand op te geven en de optie -g genereert een symboolbestand:

g++ DisplayGreeting.cpp -g -o DisplayGreeting

  1. Als uw code geen fouten bevat, wordt met de opdracht g++ een uitvoerbaar bestand gemaakt met de naam DisplayGreeting in uw map.

  2. U kunt het programma uitvoeren met behulp van de volgende opdracht:

./DisplayGreeting

  1. Als u op de return-toets drukt, wordt het bericht in de app weergegeven. Als u naar de uitvoer kijkt, lijkt het erop dat de begroetingstekst wordt afgekapt en dat er in plaats daarvan '????' wordt weergegeven.

HELLO FROM THE WINDBG TEAM. GOOD LUCK IN ALL OF YO????

Debuggen DisplayGreeting

  1. Zodra de code klaar is om te worden uitgevoerd, kunnen we de app starten met behulp van de gdbserver.

gdbserver localhost:1234 DisplayGreeting

  1. Open WinDbg en selecteer 'Bestand/Verbinding maken met extern foutopsporingsprogramma' en voer een protocoltekenreeks in voor de verbinding. Voor dit voorbeeld gebruiken we: gdb:server=localhost,port=1234.

  2. Zodra er verbinding is gemaakt, moet worden aangegeven dat er wordt geluisterd op poort 1234 en dat er een externe debuggingverbinding is tot stand gebracht.

Bob@Bob6:/mnt/c/Users/bob$ gdbserver localhost:1234 DisplayGreeting
Process /mnt/c/Users/bob/DisplayGreeting created; pid = 725
Listening on port 1234
Remote debugging from host 127.0.0.1, port 47700

Zoals eerder vermeld, moet de opdracht voor sommige Linux-omgevingen mogelijk worden uitgevoerd als beheerder, meestal met sudo. Wees voorzichtig met het inschakelen van toegang op hoofdniveau van het foutopsporingsprogramma en gebruik deze alleen wanneer dit is vereist.

De bron- en symboolpaden toevoegen aan de foutopsporingsprogrammasessie

Als u onderbrekingspunten wilt instellen en de broncode en variabelen wilt weergeven, stelt u de symbolen en het bronpad in. Zie Symbolen gebruiken voor algemene informatie over het instellen van het symbolenpad.

Gebruik .sympath om het symboolpad toe te voegen aan de debugsessie. In dit voorbeeld wordt de code uitgevoerd op deze locatie in WSL Linux Ubuntu voor een gebruiker met de naam Bob.

\\wsl$\Ubuntu\mnt\c\Users\Bob\

In WSL wordt deze map toegewezen aan de locatie van het Windows-besturingssysteem van: C:\Users\Bob\

Deze twee opdrachten worden dus gebruikt.

.sympath C:\Users\Bob\

.srcpath C:\Users\Bob\

Zie Bestandsmachtigingen voor WSL voor meer informatie over het WSL-bestandssysteem.

  1. Als u wilt profiteren van extra Linux-besturingssysteemsymbolen, voegt u de debugInfoD-symbolen toe met behulp van de .sympath-locatie, zoals deze.

.sympath+ DebugInfoD*https://debuginfod.elfutils.org

  1. Ook ondersteund is het automatisch downloaden van bronnen van DebugInfoD-servers die ondersteuning bieden voor het retourneren van dat artefacttype. Als u hiervan wilt profiteren, voegt u de elfutils-server toe met behulp van .srcpath.

.srcpath+ DebugInfoD*https://debuginfod.elfutils.org

Een onderbrekingspunt instellen

Stel een onderbrekingspunt in het hoofd van de DisplayGreeting-app in.

0:000> bp DisplayGreeting!main
0:000> bl
     0 e Disable Clear  00005555`55555225  [/mnt/c/Users/bob/DisplayGreeting.cpp @ 14]     0001 (0001)  0:**** DisplayGreeting!main

Gebruik de opdracht Go of menuoptie om de uitvoering van code opnieuw te starten.

Broncode laden

Gebruik de opdracht .reload om de symbolen opnieuw te laden.

Gebruik de lm opdracht om te bevestigen dat de App DisplayGreeting wordt uitgevoerd.

0:000> lm
start             end                 module name
00005555`55554000 00005555`55558140   DisplayGreeting T (service symbols: DWARF Private Symbols)        c:\users\bob\DisplayGreeting
00007fff`f7a54000 00007fff`f7a732e8   libgcc_s_so   (deferred)             
00007fff`f7a74000 00007fff`f7b5a108   libm_so    (deferred)             
00007fff`f7b5b000 00007fff`f7d82e50   libc_so  T (service symbols: DWARF Private Symbols)        C:\ProgramData\Dbg\sym\_.debug\elf-buildid-sym-a43bfc8428df6623cd498c9c0caeb91aec9be4f9\_.debug
00007fff`f7d83000 00007fff`f7fae8c0   libstdc___so   (deferred)             
00007fff`f7fc1000 00007fff`f7fc1000   linux_vdso_so   (deferred)             
00007fff`f7fc3000 00007fff`f7ffe2d8   ld_linux_x86_64_so T (service symbols: DWARF Private Symbols)        C:\ProgramData\Dbg\sym\_.debug\elf-buildid-sym-9718d3757f00d2366056830aae09698dbd35e32c\_.debug

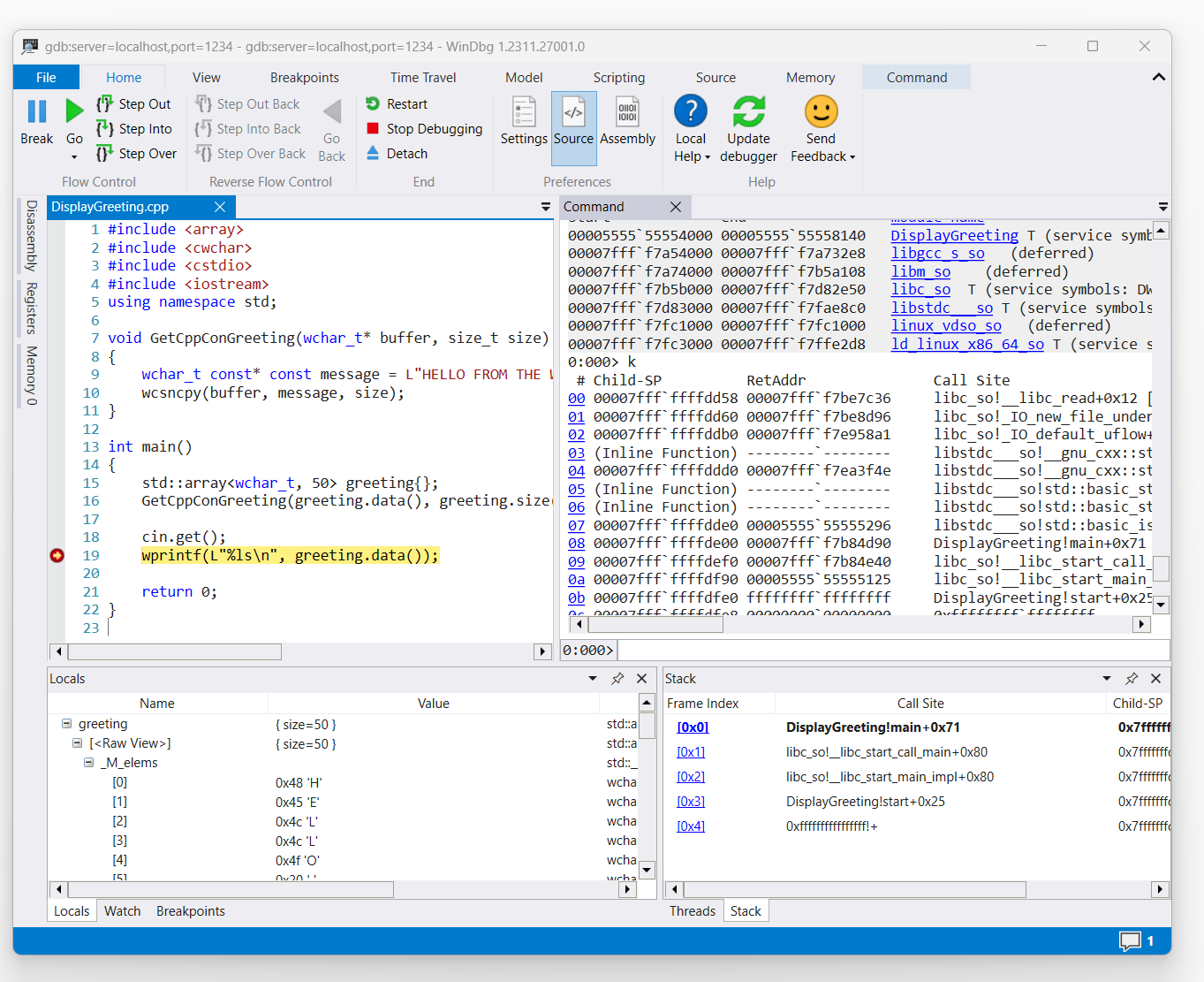
Zodra de opdracht toegang tot de weergave begroetingscode activeert, wordt deze weergegeven in WinDbg.

schermafbeelding van DisplayGreeting.cpp code in WinDbg met onderbrekingspunt ingesteld op regel 19, wprint

Gebruik de opdracht k om de stack weer te geven.

0:000> k
 # Child-SP          RetAddr               Call Site
00 00007fff`ffffde00 00007fff`f7b84d90     DisplayGreeting!main+0x1f [/mnt/c/Users/BOB/DisplayGreeting.cpp @ 15] 
01 00007fff`ffffdef0 00007fff`f7b84e40     libc_so!__libc_start_call_main+0x80 [./csu/../sysdeps/x86/libc-start.c @ 58] 
02 00007fff`ffffdf90 00005555`55555125     libc_so!__libc_start_main_impl+0x80 [./csu/../sysdeps/nptl/libc_start_call_main.h @ 379] 
03 00007fff`ffffdfe0 ffffffff`ffffffff     DisplayGreeting!start+0x25
04 00007fff`ffffdfe8 00000000`00000000     0xffffffff`ffffffff```

Gebruik de opdracht dx om de begroeting van de lokale variabele weer te geven. Let op: de maat is 50.

0:000> dx greeting
greeting                 : { size=50 } [Type: std::array<wchar_t, 50>]
    [<Raw View>]     [Type: std::array<wchar_t, 50>]

Bekijk de code en houd er rekening mee dat de 50 mogelijk niet voldoende groot is voor het begroetingsbericht.

wchar_t const* const message = L"HELLO FROM THE WINDBG TEAM. GOOD LUCK IN ALL OF YOUR TIME TRAVEL

Bevestig dit door de lokale bevolkingsvariabele voor de begroeting uit te breiden en te zien dat de begroeting is afgekapt.

Problemen met de gdbserver-verbinding oplossen

Gebruik de --debug optie om aanvullende informatie weer te geven op de gdbserver-console om meer informatie te verzamelen over de verbindingsstatus. Als u bijvoorbeeld een processerver wilt starten, gebruikt u deze opdracht.

gdbserver --debug --multi localhost:1234

Zie ook

Linux-symbolen en -bronnen

Uitgebreide Toegang Tot Broncode

Linux crashdumps

ELFUTILS debuginfod

de beste externe foutopsporingsmethode kiezen