Share via


Wat is WinDbg?

WinDbg is de nieuwste versie van het foutopsporingsprogramma dat modernere visuals, snellere vensters en een volwaardige scriptervaring biedt. WinDbg is gebouwd met een uitbreidbaar gegevensmodel voor foutopsporingsprogramma's.

Note

WinDbg werd eerder uitgebracht als WinDbg Preview in de Microsoft Store. WinDbg gebruikt dezelfde onderliggende engine als WinDbg (klassiek). Het ondersteunt dezelfde opdrachten, extensies en werkstromen.

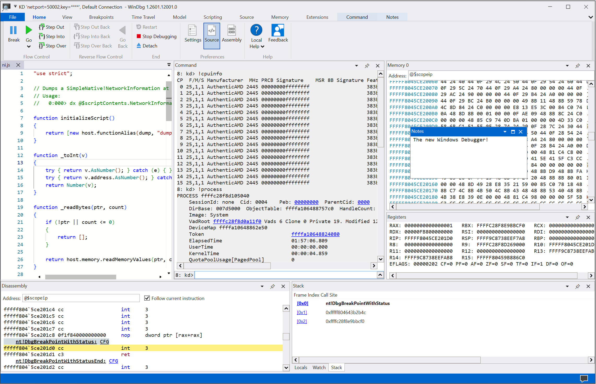
Schermopname van het hoofdscherm in WinDbg.

Prominente functies gebruiken

Verbeter uw foutopsporingservaring met de vele functies en programmeervoordelen die beschikbaar zijn in WinDbg:

  • Verbinding instellen en intrekken: Recente doelen en sessieconfiguraties opslaan. U kunt opgeslagen items snel opnieuw opstarten in het menu Bestand .

    Schermopname van het startscherm voor foutopsporing in WinDbg.

  • Donker thema: Schakel voorkeuren voor de gebruikersinterface in, zoals het donkere thema door Bestandsinstellingen> te selecteren.

    Schermopname van WinDbg met het donkere thema ingeschakeld.

  • Toetsenbordnavigatie: gebruik sneltoetsen zoals Ctrl+Tab, waarmee u eenvoudig tussen vensters kunt schakelen.

    Animatie die laat zien hoe u de sneltoets Ctrl+Tab kunt gebruiken om in WinDbg te navigeren.

  • Detectie van dump-bestand processor: profiteer van automatische detectie voor uw processorarchitectuur en stel snel beheerd debuggen in.

  • Prestatieverbeteringen: Werk met hulpprogrammavensters die asynchroon laden en deze indien nodig annuleren. Wanneer u een opdracht uitvoert, kan WinDbg het laden van uw lokale variabelen, watchvenster of andere vensters stoppen.

Debugging starten

Ga aan de slag met foutopsporing in WinDbg met de volgende functies:

  • Integrated Time Travel Debugging (TTD): selecteer de optie Record met foutopsporing van tijdreizen wanneer u een proces start of koppelt. WinDbg stelt TTD in, start de opname en opent daarna de tracering.

    Zie Time Travel Debugging: Overzicht voor meer informatie.

    Schermopname van het dialoogvenster Procesregistratie in WinDbg met een Notepad-proces geselecteerd voor opname.

  • Start app-pakketten: fouten opsporen in uw universele app of achtergrondtaak met één muisklik.

    Zie App-pakket starten voor meer informatie.

    Schermopname van de optie App-pakket starten en het tabblad Toepassingen in WinDbg met cal in het zoekvak en drie apps die worden vermeld.

  • Koppelen aan een proces: gebruik de weergave Bijvoegen om een gedetailleerd overzicht te krijgen van actieve processen, toegang tot eenvoudigere configuratie en zoekondersteuning.

    Schermopname van het dialoogvenster Bijvoegen aan een proces in WinDbg.

Werken met gereedschapsvensters

Profiteer van de vele verbeteringen in de toolvensters in WinDbg:

  • Opdracht: Biedt verbeterde DML-ondersteuning, tekstmarkeringen en zoeken (inclusief regex).

    Animatie die laat zien hoe u het opdrachtvenster in WinDbg gebruikt, inclusief het markeren van kolommen in geel.

  • Broncode: biedt syntaxismarkeringen en andere algemene verbeteringen die vergelijkbaar zijn met de meeste moderne teksteditors.

    Schermopname van het venster Broncode in WinDbg met syntaxismarkering.

  • Demontage: onderhoudt de markering op de huidige instructie terwijl u schuift.

    Schermopname van het venster Demontage in WinDbg.

  • Onderbrekingspunten: Toont al uw huidige onderbrekingspunten, een wisselknop met één klik en een aantal treffers. Zie WinDbg: Onderbrekingspunten voor meer informatie.

    Schermopname van het venster Onderbrekingspunten in WinDbg met huidige onderbrekingspunten.

  • Scripting: hiermee kunt u eenvoudiger JavaScript- en NatVis-extensies ontwikkelen en fouten markeren en IntelliSense gebruiken. Zie WinDbg: Scripting voor meer informatie.

    Schermopname van het scriptvenster in WinDbg met IntelliSense en foutmarkeringen.

  • Gegevensmodel: biedt een uitbreidbare en doorzoekbare versie van de dx en dx -g opdrachten. Met deze functie kunt u krachtige tabellen maken boven op uw NatVis-, JavaScript- en LINQ-query's. Zie WinDbg: Gegevensmodel voor meer informatie.

    Schermopname van het gegevensmodelvenster in WinDbg met uitbreidbare en doorzoekbare functies.

  • Locals en Watch: Gebaseerd op het gegevensmodel dat door de dx opdracht wordt gebruikt. Ze profiteren allebei van dezelfde functies als andere vensters voor gegevensmodellen.

  • Geheugen: heeft markeringen en verbeterde scrolling.

  • Logboeken: Biedt een gedetailleerd overzicht van de interne werking van WinDbg. U kunt de logboeken voor probleemoplossing bekijken of langlopende opdrachten bewaken.

WinDbg in actie verkennen

Bekijk de volgende afleveringen van het Defrag Tools programma en zie WinDbg in actie:

WinDbg installeren en configureren

Raadpleeg de volgende artikelen voor informatie over het installeren en configureren van WinDbg:

Feedback geven

Uw feedback helpt het Microsoft-team bij het ontwikkelen en prioriteren van functies van WinDbg.

Als u fouten wilt melden of functies wilt voorstellen, selecteert u Feedback op het lint om naar de paginaWinDbg-Feedback op GitHub te gaan waar u een nieuw probleem kunt indienen.