Delen via


Zelfstudie: Gesimuleerde API-antwoorden

VAN TOEPASSING OP: Alle API Management-niveaus

Back-end-API's worden geïmporteerd in een Azure API Management-API of handmatig gemaakt en beheerd. In de stappen in deze zelfstudie wordt beschreven hoe u:

  • Gebruik API Management om een lege HTTP-API te maken.
  • Een HTTP-API handmatig beheren.
  • Stel een beleid in voor een API, zodat er een mock-antwoord wordt geretourneerd.

Met deze methode kunnen ontwikkelaars doorgaan met de implementatie en het testen van het API Management-exemplaar, zelfs als de back-end niet beschikbaar is om echte antwoorden te verzenden.

Aanbeveling

API-teams kunnen deze functie gebruiken in werkruimten. Werkruimten bieden geïsoleerde beheerderstoegang tot API's en hun eigen API-runtimeomgevingen.

De mogelijkheid om gesimuleerde antwoorden te maken, is handig in veel scenario's:

  • Wanneer de API-gevel eerst is ontworpen en de back-endimplementatie later plaatsvindt, of wanneer de back-end parallel wordt ontwikkeld.
  • Wanneer de back-end tijdelijk niet operationeel is of niet kan worden geschaald.

In deze zelfstudie leert u het volgende:

  • Een test-API maken
  • Een bewerking aan de test-API toevoegen
  • Antwoordsimulatie inschakelen
  • Test de gesimuleerde API

Schermopname van de pagina APIs in de Azure-portal.

Vereisten

Een test-API maken

De stappen in deze sectie laten zien hoe u een HTTP-API maakt zonder back-end.

  1. Meld u aan bij Azure Portal en navigeer vervolgens naar uw API Management-exemplaar.

  2. Selecteer API's>+API toevoegen>HTTP-tegel:

    Schermopname van de eerste stappen voor het definiëren van een API.

  3. Selecteer in het venster Een HTTP-API maken de optie Volledig.

  4. Voer in weergavenaamtest-API in.

  5. Selecteer Onbeperkt in Producten als die waarde beschikbaar is. Deze waarde is alleen beschikbaar in sommige lagen. U kunt de waarde voor deze zelfstudie leeg laten, maar u moet de API koppelen aan een product om deze te publiceren. Zie Uw eerste API importeren en publiceren voor meer informatie.

  6. Selecteer In Gatewaysde optie Beheerd als deze optie beschikbaar is. (Deze optie is alleen beschikbaar in bepaalde servicelagen.)

  7. Selecteer Aanmaken.

    Schermopname van het venster Een HTTP-API maken.

Een bewerking aan de test-API toevoegen

Een API stelt een of meer bewerkingen beschikbaar. In deze sectie voegt u een bewerking toe aan de HTTP-API die u hebt gemaakt. Als u de bewerking aanroept nadat u de stappen in deze sectie hebt voltooid, wordt er een fout geactiveerd. Nadat u de stappen in de sectie Antwoordsimuleerde inschakelen hebt voltooid, krijgt u geen foutmelding.

  1. Selecteer de API die u in de vorige stap hebt gemaakt.

  2. Klik op + Bewerking toevoegen.

  3. Voer in het venster Front-end de volgende waarden in:

    Instelling Weergegeven als Beschrijving
    Weergavenaam Testaanroep De naam die wordt weergegeven in de ontwikkelaarsportal.
    URL (eerste vak) TOEVOEGEN Selecteer een van de vooraf gedefinieerde HTTP-woorden.
    URL (tweede vak) /test Een URL-pad voor de API.
    Beschrijving Een optionele beschrijving van de bewerking. Het biedt documentatie in de ontwikkelaarsportal aan de ontwikkelaars die de API gebruiken.

    Schermopname van het venster Front-end.

  4. Selecteer het tabblad Antwoorden , dat zich onder de vakken URL, Weergavenaam en Beschrijving bevindt. U voert waarden op dit tabblad in om antwoordstatuscodes, inhoudstypen, voorbeelden en schema's te definiëren.

  5. Selecteer + Antwoord toevoegen en selecteer vervolgens 200 OK in de lijst.

    Schermopname van het tabblad Antwoorden.

  6. Selecteer + Weergave toevoegen in de sectie Representaties.

  7. Voer toepassing/json in het zoekvak in en selecteer vervolgens het inhoudstype application/json .

  8. Voer in het vak Voorbeeld de tekst in { "sampleField" : "test" }.

  9. Selecteer Opslaan.

    Schermopname van de sectie Representaties.

Hoewel dit niet vereist is voor dit voorbeeld, kunt u meer instellingen configureren voor een API-bewerking op andere tabbladen, zoals beschreven in de volgende tabel:

Tabblad Beschrijving
Vraag Voeg queryparameters toe. Naast het opgeven van een naam en beschrijving kunt u ook waarden opgeven die zijn toegewezen aan een queryparameter. U kunt een van de waarden als standaard markeren (optioneel).
Aanvragen Definieer aanvraaginhoudstypen, voorbeelden en schema's.

Antwoordsimulatie inschakelen

  1. Selecteer de API die u in de stap Een test-API maken hebt gemaakt.

  2. Zorg ervoor dat het tabblad Ontwerpen is geselecteerd.

  3. Selecteer de testbewerking die u hebt toegevoegd.

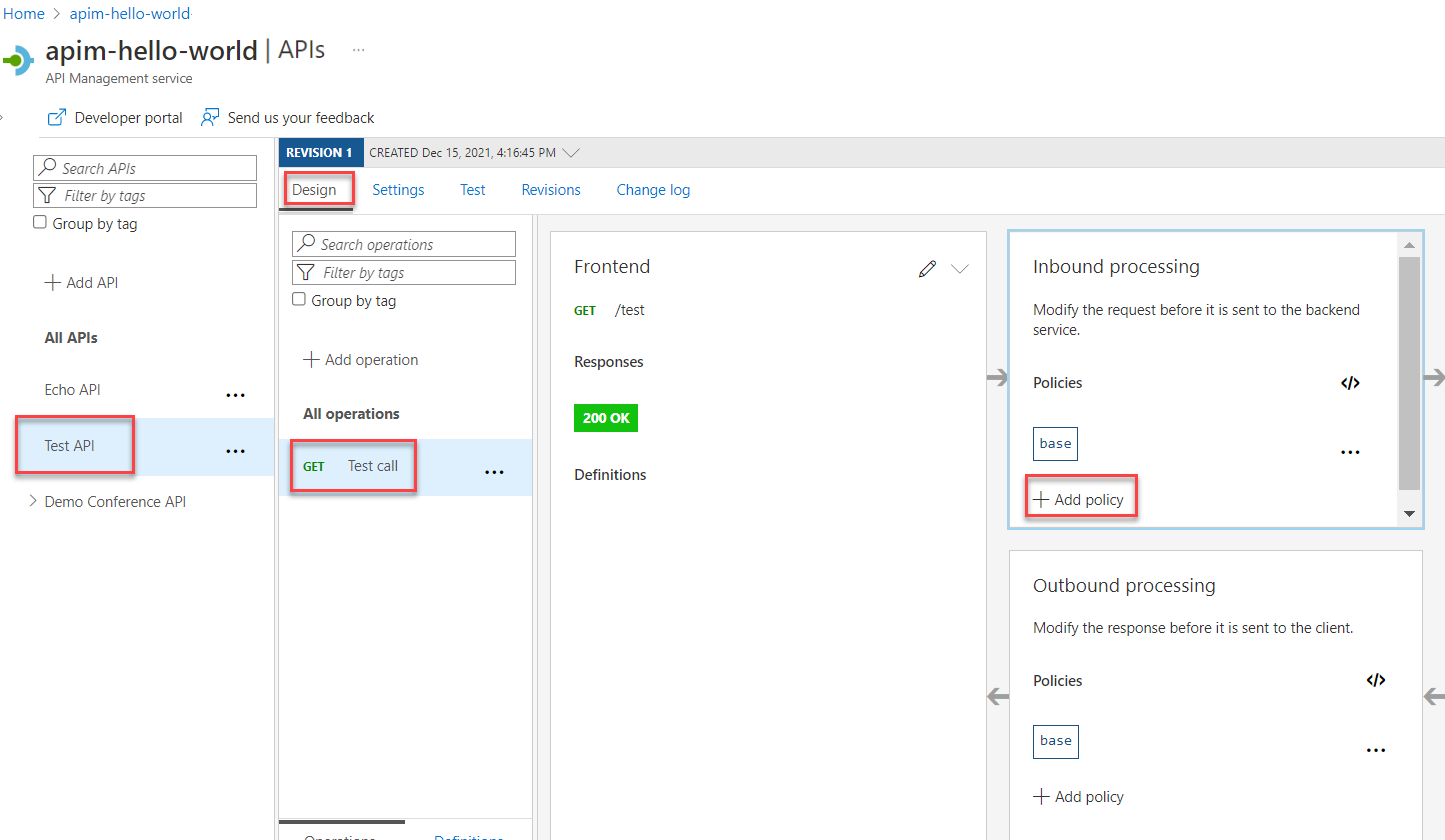
  4. In de sectie Inbound processing selecteer je + Beleid toevoegen.

    Schermopname die de eerste stappen weergeeft om antwoordsimulatie in te schakelen.

  5. Selecteer de tegel Mock-reacties in de galerij:

    Schermopname die de tegel met Mock-antwoorden laat zien.

  6. Zorg ervoor dat 200 OK, application/json wordt weergegeven in het antwoordvak van API Management . Deze selectie geeft aan dat uw API het antwoordvoorbeeld moet retourneren dat u in de vorige sectie hebt gedefinieerd.

    Schermopname van de selectie van het API Management-antwoord.

  7. Selecteer Opslaan.

    Aanbeveling

    Er wordt een gele balk weergegeven waarop de tekst mocking wordt weergegeven . Dit bericht geeft aan dat de antwoorden die worden geretourneerd door API Management, worden gesimuleerd door het mocking-beleid en niet worden geproduceerd door de back-end.

Test de gesimuleerde API

  1. Selecteer de API die u in de stap Een test-API maken hebt gemaakt.

  2. Controleer op het tabblad Testen of de TEST-aanroep-API is geselecteerd en selecteer vervolgens Verzenden om een testoproep uit te voeren:

    Schermopname van de stappen voor het testen van de gesimuleerde API.

  3. In het HTTP-antwoord wordt de JSON weergegeven als voorbeeld in de eerste sectie van de zelfstudie:

    Schermopname van het gesimuleerde HTTP-antwoord.

Volgende stap

Ga naar de volgende tutorial.