Delen via


Foutopsporing voor tijdreizen - Overzicht van voorbeeld-app

tijdreizen-foutopsporingslogo met een klok.

In dit lab wordt Time Travel Debugging (TTD) geïntroduceerd met behulp van een klein voorbeeldprogramma met een codefout. TTD wordt gebruikt voor het opsporen, identificeren en hoofdoorzaak van het probleem. Hoewel het probleem in dit kleine programma gemakkelijk te vinden is, kan de algemene procedure worden gebruikt voor complexere code. Deze algemene procedure kan als volgt worden samengevat.

  1. Leg een tijdreistracering vast van het mislukte programma.
  2. Gebruik de opdracht dx (Display Debugger Object Model Expression) om de uitzonderings gebeurtenis te vinden die is opgeslagen in de opname.
  3. Gebruik de opdracht !tt (tijdreizen) om naar de positie van de uitzonderingsevenement in de trace te gaan.
  4. Vanaf dat punt in de tracering gaat één stap achteruit totdat de betreffende foutcode binnen het bereik komt.
  5. Bekijk met de foutieve code in het bereik de lokale waarden en ontwikkel een hypothese van een variabele die mogelijk een onjuiste waarde bevat.
  6. Bepaal het geheugenadres van de variabele met de onjuiste waarde.
  7. Stel een onderbrekingspunt voor geheugentoegang (ba) in op het adres van de verdachte variabele met behulp van de ba-opdracht (Break on Access).
  8. Gebruik g- om terug te lopen naar het laatste punt van geheugentoegang van de verdachte variabele.
  9. Kijk of die locatie, of een paar instructies daarvoor, het punt van de codefout is. Zo ja, dan ben je klaar. Als de onjuiste waarde afkomstig is van een andere variabele, stelt u een ander onderbrekingspunt in op het toegangsonderbrekingspunt op de tweede variabele.
  10. Gebruik g- om terug te lopen naar het laatste punt van geheugentoegang op de tweede verdachte variabele. Controleer of die locatie of enkele voorafgaande instructies de codefout bevatten. Zo ja, dan ben je klaar.
  11. Herhaal dit proces dat terugloopt totdat de code die de onjuiste waarde instelt die de fout heeft veroorzaakt, zich bevindt.

Hoewel de algemene technieken die in deze procedure worden beschreven, van toepassing zijn op een brede set codeproblemen, zijn er unieke codeproblemen waarvoor een unieke benadering is vereist. De technieken die in het overzicht worden geïllustreerd, moeten dienen om uw hulpprogrammaset voor foutopsporing uit te breiden en laten enkele van de mogelijke mogelijkheden zien met een TTD-trace.

Testdoelstellingen

Nadat u dit lab hebt voltooid, kunt u de algemene procedure gebruiken met een tijdreistracering om problemen in code op te sporen.

Lab instellen

U hebt de volgende hardware nodig om het lab te kunnen voltooien.

  • Een laptop of desktopcomputer (host) met Windows 10 of Windows 11

U hebt de volgende software nodig om het lab te kunnen voltooien.

  • De WinDbg. Zie WinDbg - Installatie voor meer informatie over het installeren van WinDbg
  • Visual Studio voor het bouwen van de C++-voorbeeldcode.

Het lab heeft de volgende drie secties.

Sectie 1: De voorbeeldcode bouwen

In sectie 1 bouwt u de voorbeeldcode met behulp van Visual Studio.

De voorbeeld-app maken in Visual Studio

  1. Klik in Microsoft Visual Studio op Bestand>nieuw>project/oplossing... en klik op de Visual C++ -sjablonen.

    Selecteer de Win32-consoletoepassing.

    Geef een projectnaam op van DisplayGreeting en klik op OK.

  2. Schakel de SDL-controles (Security Development Lifecycle) uit.

    Instellingen van de wizard Win32-toepassing in Visual Studio.

  3. Klik op Voltooien.

  4. Plak de volgende tekst in het deelvenster DisplayGreeting.cpp in Visual Studio.

    // DisplayGreeting.cpp : Defines the entry point for the console application.
    //
    
    #include "stdafx.h"
    #include <array>
    #include <stdio.h>
    #include <string.h>
    
    void GetCppConGreeting(wchar_t* buffer, size_t size)
    {
        wchar_t const* const message = L"HELLO FROM THE WINDBG TEAM. GOOD LUCK IN ALL OF YOUR TIME TRAVEL DEBUGGING!";
    
        wcscpy_s(buffer, size, message);
    }
    
    int main()
    {
         std::array <wchar_t, 50> greeting{};
         GetCppConGreeting(greeting.data(), sizeof(greeting));
    
         wprintf(L"%ls\n", greeting.data());
    
         return 0;
    }
    
  5. Klik in Visual Studio op Eigenschappen van Project>DisplayGreeting. Klik vervolgens op C/C++ en codegeneratie.

    Stel de volgende eigenschappen in.

    Configuratie Waarde
    Beveiligingscontrole Beveiligingscontrole uitschakelen (/GS-)
    Basisruntimecontroles Verstek

    Opmerking

    Hoewel deze instelling niet wordt aanbevolen, is het mogelijk om een scenario voor te stellen waarin iemand zou adviseren deze instellingen te gebruiken om codering te versnellen of bepaalde testomgevingen te vergemakkelijken.

  6. Klik in Visual Studio op Build Build>Solution.

    Als alles goed gaat, wordt in de buildvensters een bericht weergegeven dat aangeeft dat de build is geslaagd.

  7. De ingebouwde voorbeeld-app-bestanden zoeken

    Klik in de Oplossingsverkenner met de rechtermuisknop op het DisplayGreeting-project en selecteer Map openen in Verkenner.

    Navigeer naar de map Foutopsporing die het ingevulde exe- en symboolpdb-bestand voor het voorbeeld bevat. U navigeert bijvoorbeeld naar C:\Projects\DisplayGreeting\Debug, als dat de map is waarin uw projecten zijn opgeslagen.

  8. De voorbeeld-app uitvoeren met de codefout

    Dubbelklik op het exe-bestand om de voorbeeld-app uit te voeren.

    Schermopname van de console waarop het DisplayGreeting.exe-bestand wordt uitgevoerd.

    Als dit dialoogvenster wordt weergegeven, selecteert u Programma sluiten

    Schermopname van het dialoogvenster met 'DisplayGreeting.exe werkt niet meer'.

    In de volgende sectie van het scenario wordt de uitvoering van de voorbeeld-app vastgelegd om te zien of we kunnen bepalen waarom deze uitzondering optreedt.

Sectie 2: Maak een opname van het "DisplayGreeting"-voorbeeld.

In sectie 2 registreert u een logboek van de niet goed functionerende voorbeeldapp 'DisplayGreeting'

Volg deze stappen om de voorbeeld-app te starten en een TTD-trace vast te leggen. Voor algemene informatie over het opnemen van TTD-traceringen, zie Time Travel Debugging - Een tracering opnemen

  1. Voer WinDbg uit als beheerder, zodat u traceringen voor tijdreizen kunt vastleggen.

  2. Selecteer> BestandStart foutopsporing>Uitvoerbaar bestand starten (geavanceerd) in WinDbg.

  3. Voer het pad in naar het uitvoerbare bestand van de gebruikersmodus dat u wilt opnemen of selecteer Bladeren om naar het uitvoerbare bestand te navigeren. Zie WinDbg - Een sessie in de gebruikersmodus starten voor informatie over het werken met het uitvoerbare startmenu in WinDbg.

    Schermopname van WinDbg met het selectievakje Record with Time Travel Debugging in het scherm Uitvoerbaar starten (Geavanceerd).

  4. Schakel het selectievakje Record met Time Travel Debugging in om een trace vast te leggen wanneer de executable wordt gestart.

  5. Klik op Configureren en opnemen om de opname te starten.

  6. Wanneer het dialoogvenster Opname configureren wordt weergegeven, klikt u op Opnemen om het uitvoerbare bestand te starten en de opname te starten.

    Schermopname van WinDbg met het dialoogvenster Opname configureren met het pad ingesteld op c: temp.

  7. Het opnamedialoogvenster wordt weergegeven om aan te geven dat de tracering wordt vastgelegd. Kort daarna loopt de toepassing vast.

  8. Klik op Programma sluiten om het dialoogvenster 'DisplayGreeting werkt niet meer' te sluiten.

    Dialoogvenster met de DisplayGreeting-app werkt niet meer.

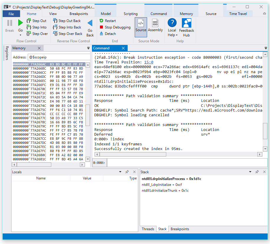
  9. Wanneer het programma vastloopt, wordt het traceringsbestand gesloten en naar de schijf geschreven.

    Schermopname van de WinDbg-uitvoer waarin 1/1-sleutelframes geïndexeerd worden.

  10. Het foutopsporingsprogramma opent automatisch het traceringsbestand en indexeert het. Indexering is een proces dat efficiënte foutopsporing van het traceringsbestand mogelijk maakt. Dit indexeringsproces duurt langer voor grotere traceringsbestanden.

    (5120.2540): Break instruction exception - code 80000003 (first/second chance not available)
    Time Travel Position: D:0 [Unindexed] Index
    !index
    Indexed 10/22 keyframes
    Indexed 20/22 keyframes
    Indexed 22/22 keyframes
    Successfully created the index in 755ms.
    

Opmerking

Een sleutelframe is een locatie in een tracering die wordt gebruikt voor indexering. Sleutelframes worden automatisch gegenereerd. Grotere traceringen bevatten meer keyframes.

  1. Op dit moment bent u aan het begin van het tracebestand en klaar om voor- en achteruit in de tijd te reizen.

    Nu u een TTD-trace hebt geregistreerd, kunt u de tracering opnieuw afspelen of met het traceringsbestand werken, bijvoorbeeld door deze te delen met een collega. Zie Time Travel Debugging - Werken met traceringsbestanden voor meer informatie over het werken met traceringsbestanden

In de volgende sectie van dit lab analyseren we het traceringsbestand om het probleem met onze code te vinden.

Sectie 3: De opname van het traceringsbestand analyseren om het codeprobleem te identificeren

In sectie 3 analyseert u de opname van het traceringsbestand om het codeprobleem te identificeren.

De WinDbg-omgeving configureren

  1. Voeg uw lokale symboollocatie toe aan het symboolpad en laad de symbolen opnieuw door de volgende opdrachten te typen.

    .sympath+ C:\MyProjects\DisplayGreeting\Debug
    .reload
    
  2. Voeg uw lokale codelocatie toe aan het bronpad door de volgende opdracht te typen.

    .srcpath+ C:\MyProjects\DisplayGreeting\DisplayGreeting
    
  3. Als u de status van de stack en lokale variabelen wilt kunnen bekijken, selecteert u op het lint van WinDbg Weergave en Lokalen en Weergave en Stack. Organiseer de vensters zodat u ze, de broncode en de opdrachtvensters tegelijk kunt bekijken.

  4. Selecteer bron - en opensourcebestand op het WinDbg-lint. Zoek het DisplayGreeting.cpp bestand en open het.

De uitzondering onderzoeken

  1. Bij het laden van het traceringsbestand wordt er informatie getoond dat er een uitzondering is opgetreden.

    2fa8.1fdc): Break instruction exception - code 80000003 (first/second chance not available)
    Time Travel Position: 15:0
    eax=68ef8100 ebx=00000000 ecx=77a266ac edx=69614afc esi=6961137c edi=004da000
    eip=77a266ac esp=0023f9b4 ebp=0023fc04 iopl=0         nv up ei pl nz na pe nc
    cs=0023  ss=002b  ds=002b  es=002b  fs=0053  gs=002b             efl=00000206
    ntdll!LdrpInitializeProcess+0x1d1c:
    77a266ac 83bdbcfeffff00  cmp     dword ptr [ebp-144h],0 ss:002b:0023fac0=00000000
    
  2. Gebruik de dx-opdracht om alle gebeurtenissen in de opname weer te geven. De uitzonderings gebeurtenis wordt vermeld in de gebeurtenissen.

    0:000> dx -r1 @$curprocess.TTD.Events
    ...
    [0x2c]           : Module Loaded at position: 9967:0
    [0x2d]           : Exception at 9BDC:0
    [0x2e]           : Thread terminated at 9C43:0
    ...
    
    

    Opmerking

    In deze procedure worden drie perioden gebruikt om aan te geven dat overbodige uitvoer is verwijderd.

  3. Klik op de uitzonderingsgebeurtenis om informatie over die TTD-gebeurtenis weer te geven.

    0:000> dx -r1 @$curprocess.TTD.Events[17]
    @$curprocess.TTD.Events[17]                 : Exception at 68:0
        Type             : Exception
        Position         : 68:0 [Time Travel]
        Exception        : Exception of type Hardware at PC: 0X540020
    
  4. Klik op het veld Uitzondering om verder in te zoomen op de uitzonderingsgegevens.

    0:000> dx -r1 @$curprocess.TTD.Events[17].Exception
    @$curprocess.TTD.Events[17].Exception                 : Exception of type Hardware at PC: 0X540020
        Position         : 68:0 [Time Travel]
        Type             : Hardware
        ProgramCounter   : 0x540020
        Code             : 0xc0000005
        Flags            : 0x0
        RecordAddress    : 0x0
    

    De uitzonderingsgegevens geven aan dat dit een hardwarefout is die wordt veroorzaakt door de CPU. Het biedt ook de uitzonderingscode van 0xc0000005 die aangeeft dat dit een toegangsschending is. Dit geeft meestal aan dat we probeerden te schrijven naar het geheugen waartoe we geen toegang hebben.

  5. Klik op de koppeling [Time Travel] in de uitzonderings gebeurtenis om naar die positie in de trace te gaan.

    0:000> dx @$curprocess.TTD.Events[17].Exception.Position.SeekTo()
    Setting position: 68:0
    
    @$curprocess.TTD.Events[17].Exception.Position.SeekTo()
    (16c8.1f28): Break instruction exception - code 80000003 (first/second chance not available)
    Time Travel Position: 68:0
    eax=00000000 ebx=00cf8000 ecx=99da9203 edx=69cf1a6c esi=00191046 edi=00191046
    eip=00540020 esp=00effe4c ebp=00520055 iopl=0         nv up ei pl zr na pe nc
    cs=0023  ss=002b  ds=002b  es=002b  fs=0053  gs=002b             efl=00000246
    00540020 ??
    

    Opmerking in deze uitvoer is dat de stack en de basispointer verwijzen naar twee zeer verschillende adressen.

    esp=00effe4c ebp=00520055
    

    Dit kan erop duiden dat er sprake is van stackbeschadiging, mogelijk doordat een functie is geretourneerd en vervolgens de stack heeft beschadigd. Om dit te valideren, moeten we teruggaan naar voordat de CPU-status is beschadigd en kijken of we kunnen bepalen wanneer de stack is beschadigd.

De lokale variabelen onderzoeken en een code-onderbrekingspunt instellen

Bij een fout in de trace is het gebruikelijk dat je een paar stappen verder bent dan de werkelijke oorzaak in de code voor foutafhandeling. Door middel van tijdreizen kunnen we stap voor stap teruggaan om de ware hoofdoorzaak te vinden.

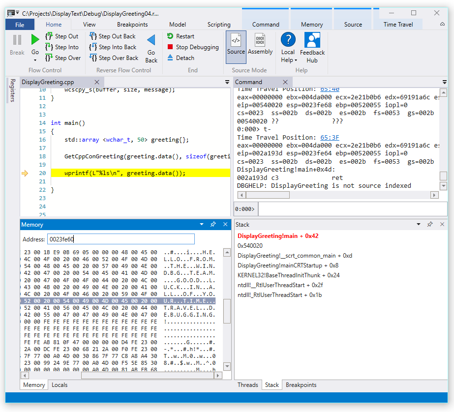
  1. Gebruik de opdracht Stap achteruit van het Start lint om drie instructies terug te gaan. Als u dit doet, kunt u de stack- en geheugenvensters blijven onderzoeken.

    In het opdrachtvenster worden de tijdreispositie en de registers weergegeven wanneer u drie instructies teruggaat.

    0:000> t-
    Time Travel Position: 67:40
    eax=00000000 ebx=00cf8000 ecx=99da9203 edx=69cf1a6c esi=00191046 edi=00191046
    eip=00540020 esp=00effe4c ebp=00520055 iopl=0         nv up ei pl zr na pe nc
    cs=0023  ss=002b  ds=002b  es=002b  fs=0053  gs=002b             efl=00000246
    00540020 ??              ???
    
    0:000> t-
    Time Travel Position: 67:3F
    eax=00000000 ebx=00cf8000 ecx=99da9203 edx=69cf1a6c esi=00191046 edi=00191046
    eip=0019193d esp=00effe48 ebp=00520055 iopl=0         nv up ei pl zr na pe nc
    cs=0023  ss=002b  ds=002b  es=002b  fs=0053  gs=002b             efl=00000246
    DisplayGreeting!main+0x4d:
    0019193d c3
    
    0:000> t-
    Time Travel Position: 67:39
    eax=0000004c ebx=00cf8000 ecx=99da9203 edx=69cf1a6c esi=00191046 edi=00191046
    eip=00191935 esp=00effd94 ebp=00effe44 iopl=0         nv up ei pl nz ac po nc
    cs=0023  ss=002b  ds=002b  es=002b  fs=0053  gs=002b             efl=00000212
    DisplayGreeting!main+0x45:
    

    Opmerking

    In deze procedure toont de uitvoer van de opdracht de opdrachten die kunnen worden gebruikt in plaats van de menuopties van de gebruikersinterface, zodat gebruikers met een voorkeur voor opdrachtregelgebruik opdrachtregelopdrachten kunnen gebruiken.

  2. Op dit punt in de tracering hebben onze stack en basispointer waarden die logischer zijn, dus het lijkt erop dat we dichter bij het punt in de code komen waar de beschadiging is opgetreden.

    esp=00effd94 ebp=00effe44
    

    Het is ook interessant dat het lokale venster waarden van onze doel-app bevat en het broncodevenster de coderegel markeert die op dit punt in de trace kan worden uitgevoerd.

  3. Voor verder onderzoek kunnen we een geheugenvenster openen om de inhoud in de buurt van het geheugenadres van de basisaanwijzer van 0x00effe44 weer te geven.

  4. Als u de bijbehorende ASCII-tekens wilt weergeven, selecteert u tekst en vervolgens ASCII op het lint Geheugen.

    Schermopname van WinDbg Preview met geheugen ASCII-uitvoer en broncodevenster.

  5. In plaats van de basisaanwijzer die verwijst naar een instructie, wijst deze naar onze berichttekst. Er is dus iets niet hier, dit kan dicht bij het tijdstip liggen dat we de stapel hebben beschadigd. Voor verder onderzoek stellen we een onderbrekingspunt in.

Opmerking

In dit zeer kleine voorbeeld zou het vrij eenvoudig zijn om alleen in de code te kijken, maar als er honderden regels code en tientallen subroutines zijn, kunnen de technieken die hier worden beschreven, worden gebruikt om de tijd te verkorten die nodig is om het probleem te vinden.

TTD en onderbrekingspunten

Het gebruik van onderbrekingspunten is een veelvoorkomende benadering om de uitvoering van code te onderbreken bij een bepaald geval van belang. Met TTD kunt u een onderbrekingspunt instellen en teruggaan in de tijd totdat dat onderbrekingspunt wordt bereikt nadat de tracering is vastgelegd. De mogelijkheid om de processtatus te onderzoeken nadat een probleem is opgetreden, om de beste locatie voor een onderbrekingspunt te bepalen, maakt extra foutopsporingswerkstromen mogelijk die uniek zijn voor TTD.

Onderbrekingspunten voor geheugentoegang

U kunt onderbrekingspunten instellen die worden geactiveerd wanneer een geheugenlocatie wordt geopend. Gebruik de opdracht ba (onderbreking bij toegang) met de volgende syntaxis.

ba <access> <size> <address> {options}
Optie Beschrijving
e uitvoeren (wanneer cpu een instructie ophaalt van het adres)
r lezen/schrijven (wanneer de CPU naar het adres leest of schrijft)
w schrijven (wanneer de CPU naar het adres toe schrijft)

U kunt op elk gewenst moment slechts vier onderbrekingspunten voor gegevens instellen en het is aan u om ervoor te zorgen dat u uw gegevens correct uitlijnt of dat u het onderbrekingspunt niet activeert (woorden moeten eindigen op adressen die deelbaar zijn door 2, dwords moeten deelbaar zijn door 4 en quadwords met 0 of 8).

Stel het onderbrekingspunt voor geheugentoegang in voor de basispointer

  1. Op dit punt in de trace willen we een onderbrekingspunt instellen voor schrijfgeheugentoegang tot basisaanwijzer ebp, die in ons voorbeeld 00effe44 is. Gebruik hiervoor de ba-opdracht met het adres dat we willen bewaken. We willen schrijfbewerkingen voor vier bytes bewaken, dus geven we w4 op.

    0:000> ba w4 00effe44
    
  2. Selecteer Weergave en vervolgens onderbrekingspunten om te bevestigen dat ze zijn ingesteld zoals bedoeld.

    Schermopname van het WinDbg-venster voor onderbrekingspunten met één onderbrekingspunt.

  3. Selecteer teruggaan in het menu Start om terug te reizen naar de tijd totdat het onderbrekingspunt is bereikt.

    0:000> g-
    Breakpoint 0 hit
    Time Travel Position: 5B:92
    eax=0000000f ebx=003db000 ecx=00000000 edx=00cc1a6c esi=00d41046 edi=0053fde8
    eip=00d4174a esp=0053fcf8 ebp=0053fde8 iopl=0         nv up ei pl nz ac pe nc
    cs=0023  ss=002b  ds=002b  es=002b  fs=0053  gs=002b             efl=00000216
    DisplayGreeting!DisplayGreeting+0x3a:
    00d4174a c745e000000000  mov     dword ptr [ebp-20h],0 ss:002b:0053fdc8=cccccccc
    
  4. Selecteer Weergeven en vervolgens Locals. In het lokale venster zien we dat de doelvariabele slechts een deel van het bericht heeft, terwijl de bron alle tekst bevat. Deze informatie ondersteunt het idee dat de stack is beschadigd.

    Schermopname van WinDbg met het venster Locals.

  5. Op dit moment kunnen we de programmastack onderzoeken om te zien welke code actief is. Op het lint Weergave selecteer Stapel.

    Schermopname van WinDbg met het venster Stack.

Omdat het zeer onwaarschijnlijk is dat de microsoft-functie wscpy_s() een codefout als deze zou hebben, kijken we verder in de stack. In de oproepstapel ziet u dat Greeting!main Greeting!GetCppConGreeting aanroept. In ons zeer kleine codevoorbeeld konden we de code op dit moment gewoon openen en de fout waarschijnlijk vrij eenvoudig vinden. Maar om de technieken te illustreren die kunnen worden gebruikt met een groter, complexer programma, stellen we een nieuw onderbrekingspunt in om verder te onderzoeken.

Het toegangs-onderbrekingspunt instellen voor de functie GetCppConGreeting

  1. Gebruik het onderbrekingspuntvenster om het bestaande onderbrekingspunt te wissen door met de rechtermuisknop op het bestaande onderbrekingspunt te klikken en Verwijderen te selecteren.

  2. Bepaal het adres van de functie DisplayGreeting!GetCppConGreeting met behulp van de dx-opdracht.

    0:000> dx &DisplayGreeting!GetCppConGreeting
    &DisplayGreeting!GetCppConGreeting                 : 0xb61720 [Type: void (__cdecl*)(wchar_t *,unsigned int)]
        [Type: void __cdecl(wchar_t *,unsigned int)]
    
  3. Gebruik de ba-opdracht om een onderbrekingspunt in te stellen voor geheugentoegang. Omdat de functie alleen uit het geheugen wordt gelezen voor uitvoering, moeten we een r - leesonderbrekingspunt instellen.

    0:000> ba r4 b61720
    
  4. Controleer of een hardware-leesonderbrekingspunt actief is in het onderbrekingspuntvenster.

    Schermopname van het venster WinDbg-onderbrekingspunten met één leesonderbrekerpunt voor hardware.

  5. Zoals we ons afvragen over de grootte van de begroetingsreeks, stellen we een horlogevenster in om de waarde van grootteof (begroeting) weer te geven. Selecteer op het lint Beeld de optie Watch en geef sizeof(greeting) op. Als de waarde niet binnen het bereik valt, zal het watch-venster - Kan de naam "begroeting" niet binden weergeven.

    Schermopname van WinDbg met het venster Watch Locals.

  6. Gebruik tijdreizen in het menu Tijdreizen om te beginnen of gebruik de !tt 0opdracht om naar het begin van de trace te gaan.

    0:000> !tt 0
    Setting position to the beginning of the trace
    Setting position: 15:0
    (1e5c.710): Break instruction exception - code 80000003 (first/second chance not available)
    Time Travel Position: 15:0
    eax=68e28100 ebx=00000000 ecx=77a266ac edx=69e34afc esi=69e3137c edi=00fa2000
    eip=77a266ac esp=00ddf3b8 ebp=00ddf608 iopl=0         nv up ei pl nz na pe nc
    cs=0023  ss=002b  ds=002b  es=002b  fs=0053  gs=002b             efl=00000206
    ntdll!LdrpInitializeProcess+0x1d1c:
    77a266ac 83bdbcfeffff00  cmp     dword ptr [ebp-144h],0 ss:002b:00ddf4c4=00000000
    
  7. Selecteer in het menu Start de optie Ga of gebruik de g opdracht om verder te gaan in de code totdat het onderbrekingspunt is bereikt.

    0:000> g
    Breakpoint 2 hit
    Time Travel Position: 4B:1AD
    eax=00ddf800 ebx=00fa2000 ecx=00ddf800 edx=00b61046 esi=00b61046 edi=00b61046
    eip=00b61721 esp=00ddf7a4 ebp=00ddf864 iopl=0         nv up ei pl nz na po nc
    cs=0023  ss=002b  ds=002b  es=002b  fs=0053  gs=002b             efl=00000202
    DisplayGreeting!GetCppConGreeting+0x1:
    00b61721 8bec            mov     ebp,esp
    
  8. Selecteer Terugstappen in het menu Start of gebruik de g-u opdracht om één stap terug te zetten.

    0:000> g-u
    Time Travel Position: 4B:1AA
    eax=00ddf800 ebx=00fa2000 ecx=00ddf800 edx=00b61046 esi=00b61046 edi=00b61046
    eip=00b61917 esp=00ddf7ac ebp=00ddf864 iopl=0         nv up ei pl nz na po nc
    cs=0023  ss=002b  ds=002b  es=002b  fs=0053  gs=002b             efl=00000202
    DisplayGreeting!main+0x27:
    00b61917 e8def7ffff      call    DisplayGreeting!ILT+245(?GetCppConGreetingYAXPA_WIZ) (00b610fa)
    
  9. Het lijkt erop dat we de hoofdoorzaak hebben gevonden. De begroetingsmatrix die we hebben gedeclareerd, is 50 tekens lang, terwijl de grootte van (begroeting) die we doorgeven aan GetCppConGreeting, is 0x64, 100.

    Schermopname van WinDbg met DisplayGreeting-code met het Watch Locals-venster dat 0x64 weergeeft.

    Naarmate we verder kijken naar het lengtevraagstuk, zien we ook dat het bericht 75 tekens lang is en 76 is wanneer het einde van de tekenreeks wordt meegeteld.

    HELLO FROM THE WINDBG TEAM. GOOD LUCK IN ALL OF YOUR TIME TRAVEL DEBUGGING!
    
  10. Een manier om de code op te lossen, is door de grootte van de tekenmatrix uit te breiden naar 100.

    std::array <wchar_t, 100> greeting{};
    

    En we moeten ook sizeof(greeting) wijzigen in size(greeting) in deze regel code.

     GetCppConGreeting(greeting.data(), size(greeting));
    
  11. Om deze oplossingen te valideren, kunnen we de code opnieuw compileren en bevestigen dat deze zonder fouten wordt uitgevoerd.

Een onderbrekingspunt instellen met behulp van het bronvenster

  1. Een andere manier om dit onderzoek uit te voeren, is door een onderbrekingspunt in te stellen door op een regel code te klikken. Als u bijvoorbeeld aan de rechterkant van de definitieregel std:array in het bronvenster klikt, wordt daar een onderbrekingspunt ingesteld.

    Schermopname van het venster Bron in WinDbg met een onderbrekingspunt ingesteld op std::array.

  2. Gebruik in het menu Tijdreizen de opdracht Tijdreizen om naar het begin van de tracering te gaan.

    0:000> !tt 0
    Setting position to the beginning of the trace
    Setting position: 15:0
    (1e5c.710): Break instruction exception - code 80000003 (first/second chance not available)
    Time Travel Position: 15:0
    eax=68e28100 ebx=00000000 ecx=77a266ac edx=69e34afc esi=69e3137c edi=00fa2000
    eip=77a266ac esp=00ddf3b8 ebp=00ddf608 iopl=0         nv up ei pl nz na pe nc
    cs=0023  ss=002b  ds=002b  es=002b  fs=0053  gs=002b             efl=00000206
    ntdll!LdrpInitializeProcess+0x1d1c:
    77a266ac 83bdbcfeffff00  cmp     dword ptr [ebp-144h],0 ss:002b:00ddf4c4=00000000
    
  3. Klik op het startlint op Ga om terug te gaan totdat het onderbrekingspunt is bereikt.

    Breakpoint 0 hit
    Time Travel Position: 5B:AF
    eax=0000000f ebx=00c20000 ecx=00000000 edx=00000000 esi=013a1046 edi=00effa60
    eip=013a17c1 esp=00eff970 ebp=00effa60 iopl=0         nv up ei pl nz na po nc
    cs=0023  ss=002b  ds=002b  es=002b  fs=0053  gs=002b             efl=00000202
    DisplayGreeting!DisplayGreeting+0x41:
    013a17c1 8bf4            mov     esi,esp
    

Het onderbrekingspunt instellen voor het toegangsonderbrekingspunt voor de begroetingsvariabele

Een andere alternatieve manier om dit onderzoek uit te voeren, is door een onderbrekingspunt in te stellen voor verdachte variabelen en te onderzoeken welke code deze wijzigt. Als u bijvoorbeeld een onderbrekingspunt wilt instellen voor de begroetingsvariabele in de methode GetCppConGreeting, gebruikt u deze procedure.

In dit gedeelte van de handleiding wordt ervan uitgegaan dat u zich nog steeds bij het breakpoint van de vorige sectie bevindt.

  1. Vanuit View en dan Locals. In het lokale venster is begroeting beschikbaar in de huidige context, zodat we de geheugenlocatie kunnen bepalen.

  2. Gebruik de dx-opdracht om de begroetingsmatrix te onderzoeken.

    0:000> dx &greeting
    &greeting                 : ddf800 : { size=50 } [Type: std::array<wchar_t,50> *]
       [<Raw View>]     [Type: std::array<wchar_t,50>]
       [0]              : 3 [Type: wchar_t]
       [1]              : 0 [Type: wchar_t]
    

    In deze trace bevindt de begroeting zich in het geheugen op ddf800.

  3. Gebruik het onderbrekingsvenster om een bestaand onderbrekingspunt te wissen door met de rechtermuisknop op het bestaande onderbrekingspunt te klikken en Verwijderen te selecteren.

  4. Stel het onderbrekingspunt in met de ba-opdracht met behulp van het geheugenadres dat we willen controleren op schrijftoegang.

    ba w4 ddf800
    
  5. Gebruik in het menu Tijdreizen de opdracht 'Tijdreizen om te starten' om naar het begin van de tracering te gaan.

    0:000> !tt 0
    Setting position to the beginning of the trace
    Setting position: 15:0
    (1e5c.710): Break instruction exception - code 80000003 (first/second chance not available)
    Time Travel Position: 15:0
    eax=68e28100 ebx=00000000 ecx=77a266ac edx=69e34afc esi=69e3137c edi=00fa2000
    eip=77a266ac esp=00ddf3b8 ebp=00ddf608 iopl=0         nv up ei pl nz na pe nc
    cs=0023  ss=002b  ds=002b  es=002b  fs=0053  gs=002b             efl=00000206
    ntdll!LdrpInitializeProcess+0x1d1c:
    77a266ac 83bdbcfeffff00  cmp     dword ptr [ebp-144h],0 ss:002b:00ddf4c4=00000000
    
  6. Selecteer in het hoofdmenu Ga om naar het eerste punt van geheugentoegang van de begroetingenreeks te gaan.

    0:000> g-
    Breakpoint 0 hit
    Time Travel Position: 5B:9C
    eax=cccccccc ebx=002b1000 ecx=00000000 edx=68d51a6c esi=013a1046 edi=001bf7d8
    eip=013a1735 esp=001bf6b8 ebp=001bf7d8 iopl=0         nv up ei pl nz na po nc
    cs=0023  ss=002b  ds=002b  es=002b  fs=0053  gs=002b             efl=00000202
    DisplayGreeting!GetCppConGreeting+0x25:
    013a1735 c745ec04000000  mov     dword ptr [ebp-14h],4 ss:002b:001bf7c4=cccccccc
    

    We hadden ook naar het einde van de trace kunnen reizen en vervolgens in omgekeerde richting door de code kunnen werken om dat laatste punt in de trace te vinden waar de geheugenlocatie van de array is beschreven.

Gebruik de TTD. Geheugenobjecten om geheugentoegang weer te geven

Een andere manier om te bepalen op welke punten in het tracegeheugen toegang is verkregen, is het gebruik van de TTD-geheugenobjecten en het dx-commando.

  1. Gebruik de dx-opdracht om de begroetingsmatrix te onderzoeken.

    0:000> dx &greeting
    &greeting                 : 0xddf800 [Type: std::array<wchar_t,50> *]
       [+0x000] _Elems           : "꽘棶檙瞝???" [Type: wchar_t [50]]
    

    In deze trace bevindt de begroeting zich in het geheugen op ddf800.

  2. Gebruik de dx-opdracht om te kijken naar de vier bytes in het geheugen vanaf dat adres met de lees-schrijftoegang.

    0:000> dx -r1 @$cursession.TTD.Memory(0xddf800,0xddf804, "rw")
    @$cursession.TTD.Memory(0x1bf7d0,0x1bf7d4, "rw")                
        [0x0]           
        [0x1]           
        [0x2]           
        [0x3]           
        [0x4]           
        [0x5]           
        [0x6]           
        [0x7]           
        [0x8]           
        [0x9]           
        [0xa]           
        ...         
    
  3. Klik op een van de voorvallen om meer informatie weer te geven over dat specifieke geheugentoegangsvoorval.

    0:000> dx -r1 @$cursession.TTD.Memory(0xddf800,0xddf804, "rw")[5]
    @$cursession.TTD.Memory(0xddf800,0xddf804, "rw")[5]                
        EventType        : MemoryAccess
        ThreadId         : 0x710
        UniqueThreadId   : 0x2
        TimeStart        : 27:3C1 [Time Travel]
        TimeEnd          : 27:3C1 [Time Travel]
        AccessType       : Write
        IP               : 0x6900432f
        Address          : 0xddf800
        Size             : 0x4
        Value            : 0xddf818
        OverwrittenValue : 0x0
        SystemTimeStart  : Monday, November 18, 2024 23:01:43.400
        SystemTimeEnd    : Monday, November 18, 2024 23:01:43.400
    
  4. Klik op [Time Travel] voor TimeStart om de tracering op het tijdstip te positioneren.

    0:000> dx @$cursession.TTD.Memory(0xddf800,0xddf804, "rw")[5].TimeStart.SeekTo()
    @$cursession.TTD.Memory(0xddf800,0xddf804, "rw")[5].TimeStart.SeekTo()
    (1e5c.710): Break instruction exception - code 80000003 (first/second chance not available)
    Time Travel Position: 27:3C1
    eax=00ddf81c ebx=00fa2000 ecx=00ddf818 edx=ffffffff esi=00000000 edi=00b61046
    eip=6900432f esp=00ddf804 ebp=00ddf810 iopl=0         nv up ei pl nz ac po nc
    cs=0023  ss=002b  ds=002b  es=002b  fs=0053  gs=002b             efl=00000212
    ucrtbased!_register_onexit_function+0xf:
    6900432f 51              push    ecx
    
  5. Als we geïnteresseerd zijn in het laatste exemplaar van lees-/schrijfgeheugentoegang in de trace, kunnen we op het laatste item in de lijst klikken of de functie .Last() aan het einde van de dx-opdracht toevoegen.

    0:000> dx -r1 @$cursession.TTD.Memory(0xddf800,0xddf804, "rw").Last()
    @$cursession.TTD.Memory(0xddf800,0xddf804, "rw").Last()                
        EventType        : MemoryAccess
        ThreadId         : 0x710
        UniqueThreadId   : 0x2
        TimeStart        : 53:100E [Time Travel]
        TimeEnd          : 53:100E [Time Travel]
        AccessType       : Read
        IP               : 0x690338e4
        Address          : 0xddf802
        Size             : 0x2
        Value            : 0x45
        SystemTimeStart  : Monday, November 18, 2024 23:01:43.859
        SystemTimeEnd    : Monday, November 18, 2024 23:01:43.859
    
  6. We kunnen vervolgens op [Time Travel] klikken om naar die positie in de trace te gaan en op dat moment verder te kijken naar de uitvoering van de code, met behulp van de technieken die eerder in dit lab zijn beschreven.

Voor meer informatie over de TTD. Geheugenobjecten, zie TTD. Geheugenobject.

Samenvatting

In dit zeer kleine voorbeeld kan het probleem zijn vastgesteld door de paar regels code te bekijken, maar in grotere programma's kunnen de technieken die hier worden gepresenteerd, worden gebruikt om de tijd te verkorten die nodig is om een probleem te vinden.

Zodra een tracering is vastgelegd, kunnen de tracerings- en reprostappen worden gedeeld en kan het probleem op elke computer worden gereproduceerd.

Zie ook

Time Travel Debugging - Overzicht

Time Travel Debugging - Opname

#B0 Tijdreizen Debuggen - Een trace opnieuw afspelen #C1

Foutopsporing in Time Travel - Werken met traceringsbestanden