Notitie
Voor toegang tot deze pagina is autorisatie vereist. U kunt proberen u aan te melden of de directory te wijzigen.
Voor toegang tot deze pagina is autorisatie vereist. U kunt proberen de mappen te wijzigen.
Applies To: Microsoft Dynamics AX 2012 R3, Microsoft Dynamics AX 2012 R2, Microsoft Dynamics AX 2012 Feature Pack, Microsoft Dynamics AX 2012
You can use the AOT to create a form. This topic describes how to create a form that lists assets from the AssetTable table.
Create the Form
In the AOT, right-click Forms, and then click New Form. A form is added to the Forms node.
Right-click the new form and then click Properties. In the Properties window, click Name and then type MyNewForm.
Add a Data Source to the Form
Expand MyNewForm so that the Data Sources and Designs nodes are visible.
Press Ctrl + D to open a second AOT.
In the second AOT, expand AOT > Data Dictionary > Tables to see the list of tables.
From the second AOT, drag AssetTable onto the Data Sources node of the form.
Note
You can also create a form data source by right-clicking the Data Sources node of MyNewForm, and then clicking New DataSource. Use the Table property to select AssetTable.
Click the data source for the form. In the Properties window, click Name and type DataSourceAssetTable.
Add a Grid and Fields to the Form
Expand the Designs and the Design node of MyNewForm. In the properties window, click Caption and type Assets. The value in the Caption property appears in the titlebar of the form.
Click TitleDatasource and select DataSourceAssetTable from the drop-down list.
Right-click Design, click New Control, and then click Grid.
Click the grid in the Design node. In the Properties window, click Width and select Column width. Click Height and select Column height.
Expand the Data Sources > DataSourceAssetTable > Fields node of MyNewForm. Right-click Fields and then click Open New Window. The field list opens in a new AOT window.
In the AOT window that list fields, press Ctrl and then click AssetId, Name, SerialNum, and Model. Drag the highlighted fields to the Grid in the Design node of MyNewForm.
Add a Button to the Form
In this section you add a button control to the form. The button shows a list of assets based on the insured value of the asset. To create and show the list, you override the clicked method of the button control.
Right-click Design, click New Control, and then click Button.
In the Properties window, click Text and type Display Assets.
Expand the node for the new button, right-click Methods, click Override method, and then click clicked.
Right-click the clicked node, and then click View Code. The clicked method opens in the code editor.
Copy the following example code, paste the code into the Editor window.
void clicked()
{
AssetTable assetTable;
while select assetTable order by AssetId
where assetTable.InsuredValue < 1000000
&& assetTable.InsuredValue >= 800
{
info(strFmt("%1 %2", assetTable.AssetId, assetTable.Name));
}
super();
}
Click the Save button and then close the editor.
To save your changes, right-click the form, and then click Save.
Test the Form
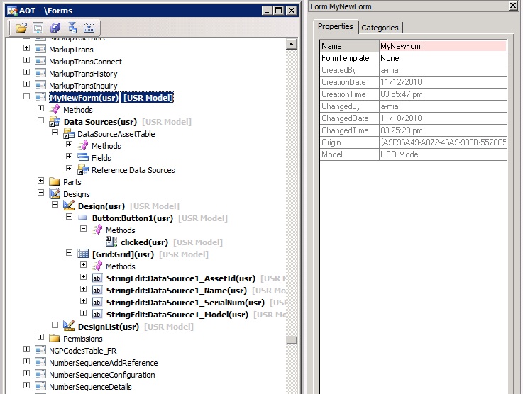
Verify that the Data Sources and Design nodes of the form match what is shown in the following screen shot.
.jpg)
MyNewForm in the AOT
To view the form, right-click the MyNewForm, and then click Open. Click the Display assets button on the form. The form and the code output to the Infolog are shown in the following image.
.jpg)
The form with output
See also
Customizing Forms by Using the AOT
How to: Add a Part to the FactBox Pane
Announcements: New book: "Inside Microsoft Dynamics AX 2012 R3" now available. Get your copy at the MS Press Store.