Delen via


Rapportgegevenssets (SSRS)

Als u gegevens aan een rapport wilt toevoegen, maakt u gegevenssets. Elke gegevensset vertegenwoordigt de resultatenset van het uitvoeren van een queryopdracht op een gegevensbron. De kolommen in de resultatenset zijn de veldverzameling. De rijen in de resultatenset zijn de gegevens. Een gegevensset bevat niet de werkelijke gegevens. Een gegevensset bevat de informatie die nodig is om een specifieke set gegevens op te halen uit een gegevensbron.

Er zijn twee typen gegevenssets: ingesloten en gedeeld. Een ingesloten gegevensset wordt gedefinieerd in een rapport en wordt alleen door dat rapport gebruikt. Er wordt een gedeelde gegevensset gedefinieerd op de rapportserver of SharePoint-site en kan door meerdere rapporten worden gebruikt. In Report Builder kunt u gedeelde gegevenssets maken in de modus Gedeelde gegevensset of ingesloten gegevenssets in de modus Report Designer. In Report Designer in SQL Server Data Tools (SSDT) kunt u gedeelde gegevenssets maken als onderdeel van een project of ingesloten gegevenssets als onderdeel van een rapport.

  • Ingesloten gegevenssets. In tegenstelling tot toepassingen zoals Microsoft Office Excel waar u rechtstreeks in een werkblad met gegevens werkt, werkt u in Report Builder of Report Designer met metagegevens die de gegevens vertegenwoordigen die worden opgehaald wanneer het rapport wordt verwerkt. Als u een ingesloten gegevensset wilt maken, selecteert u de gegevensbron en geeft u een query op. Nadat u de gegevensset hebt gemaakt, gebruikt u het deelvenster Rapportgegevens om de veldverzameling weer te geven. U kunt gegevens uit een gegevensset weergeven in een gegevensgebied, zoals een tabel of grafiek. In elke gegevensregio kunt u de gegevens groeperen, filteren en sorteren om deze te ordenen. Nadat u de rapportindeling hebt ontworpen, voert u het rapport uit om de werkelijke gegevens te bekijken.

    In de volgende afbeelding wordt in het deelvenster Rapportgegevens een gegevensbron weergegeven met de naam AdventureWorks2025, een gegevensset met de naam DataSet1 en vijf velden in de gegevenssetveldverzameling. In het deelvenster Indeling ziet u een tabel met de bovenste rij kolomkoppen en de onderste rij met tabelcellen die tekst bevatten. De plaatshoudertekst [Name] is de metadata voor het veld Name. Wanneer het rapport wordt uitgevoerd, wordt de tekst van de tijdelijke aanduiding vervangen door de werkelijke gegevenswaarden. De tabel wordt naar behoefte uitgebreid om alle gegevens weer te geven.

    rs_DataDesignandPreview rs_DataDesignandPreview

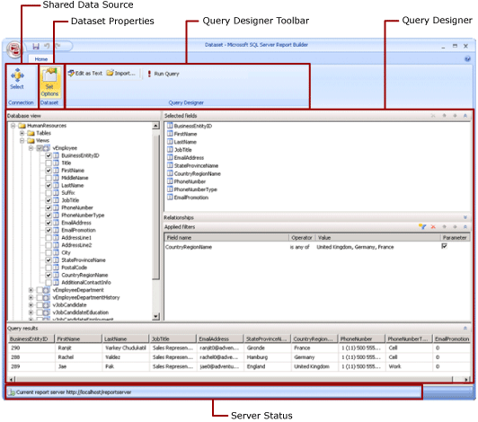
  • Gedeelde gegevenssets. Maak een gedeelde gegevensset wanneer u een gegevensset in meer dan één rapport wilt gebruiken. Als u een gedeelde gegevensset wilt maken en opslaan op een rapportserver of SharePoint-site, gebruikt u Report Builder in de ontwerpweergave voor gedeelde gegevenssets. Als u een gedeelde gegevensset wilt maken als onderdeel van een project dat kan worden geïmplementeerd op een server of site, gebruikt u Report Designer.

    In de volgende afbeelding ziet u de ontwerpweergave voor gedeelde gegevenssets in Report Builder. U kunt de gegevensverbinding en de eigenschappen van de gegevensset selecteren of wijzigen, evenals de query en filters aanpassen, en daarbij filters desgewenst als parameters markeren en de queryresultaten bekijken. Vervolgens slaat u de wijzigingen weer op de server of site op.

    Schermopname van de ontwerpmodus voor gedeelde gegevenssets.

Zie Ingesloten en gedeelde gegevenssets (Report Builder en SSRS) eningesloten en gedeelde gegevensverbindingen of gegevensbronnen (Report Builder en SSRS) voor meer informatie.

U kunt ook gegevenssets toevoegen aan een rapport door rapportonderdelen toe te voegen die de gegevenssets bevatten waarvoor ze afhankelijk zijn. Rapportonderdelen zijn zelfstandige rapportitems die zijn opgeslagen op de rapportserver en kunnen worden opgenomen in andere rapporten. Rapportonderdelen worden echter afgeschaft voor alle releases van SQL Server Reporting Services na SQL Server Reporting Services 2019 en stopgezet vanaf SQL Server Reporting Services 2022 en Power BI Report Server.

Voor meer informatie over het maken van een rapport waarin gegevens uit een SQL Server-database worden weergegeven, raadpleegt u Zelfstudie: Een Basistabelrapport (Report Builder) maken. Als u een rapport wilt maken dat eigen gegevens bevat, bekijkt u Zelfstudie: Offline een snelgrafiekrapport maken (Report Builder).

Opmerking

U kunt gepagineerde rapportdefinitiebestanden (.rdl) maken en wijzigen in Microsoft Report Builder, Power BI Report Builder en in Report Designer in SQL Server Data Tools.

Rapportgegevens toevoegen

In Report Builder kunt u rapportgegevens op de volgende manieren toevoegen.

  • Rapportonderdelen van een rapportserver toevoegen aan uw rapport. Elk rapportonderdeel is zelfstandig en bevat afhankelijke gegevenssets. De gegevenssets zijn vooraf gedefinieerd.

  • Gebruik de wizards Tabel/Matrix, Grafiek en Kaart. In de wizards kunt u gedeelde gegevensbronnen en gedeelde gegevenssets selecteren of nieuwe gegevenssets maken en doorgaan met het ontwerpen van het rapport.

  • Gedeelde gegevenssets toevoegen vanaf een rapportserver. Gedeelde gegevenssets zijn vooraf gedefinieerd en geven op welke gegevens uit een vooraf gedefinieerde gegevensbron moeten worden gebruikt. Wanneer u een gedeelde gegevensset aan uw rapport toevoegt, voegt u een gegevenssetreferentie toe die verwijst naar de definitie van de gedeelde gegevensset.

In Report Builder of Report Designer kunt u op de volgende manieren gegevens toevoegen.

  • Ingesloten gegevenssets toevoegen op basis van gedeelde gegevensbronnen.

  • Voeg ingesloten gegevenssets toe uit ingesloten databronnen.

Opmerking

Gedeelde items op een rapportserver worden afzonderlijk beveiligd of door machtigingen over te nemen van de map waar ze worden gepubliceerd. Als u wilt dat andere gebruikers toegang hebben tot gedeelde gegevenssets die u opslaat, moet u begrijpen hoe machtigingen worden verleend. Zie Security (Report Builder) of Beveiligde gedeelde gegevenssetitems voor meer informatie.

Nadat u gegevens aan een rapport hebt toegevoegd, kunt u de gegevens op de rapportpagina ordenen met gegevensregio's, rapportonderdelen wijzigen en deze met anderen delen en gebruikers in staat stellen de gegevens die ze in het rapport zien te beperken of te sorteren. Zie de volgende verwante onderwerpen voor meer informatie:

Gegevens toevoegen met rapportonderdelen

Rapportonderdelen bevatten de gegevenssets waarvoor ze afhankelijk zijn. Deze gegevenssets zijn gebaseerd op gedeelde gegevensbronnen die beschikbaar zijn op de rapportserver. Wanneer u in Report Builder een rapportonderdeel aan uw rapport toevoegt, worden de afhankelijke gegevenssets aan uw rapport toegevoegd, net zoals wanneer u ze handmatig hebt toegevoegd. Een vooraf gedefinieerde grafiek bevat bijvoorbeeld een gegevensset. Als u de gegevens wilt bekijken, bekijkt u een voorbeeld van het rapport.

Opmerking

Rapportonderdelen zijn zelfstandige rapportitems die zijn opgeslagen op de rapportserver en kunnen worden opgenomen in andere rapporten. Rapportonderdelen worden echter afgeschaft voor alle releases van SQL Server Reporting Services na SQL Server Reporting Services 2019 en stopgezet vanaf SQL Server Reporting Services 2022 en Power BI Report Server.

Rapportonderdelen, gedeelde gegevensbronnen en gedeelde gegevenssets worden vooraf gedefinieerd en opgeslagen op een rapportserver. Als u deze wilt openen, moet u Report Builder openen in de servermodus door verbinding te maken met de rapportserver. U kunt deze gebruiken om nieuwe versies van uw eigen versies te maken als u schrijfmachtigingen hebt voor de rapportserver.

Queries en queryontwerpers

Als u wilt opgeven welke gegevens u uit een gegevensbron wilt gebruiken, bouwt u een queryopdracht. Elk gegevensbrontype biedt een gerelateerde ontwerpfunctie voor query's om u te helpen bij het bouwen van de query. De ontwerpfunctie voor query's kan grafisch of op tekst zijn gebaseerd. In een grafische ontwerpfunctie voor query's bekijkt u metagegevens die de gegevens in de externe gegevensbron vertegenwoordigen en bouwt u interactief een query door velden of entiteiten naar het ontwerpoppervlak voor query's te slepen. In een ontwerpfunctie voor tekstquery's schrijft of importeert u query's in de querysyntaxis die wordt ondersteund door de externe gegevensbron.

In de ontwerpfunctie voor query's kunt u de query uitvoeren om voorbeeldgegevens weer te geven en de syntaxis van de queryopdracht te valideren. Kolomnamen in de resultaatset worden de veldnamen die u in het deelvenster Rapportgegevens ziet. De resultatenset moet één set rijen en kolommen zijn waarin hetzelfde aantal waarden bestaat voor elke rij met gegevens. Meerdere resultatensets van één query worden niet ondersteund. Onregelmatige hiërarchieën, die geen constant aantal kolommen hebben en voor elke rij verschillende gegevenswaarden kunnen produceren, worden niet ondersteund.

Als u een query wilt uitvoeren, moet u ontwerptijdreferenties hebben. Zie Referentie- en verbindingsinformatie opgeven voor rapportgegevensbronnen en gegevensverbindingsreeksen maken - Report Builder & SSRS voor meer informatie.

Communicatie tussen een gegevensextensie en de externe gegevensbron wordt verwerkt door gegevensproviders. Ondersteuning voor queryopdrachtsyntaxis, queryparameters en gegevenstypen voor waarden in de resultatenset wordt bepaald door elke gegevensprovider. Raadpleeg het onderwerp over het specifieke type gegevensextensie en Query Design Tools (SSRS) voor meer informatie.

How-To onderwerpen

Een gegevensverbinding toevoegen en verifiëren (Report Builder en SSRS)

Een gedeelde gegevensset of ingesloten gegevensset maken (Report Builder en SSRS)

Velden toevoegen, bewerken, vernieuwen in het deelvenster Rapportgegevens (Report Builder en SSRS)

Een query maken in de relationele ontwerpfunctie voor query's (Report Builder en SSRS)

Verborgen gegevenssets weergeven voor parameterwaarden voor multidimensionale gegevens (Report Builder en SSRS)

Een filter toevoegen aan een gegevensset (Report Builder en SSRS)

Een gegevensbericht zonder gegevens instellen voor een gegevensregio (Report Builder en SSRS)

Een queryparameter koppelen aan een rapportparameter (Report Builder en SSRS)

Parameters definiëren in MDX Query Designer voor Analysis Services (Report Builder en SSRS)

In deze sectie

Rapportonderdelen en gegevenssets in Report Builder

Gegevensverbindingsreeksen maken - Report Builder & SSRS-

Referentie- en verbindingsinformatie opgeven voor rapportgegevensbronnen

Rapport ingesloten gegevenssets en gedeelde gegevenssets (Report Builder en SSRS)

Verzameling gegevenssetvelden (Report Builder en SSRS)