Delen via


Schemaontwerper

De schemaontwerper in de MSSQL-extensie voor Visual Studio Code biedt een grafische omgeving voor het visualiseren, ontwerpen en beheren van databaseschema's zonder Transact-SQL (T-SQL)-instructies te schrijven.

Schermopname van het overzicht van schemaontwerper met een databaseschemadiagram.

Kenmerken

Schemaontwerper biedt deze functies:

  • Databasestructuur visualiseren met interactieve diagrammen.
  • Bewerk of maak tabellen, vreemde sleutels, primaire sleutels en beperkingen.
  • Zoeken, slepen en neerzetten, filteren, zoomen, een mini-kaart gebruiken en diagrammen automatisch rangschikken voor efficiënte navigatie en aanpassing.
  • Schemadiagrammen exporteren voor documentatie of delen.
  • Automatisch T-SQL-scripts met het kenmerk Alleen-lezen genereren en weergeven die uw schemawijzigingen vertegenwoordigen.
  • Controleer en pas wijzigingen toe op de database met de functie Wijzigingen publiceren.

Schemaontwerper openen

Klik met de rechtermuisknop op de database in de objectverkenner en selecteer Ontwerpschema in het menu. Met deze actie opent u de weergave schemaontwerper, waarmee u vervolgens het visuele databasediagram kunt zien.

Schermopname van het toegangspunt om de schemaontwerper te openen in de MSSQL-extensie van Visual Studio Code.

Eenmaal in de ontwerpfunctie voor schema's vindt u een canvas met verschillende navigatiemogelijkheden. Zo kun je je verplaatsen:

  • Pannen en zoomen: selecteer en sleep ergens op het canvas om over het diagram te pannen. Gebruik uw muiswiel of trackpadbewegingen om in en uit te zoomen voor een dichtere of bredere weergave.

  • Minikaart: Gebruik de ingebouwde minikaart (in de rechterbenedenhoek van de ontwerpfunctie) voor snelle navigatie in grote of complexe schema's.

    Schermopname van de minikaartfunctie in de schemaontwerper voor snelle navigatie.

  • Slepen en neerzetten: tabellen en relaties opnieuw rangschikken door elementen op het canvas te slepen. Met deze optie kunt u een indeling maken die zinvol is voor u of uw team.

  • Zoeken en filteren: gebruik het zoekvak (Ctrl+F of Cmd+F) om specifieke tabellen of kolommen te zoeken. Pas filters toe om zich te richten op bepaalde onderdelen van het schema of om irrelevante elementen te verbergen.

  • Automatisch rangschikken: het diagram wordt standaard automatisch gerangschikt in een leesbare indeling. Als u tabellen handmatig verplaatst en de weergave opnieuw wilt instellen, selecteert u de knop Automatisch schikken om de tabellen opnieuw te ordenen.

Inzicht in tabelstructuur en relaties

Wanneer u de ontwerpweergave voor schema's invoert, ziet u de visualisatie van uw databasetabellen. In elke tabel worden de schema- en tabelnaam, kolommen, gegevenstypen en primaire sleutels weergegeven als een sleutelpictogram.

Schermopname van een tabelstructuur met kolommen, gegevenstypen en primaire sleutels in de schemaontwerper.

Relaties met vreemde sleutels worden weergegeven met verbindingspijlen tussen kolommen. In het vorige diagram verwijst de AddressID kolom in de CustomerAddress tabel bijvoorbeeld naar de AddressID kolom in de Address tabel, die de relatie ertussen visueel vertegenwoordigt.

Tabellen toevoegen of bewerken

Selecteer Tabel toevoegen in de bovenste werkbalk om een nieuwe tabel toe te voegen. Selecteer het potloodpictogram in een tabel in het diagram om die tabel te bewerken.

Schermopname van het deelvenster Tabeleditor voor het toevoegen of wijzigen van tabeldetails in de ontwerpfunctie voor schema's.

Met deze actie opent u het tabblad Tabel in de Tabeleditor in een zijpaneel. U kunt:

  • Het schema selecteren of wijzigen
  • De tabelnaam definiëren
  • Nieuwe kolommen toevoegen met naam, gegevenstype, standaardwaarde en beperkingen
  • Een of meer kolommen markeren als primaire sleutels
  • Bestaande kolommen verwijderen of bijwerken indien nodig

Selecteer Opslaan om uw wijzigingen toe te passen. Het diagram wordt bijgewerkt om uw wijzigingen weer te geven. Voor geavanceerdere bewerkingsmogelijkheden voor tabellen, zoals het maken van indexen of het instellen van beperkingsregels, gebruikt u de ontwerpfunctie voor tabellen in de MSSQL-extensie voor Visual Studio Code.

Relaties met vreemde sleutels toevoegen of bewerken

Als u relaties met refererende sleutels wilt beheren, selecteert u het beletselteken (...) in een tabel in het diagram en selecteert u Relaties beheren.

Schermopname van het toegangspunt voor relatiebeheer in de schemaontwerper.

Met deze optie opent u het tabblad Refererende sleutels in het deelvenster Tabeleditor , waar u het volgende kunt doen:

  • Nieuwe relaties met vreemde sleutels toevoegen door naar primaire sleutels in andere tabellen te verwijzen
  • Definieer de naam van de foreign key
  • Bestaande foreign keys bewerken om relaties bij te werken of te corrigeren

Schermopname van het beheerpaneel voor relaties met vreemde sleutels in de schemaontwerper.

Wijzigingen worden automatisch weergegeven in het visuele diagram, met pijlen met de richting van elke relatie.

Schermopname van pijlen die vreemde sleutelrelaties tussen tabellen in de schemaontwerper weergeven.

U kunt ook een relatie maken door een pijl van de ene kolom naar de andere rechtstreeks in het diagram te slepen. Deze methode definieert een een-op-een-relatie tussen de geselecteerde kolommen.

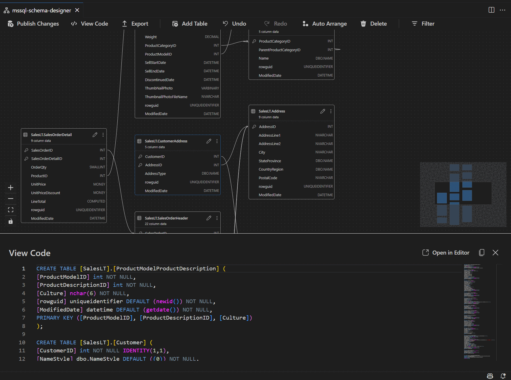
Schemadefinitie weergeven in het scriptvenster

Selecteer op de lintwerkbalk de knop Code weergeven om het onderste deelvenster te openen. In dit deelvenster ziet u het alleen-lezen T-SQL-script waarin acties worden weergegeven die in realtime in de schemaontwerper worden uitgevoerd.

Schermopname van het deelvenster Codeweergave met T-SQL-scripts die zijn gegenereerd door de schemaontwerper.

Uw wijzigingen controleren en publiceren

Wanneer u klaar bent met het bewerken van tabellen of relaties, selecteert u Wijzigingen publiceren op de bovenste werkbalk. Met deze actie wordt een overzichtsrapport voor wijzigingen gegenereerd waarin alle wijzigingen die in behandeling zijn in uw schema worden weergegeven.

Schermopname van de functie Wijzigingen publiceren in de schemaontwerper waarin schemawijzigingen worden samengevat.

Bekijk het rapport zorgvuldig. Schakel het bevestigingsvak in om mogelijke risico's te bevestigen en te accepteren die verband houden met het toepassen van de wijzigingen. Dit proces maakt gebruik van DacFX (Data-tier Application Framework) om uw schema-updates te implementeren.

GitHub Copilot-integratie

Schema Designer ondersteunt GitHub Copilot voor het ontwerpen van ai-ondersteunde schema's. U kunt natuurlijke taal gebruiken om schema's te maken, bestaande schema's te wijzigen, wijzigingen te controleren via een diff-weergave en externe artefacten te importeren. Wijzigingen worden doorgevoerd in het visuele diagram en T-SQL-script.

Zie GitHub Copilot-integratie in Schema Designer (preview) voor gedetailleerde instructies over het gebruik van GitHub Copilot in Schema Designer.

Feedback en ondersteuning

Als u ideeën, feedback of contact wilt opnemen met de community, kunt u deelnemen aan de discussie op https://aka.ms/vscode-mssql-discussions. Als u een fout wilt melden, gaat u naar https://aka.ms/vscode-mssql-bug. Als u een nieuwe functie wilt aanvragen, gaat u naar https://aka.ms/vscode-mssql-feature-request.