Delen via


Laadvolgorde van NFC-stuurprogramma

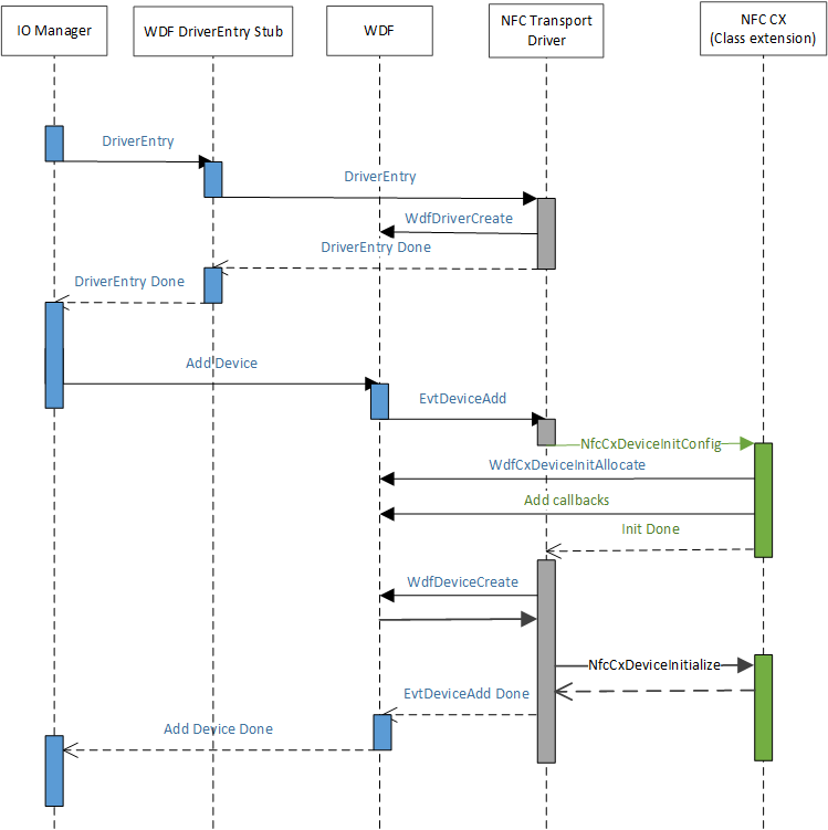
Wanneer ACPI het apparaatknooppunt maakt om de NFCC weer te geven, komt PnP overeen met het door het NFC-clientstuurprogramma geleverde .inf en wordt geïnstalleerd voor dat apparaatknooppunt. Het NFC-clientstuurprogramma initialiseert tijdens de AddDevice-routine de klasse-extensie, wat het laden van de door Microsoft geleverde NFC-klasse-extensie (NfcCx.dll) mogelijk maakt en de opzet van elke I/O-wachtrij die moet worden geïmplementeerd voor het bovenste gedeelte van het NFC-klasse-extensiestuurprogramma vergemakkelijkt. Het volgende diagram illustreert het laadmechanisme van het stuurprogramma.

laadvolgorde voor stuurprogramma's.