Udostępnij przez


Używanie tabel zewnętrznych z usługą Synapse SQL

Tabela zewnętrzna wskazuje dane znajdujące się w Hadoop, blobie Azure Storage lub Azure Data Lake Storage (ADLS).

Tabele zewnętrzne umożliwiają odczytywanie danych z plików lub zapisywanie danych w plikach w usłudze Azure Storage. Usługa Azure Synapse SQL umożliwia użycie tabel zewnętrznych do odczytywania danych zewnętrznych, przy użyciu dedykowanej puli SQL lub bezserwerowej puli SQL.

W zależności od typu zewnętrznego źródła danych można użyć dwóch typów tabel zewnętrznych:

  • Zewnętrzne tabele Hadoop, których można użyć do odczytywania i eksportowania danych w różnych formatach danych, takich jak CSV, Parquet i ORC. Tabele zewnętrzne usługi Hadoop są dostępne w dedykowanych pulach SQL, ale nie są dostępne w bezserwerowych pulach SQL.
  • Natywne tabele zewnętrzne, których można użyć do odczytywania i eksportowania danych w różnych formatach danych, takich jak CSV i Parquet. Natywne tabele zewnętrzne są dostępne w bezserwerowych pulach SQL i w dedykowanych pulach SQL. Zapisywanie/eksportowanie danych przy użyciu instrukcji CETAS i natywnych tabel zewnętrznych jest dostępne tylko w bezserwerowej puli SQL, ale nie w dedykowanych pulach SQL.

Najważniejsze różnice między usługą Hadoop i natywnymi tabelami zewnętrznymi:

Typ tabeli zewnętrznej Hadoop Ojczysty
Dedykowana pula SQL Dostępny Tylko Parquet
Serwerless SQL pool Niedostępny Dostępny
Obsługiwane formaty Rozdzielane/CSV, Parquet, ORC, Hive RC i RC Bezserwerowa pula SQL: wartości oddzielane przecinkami/CSV, Parquet i Delta Lake
Dedykowana pula SQL: "Parquet"
Eliminacja partycji folderu Nie. Eliminacja partycji jest dostępna tylko w tabelach partycjonowanych utworzonych w formatach Parquet lub CSV synchronizowanych z pul Apache Spark. Tabele zewnętrzne można tworzyć w folderach podzielonych na partycje Parquet, ale kolumny podziału są niedostępne i ignorowane, podczas gdy eliminacja partycji nie będzie zastosowana. Nie twórz tabel zewnętrznych w folderach Delta Lake, ponieważ nie są one obsługiwane. Użyj widoków partycjonowanych Delta, jeśli musisz wykonać zapytanie dotyczące partycjonowanych danych w Delta Lake.
Eliminacja plików (przesunięcie predykatu) Nie. Tak, jest to możliwe w bezserwerowej puli SQL. W przypadku wypychania ciągu należy użyć Latin1_General_100_BIN2_UTF8 sortowania w VARCHAR kolumnach, aby włączyć wypychanie. Aby uzyskać więcej informacji na temat sortowania, zobacz Obsługa sortowania bazy danych dla usługi Synapse SQL w usłudze Azure Synapse Analytics.
Niestandardowy format lokalizacji Nie. Tak, używając symboli wieloznacznych, takich jak /year=*/month=*/day=* w formatach Parquet lub CSV. Niestandardowe ścieżki folderów nie są dostępne w Delta Lake. W bezserwerowej puli SQL można również używać rekursywnych symboli wieloznacznych /logs/**, aby odwoływać się do plików Parquet lub CSV w dowolnym podfolderze pod wskazanym folderem.
Skanowanie folderów cyklicznych Tak Tak. Na końcu ścieżki lokalizacji w bezserwerowych pulach SQL należy określić /**. W dedykowanej puli foldery są zawsze skanowane rekursywnie.
Uwierzytelnianie przechowywania Klucz dostępu do magazynu (SAK), microsoft entra passthrough, tożsamość zarządzana, niestandardowa aplikacja Microsoft Entra identity Sygnatura dostępu współdzielonego (SAS), Microsoft Entra Pass-Through, Tożsamość zarządzana Microsoft Entra, Tożsamość Microsoft Entra niestandardowej aplikacji.
Mapowanie kolumn Porządkowe — kolumny w definicji tabeli zewnętrznej są przypisane do kolumn w źródłowych plikach Parquet na podstawie ich kolejności. Pula bezserwerowa: według nazwy. Kolumny w definicji tabeli zewnętrznej są odwzorowywane na kolumny w plikach Parquet przez dopasowanie nazw kolumn.
Dedykowana pula: dopasowanie z zachowaniem kolejności. Kolumny w definicji tabeli zewnętrznej są mapowane na kolumny w źródłowych plikach Parquet według kolejności pozycji.
CETAS (eksportowanie/przekształcanie) Tak CETAS z tabelami natywnymi jako cel działa tylko w bezserwerowej puli SQL. Nie można używać dedykowanych pul SQL do eksportowania danych przy użyciu tabel natywnych.

Uwaga

Natywne tabele zewnętrzne są zalecanym rozwiązaniem w pulach, gdzie są one powszechnie dostępne. Jeśli potrzebujesz dostępu do danych zewnętrznych, zawsze używaj natywnych tabel w bezserwerowych lub dedykowanych pulach. Tabele usługi Hadoop należy używać tylko wtedy, gdy trzeba uzyskać dostęp do niektórych typów, które nie są obsługiwane w natywnych tabelach zewnętrznych (na przykład — ORC, RC) lub jeśli wersja natywna nie jest dostępna.

Tabele zewnętrzne w dedykowanej puli SQL oraz w puli SQL bez serwera

Tabele zewnętrzne umożliwiają:

  • Wykonywanie zapytań dotyczących usług Azure Blob Storage i ADLS Gen2 przy użyciu instrukcji Języka Transact-SQL.
  • Przechowuj wyniki zapytań w plikach w Azure Blob Storage lub Azure Data Lake Storage, używając CETAS z Synapse SQL.
  • Zaimportuj dane z usług Azure Blob Storage i Azure Data Lake Storage i przechowuj je w dedykowanej puli SQL (tylko tabele usługi Hadoop w dedykowanej puli).

Uwaga

Podczas używania instrukcji CREATE TABLE AS SELECT, wybierając z tabeli zewnętrznej, dane zostaną zaimportowane do tabeli w dedykowanej puli SQL.

Jeśli wydajność tabel zewnętrznych usługi Hadoop w dedykowanych pulach nie spełnia Twoich celów wydajności, rozważ załadowanie danych zewnętrznych do tabel magazynu danych przy użyciu instrukcji COPY.

Aby zapoznać się z samouczkiem ładowania, zobacz Ładowanie danych z usługi Azure Blob Storage przy użyciu technologii PolyBase.

Tabele zewnętrzne można tworzyć w pulach SQL usługi Synapse, wykonując następujące kroki:

  1. UTWÓRZ ZEWNĘTRZNE ŹRÓDŁO DANYCH, aby odwołać się do zewnętrznego magazynu platformy Azure i określić poświadczenia, które mają być używane do uzyskiwania dostępu do magazynu.
  2. UTWÓRZ FORMAT PLIKU ZEWNĘTRZNEGO w celu opisania formatu plików CSV lub Parquet.
  3. UTWÓRZ TABELĘ ZEWNĘTRZNĄ na podstawie plików umieszczonych w źródle danych w tym samym formacie pliku.

Eliminacja partycji folderu

Natywne tabele zewnętrzne w pulach usługi Synapse mogą ignorować pliki umieszczone w folderach, które nie są istotne dla zapytań. Jeśli pliki są przechowywane w hierarchii folderów (na przykład — /year=2020/month=03/day=16) i wartości yearmonth, i day są widoczne jako kolumny, zapytania zawierające filtry, takie jakyear=2020, będą odczytywać pliki tylko z podfolderów umieszczonych w folderzeyear=2020. Pliki i foldery umieszczone w innych folderach (year=2021 lub year=2022) zostaną zignorowane w tym zapytaniu. Ta eliminacja jest znana jako eliminacja partycji.

Eliminacja partycji folderu jest dostępna w natywnych tabelach zewnętrznych synchronizowanych z pul Synapse Spark. Jeśli zestaw danych został podzielony na partycje i chcesz użyć eliminacji partycji z utworzonymi tabelami zewnętrznymi, użyj widoków partycjonowanych zamiast tabel zewnętrznych.

Eliminacja plików

Niektóre formaty danych, takie jak Parquet i Delta, zawierają statystyki plików dla każdej kolumny (na przykład wartości minimalne/maksymalne dla każdej kolumny). Zapytania filtrujące dane nie będą odczytywać plików, w których nie istnieją wymagane wartości kolumn. Zapytanie najpierw zbada wartości minimalne/maksymalne dla kolumn używanych w predykacie zapytania w celu znalezienia plików, które nie zawierają wymaganych danych. Te pliki są ignorowane i usuwane z planu zapytania. Ta technika jest również znana jako przesuwanie predykatu filtru i może zwiększyć wydajność zapytań. Wypychanie filtru jest dostępne w bezserwerowych pulach SQL w formatach Parquet i Delta. Aby zastosować wypychanie filtru dla typów ciągów, użyj typu VARCHAR z sortowaniem Latin1_General_100_BIN2_UTF8 . Aby uzyskać więcej informacji na temat sortowania, zobacz Obsługa sortowania bazy danych dla usługi Synapse SQL w usłudze Azure Synapse Analytics.

Zabezpieczenia

Użytkownik musi mieć SELECT uprawnienia do tabeli zewnętrznej, aby odczytać dane. Tabele zewnętrzne uzyskują dostęp do bazowego magazynu Azure, używając poświadczeń bazodanowych zdefiniowanych w źródle danych według następujących reguł.

  • Źródło danych bez poświadczeń umożliwia zewnętrznym tabelom dostęp do publicznie dostępnych plików w usłudze Azure Storage.
  • Źródło danych może mieć poświadczenia umożliwiające zewnętrznym tabelom dostęp tylko do plików w usłudze Azure Storage przy użyciu tokenu SAS lub tożsamości zarządzanej obszaru roboczego — przykłady znajdziesz w artykule Develop storage files storage access control.

Uwagi

Aby zapewnić niezawodne wykonywanie zapytań, pliki źródłowe i foldery, do których odwołuje się tabele zewnętrzne, muszą pozostać niezmienione przez cały czas trwania operacji.

  • Modyfikowanie, usuwanie lub zastępowanie wszelkich przywołynych plików lub folderów, gdy zapytanie jest uruchomione, może spowodować błędy lub prowadzić do niespójnych wyników.
  • Przed wykonaniem zapytania względem tabel zewnętrznych w dedykowanej puli SQL sprawdź, czy wszystkie dane źródłowe są stabilne i nie zostaną zmienione podczas wykonywania.

Przykład TWORZENIA ZEWNĘTRZNEGO ŹRÓDŁA DANYCH

Poniższy przykład tworzy zewnętrzne źródło danych Hadoop w dedykowanej puli SQL dla ADLS Gen2, wskazujące na publiczny zestaw danych Nowego Jorku.

CREATE DATABASE SCOPED CREDENTIAL [ADLS_credential]
WITH IDENTITY='SHARED ACCESS SIGNATURE',  
SECRET = 'sv=2022-11-02&ss=b&srt=co&sp=rl&se=2042-11-26T17:40:55Z&st=2024-11-24T09:40:55Z&spr=https&sig=DKZDuSeZhuCWP9IytWLQwu9shcI5pTJ%2Fw5Crw6fD%2BC8%3D'
GO
CREATE EXTERNAL DATA SOURCE AzureDataLakeStore
WITH
  -- Please note the abfss endpoint when your account has secure transfer enabled
  ( LOCATION = 'abfss://data@newyorktaxidataset.dfs.core.windows.net' ,
    CREDENTIAL = ADLS_credential ,
    TYPE = HADOOP
  ) ;

Poniższy przykład tworzy zewnętrzne źródło danych dla usługi ADLS Gen2 wskazujące publicznie dostępny zestaw danych w Nowym Jorku:

CREATE EXTERNAL DATA SOURCE YellowTaxi
WITH ( LOCATION = 'https://azureopendatastorage.blob.core.windows.net/nyctlc/yellow/',
       TYPE = HADOOP)

Przykład: CREATE EXTERNAL FILE FORMAT (TWORZENIE FORMATU PLIKU ZEWNĘTRZNEGO)

Poniższy przykład tworzy format pliku zewnętrznego dla plików spisu:

CREATE EXTERNAL FILE FORMAT census_file_format
WITH
(  
    FORMAT_TYPE = PARQUET,
    DATA_COMPRESSION = 'org.apache.hadoop.io.compress.SnappyCodec'
)

Przykład CREATE EXTERNAL TABLE

Poniższy przykład tworzy tabelę zewnętrzną. Zwraca pierwszy wiersz:

CREATE EXTERNAL TABLE census_external_table
(
    decennialTime varchar(20),
    stateName varchar(100),
    countyName varchar(100),
    population int,
    race varchar(50),
    sex    varchar(10),
    minAge int,
    maxAge int
)  
WITH (
    LOCATION = '/parquet/',
    DATA_SOURCE = population_ds,  
    FILE_FORMAT = census_file_format
)
GO

SELECT TOP 1 * FROM census_external_table

Tworzenie tabel zewnętrznych i wykonywanie na ich podstawie zapytań na podstawie pliku w usłudze Azure Data Lake

Korzystając z możliwości eksploracji usługi Synapse Studio w usłudze Data Lake, możesz teraz utworzyć tabelę zewnętrzną i wykonać zapytania względem jej przy użyciu puli SQL usługi Synapse, klikając plik prawym przyciskiem myszy. Funkcja jednego kliknięcia umożliwiająca utworzenie tabel zewnętrznych z konta magazynowego ADLS Gen2 jest obsługiwana tylko dla plików Parquet.

Wymagania wstępne

  • Musisz mieć dostęp do obszaru roboczego z co najmniej Storage Blob Data Contributor rolą dostępu do konta usługi ADLS Gen2 lub listami kontroli dostępu (ACL), które umożliwiają przeszukiwanie plików.

  • Musisz mieć co najmniej uprawnienia do tworzenia tabeli zewnętrznej i wykonywania zapytań względem tabel zewnętrznych w puli SQL usługi Synapse (dedykowanej lub bezserwerowej).

Na panelu Dane wybierz plik, z którego chcesz utworzyć tabelę zewnętrzną:

Zrzut ekranu z portalu Azure przedstawiający tworzenie zewnętrznej tabeli w usłudze Azure Synapse Analytics.

Zostanie otwarte okno dialogowe. Wybierz dedykowaną pulę SQL lub bezserwerową pulę SQL, nadaj tabeli nazwę i wybierz pozycję Otwórz skrypt:

Zrzut ekranu z portalu Azure usługi Azure Synapse Analytics okna dialogowego tworzenia tabeli zewnętrznej.

Skrypt SQL jest automatycznie generowany podczas wnioskowania schematu z pliku:

Zrzut ekranu z witryny Azure Portal skryptu języka T-SQL, który tworzy tabelę zewnętrzną.

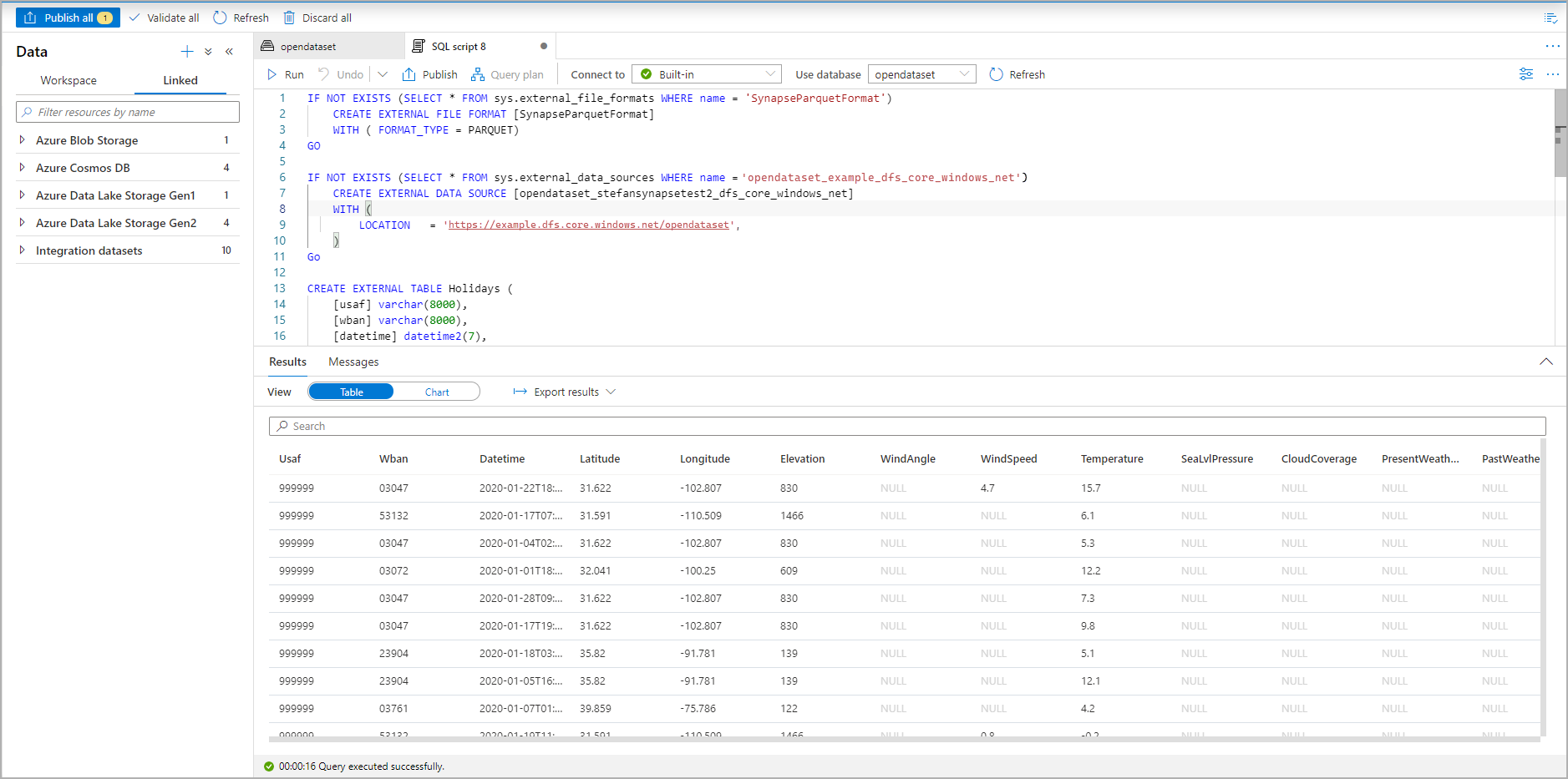
Uruchom skrypt. Skrypt automatycznie uruchomi polecenie SELECT TOP 100 *:

Zrzut ekranu z witryny Azure Portal zestawu wyników skryptu T-SQL, który pokazuje tabelę zewnętrzną.

Tabela zewnętrzna została teraz utworzona. Teraz możesz wykonywać zapytania względem tabeli zewnętrznej bezpośrednio z okienka Dane.

Zobacz artykuł CETAS, aby dowiedzieć się, jak zapisywać wyniki zapytań w tabeli zewnętrznej w usłudze Azure Storage. Możesz też rozpocząć zadawanie zapytań za pomocą platformy Apache Spark dla zewnętrznych tabel usługi Azure Synapse.