Nuta
Dostęp do tej strony wymaga autoryzacji. Możesz spróbować się zalogować lub zmienić katalog.
Dostęp do tej strony wymaga autoryzacji. Możesz spróbować zmienić katalogi.
Aby dodać dane do raportu, należy utworzyć zestawy danych. Każdy zestaw danych reprezentuje zestaw wyników z uruchamiania polecenia zapytania w źródle danych. Kolumny w zestawie wyników to zbiór pól. Zbiór wyników to wiersze zawierające dane. Zestaw danych nie zawiera rzeczywistych danych. Zestaw danych zawiera informacje potrzebne do pobrania określonego zestawu danych ze źródła danych.
Istnieją dwa typy zestawów danych: osadzone i udostępnione. Osadzony zestaw danych jest definiowany w raporcie i używany tylko przez ten raport. Udostępniony zestaw danych jest definiowany na serwerze raportów lub w witrynie programu SharePoint i może być używany przez wiele raportów. W programie Report Builder można tworzyć udostępnione zestawy danych w trybie udostępnionego zestawu danych lub osadzone zestawy danych w trybie projektanta raportów. W narzędziu Projektant raportów w SQL Server Data Tools (SSDT) można tworzyć udostępnione zestawy danych w ramach projektu lub osadzone zestawy danych w ramach raportu.
Osadzone zestawy danych. W przeciwieństwie do aplikacji, takich jak program Microsoft Office Excel, w którym pracujesz z danymi bezpośrednio w arkuszu, w programie Report Builder lub Projektancie raportów pracujesz z metadanymi reprezentującymi dane, które zostaną pobrane podczas przetwarzania raportu. Aby utworzyć osadzony zestaw danych, wybierz źródło danych i określ zapytanie. Po utworzeniu zestawu danych użyj okienka Dane raportu, aby wyświetlić kolekcję pól. Dane z zestawu danych można wyświetlać w obszarze danych, takim jak tabela lub wykres. W każdym regionie danych można grupować, filtrować i sortować dane, aby je organizować. Po zaprojektowaniu układu raportu uruchomisz raport, aby wyświetlić rzeczywiste dane.
Na poniższym rysunku okienko Dane raportu wyświetla źródło danych o nazwie
AdventureWorks2025, zestaw danych o nazwie DataSet1 oraz kolekcję pięciu pól zestawu danych. Okienko Układ zawiera tabelę z górnym wierszem nagłówków kolumn i dolnym wierszem z komórkami tabeli, które zawierają tekst. Tekst zastępczy [Name] to metadane pola Nazwa. Po uruchomieniu raportu tekst zastępczy jest zastępowany rzeczywistymi wartościami danych. Tabela rozwija się zgodnie z wymaganiami, aby wyświetlić wszystkie dane.
Udostępnione zestawy danych. Utwórz udostępniony zestaw danych, jeśli chcesz użyć zestawu danych w więcej niż jednym raporcie. Aby utworzyć i zapisać udostępniony zestaw danych na serwerze raportów lub w witrynie programu SharePoint, użyj programu Report Builder w widoku projektu udostępnionego zestawu danych. Aby utworzyć udostępniony zestaw danych w ramach projektu, który można wdrożyć na serwerze lub w lokacji, użyj projektanta raportów.
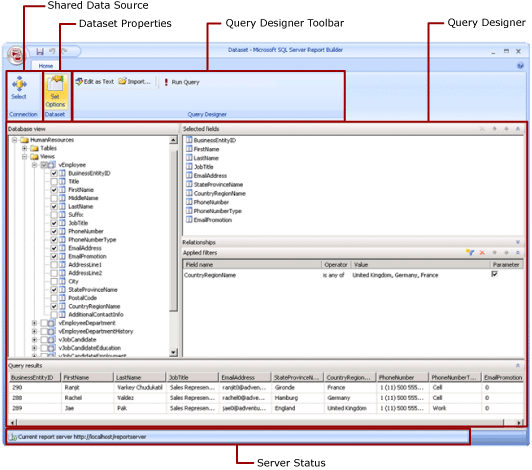
Na poniższej ilustracji przedstawiono widok Projektowania udostępnionego zestawu danych w programie Report Builder. Możesz wybrać lub zmodyfikować połączenie danych, właściwości zestawu danych, zapytanie, filtry i opcjonalnie oznaczyć filtry jako parametry i wyświetlić wyniki zapytania. Następnie zapisz zmiany do serwera lub witryny.
Aby uzyskać więcej informacji, zobacz Osadzone i udostępnione zestawy danych (Report Builder i SSRS) oraz Osadzone i udostępnione połączenia danych lub źródła danych (Report Builder i SSRS).
Możesz również dodać zestawy danych do raportu, dodając części raportu zawierające zestawy danych, od których zależą. Części raportów to elementy raportów samodzielnie przechowywane na serwerze raportów i mogą być uwzględniane w innych raportach. Jednak części raportów są zdezaktualizowane dla wszystkich wydań SQL Server Reporting Services po wersji SQL Server Reporting Services 2019 i przestają być obsługiwane w SQL Server Reporting Services 2022 oraz Power BI Report Server.
Aby dowiedzieć się, jak utworzyć raport, który wyświetla dane z bazy danych programu SQL Server, zobacz Samouczek: tworzenie podstawowego raportu tabeli (Report Builder). Aby utworzyć raport zawierający własne dane, zobacz Samouczek: tworzenie szybkiego raportu wykresu w trybie offline (Report Builder).
Uwaga / Notatka
Pliki definicji raportu podzielonego na strony (rdl) można tworzyć i modyfikować w programie Microsoft Report Builder, programie Power BI Report Builder i w projektancie raportów w narzędziach SQL Server Data Tools.
Dodawanie danych raportu
W programie Report Builder możesz dodać dane raportu w następujący sposób.
Dodaj części raportów z serwera raportów do raportu. Każda część raportu jest samodzielna i zawiera zależne zestawy danych. Zestawy danych są wstępnie zdefiniowane.
Użyj kreatorów tabel/macierzy, wykresów i map. W kreatorach możesz wybrać udostępnione źródła danych i udostępnione zestawy danych lub utworzyć nowe zestawy danych i kontynuować projektowanie raportu.
Dodawanie udostępnionych zestawów danych z serwera raportów. Udostępnione zestawy danych są wstępnie zdefiniowane i określają, które dane mają być używane ze wstępnie zdefiniowanego źródła danych. Po dodaniu udostępnionego zestawu danych do raportu dodasz odwołanie do zestawu danych wskazującego na udostępnioną definicję zestawu danych.
W programie Report Builder lub Projektancie raportów można dodawać dane w następujący sposób.
Dodawanie osadzonych zestawów danych na podstawie udostępnionych źródeł danych.
Dodawanie osadzonych zestawów danych na podstawie osadzonych źródeł danych.
Uwaga / Notatka
Na serwerze raportów obiekty udostępnione są chronione indywidualnie lub poprzez dziedziczenie uprawnień z folderu, w którym są publikowane. Aby umożliwić innym użytkownikom dostęp do zapisanych udostępnionych zestawów danych, musisz zrozumieć, jak udzielono uprawnień. Aby uzyskać więcej informacji, zobacz Zabezpieczenia (Report Builder) lub Zabezpiecz udostępnione elementy zestawu danych.
Po dodaniu danych do raportu możesz zorganizować dane na stronie raportu za pomocą regionów danych, zmodyfikować części raportu i udostępnić te zmiany innym osobom oraz umożliwić użytkownikom ograniczenie lub sortowanie danych widocznych w raporcie. Aby uzyskać więcej informacji, zobacz następujące tematy pokrewne:
Dodawanie danych z częściami raportu
Części raportu zawierają zestawy danych, od których zależą. Te zestawy danych są oparte na udostępnionych źródłach danych, które są dostępne na serwerze raportów. W programie Report Builder po dodaniu części raportu do raportu zależne zestawy danych są dodawane do raportu, tak jakby zostały dodane ręcznie. Na przykład wstępnie zdefiniowany wykres zawiera zestaw danych. Aby wyświetlić dane, wyświetl podgląd raportu.
Uwaga / Notatka
Części raportów to elementy raportów samodzielnie przechowywane na serwerze raportów i mogą być uwzględniane w innych raportach. Jednak części raportów są zdezaktualizowane dla wszystkich wydań SQL Server Reporting Services po wersji SQL Server Reporting Services 2019 i przestają być obsługiwane w SQL Server Reporting Services 2022 oraz Power BI Report Server.
Części raportów, udostępnione źródła danych i udostępnione zestawy danych są definiowane z wyprzedzeniem i zapisywane na serwerze raportów. Aby uzyskać do nich dostęp, należy otworzyć program Report Builder w trybie serwera, łącząc się z serwerem raportów. Można ich użyć do utworzenia nowych wersji własnych, jeśli masz uprawnienia do zapisu na serwerze raportów.
- Aby uzyskać więcej informacji, zobacz Części raportu (Report Builder i SSRS) oraz Części raportu w projektancie raportów (SSRS).
Kwerendy i projektanci zapytań
Aby określić, które dane mają pochodzić ze źródła danych, należy utworzyć polecenie zapytania. Każdy typ źródła danych udostępnia powiązany projektant zapytań , który ułatwia tworzenie zapytania. Projektant zapytań może być oparty na interfejsie graficznym lub tekstowym. W graficznym projektancie zapytań można wyświetlać metadane reprezentujące dane w zewnętrznym źródle danych i interaktywnie kompilować zapytanie, przeciągając pola lub jednostki do powierzchni projektowej zapytania. W projektancie zapytań opartym na tekście piszesz lub importujesz zapytania w składni zapytania obsługiwanej przez zewnętrzne źródło danych.
W projektancie zapytań możesz uruchomić zapytanie, aby wyświetlić przykładowe dane i zweryfikować składnię polecenia zapytania. Nazwy kolumn w zestawie wyników stają się nazwami pól widocznymi w okienku Dane raportu. Zestaw wyników musi być pojedynczym zestawem wierszy i kolumn, w których istnieje taka sama liczba wartości dla każdego wiersza danych. Wiele zestawów wyników z jednego zapytania nie jest obsługiwanych. Hierarchie postrzępione, które nie mają stałej liczby kolumn i mogą generować różne wartości danych dla każdego wiersza, nie są obsługiwane.
Aby uruchomić zapytanie, musisz mieć poświadczenia czasu projektowania. Aby uzyskać więcej informacji, zobacz Określanie poświadczeń i informacji o połączeniu dla źródeł danych raportu i Tworzenie parametrów połączenia danych — Report Builder i SSRS.
Komunikacja między rozszerzeniem danych a zewnętrznym źródłem danych jest obsługiwana przez dostawców danych. Obsługa składni poleceń zapytania, parametrów zapytania i typów danych dla wartości w zestawie wyników jest określana przez każdego dostawcę danych. Aby uzyskać więcej informacji, zobacz temat dotyczący określonego typu rozszerzenia danych i narzędzi do projektowania zapytań (SSRS).
Tematy instruktażowe
Dodawanie i weryfikowanie połączenia danych (Report Builder i SSRS)
Tworzenie udostępnionego zestawu danych lub zestawu danych osadzonego (Report Builder i SSRS)
Dodawanie, edytowanie, odświeżanie pól w okienku danych raportu (Report Builder i SSRS)
Tworzenie zapytania w projektancie zapytań relacyjnych (Report Builder i SSRS)
Dodawanie filtru do zestawu danych (Report Builder i SSRS)
Ustawianie komunikatu o braku danych dla regionu danych (Report Builder i SSRS)
Kojarzenie parametru zapytania z parametrem raportu (Report Builder i SSRS)
W tej Sekcji
Składniki raportów i zestawy danych w programie Report Builder
Tworzenie łańcuchów połączeń danych - Report Builder & SSRS
Określ poświadczenia i informacje o połączeniu dla źródeł danych raportu
Zestawy danych osadzonych raportów i udostępnione zestawy danych (Report Builder i SSRS)
Kolekcja pól zestawu danych (Report Builder i SSRS)