Nuta
Dostęp do tej strony wymaga autoryzacji. Możesz spróbować się zalogować lub zmienić katalog.
Dostęp do tej strony wymaga autoryzacji. Możesz spróbować zmienić katalogi.
Projektant schematu w rozszerzeniu MSSQL dla programu Visual Studio Code upraszcza złożone projekty schematów i zapewnia bardziej intuicyjne zrozumienie struktur baz danych. Integruje ona funkcje diagramu bazy danych w celu wizualizacji istniejących schematów i umożliwia deweloperom projektowanie baz danych i zarządzanie nimi bezpośrednio w środowisku graficznym bez konieczności pisania instrukcji Transact-SQL (T-SQL).
Funkcje
Projektant schematu oferuje następujące funkcje:
- Wizualizowanie struktury bazy danych za pomocą diagramów interaktywnych.
- Tworzenie lub edytowanie tabel, kluczy obcych, kluczy podstawowych i ograniczeń.
- Wyszukuj, przeciągaj i upuszczaj, filtruj, powiększaj, używaj minimapy oraz automatycznie rozmieszczaj diagramy dla wydajnej nawigacji i dostosowywania.
- Wyeksportuj diagramy schematu, aby udostępnić je zespołowi lub dołączyć do dokumentacji.
- Automatycznie generuj i wyświetlaj skrypty T-SQL tylko do odczytu reprezentujące zmiany schematu.
- Przejrzyj i zastosuj zmiany do bazy danych za pomocą funkcji Publikuj zmiany.
Otwieranie projektanta schematu
Kliknij prawym przyciskiem myszy bazę danych w Eksploratorze obiektów i wybierz pozycję Schemat projektu z menu. Spowoduje to otwarcie widoku projektanta schematu, który umożliwia wyświetlenie diagramu wizualnej bazy danych.
Po przejściu do projektanta schematu znajdziesz kanwę z różnymi możliwościami nawigacji. Oto jak się poruszać:
Przesuwanie i powiększanie: wybierz i przeciągnij w dowolnym miejscu na kanwie, aby przesuwać diagram. Użyj kółka przewijania myszy lub gestów gładzika, aby powiększać lub pomniejszać do przybliżenia lub oddalenia widoku.
Minimapa: Użyj wbudowanej minimapy (znajdującej się w prawym dolnym rogu projektanta), aby szybko przemieszczać się po dużych lub złożonych schematach.
Przeciągnij i upuść: Zmień kolejność tabel i relacji, przeciągając elementy na kanwie. Ułatwia to tworzenie układu, który ma sens dla Ciebie lub Twojego zespołu.
Wyszukiwanie i filtrowanie: użyj pola wyszukiwania (Ctrl+F lub Cmd+F), aby zlokalizować określone tabele lub kolumny. Zastosuj filtry, aby skoncentrować się na niektórych częściach schematu lub ukryć nieistotne elementy.
Automatyczne rozmieszczanie: diagram jest automatycznie rozmieszczony w przejrzystym i czytelnym układzie domyślnie. Jeśli ręcznie zmieniasz położenie tabel i chcesz zresetować widok, wybierz przycisk Automatycznie rozmieść , aby zreorganizować tabele w domyślnym zoptymalizowanym układzie.
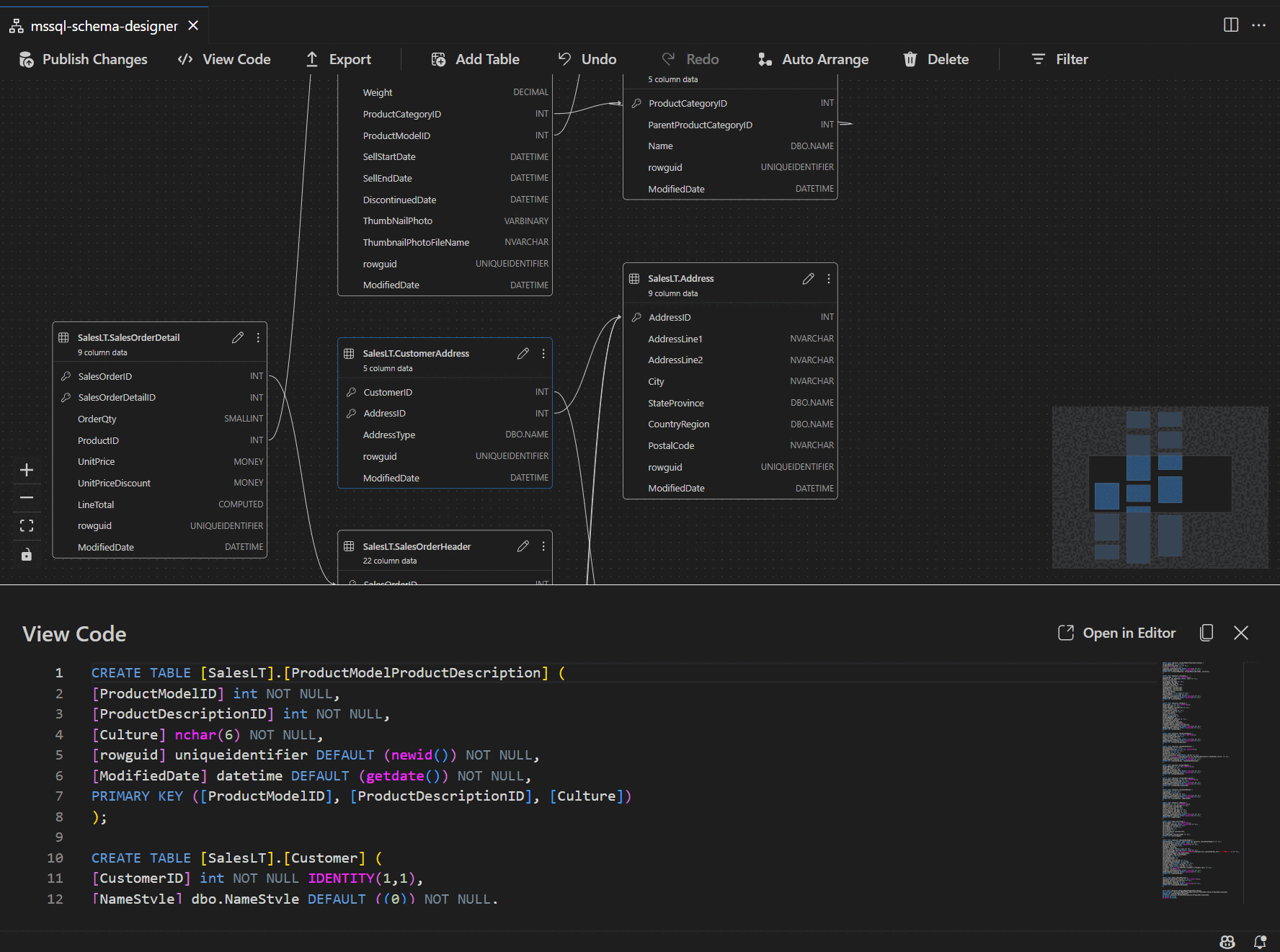
Omówienie struktury tabel i relacji
Po wprowadzeniu widoku projektanta schematu zostanie wyświetlona wizualizacja tabel bazy danych. Każda tabela wyświetla jego schemat i nazwę tabeli, kolumny, typy danych i klucze podstawowe wyświetlane jako ikona klucza.
Relacje kluczy obcych są wyświetlane za pomocą strzałek łączących między kolumnami. Na przykład na poprzednim diagramie kolumna AddressID w CustomerAddress tabeli odwołuje się do AddressID kolumny w Address tabeli, wizualnie reprezentującą relację między nimi.
Dodawanie lub edytowanie tabel
Aby dodać nową tabelę, wybierz przycisk Dodaj tabelę na górnym pasku narzędzi. Aby edytować istniejącą tabelę, wybierz ikonę ołówka w tabeli, którą chcesz zmodyfikować bezpośrednio na diagramie.
Ta akcja powoduje otwarcie karty Tabela w Edytorze tabel w panelu bocznym, w którym można wykonywać następujące czynności:
- Wybieranie lub zmienianie schematu
- Definiowanie nazwy tabeli
- Dodawanie nowych kolumn z nazwą, typem danych, wartością domyślną i ograniczeniami
- Oznacz co najmniej jedną kolumnę jako klucz podstawowy
- Usuń lub zaktualizuj istniejące kolumny zgodnie z potrzebami
Po wprowadzeniu zmian wybierz pozycję Zapisz , aby je zastosować. Diagram aktualizuje się, aby odzwierciedlić twoje zmiany. Aby uzyskać bardziej zaawansowane możliwości edytowania tabel, takie jak tworzenie indeksów lub konfigurowanie reguł ograniczeń, użyj projektanta tabel w rozszerzeniu MSSQL dla programu Visual Studio Code.
Dodawanie lub edytowanie relacji kluczy obcych
Aby zarządzać powiązaniami kluczy obcych, wybierz wielokropek (...) na tabeli w diagramie i wybierz pozycję Zarządzaj relacjami.
Ta opcja otwiera kartę Klucze obce w panelu bocznym Edytora tabel, w którym możesz:
- Dodaj nowe relacje kluczy obcych, odwołując się do kluczy podstawowych w innych tabelach
- Definiowanie nazwy klucza obcego
- Edytuj istniejące klucze obce, aby zaktualizować lub poprawić relacje
Zmiany są automatycznie odzwierciedlane na diagramie wizualnym ze strzałkami pokazującymi kierunek każdej relacji.
Alternatywnie możesz utworzyć relację, przeciągając strzałkę z jednej kolumny do innej bezpośrednio na diagramie. Ta metoda definiuje relację jeden do jednego między wybranymi kolumnami.
Wyświetlanie definicji schematu w okienku skryptu
Na pasku narzędzi wstążki wybierz przycisk Wyświetl kod , aby otworzyć dolne okienko. W tym okienku jest wyświetlany skrypt języka T-SQL tylko do odczytu, który wyświetla akcje wykonywane w projektancie schematów w czasie rzeczywistym.
Przeglądanie i publikowanie zmian
Po zakończeniu edytowania tabel lub relacji wybierz przycisk Publikuj zmiany na górnym pasku narzędzi. Spowoduje to wygenerowanie raportu podsumowania zmian zawierającego listę wszystkich oczekujących modyfikacji schematu.
Uważnie przejrzyj raport i zaznacz pole potwierdzenia, aby potwierdzić i zaakceptować wszelkie potencjalne zagrożenia związane z zastosowaniem zmian. Ten proces jest obsługiwany przez DacFX (Data-tier Application Framework), co zapewnia bezproblemowe, niezawodne wdrażanie aktualizacji schematu i przy minimalnych zakłóceniach bazy danych.
Treści powiązane
- Szybki start: nawiązywanie połączenia z bazą danych i wykonywanie zapytań względem bazy danych za pomocą rozszerzenia MSSQL dla programu Visual Studio Code
- Rozszerzenie GitHub Copilot for MSSQL dla programu Visual Studio Code
- Porównanie schematów
- Dowiedz się więcej o programie Visual Studio Code
- Dowiedz się więcej o współtworzeniu rozszerzenia MSSQL