Udostępnij za pośrednictwem


Debugowanie zdalnego procesu systemu Linux na żywo

W tym artykule opisano sposób nawiązywania połączenia na żywo z Linuxem za pomocą WinDbg. Debugowanie procesów zdalnych na żywo w systemie Linux wymaga systemu WinDbg w wersji 1.2402.24001.0 lub nowszej.

Debuger GNU — GDBServer jest używany w systemie Linux do obsługi połączenia WinDbg. Aby uzyskać więcej informacji na temat serwera GDBServer, zobacz https://en.wikipedia.org/wiki/Gdbserver. Jedną z miejsc do wyświetlenia dokumentacji zdalnego debugowania bazy danych gdb jest tutaj — https://sourceware.org/gdb/current/onlinedocs/gdb#Remote-Debugging

W tym przykładzie użyto podsystemu Windows dla systemu Linux (WSL), ale można również użyć innych implementacji systemu Linux.

Typy WinDbg debugowania zdalnego procesu

Istnieją dwie podstawowe metody zdalnego debugowania z WinDbg — serwer procesów lub serwer połączenia KD. Serwery przetwarzania są używane do debugowania w trybie użytkownika; Serwery połączeń KD są używane do debugowania w trybie jądra. Zobacz Serwery przetwarzania (tryb użytkownika) i serwery połączeń KD (tryb jądra), aby uzyskać ogólne informacje o tych typach połączeń WinDbg.

Istnieją dwa sposoby uruchamiania debugowania procesów trybu użytkownika systemu Linux. Możesz uruchomić gdbserver dla określonego procesu lub uruchomić gdbserver jako serwer procesów, który może wyświetlać listę i podłączać się do istniejących procesów. Jest to podobnie jak serwer przetwarzania DbgSrv (dbgsrv.exe) w systemie Windows. Aby uzyskać więcej informacji, zobacz Aktywowanie serwera przetwarzania.

Debugowanie procesu systemu Linux w trybie użytkownika

Istnieje możliwość nawiązania połączenia z określonym procesem w trybie pojedynczego użytkownika lub w trybie wieloprocesowym, aby wyświetlić cały proces na liście i wybrać jeden do nawiązania połączenia. Obie metody zostały opisane w tym temacie. Obie metody współdzielą tę samą składnię parametrów połączenia, którą opisano w dalszej części.

Format dla ciągu połączenia gdbserver

Format używany do nawiązywania połączenia z serwerem gdbserver to "protocol:arguments", gdzie argumenty są rozdzielaną przecinkami listą "argument=value". W przypadku połączenia z serwerem gdbserver w trybie użytkownika protokół jest gdb, a zestaw argumentów jest następujący.

server=<address> - Obowiązkowe: wskazuje adres IP serwera gdbserver do nawiązania połączenia.

port=<port> - Obowiązkowe: wskazuje numer portu serwera gdbserver do nawiązania połączenia.

threadEvents=<true|false> - Opcjonalnie: wskazuje, czy zdarzenia wątku dla tej wersji serwera gdbserver działają poprawnie w trybie zatrzymania.

W bieżących wersjach serwera gdbserver występuje problem polegający na tym, że włączenie zdarzeń wątku z serwerem w trybie zatrzymania (którego używa WinDbg) spowoduje awarię serwera gdbserver. Jeśli ta wartość to false (wartość domyślna), zdarzenia uruchamiania wątku i zatrzymywania zostaną zsyntetyzowane, ale mogą pojawić się znacznie później niż rzeczywisty czas tworzenia/zniszczenia wątku. Gdy poprawka jest dostępna w gdbserver, rzeczywiste wydarzenia mogą być włączone przy użyciu tej opcji.

Nawiązywanie połączenia z procesem w trybie pojedynczego użytkownika

W tej sekcji opisano sposób identyfikowania i nawiązywania połączenia z pojedynczym procesem trybu użytkownika w systemie Linux przy użyciu usługi WinDbg.

WSL (Podsystem Windows dla systemu Linux)

W tym przykładzie użyto podsystemu WSL (podsystemu Windows dla systemu Linux), ale można użyć innych implementacji systemu Linux. Aby uzyskać informacje na temat konfigurowania i używania protokołu WSL, zobacz:

Wybierz żądany proces

Wyświetl listę procesów w systemie Linux za pomocą polecenia ps -A, aby określić działający proces, do którego chcesz się podłączyć.

user1@USER1:/mnt/c/Users/USER1$ ps -A
    PID TTY          TIME CMD
    458 pts/1    00:00:00 bash
    460 ?        00:00:00 rtkit-daemon
    470 ?        00:00:00 dbus-daemon
    482 ?        00:00:19 python3
   1076 ?        00:00:00 packagekitd
   1196 pts/0    00:00:00 ps

W tym przykładowym przewodniku połączymy się z Pythonem 3.

Lokalizowanie docelowego adresu IP systemu

W przypadku nawiązywania połączenia z zdalnym obiektem docelowym systemu Linux użyj polecenia takiego jak ip route showw celu określenia zewnętrznego adresu IP.

user1@USER1:/mnt/c/Users/USER1$ ip route show
default via 192.168.1.1 dev enp3s0 proto dhcp metric 100
172.25.144.0/24 dev enp3s0 proto kernel scope link src 192.168.1.107 metric 100

W tym przewodniku połączymy się z usługą WSL uruchomioną na tym samym komputerze i użyjemy adresu IP hosta lokalnego.

Dołączanie serwera GDBServer do wybranego procesu

W konsoli systemu Linux WSL wprowadź polecenie gdbserver localhost:1234 python3 , aby uruchomić serwer gdbserver na porcie 1234 i dołączyć go do procesu python3.

USER1@USER1:/mnt/c/Users/USER1$ gdbserver localhost:1234 python3
Process python3 created; pid = 1211
Listening on port 1234

W przypadku niektórych środowisk systemu Linux może być konieczne uruchomienie polecenia jako administrator, na przykład przy użyciu polecenia sudo — sudo gdbserver localhost:1234 python3. Należy zachować ostrożność podczas włączania dostępu na poziomie głównym administratora debugera i używać go tylko wtedy, gdy jest to wymagane.

Utwórz połączenie z serwerem procesu w WinDbg

Otwórz plik WinDbg i wybierz pozycję "Plik /Połącz z debugerem zdalnym" i wprowadź parametry protokołu dla połączenia. W tym przykładzie użyjemy następującego polecenia: gdb:server=localhost,port=1234.

zrzut ekranu przedstawiający ekran startowego debugowania WinDbg przedstawiający parametry połączenia.

Po kliknięciu przycisku OK debuger powinien nawiązać połączenie z serwerem gdbserver i powinien znajdować się w początkowej przerwie procesu.

Kiedy jesteś na początkowym punkcie kontrolnym, możesz nacisnąć 'g' kilka razy. Otrzymasz komunikaty o ładowaniu modułu (a zdarzenia w stylu SXE 'przerwa przy ładowaniu modułu' powinny działać prawidłowo).

Pamiętaj, że przejście do tego punktu może potrwać chwilę, ponieważ symbole debugowania są ładowane do pamięci podręcznej. Oprócz wyszukiwania symboli i plików binarnych za pośrednictwem serwera symboli lub lokalnej ścieżki wyszukiwania integracja GDBServer umożliwia ściąganie tych plików ze zdalnego systemu plików, jeśli nie można ich znaleźć za pośrednictwem symsrv lub lokalnie. Jest to zazwyczaj znacznie wolniejsza operacja niż pobieranie symboli z symsrv lub lokalnej ścieżki wyszukiwania, ale poprawia ogólne doświadczenie, identyfikując odpowiednie symbole.

Użyj polecenia k stacks, aby wyświetlić stos. Pokazuje on moduły python3, więc potwierdza to, że debugujemy język Python3 w systemie Linux przy użyciu narzędzia WinDbg.

0:000> k
 # Child-SP          RetAddr               Call Site
00 00007fff`ffffce10 00007fff`f786d515     libc_so!_select+0xbd
01 00007fff`ffffce80 00005555`55601ce8     readline_cpython_310_x86_64_linux_gnu!PyInit_readline+0xac5
02 00007fff`ffffcf60 00005555`556f06a1     python3!PyOS_Readline+0x109
03 00007fff`ffffcfa0 00005555`556eee7e     python3!PyFrame_LocalsToFast+0x62a1
04 00007fff`ffffd000 00005555`556edcf0     python3!PyFrame_LocalsToFast+0x4a7e
05 00007fff`ffffdb80 00005555`557a18e9     python3!PyFrame_LocalsToFast+0x38f0
06 00007fff`ffffdc00 00005555`557a1470     python3!PyCodec_LookupError+0xb09
07 00007fff`ffffdc50 00005555`557b89dc     python3!PyCodec_LookupError+0x690
08 00007fff`ffffdc70 00005555`5560b42f     python3!PyUnicode_Tailmatch+0xc6c
09 00007fff`ffffdcb0 00005555`5560b012     python3!PyRun_InteractiveLoopObject+0x4e0
0a 00007fff`ffffdd50 00005555`557b7678     python3!PyRun_InteractiveLoopObject+0xc3
0b 00007fff`ffffdda0 00005555`555f55c8     python3!PyRun_AnyFileObject+0x68
0c 00007fff`ffffddd0 00005555`555ea6e8     python3!PyRun_AnyFileExFlags+0x4f
0d 00007fff`ffffde00 00005555`55780cad     python3!Py_str_to_int+0x2342a
0e 00007fff`ffffdef0 00007fff`f7c7cd90     python3!Py_BytesMain+0x2d
0f 00007fff`ffffdf20 00007fff`f7c7ce40     libc_so!_libc_init_first+0x90
10 00007fff`ffffdfc0 00005555`55780ba5     libc_so!_libc_start_main+0x80
11 00007fff`ffffe010 ffffffff`ffffffff     python3!start+0x25
12 00007fff`ffffe018 00000000`00000000     0xffffffff`ffffffff

W tym momencie powinno być możliwe wykonanie niemal wszystkich czynności, które można wykonać za pomocą narzędzia WinDbg dołączonego do zdalnego debugera systemu Windows za pośrednictwem zdalnego serwera przetwarzania. Możesz wykonywać kroki, debugowanie na poziomie kodu źródłowego, ustawianie punktów przerwania, inspekcja zmiennych lokalnych itp.

Po zakończeniu debugowania użyj CTRL+D, aby zamknąć okno gbdserver w programie WSL.

Nawiązywanie połączenia z serwerem przetwarzania

Oprócz nawiązywania połączenia z jednym procesem za pośrednictwem GDBServer w trybie użytkownika, można skonfigurować go jako serwer procesów, co pozwala na wyświetlanie listy i dołączanie do istniejących procesów w systemie. W tym celu serwer gdbserver jest uruchamiany z argumentem wiersza polecenia "--multi" — gdbserver --multi localhost:1234

user1@USER1:/mnt/c/Users/USER1$ sudo gdbserver --multi localhost:1234
Listening on port 1234

Aby połączyć się z serwerem procesów, wybierz opcję "Plik / Połącz z serwerem procesów" w programie WinDbg i wprowadź ten sam ciąg protokołu, co w przykładzie gdbserver dla jednego procesu powyżej.

gdb:server=localhost,port=1234

Po kliknięciu przycisku "OK" należy nawiązać połączenie z serwerem gdbserver jako serwerem przetwarzania. Podobnie jak w przypadku dbgsrv, można uruchomić nowy proces lub wyświetlić listę istniejących procesów i dołączyć do jednego z nich.

W tym przykładzie użyj opcji "Dołącz do procesu".

zrzut ekranu ekranu startowego debugowania WinDbg pokazujący dołączanie do procesu z listą około 20 procesów.

Należy pamiętać, że zobaczysz wiele z tych samych elementów, które są widoczne dla procesów systemu Windows (w tym piD, użytkownik i wiersz polecenia). Niektóre kolumny w oknie dialogowym "dołączanie do procesu" nie są istotne dla systemu Linux i nie będą zawierać danych.

Kończenie sesji

Użyj CTRL+D, aby zamknąć okno gbdserver w programie WSL i wybrać pozycję Zatrzymaj debugowanie w usłudze WinDbg. Aby zakończyć sesję, w niektórych przypadkach może być konieczne zamknięcie debugera.

Ponowne nawiązywanie połączenia z serwerem przetwarzania

WinDbg rozpoznaje „serwer procesów” w przeciwieństwie do „jednego zadania docelowego” poprzez to, czy gdbserver jest dołączony do procesu, czy nie. Jeśli dołączysz do jakiegoś procesu, pozostaw go zamrożony, zamknij debuger i spróbuj ponownie nawiązać połączenie z serwerem przetwarzania, najprawdopodobniej nie rozpoznamy go jako serwera przetwarzania. W takiej sytuacji uruchom ponownie docelowy serwer gdbserver i ponownie połącz debuger.

Funkcjonalność WinDbg dla systemu Linux

Podczas gdy większość funkcji debugera będzie działać zgodnie z oczekiwaniami w debugowaniu zrzutów pamięci (np. chodzenie po stosie, symbole, informacje o typach, zmienne lokalne, dezasemblacja itp.), należy pamiętać, że cały łańcuch narzędzi debugujących nie został jeszcze poinformowany o ELF, DWARF i wynikających z nich różnicach w semantyce systemu Windows. Niektóre polecenia w debugerze mogą obecnie powodować nieoczekiwane dane wyjściowe. Na przykład lm nadal będzie wyświetlać nieprawidłowe informacje dla modułu ELF, ponieważ oczekuje na nagłówki PE i ręcznie je analizuje.

Tryb jądra systemu Linux za pośrednictwem interfejsu EXDI

Debuger systemu Windows obsługuje debugowanie jądra przy użyciu interfejsu EXDI. Umożliwia to debugowanie szerokiej gamy systemów operacyjnych i sprzętowych. Aby uzyskać ogólne informacje na temat konfigurowania połączeń EXDI i rozwiązywania problemów z nimi, zobacz Konfigurowanie transportu debugera EXDI.

Aby uzyskać informacje na temat konfigurowania debugowania QEMU Kernel-Mode przy użyciu EXDI, zobacz Konfigurowanie debugowania QEMU Kernel-Mode przy użyciu EXDI.

Symbole i źródła systemu Linux

W tej sekcji opisano podstawowe użycie i dostępność symboli systemu Linux. Aby uzyskać bardziej szczegółowe informacje, zobacz Symbole i źródła systemu Linux oraz Rozszerzony dostęp do kodu źródłowego.

Serwery symboli DebugInfoD

Począwszy od systemu WinDbg w wersji 1.2104, polecenie ścieżki źródłowej (srcpath, lsrcpath (Ustaw ścieżkę źródłową)) obsługuje pobieranie plików z serwerów DebugInfoD za pośrednictwem tagu DebugInfoD* .

Tag DebugInfoD* może wskazywać jeden lub więcej serwerów DebugInfoD, gdzie każdy adres URL serwera jest sformatowany jako https://domain.com i oddzielony znakiem *. Serwery będą przeszukiwane w tej samej kolejności, co wymienione w ścieżce źródłowej, a pliki zostaną pobrane z pierwszego pasującego adresu URL. Aby uzyskać więcej informacji, zobacz wydłużony dostęp do kodu źródłowego.

Na przykład możesz użyć polecenia .sympath (Ustaw ścieżkę symboli), aby ustawić ścieżkę DebugInfoD w następujący sposób.

.sympath+ DebugInfoD*https://debuginfod.elfutils.org

Aby uzyskać ogólne informacje na temat ustawiania ścieżki symboli, zobacz Używanie symboli.

Aby wyświetlić informacje o ładowanych symbolach, użyj polecenia !sym noisy. Aby uzyskać więcej informacji, zobacz !sym.

Obsługiwane jest również automatyczne pobieranie źródeł z serwerów DebugInfoD, które obsługują zwracanie tego typu artefaktu. W istocie możesz wykonać następujące czynności:

.srcpath+ DebugInfoD*https://debuginfod.elfutils.org

Aby uzyskać więcej informacji na temat pracy z symbolami DWARF i narzędziami symboli systemu Linux, takimi jak !sourcemap i !diesym, zobacz Symbole i źródła systemu Linux.

Przewodnik po aplikacji języka C++

  1. Użyj edytora tekstów (takiego jak nano lub vi), aby utworzyć plik C++. Przykład:

nano DisplayGreeting.cpp

  1. W edytorze tekstów napisz program języka C++. Oto prosty program, który wyświetla powitania, które należy debugować:
#include <array>
#include <cwchar>
#include <cstdio>
#include <iostream>
using namespace std;

void GetCppConGreeting(wchar_t* buffer, size_t size)
{
    wchar_t const* const message = L"HELLO FROM THE WINDBG TEAM. GOOD LUCK IN ALL OF YOUR TIME TRAVEL DEBUGGING!";
    wcsncpy(buffer, message, size);
}

int main()
{
    std::array<wchar_t, 50> greeting{};
    GetCppConGreeting(greeting.data(), greeting.size());

    cin.get();
    wprintf(L"%ls\n", greeting.data());

    return 0;
}
  1. Zapisz (CTRL-O) i zakończ (CTRL-X) edytor nano.

  2. Skompiluj plik C++ przy użyciu języka g++. Opcja -o służy do określania nazwy pliku wyjściowego, a opcja -g generuje plik symboli:

g++ DisplayGreeting.cpp -g -o DisplayGreeting

  1. Jeśli w kodzie nie ma żadnych błędów, polecenie g++ utworzy plik wykonywalny o nazwie DisplayGreeting w katalogu.

  2. Program można uruchomić przy użyciu następującego polecenia:

./DisplayGreeting

  1. Naciśnięcie return powoduje wyświetlenie komunikatu w aplikacji. Patrząc na dane wyjściowe, wygląda na to, że powitanie jest obcięte, a zamiast tego jest wyświetlany komunikat "????".

HELLO FROM THE WINDBG TEAM. GOOD LUCK IN ALL OF YO????

Debugowanie wyświetlania pozdrowienia

  1. Gdy kod będzie gotowy do uruchomienia, możemy uruchomić aplikację przy użyciu serwera gdbserver.

gdbserver localhost:1234 DisplayGreeting

  1. Otwórz plik WinDbg i wybierz pozycję "Plik /Połącz z debugerem zdalnym" i wprowadź parametry protokołu dla połączenia. W tym przykładzie użyjemy następującego polecenia: gdb:server=localhost,port=1234.

  2. Po nawiązaniu połączenia dane wyjściowe powinny wskazywać, że nasłuchuje na porcie 1234 i że nawiązane jest połączenie zdalnego debugowania.

Bob@Bob6:/mnt/c/Users/bob$ gdbserver localhost:1234 DisplayGreeting
Process /mnt/c/Users/bob/DisplayGreeting created; pid = 725
Listening on port 1234
Remote debugging from host 127.0.0.1, port 47700

Jak wspomniano wcześniej, w przypadku niektórych środowisk systemu Linux może być konieczne uruchomienie polecenia jako administrator, zazwyczaj przy użyciu programu sudo. Należy zachować ostrożność podczas włączania dostępu na poziomie głównym administratora debugera i używać go tylko wtedy, gdy jest to wymagane.

Dodawanie ścieżek źródłowych i symboli do sesji debugera

Aby ustawić punkty przerwania i wyświetlić kod źródłowy i zmienne, ustaw symbole i ścieżkę źródłową. Aby uzyskać ogólne informacje na temat ustawiania ścieżki symboli, zobacz Używanie symboli.

Użyj .sympath, aby dodać ścieżkę symboli do sesji debugera. W tym przykładzie kod jest uruchamiany w tej lokalizacji w systemie WSL Linux Ubuntu dla użytkownika o nazwie Bob.

\\wsl$\Ubuntu\mnt\c\Users\Bob\

W WSL ten katalog jest mapowany na lokalizację systemu operacyjnego Windows: C:\Users\Bob\

Te dwa polecenia są więc używane.

.sympath C:\Users\Bob\

.srcpath C:\Users\Bob\

Aby uzyskać więcej informacji na temat systemu plików WSL, zobacz Uprawnienia do plików dla systemu WSL.

  1. Aby skorzystać z dodatkowych symboli systemu operacyjnego Linux, dodaj symbole DebugInfoD przy użyciu lokalizacji .sympath, w następujący sposób.

.sympath+ DebugInfoD*https://debuginfod.elfutils.org

  1. Obsługiwane jest również automatyczne pobieranie źródeł z serwerów DebugInfoD, które obsługują zwracanie tego typu artefaktu. Aby skorzystać z tego celu, dodaj serwer elfutils przy użyciu pliku srcpath.

.srcpath+ DebugInfoD*https://debuginfod.elfutils.org

Ustawianie punktu przerwania

Ustaw punkt przerwania w głównej aplikacji DisplayGreeting.

0:000> bp DisplayGreeting!main
0:000> bl
     0 e Disable Clear  00005555`55555225  [/mnt/c/Users/bob/DisplayGreeting.cpp @ 14]     0001 (0001)  0:**** DisplayGreeting!main

Użyj opcji polecenia lub menu Języka Go, aby ponownie uruchomić wykonywanie kodu.

Ładowanie kodu źródłowego

Użyj polecenia .reload, aby ponownie załadować symbole.

lm Użyj polecenia , aby potwierdzić, że używamy aplikacji DisplayGreeting.

0:000> lm
start             end                 module name
00005555`55554000 00005555`55558140   DisplayGreeting T (service symbols: DWARF Private Symbols)        c:\users\bob\DisplayGreeting
00007fff`f7a54000 00007fff`f7a732e8   libgcc_s_so   (deferred)             
00007fff`f7a74000 00007fff`f7b5a108   libm_so    (deferred)             
00007fff`f7b5b000 00007fff`f7d82e50   libc_so  T (service symbols: DWARF Private Symbols)        C:\ProgramData\Dbg\sym\_.debug\elf-buildid-sym-a43bfc8428df6623cd498c9c0caeb91aec9be4f9\_.debug
00007fff`f7d83000 00007fff`f7fae8c0   libstdc___so   (deferred)             
00007fff`f7fc1000 00007fff`f7fc1000   linux_vdso_so   (deferred)             
00007fff`f7fc3000 00007fff`f7ffe2d8   ld_linux_x86_64_so T (service symbols: DWARF Private Symbols)        C:\ProgramData\Dbg\sym\_.debug\elf-buildid-sym-9718d3757f00d2366056830aae09698dbd35e32c\_.debug

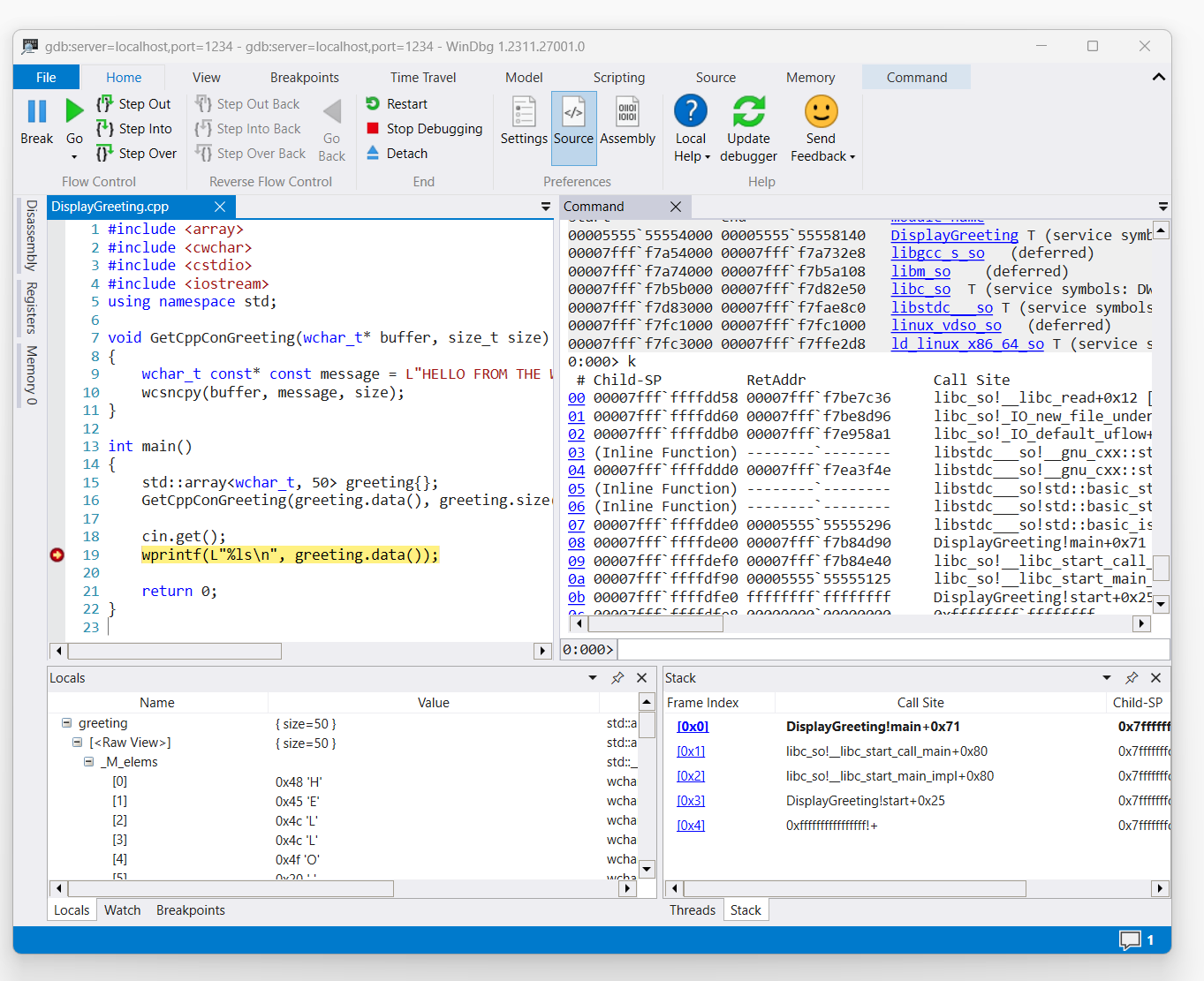
Gdy polecenie wyzwoli dostęp do wyświetlanego kodu powitania, zostanie on wyświetlony w usłudze WinDbg.

zrzut ekranu przedstawiający kod DisplayGreeting.cpp w usłudze WinDbg z punktem przerwania ustawionym w wierszu 19, wprint

Użyj polecenia "k", aby wyświetlić listę stosu.

0:000> k
 # Child-SP          RetAddr               Call Site
00 00007fff`ffffde00 00007fff`f7b84d90     DisplayGreeting!main+0x1f [/mnt/c/Users/BOB/DisplayGreeting.cpp @ 15] 
01 00007fff`ffffdef0 00007fff`f7b84e40     libc_so!__libc_start_call_main+0x80 [./csu/../sysdeps/x86/libc-start.c @ 58] 
02 00007fff`ffffdf90 00005555`55555125     libc_so!__libc_start_main_impl+0x80 [./csu/../sysdeps/nptl/libc_start_call_main.h @ 379] 
03 00007fff`ffffdfe0 ffffffff`ffffffff     DisplayGreeting!start+0x25
04 00007fff`ffffdfe8 00000000`00000000     0xffffffff`ffffffff```

Użyj polecenia dx, aby wyświetlić powitanie zmiennej lokalnej. Zwróć uwagę, że jego rozmiar to 50.

0:000> dx greeting
greeting                 : { size=50 } [Type: std::array<wchar_t, 50>]
    [<Raw View>]     [Type: std::array<wchar_t, 50>]

Przejrzyj kod i zwróć uwagę, że wartość 50 może nie być wystarczającą wielkością dla wiadomości powitania.

wchar_t const* const message = L"HELLO FROM THE WINDBG TEAM. GOOD LUCK IN ALL OF YOUR TIME TRAVEL

Potwierdź to, rozwijając zmienną 'locals' dla powitania i widząc, że powitanie jest skrócone.

Rozwiązywanie problemów z połączeniem gdbserver

--debug Użyj opcji , aby wyświetlić dodatkowe informacje w konsoli gdbserver, aby zebrać więcej informacji na temat stanu połączenia. Aby na przykład uruchomić serwer przetwarzania, użyj tego polecenia.

gdbserver --debug --multi localhost:1234

Zobacz także

symbole i źródła systemu Linux

Rozszerzony dostęp do kodu źródłowego

zrzuty awaryjne systemu Linux

ELFUTILS DEBUGINFOD

wybieranie najlepszej metody debugowania zdalnego