Udostępnij za pośrednictwem


Co to jest WinDbg?

WinDbg to najnowsza wersja debugera, która oferuje bardziej nowoczesne wizualizacje, szybsze okna i pełne środowisko obsługi skryptów. WinDbg jest kompilowany z rozszerzalnym modelem danych debugera.

Note

WinDbg został wcześniej wydany jako WinDbg Preview w sklepie Microsoft Store. WinDbg używa tego samego aparatu bazowego co WinDbg (wersja klasyczna). Obsługuje wszystkie te same polecenia, rozszerzenia i przepływy pracy.

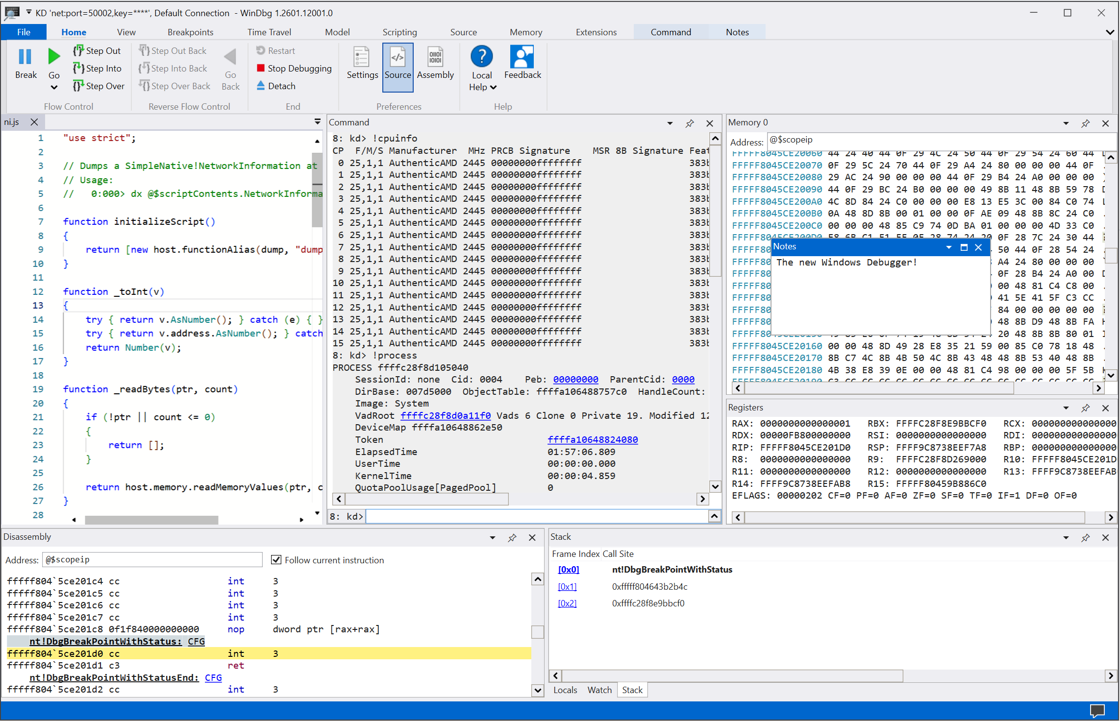
Zrzut ekranu głównego w usłudze WinDbg.

Korzystanie z widocznych funkcji

Ulepsz środowisko debugowania dzięki wielu funkcjom i korzyściom programistycznym udostępnianym w usłudze WinDbg:

  • Konfiguracja połączenia i przywoływanie: Zapisz ostatnie cele i konfiguracje sesji. Możesz szybko ponownie uruchomić zapisane elementy z menu Plik .

    Zrzut ekranu przedstawiający ekran uruchamiania debugowania w usłudze WinDbg.

  • Motyw ciemny: włącz preferencje interfejsu użytkownika, takie jak motyw ciemny, wybierając pozycjęUstawienia>.

    Zrzut ekranu przedstawiający windbg z włączonym motywem ciemnym.

  • Nawigacja za pomocą klawiatury: użyj skrótów klawiaturowych, takich jak Ctrl+Tab, co umożliwia łatwe przechodzenie między oknami.

    Animacja pokazująca, jak używać skrótów klawiszowych Ctrl+Tab do poruszania się w środowisku WinDbg.

  • Procesor plików zrzutu: Skorzystaj z automatycznego wykrywania architektury procesora i szybko skonfiguruj zarządzane debugowanie.

  • Ulepszenia wydajności: pracuj z oknami narzędzi, które ładują się asynchronicznie i anuluj je w razie potrzeby. Po uruchomieniu polecenia windbg może zatrzymać ładowanie lokalnych, zegarków lub innych okien.

Rozpocznij debugowanie

Rozpocznij debugowanie w usłudze WinDbg, korzystając z następujących funkcji:

  • Zintegrowane debugowanie przemieszczania się w czasie (TTD): wybierz opcję Nagrywaj z debugowaniem przemieszczania się w czasie podczas uruchamiania lub dołączania do procesu. WinDbg konfiguruje TTD, rozpoczyna nagrywanie i otwiera ślad później.

    Aby uzyskać więcej informacji, zobacz Debugowanie podróży w czasie: omówienie.

    Zrzut ekranu przedstawiający okno dialogowe rejestrowania procesu w WinDbg z procesem Notatnika wybranym do nagrywania.

  • Uruchamianie pakietów aplikacji: debugowanie uniwersalnej aplikacji lub zadania w tle za pomocą jednego kliknięcia myszą.

    Aby uzyskać więcej informacji, zobacz Uruchamianie pakietu aplikacji.

    Zrzut ekranu przedstawiający opcję uruchomienia pakietu aplikacji i zakładkę Aplikacje w WinDbg z cal w polu wyszukiwania i trzema wyświetlonymi aplikacjami.

  • Dołączanie do procesu: użyj widoku Dołączanie , aby uzyskać szczegółowe podsumowanie uruchomionych procesów, uzyskać łatwiejszy dostęp do konfiguracji i obsługę wyszukiwania.

    Zrzut ekranu przedstawiający okno Dołączanie do procesu w WinDbg.

Praca z oknami narzędzi

Skorzystaj z wielu ulepszeń okien narzędzi w systemie WinDbg:

  • Polecenie: oferuje ulepszoną obsługę DML, wyróżnianie tekstu i wyszukiwanie (w tym wyrażenia regularne).

    Animacja przedstawiająca sposób używania okna polecenia w usłudze WinDbg, w tym wyróżniania kolumn w kolorze żółtym.

  • Kod źródłowy: zapewnia wyróżnianie składni i inne ogólne ulepszenia podobne do większości nowoczesnych edytorów tekstu.

    Zrzut ekranu przedstawiający okno kodu źródłowego w programie WinDbg z wyróżnioną składnią.

  • Dezasemblacja: zachowuje wyróżnienie aktualnej instrukcji podczas przewijania.

    Zrzut ekranu przedstawiający okno Dezasemblacji w programie WinDbg.

  • Punkty przerwania: pokazuje wszystkie bieżące punkty przerwania, umożliwia przełączanie jednym kliknięciem oraz wyświetla liczbę trafień. Aby uzyskać więcej informacji, zobacz WinDbg: Punkty przerwania.

    Zrzut ekranu przedstawiający okno Punkty przerwania w usłudze WinDbg z bieżącymi punktami przerwania.

  • Obsługa skryptów: ułatwia tworzenie rozszerzeń JavaScript i NatVis oraz używanie wyróżniania błędów i funkcji IntelliSense. Aby uzyskać więcej informacji, zobacz WinDbg: Scripting (WinDbg: skrypty).

    Zrzut ekranu przedstawiający okno Skrypty w usłudze WinDbg z funkcją IntelliSense i wyróżnianiem błędów.

  • Model danych: udostępnia rozszerzalną i przeglądalną wersję dx poleceń i dx -g . Ta funkcja ułatwia tworzenie zaawansowanych tabel na podstawie zapytań NatVis, JavaScript i LINQ. Aby uzyskać więcej informacji, zobacz WinDbg: Model danych.

    Zrzut ekranu przedstawiający okno modelu danych w usłudze WinDbg z funkcjami z możliwością rozszerzania i przeglądania.

  • Ustawienia lokalne i Obserwacja: na podstawie modelu danych wykorzystywanego przez polecenie dx. Obie te funkcje korzystają z tych samych funkcji co inne okna modelu danych.

  • Pamięć: ma funkcję wyróżniania i usprawnione przewijanie.

  • Dzienniki: Udostępnia zakulisowy dziennik wewnętrznych mechanizmów WinDbg. Możesz wyświetlić dzienniki w celu rozwiązywania problemów lub monitorowania długotrwałych poleceń.

Eksplorowanie usługi WinDbg w akcji

Obejrzyj następujące odcinki programu Defrag Tools i zobacz WinDbg w akcji:

Instalowanie i konfigurowanie usługi WinDbg

Zapoznaj się z następującymi artykułami, aby uzyskać informacje na temat instalowania i konfigurowania usługi WinDbg:

Prześlij opinię

Twoja opinia ułatwia zespołowi firmy Microsoft opracowywanie i określanie priorytetów funkcji windbg.

Aby zgłosić usterki lub zasugerować funkcje, wybierz pozycję Opinie na wstążce, aby przejść do stronyWinDbg-Feedback w usłudze GitHub, w której można zgłosić nowy problem.