Udostępnij przez


Diagram obiektu powiadomień

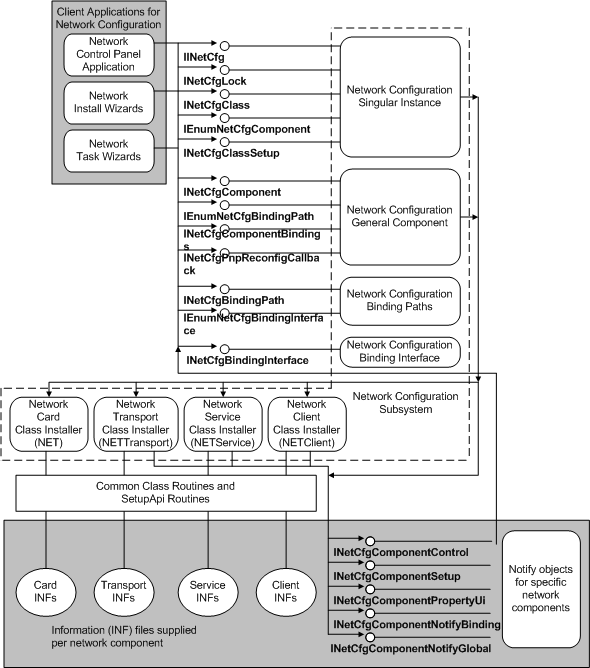
Na poniższym diagramie pokazano, jak aplikacje klienckie, które instalują lub kontrolują sieć, wywołają podsystem konfiguracji sieci . Ten podsystem wywołuje instalatory klas sieciowych w celu zainstalowania składników sieciowych i zarejestrowania obiektów powiadamiania dla tych składników. Powiadomienia zwracają się do podsystemu, aby skonfigurować sieć w imieniu komponentów, które są właścicielami obiektów.

Diagram ilustrujący, w jaki sposób aplikacje klienckie, które instalują lub kontrolują sieć, wywołają podsystem konfiguracji sieci.