Partilhar via


Tutorial: Respostas simuladas da API

APLICA-SE A: Todas as camadas de gerenciamento de API

As APIs de back-end são importadas para uma API de Gerenciamento de API do Azure ou criadas e gerenciadas manualmente. As etapas neste tutorial descrevem como:

  • Use o Gerenciamento de API para criar uma API HTTP em branco.
  • Gerencie manualmente uma API HTTP.
  • Defina uma política em uma API para que ela retorne uma resposta simulada.

Esse método permite que os desenvolvedores continuem com a implementação e o teste da instância de Gerenciamento de API, mesmo que o back-end não esteja disponível para enviar respostas reais.

Gorjeta

As equipes de API podem usar esse recurso em espaços de trabalho. Os espaços de trabalho fornecem acesso administrativo isolado a APIs e aos seus próprios ambientes de execução de API.

A capacidade de criar respostas fictícias é útil em muitos cenários:

  • Quando a fachada da API é projetada primeiro e a implementação do back-end ocorre mais tarde, ou quando o back-end está sendo desenvolvido em paralelo.
  • Quando o back-end não está temporariamente operacional ou não é capaz de escalar.

Neste tutorial, irá aprender a:

  • Criar uma API de teste
  • Adicionar uma operação à API de teste
  • Ativar a simulação de respostas
  • Testar a API simulada

Captura de tela que mostra a página APIs no portal do Azure.

Pré-requisitos

Criar uma API de teste

As etapas nesta seção mostram como criar uma API HTTP sem back-end.

  1. Entre no portal do Azure e navegue até sua instância de Gerenciamento de API.

  2. Selecione APIs>+ Adicionar API>HTTP tile:

    Captura de tela que mostra as primeiras etapas para definir uma API.

  3. Na janela Criar uma API HTTP, selecione Completo.

  4. Em Nome para exibição, insira Test API.

  5. Em Produtos, selecione Ilimitado, se esse valor estiver disponível. Esse valor está disponível apenas em algumas camadas. Você pode deixar o valor em branco para este tutorial, mas precisa associar a API a um produto para publicá-lo. Para obter mais informações, consulte Importar e publicar sua primeira API.

  6. Em Gateways, selecione Gerenciado se essa opção estiver disponível. (Esta opção está disponível apenas em determinadas camadas de serviço.)

  7. Selecione Criar.

    Captura de tela que mostra a janela Criar uma API HTTP.

Adicionar uma operação à API de teste

Uma API expõe uma ou mais operações. Nesta seção, você adiciona uma operação à API HTTP criada. Chamar a operação depois de concluir as etapas nesta seção dispara um erro. Depois de concluir as etapas na seção Ativar simulação de resposta , você não receberá um erro.

  1. Selecione a API que você criou na etapa anterior.

  2. Selecione + Adicionar Operação.

  3. Na janela Frontend , insira os seguintes valores:

    Configuração valor Descrição
    Nome de exibição Chamada de teste O nome exibido no portal do desenvolvedor.
    URL (primeira caixa) Obtém Selecione um dos verbos HTTP predefinidos.
    URL (segunda caixa) /teste Um caminho de URL para a API.
    Descrição Uma descrição opcional da operação. Ele fornece documentação no portal do desenvolvedor para os desenvolvedores que usam a API.

    Captura de tela que mostra a janela Frontend.

  4. Selecione a guia Respostas , localizada nas caixas URL,Nome para exibição e Descrição . Você inserirá valores nesta guia para definir códigos de status de resposta, tipos de conteúdo, exemplos e esquemas.

  5. Selecione + Adicionar resposta e, em seguida, selecione 200 OK na lista.

    Captura de ecrã que mostra o separador Respostas.

  6. Na seção Representações , selecione + Adicionar representação.

  7. Digite application/json na caixa de pesquisa e selecione o tipo de conteúdo application/json .

  8. Na caixa Exemplo , digite { "sampleField" : "test" }.

  9. Selecione Guardar.

    Captura de tela que mostra a seção Representações.

Embora não seja necessário para este exemplo, você pode definir mais configurações para uma operação de API em outras guias, conforme descrito na tabela a seguir:

Guia Descrição
Consulta Adicione parâmetros de consulta. Além de fornecer um nome e uma descrição, você também pode fornecer valores atribuídos a um parâmetro de consulta. Você pode marcar um dos valores como padrão (opcional).
Pedir Defina tipos de conteúdo, exemplos e esquemas de solicitação.

Ativar a simulação de respostas

  1. Selecione a API que você criou em Criar uma API de teste.

  2. Verifique se a guia Design está selecionada.

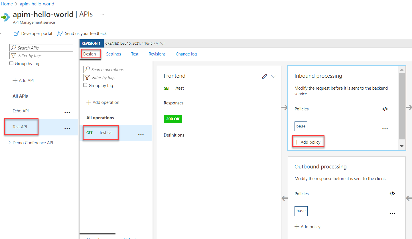
  3. Selecione a operação de teste que adicionou.

  4. Na seção Processamento de Entrada, selecione + adicionar política.

    Captura de tela que mostra os primeiros passos para habilitar a simulação de resposta.

  5. Selecione o bloco Respostas fictícias na galeria:

    Captura de ecrã que mostra o bloco de respostas fictícias.

  6. Certifique-se de que 200 OK, application/json apareça na caixa de resposta do Gerenciamento de API . Essa seleção indica que sua API deve retornar o exemplo de resposta que você definiu na seção anterior.

    Captura de tela que mostra a seleção de resposta do Gerenciamento de API.

  7. Selecione Guardar.

    Gorjeta

    Uma barra amarela exibindo o texto Simulação está ativada é exibida. Essa mensagem indica que as respostas retornadas do Gerenciamento de API são simuladas pela política de simulação e não são produzidas pelo back-end.

Testar a API simulada

  1. Selecione a API que você criou em Criar uma API de teste.

  2. Na guia Teste , verifique se a API de chamada de teste está selecionada e selecione Enviar para fazer uma chamada de teste:

    Captura de tela que mostra as etapas para testar a API simulada.

  3. A resposta HTTP exibe o JSON fornecido como um exemplo na primeira seção do tutorial:

    Captura de tela que mostra a resposta HTTP simulada.

Próximo passo

Vá para o próximo tutorial: