Nota
O acesso a esta página requer autorização. Podes tentar iniciar sessão ou mudar de diretório.
O acesso a esta página requer autorização. Podes tentar mudar de diretório.
Em um relatório, um conjunto de dados representa dados de relatório retornados em virtude da execução de um consulta em uma fonte de dados externa. Conjuntos de dados compartilhados são publicados em um servidor de relatório e vários relatórios podem usá-los. Você pode criar conjuntos de dados para compartilhar com outras pessoas. Na janela Design de Conjunto de Dados Compartilhado, você pode selecionar uma fonte de dados compartilhada, especificar as propriedades do conjunto de dados compartilhado e criar uma consulta no designer de consultas.
Para obter mais informações sobre como trabalhar com os dados em um relatório, confira Conjuntos de dados de relatório.
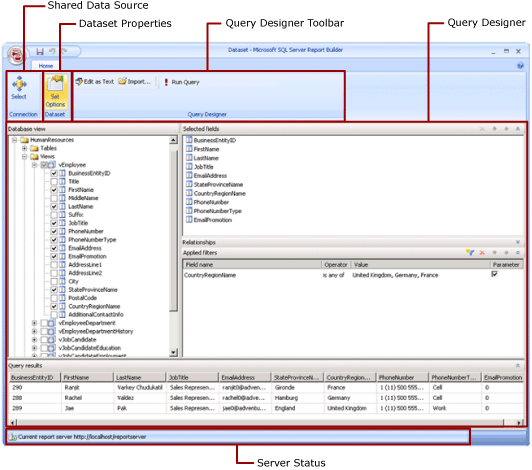
Faixa de opções
A Faixa de Opções o ajuda a localizar os comandos de que você precisa para executar uma tarefa. Os comandos são organizados nos seguintes grupos lógicos: Conexão, Conjunto de Dados e Designer de Consulta.
Conexão
Use o botão Selecionar no grupo Conexão para selecionar uma fonte de dados compartilhada no relatório ou navegar até uma fonte de dados compartilhada no servidor de relatório.
Observação
Um conjunto de dados compartilhado deve ser baseado em uma fonte de dados compartilhada. Se a fonte de dados de que você precisa não estiver disponível, será necessário criar uma no servidor de relatório. Para obter mais informações, confira Criar, modificar e excluir fontes de dados compartilhadas (SSRS).
Para saber mais, confira Criar cadeias de conexão de dados – Construtor de Relatórios.
Dataset
Use o botão Definir Opções para definir propriedades de conjunto de dados compartilhadas. Essas propriedades incluem as seguintes opções:
Campos: você pode adicionar ou editar um campo na coleção de campos.
Opções de dados: você pode definir opções que afetam os critérios de correspondência e a ordem de classificação, como diferenciar maiúsculas de minúsculas e ordenação.
Filtros: você pode definir filtros que limitam os dados em um relatório depois que o relatório os recupera da conexão de dados.
Parâmetros: você pode adicionar um parâmetro ou editar opções de parâmetro. Por exemplo, é possível especificar um valor padrão para cada parâmetro de forma que você possa criar um plano de atualização de cache para esse conjunto de dados compartilhado no servidor de relatório.
Os valores que você define tornam-se parte da definição do conjunto de dados compartilhado no servidor de relatório. Quando um autor de relatório inclui o conjunto de dados compartilhado em um relatório, as opções que você especifica se aplicam a essa instância de conjunto de dados.
Depois que um conjunto de dados compartilhado é adicionado a um relatório, o autor do relatório pode substituir as seguintes opções: ordenação, diferenciação de maiúsculas e minúsculas, diferenciação de acentuação, diferenciação de kanatype, diferenciação de largura, subtotais. Eles também podem criar outros filtros de conjunto de dados para limitar os dados no relatório.
Para obter mais informações, confira Relatório de Conjuntos de Dados Incorporados e Conjuntos de Dados Compartilhados (Report Builder).
Para obter mais informações sobre planos de atualização de cache, confira Armazenar conjuntos de dados compartilhados em cache.
Designer de consulta
Use a barra de ferramentas do designer de consulta para ajudar criar uma consulta que especifique quais dados serão recuperados da conexão de dados. A barra de ferramentas exibida depende do designer de consulta associado ao tipo de fonte de dados na conexão de dados.
Para obter mais informações, confira o artigo que corresponde ao tipo de fonte de dados em Adicionar dados de fontes de dados externas (SSRS).
A Superfície do Designer de Consulta
Um designer de consulta o ajuda a criar uma consulta na sintaxe que fonte de dados externa exige.
Alguns tipos de fontes de dados fornecem um designer de consultas gráficas que você pode usar para explorar os metadados em uma fonte de dados externa. Você pode arrastar nomes interativamente do painel de metadados para a superfície do design de consulta ou interativamente seleciona os nomes a serem usados.
Alguns tipos de fonte de dados dão suporte a um designer de consultas baseadas em texto que você pode usar para colar nas consultas que você criou em outras ferramentas, como o SQL Server Management Studio.
Cada tipo de fonte de dados possui requisitos específicos para a consulta que funciona na fonte de dados externa. Para obter mais informações, confira o artigo que corresponde ao tipo de fonte de dados em Adicionar dados de fontes de dados externas e Fontes de dados com suporte no Reporting Services.
Exibir resultados da consulta
No modo de design do conjunto de dados compartilhado, você está criando uma consulta que recupera dados da conexão de dados quando o relatório é processado.
Execute a consulta para consultar dados de exemplo da conexão de dados e verificar se a consulta retorna o tipo de dados que você espera. As colunas no conjunto de resultados provêm dos metadados para esquemas de dados da conexão de dados. Os nomes de coluna tornam-se a coleção de campos de conjunto de dados. Os valores dos dados exibidos no conjunto de resultados da consulta são dados de tempo de design. Depois que você salva o conjunto de dados compartilhado como uma definição de conjunto de dados compartilhado no servidor de relatório, apenas o texto da consulta é salvo. Os dados no conjunto de resultados da consulta não são salvos.
Quando um autor de relatório adiciona esse conjunto de dados compartilhado a um relatório, um ponteiro para a definição de conjunto de dados no servidor de relatório é adicionado. No relatório, a coleção de campos de conjunto de dados é exibida no painel de dados do relatório. O texto da consulta não está disponível.
As credenciais que você usa para executar uma consulta são independentes das credenciais usadas para visualizar um relatório ou executar um relatório do servidor de relatório. Para obter mais informações, consulte Especificar informações de credenciais e de conexão para fontes de dados de relatório.
Exibir um relatório com parâmetros
Quando uma consulta inclui variáveis de consulta, os parâmetros de conjunto de dados são criados automaticamente. Por sua vez, quando você conclui a criação da consulta de conjunto de dados, os parâmetros da consulta definidos como parâmetros de conjunto de dados são criados automaticamente.
Se um relatório contiver parâmetros, todos os parâmetros deverão ter valores padrão para que o relatório possa ser executado automaticamente. Se um parâmetro não tiver um valor padrão, quando o relatório for executado, você deverá escolher um valor para o parâmetro e selecionar Exibir Relatório na guia Executar.
Para obter mais informações, confira Parâmetros de relatório (Construtor de Relatórios e Designer de Relatórios).
Salvar o conjunto de dados compartilhado
Para salvar a consulta que você criou, no botão Construtor de Relatórios, selecione Salvar ou Salvar como. Navegue até a pasta apropriada no servidor de relatório e salve a definição de conjunto de dados compartilhada. O conjunto de dados compartilhado não estará disponível para os outros até que você o salve no servidor de relatório.