Partilhar via


Conjuntos de Dados de Relatórios (SSRS)

Para adicionar dados a um relatório, cria-se conjuntos de dados. Cada conjunto de dados representa o conjunto de resultados da execução de um comando de consulta numa fonte de dados. As colunas no conjunto de resultados são a coleção de campos. As linhas no conjunto de resultados são os dados. Um conjunto de dados não contém os dados reais. Um conjunto de dados contém a informação necessária para recuperar um conjunto específico de dados a partir de uma fonte de dados.

Existem dois tipos de conjuntos de dados: incorporados e partilhados. Um conjunto de dados incorporado é definido num relatório e utilizado apenas por esse relatório. Um conjunto de dados partilhado é definido no servidor de relatórios ou no site SharePoint e pode ser usado por múltiplos relatórios. No Construtor de Relatórios, pode criar conjuntos de dados partilhados no modo Conjunto de Dados Partilhado ou conjuntos de dados incorporados no modo Designer de Relatórios. No Designer de Relatórios em SQL Server Data Tools (SSDT), pode criar conjuntos de dados partilhados como parte de um projeto ou conjuntos de dados incorporados como parte de um relatório.

  • Conjuntos de dados embutidos. Ao contrário de aplicações como o Microsoft Office Excel, onde trabalha diretamente com dados numa folha de cálculo, no Construtor de Relatórios ou no Designer de Relatórios trabalha com metadados que representam os dados que serão recuperados quando o relatório for processado. Para criar um conjunto de dados incorporado, selecione a fonte dos dados e especifique uma consulta. Depois de criar o conjunto de dados, use o painel de Dados de Relatório para visualizar a coleção de campos. Podes apresentar dados de um conjunto de dados numa região de dados, como uma tabela ou gráfico. Em cada região de dados, pode agrupar, filtrar e ordenar os dados para os organizar. Depois de desenhar o layout do relatório, executa o relatório para ver os dados reais.

    Na figura seguinte, o painel de Dados de Relatório apresenta uma fonte de dados chamada AdventureWorks2025, um conjunto de dados chamado DataSet1, e cinco campos na coleção de campos do conjunto de dados. O painel de Layout mostra uma tabela com a linha superior de cabeçalhos das colunas e a linha inferior com células da tabela que contêm texto. O texto provisório [Nome] é o metadado do campo Nome. Quando o relatório é executado, o texto provisório é substituído pelos valores reais dos dados. A tabela expande-se conforme necessário para mostrar todos os dados.

    rs_DataDesignandPreview

  • Conjuntos de dados partilhados. Crie um conjunto de dados partilhado quando quiser usar um conjunto de dados em mais do que um relatório. Para criar e guardar um conjunto de dados partilhado num servidor de relatórios ou site SharePoint, use o Construtor de Relatórios na vista de design de conjunto de dados partilhado. Para criar um conjunto de dados partilhado como parte de um projeto que possa ser implementado num servidor ou site, utilize o Designer de Relatórios.

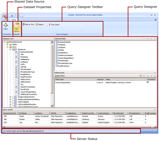
    A ilustração seguinte mostra a vista de Design de Conjuntos de Dados Partilhados no Construtor de Relatórios. Pode selecionar ou modificar a ligação de dados, as propriedades do conjunto de dados, a consulta, os filtros e, opcionalmente, marcar filtros como parâmetros, e visualizar os resultados da consulta. Depois guardas as alterações de volta no servidor ou site.

    Captura de ecrã do Modo de Design de Conjuntos de Dados Partilhados.

Para mais informações, consulte Conjuntos de Dados Incorporados e Partilhados (Report Builder e SSRS) e Conexões ou Fontes de Dados Incorporadas e Partilhadas (Construtor de Relatórios e SSRS).

Também pode adicionar conjuntos de dados a um relatório adicionando partes de relatório que incluam os conjuntos de dados de que dependem. As partes do relatório são itens de relatório autónomos que são armazenados no servidor de relatórios e podem ser incluídos noutros relatórios. No entanto, as partes do relatório estão obsoletas para todas as versões do SQL Server Reporting Services após o SQL Server Reporting Services 2019, e descontinuadas a partir do SQL Server Reporting Services 2022 e do Power BI Report Server.

Para aprender a criar um relatório que mostre dados de uma base de dados SQL Server, consulte Tutorial: Criar um Relatório Básico de Tabela (Construtor de Relatórios). Para construir um relatório que inclua os seus próprios dados, veja Tutorial: Criar um Relatório Gráfico Rápido Offline (Construtor de Relatórios).

Observação

Você pode criar e modificar arquivos de definição de relatório paginado (.rdl) no Construtor de Relatórios da Microsoft, no Construtor de Relatórios do Power BI e no Designer de Relatórios no SQL Server Data Tools.

Adição de Dados de Relatórios

No Construtor de Relatórios, pode adicionar dados de relatórios das seguintes formas.

  • Adicione partes de relatório de um servidor de relatórios ao seu relatório. Cada parte do relatório é autónoma e inclui conjuntos de dados dependentes. Os conjuntos de dados são pré-definidos.

  • Use os assistentes de Tabela/Matriz, Gráfico e Mapa. A partir dos assistentes de configuração, pode selecionar fontes de dados partilhadas e conjuntos de dados partilhados, ou criar novos conjuntos de dados e continuar a desenhar o relatório.

  • Adicione conjuntos de dados partilhados a partir de um servidor de relatórios. Os conjuntos de dados partilhados são pré-definidos e especificam quais os dados a utilizar a partir de uma fonte de dados pré-definida. Quando adiciona um conjunto de dados partilhado ao seu relatório, adiciona uma referência de conjunto de dados que aponta para a definição do conjunto de dados partilhado.

No Construtor de Relatórios ou no Designer de Relatórios, pode adicionar dados das seguintes formas.

  • Adicione conjuntos de dados incorporados baseados em fontes de dados partilhadas.

  • Adicione conjuntos de dados embutidos baseados em fontes de dados embutidas.

Observação

Num servidor de relatórios, os itens partilhados são protegidos individualmente ou herdando permissões da pasta onde são publicados. Para permitir que outros utilizadores tenham acesso a conjuntos de dados partilhados que guarda, deve compreender como as permissões são concedidas. Para mais informações, consulte Segurança (Construtor de Relatórios) ou Itens de Conjunto de Dados Partilhados Seguros.

Depois de adicionar dados a um relatório, pode organizar os dados na página do relatório com regiões de dados, modificar partes do relatório e partilhar essas alterações com outros, e permitir que os utilizadores limitem ou ordenem os dados que veem no relatório. Para mais informações, consulte os seguintes tópicos relacionados:

Adição de Dados com Partes de Relatórios

As partes do relatório contêm os conjuntos de dados de que dependem. Estes conjuntos de dados são construídos sobre fontes de dados partilhadas disponíveis no servidor de relatórios. No Construtor de Relatórios, quando adiciona uma parte de relatório ao seu relatório, os conjuntos de dados dependentes são adicionados ao seu relatório, tal como se os tivesse adicionado manualmente. Por exemplo, um gráfico pré-definido contém um conjunto de dados. Para ver os dados, faça uma pré-visualização do relatório.

Observação

As partes do relatório são itens de relatório autónomos que são armazenados no servidor de relatórios e podem ser incluídos noutros relatórios. No entanto, as partes do relatório estão obsoletas para todas as versões do SQL Server Reporting Services após o SQL Server Reporting Services 2019, e descontinuadas a partir do SQL Server Reporting Services 2022 e do Power BI Report Server.

Partes de relatório, fontes de dados partilhadas e conjuntos de dados partilhados são definidos antecipadamente e guardados num servidor de relatórios. Para aceder a eles, deve abrir o Construtor de Relatórios em modo servidor, ligando-se ao servidor de relatórios. Pode usar estas para criar novas versões suas próprias se tiver permissões de escrita para o servidor de relatórios.

Designers de Queries e Consultas

Para especificar que dados queres de uma fonte de dados, crias um comando de consulta. Cada tipo de fonte de dados fornece um designer de consultas relacionado para ajudá-lo a construir a consulta. O designer de consultas pode ser gráfico ou baseado em texto. No designer gráfico de consultas, visualiza-se metadados que representam os dados na fonte de dados externa e constrói-se interativamente uma consulta arrastando campos ou entidades para a superfície de consulta. Num designer de consultas baseado em texto, escreve ou importa consultas na sintaxe de consulta suportada pela fonte de dados externa.

No designer de consultas, pode executar a consulta para visualizar dados de exemplo e validar a sintaxe do comando de consulta. Os nomes das colunas no conjunto de resultados tornam-se os nomes dos campos que pode ver no painel Dados do Relatório. O conjunto de resultados deve ser um único conjunto de linhas e colunas onde exista o mesmo número de valores para cada linha de dados. Múltiplos conjuntos de resultados de uma única consulta não são suportados. Hierarquias irregulares, que não têm um número constante de colunas e podem produzir diferentes valores de dados para cada linha, não são suportadas.

Para fazer uma consulta, deve ter credenciais de tempo de design. Para mais informações, consulte Especificar Informação de Credenciais e Ligação para Fontes de Dados de Relatórios e Criar cadeias de ligação de dados - Construtor de Relatórios & SSRS.

A comunicação entre uma extensão de dados e a fonte de dados externa é assegurada pelos fornecedores de dados. O suporte para sintaxe de comandos de consulta, parâmetros de consulta e tipos de dados para valores no conjunto de resultados é determinado por cada fornecedor de dados. Para mais informações, consulte o tópico sobre o tipo específico de extensão de dados e Ferramentas de Design de Consultas (SSRS).

Tópicos de Instruções

Adicionar e verificar uma ligação de dados (construtor de relatórios e SSRS)

Crie um Conjunto de Dados Partilhado ou Conjunto de Dados Incorporado (Construtor de Relatórios e SSRS)

Adicionar, editar, atualizar campos no painel de dados de relatórios (construtor de relatórios e SSRS)

Crie uma consulta no Designer de Consultas Relacional (Construtor de Relatórios e SSRS)

Mostrar conjuntos de dados ocultos para valores de parâmetros para dados multidimensionais (construtor de relatórios e SSRS)

Adicionar um filtro a um conjunto de dados (construtor de relatórios e SSRS)

Defina uma mensagem sem dados para uma região de dados (construtor de relatórios e SSRS)

Associe um Parâmetro de Consulta a um Parâmetro de Relatório (Construtor de Relatórios e SSRS)

Defina parâmetros no designer de consultas MDX para serviços de análise (construtor de relatórios e SSRS)

Na presente seção

Partes de relatório e conjuntos de dados no Construtor de Relatórios

Criar cadeias de conexão de dados - Construtor de Relatórios & SSRS

Especificar Informações de Credenciais e de Conexão para Fontes de Dados de Relatórios

Conjuntos de dados incorporados de relatório e conjuntos de dados compartilhados (Construtor de Relatórios e SSRS)

Coleção de Campos de Conjunto de Dados (Construtor de Relatórios e SSRS)