Nota
O acesso a esta página requer autorização. Podes tentar iniciar sessão ou mudar de diretório.
O acesso a esta página requer autorização. Podes tentar mudar de diretório.
O designer de esquemas na extensão MSSQL para Visual Studio Code simplifica designs de esquemas complexos, proporcionando uma compreensão mais intuitiva das estruturas da sua base de dados. Integra funcionalidades de diagramas de base de dados para visualizar esquemas existentes. Pode desenhar e gerir bases de dados diretamente num ambiente gráfico sem necessidade de escrever instruções Transact-SQL (T-SQL).
Caraterísticas
O designer de esquema oferece estes recursos:
- Visualize a estrutura do banco de dados com diagramas interativos.
- Crie ou edite tabelas, chaves estrangeiras, chaves primárias e restrições.
- Pesquise, arraste e solte, filtre, amplie, use um minimapa e organize diagramas automaticamente para navegação e personalização eficientes.
- Exporte seus diagramas de esquema para compartilhar com sua equipe ou incluir na documentação.
- Gere e visualize automaticamente scripts T-SQL somente leitura que representam as suas alterações de esquema.
- Revise e aplique alterações ao banco de dados com o recurso Publicar alterações.
Abrir editor de esquemas
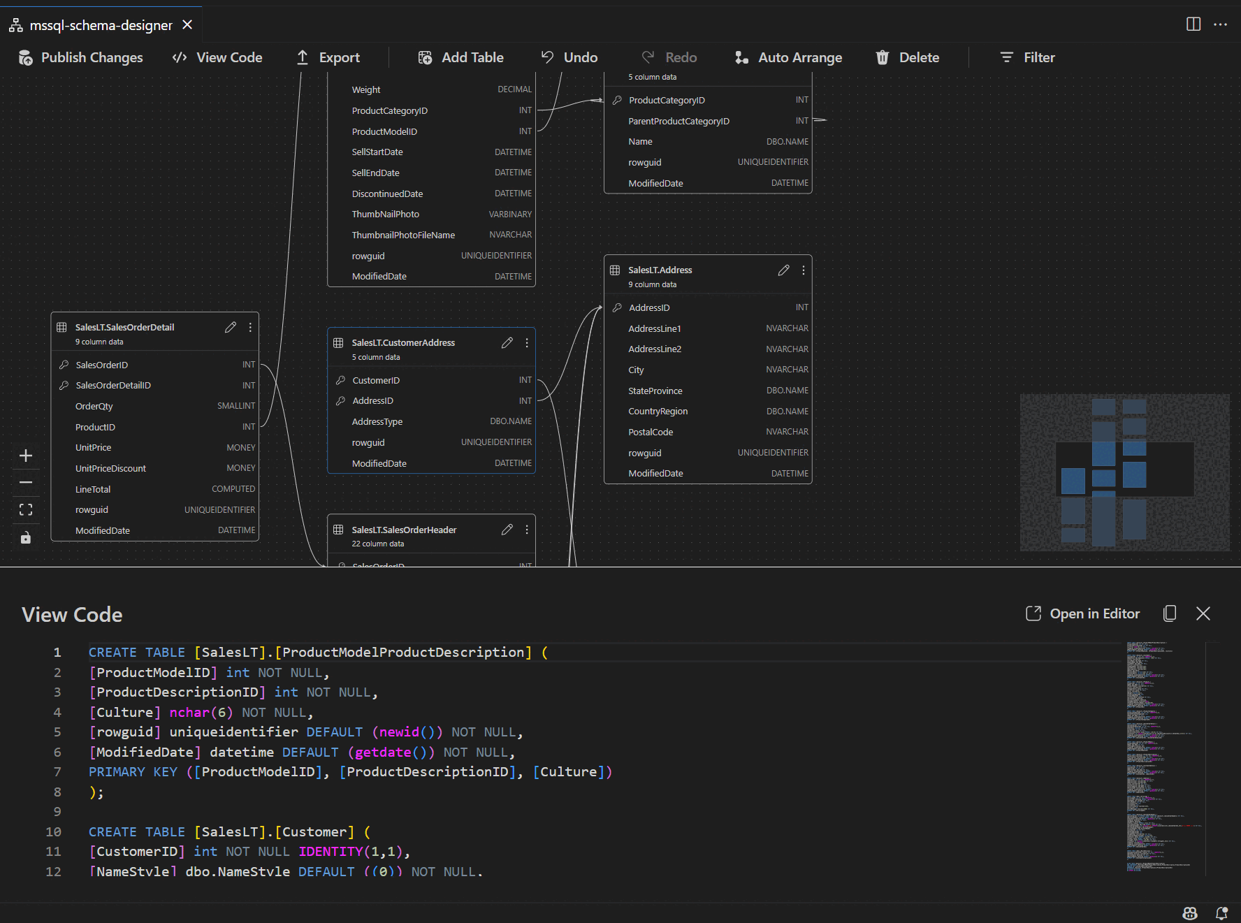
Clique com o botão direito do mouse no banco de dados no pesquisador de objetos e selecione Design Schema no menu. Esta ação abre a vista do designer de esquemas, que permite então ver o diagrama visual da base de dados.
Uma vez dentro do designer de esquema, você encontra uma tela com vários recursos de navegação. As instruções para se orientar:
Panorâmica e zoom: selecione e arraste para qualquer lugar na tela para mover o diagrama. Use a roda de rolagem do mouse ou gestos do trackpad para aumentar e diminuir o zoom para uma visão mais próxima ou mais ampla.
Minimapa: Utilize o minimapa integrado (localizado no canto inferior direito do designer) para navegar rapidamente por esquemas grandes ou complexos.
Arrastar e soltar: reorganize tabelas e relacionamentos arrastando elementos na tela. Esta opção ajuda-o a criar um layout que faça sentido para si ou para a sua equipa.
Pesquisar e filtrar: use a caixa de pesquisa (Ctrl+F ou Cmd+F) para localizar tabelas ou colunas específicas. Aplique filtros para se concentrar em determinadas partes do esquema ou ocultar elementos irrelevantes.
Organizar automaticamente: O diagrama é organizado automaticamente em um layout claro e legível por padrão. Se reposicionares manualmente as tabelas e quiseres reiniciar a vista, seleciona o botão Autoarranjo para reorganizar as tabelas no layout otimizado por defeito.
Compreender a estrutura e as relações da tabela
Quando entras na vista do designer de esquemas, vês a visualização das tabelas da tua base de dados. Cada tabela exibe seu esquema e nome da tabela, colunas, tipos de dados e chaves primárias mostrados como um ícone de chave.
As relações de chave estrangeira são representadas por setas de ligação entre as colunas. Por exemplo, no diagrama anterior, a AddressID coluna na tabela faz referência CustomerAddress à AddressID coluna na Address tabela, representando visualmente a relação entre elas.
Adicionar ou editar tabelas
Selecione Adicionar Tabela na barra de ferramentas superior para adicionar uma nova tabela. Selecione o ícone do lápis numa tabela no diagrama para editar essa tabela.
Esta ação abre o separador de Tabela no Editor de Tabelas num painel lateral. É possível:
- Selecionar ou alterar o esquema
- Definir o nome da tabela
- Adicionar novas colunas com nome, tipo de dados, valor padrão e restrições
- Marcar uma ou mais colunas como chaves primárias
- Excluir ou atualizar colunas existentes conforme necessário
Selecione Guardar para aplicar as alterações. O diagrama é atualizado para refletir suas alterações. Para recursos mais avançados de edição de tabela, como a criação de índices ou a configuração de regras de restrição, use o designer de tabela na extensão MSSQL para Visual Studio Code.
Adicionar ou editar relações de chave estrangeira
Para gerir relações de chave estrangeira, selecione os três pontos (...) numa tabela no diagrama e selecione Gerir Relações.
Esta opção abre o separador Chaves Estrangeiras no painel lateral do Editor de Tabelas , onde pode:
- Adicionar novas relações de chave estrangeira fazendo referência a chaves primárias em outras tabelas
- Definir o nome da chave estrangeira
- Editar chaves estrangeiras existentes para atualizar ou corrigir relações
As alterações aparecem automaticamente no diagrama visual, com setas que indicam a direção de cada relação.
Como alternativa, você pode criar uma relação arrastando uma seta de uma coluna para outra diretamente no diagrama. Este método define uma relação um-para-um entre as colunas selecionadas.
Exibir definição de esquema no painel de script
Na barra de ferramentas da faixa de opções, selecione o botão Exibir código para abrir o painel inferior. Este painel mostra o script T-SQL somente leitura que exibe em tempo real as ações executadas no designer de esquema.
Rever e publicar as alterações
Quando terminar de editar tabelas ou relações, selecione Publicar Alterações na barra de ferramentas superior. Esta ação gera um relatório de resumo de alterações que lista todas as modificações pendentes ao seu esquema.
Revise o relatório com atenção. Verifique a caixa de confirmação para reconhecer e aceitar quaisquer riscos potenciais associados à aplicação das alterações. Este processo é gerido pelo DacFX (Data-tier Application Framework), que garante que as suas atualizações de esquemas são implementadas de forma fluida, fiável e com o mínimo de perturbações na sua base de dados.