Partilhar via


Depuração de processos remotos em tempo real no Linux

Este artigo descreve como estabelecer uma conexão WinDbg ao vivo para Linux. A depuração de processos remotos ao vivo no Linux requer o WinDbg versão 1.2402.24001.0 ou superior.

O Depurador GNU - GDBServer, é usado no Linux para suportar a conexão WinDbg. Para obter mais informações sobre GDBServer, consulte https://en.wikipedia.org/wiki/Gdbserver. Um dos locais para consultar a documentação para Depuração GDB Remota é aqui - https://sourceware.org/gdb/current/onlinedocs/gdb#Remote-Debugging

Os exemplos aqui usam o Subsistema Windows para Linux (WSL), mas outras implementações Linux também podem ser usadas.

Tipos de depuração de processos remotos no WinDbg

Existem dois métodos principais de executar depuração remota com WinDbg - Um servidor de processo ou um servidor de conexão KD. Os servidores de processo são usados para depuração no modo de usuário; Os servidores de conexão KD são usados para depuração em modo kernel. Consulte Process Servers (User Mode) e KD Connection Servers (Kernel Mode) para obter informações gerais sobre esses tipos de conexão WinDbg.

Há duas maneiras de começar a depurar processos de modo de usuário do Linux. Você pode iniciar o gdbserver em um processo específico ou pode iniciar o gdbserver como um servidor de processo que pode listar e anexar a processos existentes. Isso é muito parecido com o servidor de processo DbgSrv (dbgsrv.exe) no Windows. Para obter mais informações, consulte Ativando um Process Server.

Depuração de processos no modo de utilizador do Linux

É possível conectar-se a um processo de modo de usuário único específico, ou em multimodo, para ver todo o processo em uma lista e selecionar um para se conectar. Ambos os métodos são descritos neste tópico. Ambos os métodos compartilham a mesma sintaxe de cadeia de conexão, descrita a seguir.

Formato para cadeia de conexão gdbserver

O formato usado para se conectar ao gdbserver é "protocol:arguments", onde arguments é uma lista separada por vírgulas de "argument=value". Para uma conexão gdbserver de modo de usuário, o protocolo é gdb e o conjunto de argumentos é o seguinte.

server=<address> - Obrigatório: indica o endereço IP do gdbserver ao qual se conectar.

port=<port> - Obrigatório: indica o número da porta do gdbserver ao qual se conectar.

threadEvents=<true|false> - Opcional: indica se os eventos de thread para esta versão do gdbserver funcionam corretamente no modo stop.

Há um problema nas versões atuais do gdbserver, onde habilitar eventos de thread com um servidor no modo stop (que o WinDbg usa) fará com que o gdbserver falhe. Se esse valor for false (o valor padrão), os eventos start e stop do thread serão sintetizados, mas poderão aparecer significativamente mais tarde do que o tempo real de criação/destruição do thread. Quando uma correção para isso está disponível no gdbserver, os eventos reais podem ser ativados por meio dessa opção.

Conectando-se a um processo em modo de utilizador único

Esta seção descreve como identificar e se conectar a um único processo de modo de usuário no Linux, usando o WinDbg.

WSL (Subsistema Windows para Linux)

Os exemplos aqui usam WSL (Windows Subsystem for Linux), mas outras implementações Linux podem ser usadas. Para obter informações sobre como configurar e usar o WSL, consulte:

Selecione o processo desejado

Liste processos no Linux usando o ps -A comando para determinar o processo em execução ao qual se conectar.

user1@USER1:/mnt/c/Users/USER1$ ps -A
    PID TTY          TIME CMD
    458 pts/1    00:00:00 bash
    460 ?        00:00:00 rtkit-daemon
    470 ?        00:00:00 dbus-daemon
    482 ?        00:00:19 python3
   1076 ?        00:00:00 packagekitd
   1196 pts/0    00:00:00 ps

Neste exemplo passo a passo, vamos nos conectar ao python3.

Localize o endereço IP do sistema de destino

Se estiver se conectando a um destino linux remoto, use um comando como ip route showpara determinar o endereço IP externo.

user1@USER1:/mnt/c/Users/USER1$ ip route show
default via 192.168.1.1 dev enp3s0 proto dhcp metric 100
172.25.144.0/24 dev enp3s0 proto kernel scope link src 192.168.1.107 metric 100

Neste passo a passo, nos conectaremos ao WSL em execução no mesmo PC e usaremos o endereço IP do localhost.

Anexar GDBServer ao processo selecionado

No console WSL linux, entre gdbserver localhost:1234 python3 para iniciar o gdbserver na porta 1234 e anexe-o ao processo python3.

USER1@USER1:/mnt/c/Users/USER1$ gdbserver localhost:1234 python3
Process python3 created; pid = 1211
Listening on port 1234

Para alguns ambientes linux o comando pode precisar ser executado como um administrador, por exemplo, usando sudo - sudo gdbserver localhost:1234 python3. Tenha cuidado ao ativar o acesso de nível root do administrador do depurador e use isso apenas quando for necessário.

Criar a conexão do servidor de processo no WinDbg

Abra o WinDbg, selecione "File / Connect to Remote Debugger" e insira uma cadeia de caracteres de protocolo para a conexão. Para este exemplo, utilizaremos: gdb:server=localhost,port=1234.

captura de tela da tela de depuração WinDbg Start mostrando a cadeia de conexão.

Depois de clicar no botão OK, o depurador deve se conectar ao gdbserver e você deve estar na pausa inicial de início do processo.

Quando estiver no ponto de interrupção inicial, pode premir 'g' várias vezes. Você receberá mensagens de carregamento de módulo (e os eventos de "quebra na carga do módulo" no estilo sxe devem funcionar corretamente).

Observe que pode levar um momento para chegar a esse ponto, pois os símbolos de depuração são carregados no cache. Além de procurar símbolos e binários através do servidor de símbolos ou do seu caminho de pesquisa local, a integração GDBServer tem a capacidade de extrair esses arquivos do sistema de arquivos remoto se eles não puderem ser encontrados via symsrv ou localmente. Esta é normalmente uma operação muito mais lenta do que obter símbolos do symsrv ou de um caminho de pesquisa local, mas torna a experiência geral melhor, localizando símbolos apropriados.

Utilize o comando k stacks para listar a stack. Mostra módulos de python3, assim confirmamos que estamos a debugar python3 no Linux utilizando o WinDbg.

0:000> k
 # Child-SP          RetAddr               Call Site
00 00007fff`ffffce10 00007fff`f786d515     libc_so!_select+0xbd
01 00007fff`ffffce80 00005555`55601ce8     readline_cpython_310_x86_64_linux_gnu!PyInit_readline+0xac5
02 00007fff`ffffcf60 00005555`556f06a1     python3!PyOS_Readline+0x109
03 00007fff`ffffcfa0 00005555`556eee7e     python3!PyFrame_LocalsToFast+0x62a1
04 00007fff`ffffd000 00005555`556edcf0     python3!PyFrame_LocalsToFast+0x4a7e
05 00007fff`ffffdb80 00005555`557a18e9     python3!PyFrame_LocalsToFast+0x38f0
06 00007fff`ffffdc00 00005555`557a1470     python3!PyCodec_LookupError+0xb09
07 00007fff`ffffdc50 00005555`557b89dc     python3!PyCodec_LookupError+0x690
08 00007fff`ffffdc70 00005555`5560b42f     python3!PyUnicode_Tailmatch+0xc6c
09 00007fff`ffffdcb0 00005555`5560b012     python3!PyRun_InteractiveLoopObject+0x4e0
0a 00007fff`ffffdd50 00005555`557b7678     python3!PyRun_InteractiveLoopObject+0xc3
0b 00007fff`ffffdda0 00005555`555f55c8     python3!PyRun_AnyFileObject+0x68
0c 00007fff`ffffddd0 00005555`555ea6e8     python3!PyRun_AnyFileExFlags+0x4f
0d 00007fff`ffffde00 00005555`55780cad     python3!Py_str_to_int+0x2342a
0e 00007fff`ffffdef0 00007fff`f7c7cd90     python3!Py_BytesMain+0x2d
0f 00007fff`ffffdf20 00007fff`f7c7ce40     libc_so!_libc_init_first+0x90
10 00007fff`ffffdfc0 00005555`55780ba5     libc_so!_libc_start_main+0x80
11 00007fff`ffffe010 ffffffff`ffffffff     python3!start+0x25
12 00007fff`ffffe018 00000000`00000000     0xffffffff`ffffffff

Neste ponto, você deve ser capaz de fazer quase tudo o que pode ser feito usando WinDbg anexado a um depurador remoto do Windows em um servidor de processo remoto. Você pode avançar passo a passo, depurar a nível do código-fonte, definir pontos de interrupção, inspecionar variáveis locais, etc.

Quando terminar a depuração, use CTRL+D para sair da janela do gdbserver no WSL.

Conectando-se a um Process Server

Além de se ligar a um único processo através de um GDBServer em modo de utilizador, é possível configurar um como servidor de processos e listar e aceder aos processos existentes no sistema. Para fazer isso, gdbserver é iniciado com o argumento de linha de comando "--multi" - gdbserver --multi localhost:1234

user1@USER1:/mnt/c/Users/USER1$ sudo gdbserver --multi localhost:1234
Listening on port 1234

Para se conectar ao servidor de processo, selecione "Arquivo / Conectar ao servidor de processo" no WinDbg e insira a mesma cadeia de caracteres de protocolo que você fez com o exemplo de gdbserver de processo único acima:

gdb:server=localhost,port=1234

Depois de clicar no botão "OK", você deve estar conectado ao gdbserver como um servidor de processo. Assim como no dbgsrv, você pode gerar um novo processo ou listar os processos existentes e anexá-los a um.

Neste exemplo, use a opção "Anexar ao processo".

captura de ecrã da interface de arranque do WinDbg que mostra o processo de anexação com 20 ou mais processos listados.

Observe que você verá muitas das mesmas coisas que são visíveis para processos do Windows (incluindo o PID, usuário e linha de comando). Algumas das colunas na caixa de diálogo "anexar ao processo" não são relevantes para o Linux e não conterão dados.

Encerrar a sessão

Utilize CTRL+D para sair da janela gdbserver no WSL e selecione parar a depuração no WinDbg. Para encerrar a sessão, talvez seja necessário, em alguns casos, sair do depurador.

Reconectando-se ao servidor de processo

WinDbg reconhece um "servidor de processo" versus um "único destino" através de se o gdbserver está anexado a um processo ou não. Se anexares a algum processo, deixá-lo congelado, fechares o depurador e tentares reconectar-te ao servidor de processos, muito provavelmente, não o reconheceremos como um servidor de processos. Nessa situação, reinicie o gdbserver de destino e reconecte o depurador.

Funcionalidade de WinDbg no Linux

Embora grande parte da funcionalidade do depurador funcionará conforme o esperado na depuração de core dumps (por exemplo: análise de pilha, símbolos, informações de tipo, variáveis locais, desmontagem, etc...), é importante notar que toda a cadeia de ferramentas de depuração ainda não está ciente de ELF, DWARF e as diferenças resultantes da semântica do Windows. Alguns comandos no depurador podem resultar atualmente em resultados inesperados. Por exemplo, lm ainda exibirá informações incorretas para um módulo ELF pois espera e analisa manualmente os cabeçalhos PE.

Modo do Kernel do Linux via EXDI

O depurador do Windows suporta depuração do kernel usando EXDI. Isso permite depurar uma ampla variedade de hardware e sistemas operacionais. Para obter informações gerais sobre como configurar e solucionar problemas de ligações EXDI, consulte Configuração do transporte do depurador EXDI.

Para obter informações sobre como configurar a depuração do QEMU Kernel-Mode usando EXDI, consulte Configuração da depuração do QEMU Kernel-Mode usando EXDI.

Símbolos e fontes do Linux

Esta seção descreve o uso básico e a disponibilidade dos símbolos do Linux. Para obter informações mais detalhadas, consulte Símbolos e fontes do Linux e Acesso estendido ao código-fonte.

Servidores de símbolos DebugInfoD

A partir da versão 1.2104 do WinDbg, o comando de caminho de origem (.srcpath, .lsrcpath (definir Caminho de Origem)) oferece suporte à recuperação de arquivos de servidores DebugInfoD por meio da DebugInfoD* tag.

A DebugInfoD* tag pode apontar para um ou mais servidores DebugInfoD com cada URL de servidor formatado como https://domain.com e separado por *. Os servidores serão pesquisados na mesma ordem listada no caminho de origem e os arquivos serão recuperados da primeira URL correspondente. Para obter mais informações, consulte Acesso Estendido ao Código-Fonte.

Por exemplo, você pode usar o comando .sympath (set Symbol Path) para definir um caminho DebugInfoD como este.

.sympath+ DebugInfoD*https://debuginfod.elfutils.org

Para obter informações gerais sobre como definir o caminho dos símbolos, consulte Usando símbolos.

Para exibir informações sobre símbolos que estão sendo carregados, use !sym noisy. Para obter mais informações, consulte !sym.

Também é suportado o download automático de fontes de servidores DebugInfoD que suportam o retorno desse tipo de artefato. Pode, essencialmente, fazer o seguinte:

.srcpath+ DebugInfoD*https://debuginfod.elfutils.org

Para obter mais informações sobre como trabalhar com símbolos DWARF e os utilitários de símbolos do Linux, como !sourcemap e !diesym, consulte Símbolos e fontes do Linux.

Passo a passo do aplicativo C++

  1. Use um editor de texto (como nano ou vi) para criar seu arquivo C++. Por exemplo:

nano DisplayGreeting.cpp

  1. No editor de texto, escreva seu programa C++. Aqui está um programa simples que exibe saudações, que precisa ser depurado:
#include <array>
#include <cwchar>
#include <cstdio>
#include <iostream>
using namespace std;

void GetCppConGreeting(wchar_t* buffer, size_t size)
{
    wchar_t const* const message = L"HELLO FROM THE WINDBG TEAM. GOOD LUCK IN ALL OF YOUR TIME TRAVEL DEBUGGING!";
    wcsncpy(buffer, message, size);
}

int main()
{
    std::array<wchar_t, 50> greeting{};
    GetCppConGreeting(greeting.data(), greeting.size());

    cin.get();
    wprintf(L"%ls\n", greeting.data());

    return 0;
}
  1. Salve (CTRL-O) e saia (CTRL-X) do editor nano.

  2. Compile o arquivo C++ usando g++. A opção -o é usada para especificar o nome do arquivo de saída e a opção -g gera um arquivo de símbolo:

g++ DisplayGreeting.cpp -g -o DisplayGreeting

  1. Se não houver erros no código, o comando g++ criará um arquivo executável chamado DisplayGreeting no diretório.

  2. Você pode executar o programa usando o seguinte comando:

./DisplayGreeting

  1. Pressionar a tecla return exibe a mensagem no aplicativo. Ao observar o output, parece que a Saudação está a ser truncada e "????" está a ser exibido.

HELLO FROM THE WINDBG TEAM. GOOD LUCK IN ALL OF YO????

Exibição de Depuração de Saudação

  1. Quando o código estiver pronto para ser executado, podemos iniciar o aplicativo usando o gdbserver.

gdbserver localhost:1234 DisplayGreeting

  1. Abra o WinDbg, selecione "File / Connect to Remote Debugger" e insira uma cadeia de caracteres de protocolo para a conexão. Para este exemplo, utilizaremos: gdb:server=localhost,port=1234.

  2. Uma vez conectada, a saída deve indicar que está escutando na porta 1234 e que a conexão de depuração remota está estabelecida.

Bob@Bob6:/mnt/c/Users/bob$ gdbserver localhost:1234 DisplayGreeting
Process /mnt/c/Users/bob/DisplayGreeting created; pid = 725
Listening on port 1234
Remote debugging from host 127.0.0.1, port 47700

Como mencionado anteriormente, para alguns ambientes Linux o comando pode precisar ser executado como administrador, normalmente usando sudo. Tenha cuidado ao ativar o acesso de nível root do administrador do depurador e use isso apenas quando for necessário.

Adicionar os caminhos de origem e símbolo à sessão do depurador

Para definir pontos de interrupção e visualizar o código-fonte e as variáveis, defina os símbolos e o caminho do código-fonte. Para obter informações gerais sobre como definir o caminho dos símbolos, consulte Usando símbolos.

Use .sympath para adicionar o caminho dos símbolos à sessão do depurador. Neste exemplo, o código está sendo executado neste local no WSL Linux Ubuntu, para um usuário chamado Bob.

\\wsl$\Ubuntu\mnt\c\Users\Bob\

No WSL, este diretório mapeia para o local do sistema operacional Windows de: C:\Users\Bob\

Então esses dois comandos são usados.

.sympath C:\Users\Bob\

.srcpath C:\Users\Bob\

Para obter mais informações sobre o sistema de arquivos WSL, consulte Permissões de arquivo para WSL.

  1. Para se beneficiar de símbolos adicionais do sistema operacional Linux, adicione os símbolos DebugInfoD usando o local .sympath, como este.

.sympath+ DebugInfoD*https://debuginfod.elfutils.org

  1. Também é suportado o download automático de fontes de servidores DebugInfoD que suportam o retorno desse tipo de artefato. Para aproveitar isso, adicione o servidor elfutils usando .srcpath.

.srcpath+ DebugInfoD*https://debuginfod.elfutils.org

Definir um ponto de interrupção

Defina um ponto de interrupção na parte principal do aplicativo DisplayGreeting.

0:000> bp DisplayGreeting!main
0:000> bl
     0 e Disable Clear  00005555`55555225  [/mnt/c/Users/bob/DisplayGreeting.cpp @ 14]     0001 (0001)  0:**** DisplayGreeting!main

Use o comando Go ou a opção de menu para reiniciar a execução do código.

Carregando código-fonte

Use o comando .reload para recarregar os símbolos.

Use o lm comando para confirmar que estamos executando o aplicativo DisplayGreeting.

0:000> lm
start             end                 module name
00005555`55554000 00005555`55558140   DisplayGreeting T (service symbols: DWARF Private Symbols)        c:\users\bob\DisplayGreeting
00007fff`f7a54000 00007fff`f7a732e8   libgcc_s_so   (deferred)             
00007fff`f7a74000 00007fff`f7b5a108   libm_so    (deferred)             
00007fff`f7b5b000 00007fff`f7d82e50   libc_so  T (service symbols: DWARF Private Symbols)        C:\ProgramData\Dbg\sym\_.debug\elf-buildid-sym-a43bfc8428df6623cd498c9c0caeb91aec9be4f9\_.debug
00007fff`f7d83000 00007fff`f7fae8c0   libstdc___so   (deferred)             
00007fff`f7fc1000 00007fff`f7fc1000   linux_vdso_so   (deferred)             
00007fff`f7fc3000 00007fff`f7ffe2d8   ld_linux_x86_64_so T (service symbols: DWARF Private Symbols)        C:\ProgramData\Dbg\sym\_.debug\elf-buildid-sym-9718d3757f00d2366056830aae09698dbd35e32c\_.debug

Uma vez que o comando aciona o acesso ao código da saudação, ela será exibida no WinDbg.

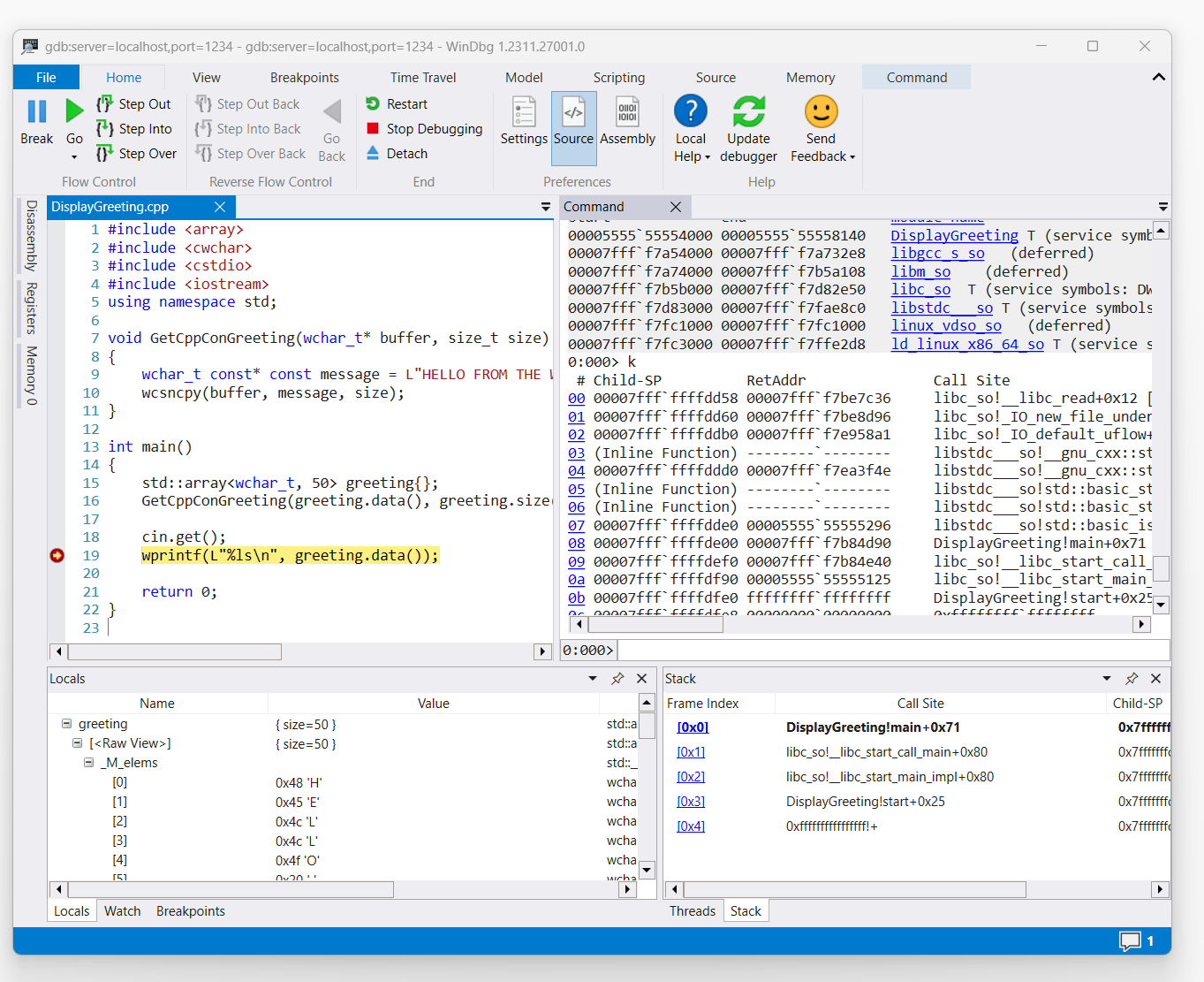
captura de tela do código DisplayGreeting.cpp no WinDbg com ponto de interrupção definido na linha 19, wprint

Use o comando 'k' para listar a pilha.

0:000> k
 # Child-SP          RetAddr               Call Site
00 00007fff`ffffde00 00007fff`f7b84d90     DisplayGreeting!main+0x1f [/mnt/c/Users/BOB/DisplayGreeting.cpp @ 15] 
01 00007fff`ffffdef0 00007fff`f7b84e40     libc_so!__libc_start_call_main+0x80 [./csu/../sysdeps/x86/libc-start.c @ 58] 
02 00007fff`ffffdf90 00005555`55555125     libc_so!__libc_start_main_impl+0x80 [./csu/../sysdeps/nptl/libc_start_call_main.h @ 379] 
03 00007fff`ffffdfe0 ffffffff`ffffffff     DisplayGreeting!start+0x25
04 00007fff`ffffdfe8 00000000`00000000     0xffffffff`ffffffff```

Use o comando dx para exibir a saudação da variável local. Tome nota que o seu tamanho é 50.

0:000> dx greeting
greeting                 : { size=50 } [Type: std::array<wchar_t, 50>]
    [<Raw View>]     [Type: std::array<wchar_t, 50>]

Olhe através do código e observe que o 50, pode não ser um tamanho suficiente para a mensagem de saudação.

wchar_t const* const message = L"HELLO FROM THE WINDBG TEAM. GOOD LUCK IN ALL OF YOUR TIME TRAVEL

Confirme isto expandindo a variável local relativa à saudação e verificando que a saudação está truncada.

Solução de problemas da conexão gdbserver

Use a --debug opção para exibir informações adicionais no console gdbserver para coletar mais informações sobre o status da conexão. Por exemplo, para iniciar um servidor de processo, use este comando.

gdbserver --debug --multi localhost:1234

Ver também

símbolos e fontes do Linux

Acesso Estendido ao Código-Fonte

Relatórios de falhas do Linux

ELFUTILS debuginfod

Escolhendo o melhor método de depuração remota