Partilhar via


O que é WinDbg?

WinDbg é a versão mais recente do depurador que oferece visuais mais modernos, janelas mais rápidas e uma experiência de script completa. WinDbg é construído com um modelo de dados de depurador extensível.

Note

WinDbg foi lançado anteriormente como WinDbg Preview na Microsoft Store. WinDbg usa o mesmo mecanismo subjacente como WinDbg (clássico). Ele suporta os mesmos comandos, extensões e fluxos de trabalho.

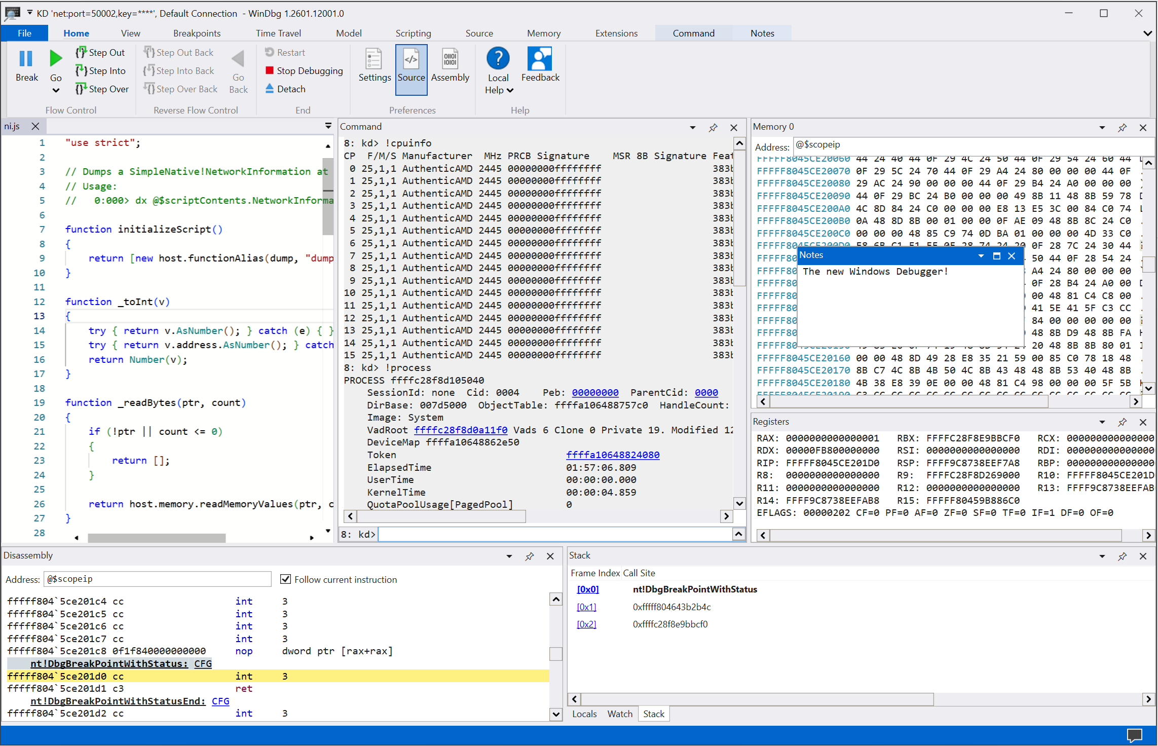
Captura de ecrã do ecrã principal no WinDbg.

Use recursos proeminentes

Melhore sua experiência de depuração com os muitos recursos e benefícios de programação fornecidos no WinDbg:

  • Configuração e recuperação de conexão: salve destinos recentes e configurações de sessão. Você pode reiniciar rapidamente os itens salvos no menu Arquivo .

    Captura de imagem da tela inicial de depuração no WinDbg.

  • Tema escuro: habilite as preferências da interface do usuário, como o tema escuro, selecionandoConfigurações de arquivo>.

    Screenshot do WinDbg com o tema escuro ativado.

  • Navegação pelo teclado: use atalhos de teclado como Ctrl+Tab, que permite que você se mova facilmente entre janelas.

    Animação que mostra como usar as teclas de atalho Ctrl+Tab para mover no WinDbg.

  • Deteção de processador de arquivos de despejo: aproveite a deteção automática para sua arquitetura de processador e configure rapidamente a depuração gerenciada.

  • Melhorias de desempenho: trabalhe com janelas de ferramentas que carregam de forma assíncrona e cancele-as conforme necessário. Quando você executa um comando, o WinDbg pode parar o carregamento de seus locais, observação ou outras janelas.

Iniciar depuração

Comece a depuração no WinDbg com os seguintes recursos:

  • Depuração integrada de viagem no tempo (TTD): selecione a opção Gravar usando depuração de viagem no tempo quando iniciar ou anexar a um processo. WinDbg configura o TTD, inicia a gravação e abre o rastreamento depois.

    Para obter mais informações, consulte Depuração retroativa: Introdução.

    Captura de ecrã da caixa de diálogo de gravação de processo no WinDbg com um processo do Bloco de Notas selecionado para gravação.

  • Iniciar pacotes de aplicações: Depure a sua aplicação universal ou tarefa em segundo plano com apenas um clique.

    Para obter mais informações, consulte Iniciar pacote de aplicativo.

    Captura de ecrã da opção Lançar pacote de aplicações e do separador Aplicações no WinDbg com cal na caixa de pesquisa e três aplicações listadas.

  • Anexar a um processo: use o modo de exibição Anexar para obter um resumo detalhado dos processos em execução, acessar uma configuração mais fácil e pesquisar suporte.

    Captura de ecrã da caixa de diálogo Anexar a um processo no WinDbg.

Trabalhar com janelas de ferramentas

Aproveite as muitas melhorias para as janelas de ferramentas no WinDbg:

  • Comando: Oferece suporte DML melhorado, realce de texto e pesquisa (incluindo regex).

    Animação que mostra como usar a janela de comando no WinDbg, incluindo o realce de colunas em amarelo.

  • Código fonte: Fornece realce de sintaxe e outras melhorias gerais semelhantes à maioria dos editores de texto modernos.

    Captura de ecrã da janela Código-fonte no WinDbg com realce de sintaxe.

  • Desmontagem: mantém o realce na instrução atual enquanto você rola.

    Captura de ecrã da janela Desmontagem no WinDbg.

  • Pontos de interrupção: mostra todos os seus pontos de interrupção atuais, uma alternância de um clique e uma contagem de acertos. Para obter mais informações, consulte WinDbg: pontos de interrupção.

    Captura de ecrã da janela Breakpoints no WinDbg mostrando os pontos de interrupção atuais.

  • Scripting: Facilita o desenvolvimento de extensões para JavaScript e NatVis com o uso de realce de erros e do IntelliSense. Para obter mais informações, consulte WinDbg: Scripting.

    Captura de tela da janela Script no WinDbg com IntelliSense e realce de erro.

  • Modelo de Dados: Fornece uma versão expansível e navegável dos dx comandos e dx -g . Esse recurso ajuda você a criar tabelas poderosas sobre suas consultas NatVis, JavaScript e LINQ. Para obter mais informações, consulte WinDbg: Modelo de dados.

    Captura de tela da janela do modelo de dados no WinDbg com recursos expansíveis e navegáveis.

  • Locais e Observação: Com base no modelo de dados usado pelo dx comando. Ambos se beneficiam dos mesmos recursos que outras janelas de modelo de dados.

  • Memória: Tem destaque e rolagem aprimorada.

  • Logs: fornece um log detalhado das operações internas do WinDbg. Você pode exibir os logs para solução de problemas ou para monitorar comandos de longa execução.

Explore o WinDbg em ação

Assista aos seguintes episódios do programa Defrag Tools e veja o WinDbg em ação:

Instalar e configurar o WinDbg

Consulte os seguintes artigos para obter informações sobre como instalar e configurar o WinDbg:

Fornecer comentários

Seus comentários ajudam a equipe da Microsoft a orientar o desenvolvimento do WinDbg e priorizar recursos.

Para relatar bugs ou sugerir recursos, selecione Comentários na faixa de opções para ir para a página deWinDbg-Feedback no GitHub, onde você pode registrar um novo problema.