Partilhar via


Processar eventos usando um operador SQL

Um operador SQL, também chamado editor de código SQL, é uma nova capacidade de transformação de dados nos fluxos de eventos do Microsoft Fabric. Os operadores SQL fornecem uma experiência de edição de código onde você pode facilmente definir sua própria lógica de transformação de dados personalizada usando expressões SQL simples. Este artigo descreve como usar um operador SQL para transformações de dados em um fluxo de eventos.

Note

Nomes de artefactos eventstream que incluem sublinhado (_) ou ponto (.) não são compatíveis com operadores SQL. Para obter a melhor experiência, crie um novo fluxo de eventos sem usar sublinhados ou pontos no nome do artefato.

Prerequisites

  • Acesso a um espaço de trabalho no modo de licença de capacidade do Fabric ou no modo de licença de avaliação, com permissões de Colaborador ou superiores.

Adicionar um operador SQL a um fluxo de eventos

Para executar operações de processamento de fluxo em seus fluxos de dados usando um operador SQL, adicione um operador SQL ao seu fluxo de eventos usando as seguintes instruções:

  1. Crie um novo fluxo de eventos. Em seguida, adicione um operador SQL a ele usando uma das seguintes opções:

    • No friso, selecione Transformar eventos e, em seguida, selecione SQL.

      Captura de tela que mostra a seleção de um operador SQL no menu para transformar eventos.

    • Na tela, selecione Transformar eventos ou adicionar destino e, em seguida, selecione Código SQL.

      Captura de tela que mostra a seleção de um operador SQL na lista para transformar eventos na tela.

  2. Um novo nó SQL é adicionado ao seu fluxo de eventos. Selecione o ícone de lápis para continuar a configurar o operador SQL.

    Captura de tela que mostra a seleção do ícone de lápis no nó do operador SQL.

  3. No painel Código SQL, especifique um nome único para o nó do operador SQL no fluxo de eventos.

  4. Edite a consulta na área de consulta ou selecione Editar consulta para inserir a exibição do editor de código em tela cheia.

    Captura de tela que mostra a caixa para inserir um nome de operação e o botão para editar uma consulta no painel Código SQL.

  5. O modo de editor de código em tela cheia apresenta um painel explorador de entrada/saída no lado esquerdo. A seção do editor de código é ajustável, para que você possa redimensioná-la de acordo com suas preferências. A seção de visualização na parte inferior permite que você visualize os dados de entrada e o resultado do teste da consulta.

    Captura de tela que mostra o editor completo SQL.

  6. Selecione o texto na seção Saídas e insira um nome para o nó de destino. O operador SQL suporta todos os destinos do Real-Time Intelligence, incluindo uma casa de eventos, uma casa de lago, um ativador ou um fluxo.

    Captura de tela que mostra a área Saídas com o botão de adição selecionado.

  7. Especifique um alias ou nome para o destino de saída onde os dados processados por meio do operador SQL são gravados.

    Captura de tela que mostra o nome de uma saída.

  8. Adicione consulta SQL para a transformação de dados necessária.

    Um eventstream é construído sobre o Azure Stream Analytics e suporta a mesma semântica de consulta da linguagem de consulta Stream Analytics. Para saber mais sobre a sintaxe e o seu uso, consulte Azure Stream Analytics e Event Query Language Reference.

    Aqui está a estrutura básica da consulta:

    SELECT 
    
        column1, column2, ... 
    
    INTO 
    
        [output alias] 
    
    FROM 
    
        [input alias] 
    

    Este exemplo de consulta mostra a deteção de altas temperaturas em uma sala a cada minuto:

    
        SELECT 
        System.Timestamp AS WindowEnd, 
        roomId, 
        AVG(temperature) AS AvgTemp 
    INTO 
        output 
    FROM 
        input 
    GROUP BY 
        roomId, 
        TumblingWindow(minute, 1) 
    HAVING 
        AVG(temperature) > 75 
    

    Este exemplo de consulta mostra uma CASE instrução para categorizar a temperatura:

    SELECT
        deviceId, 
        temperature, 
        CASE  
            WHEN temperature > 85 THEN 'High' 
            WHEN temperature BETWEEN 60 AND 85 THEN 'Normal' 
            ELSE 'Low' 
        END AS TempCategory 
    INTO 
        CategorizedTempOutput 
    FROM 
        SensorInput 
    
  9. Na faixa de opções, use o comando Test query para validar a lógica de transformação. Os resultados da consulta de teste aparecem na guia Resultado do teste .

    Captura de tela que mostra um resultado de teste.

  10. Quando terminar o teste, selecione Salvar na faixa de opções para voltar à tela do fluxo de eventos.

    Captura de ecrã que mostra o friso de uma consulta, incluindo comandos para testar a consulta e guardar.

  11. No painel Código SQL , se o botão Salvar estiver habilitado, selecione-o para salvar as configurações.

    Captura de tela que mostra o painel Código SQL e o botão Salvar.

  12. Configure o destino.

    Captura de tela que mostra um fluxo de eventos concluído.

Mais exemplos

Os exemplos seguintes mostram cenários comuns de análise em tempo real que pode implementar com o operador SQL.

Agregação de vendas por minuto da cidade - Uso TumblingWindow para calcular totais de vendas fixos e não sobrepostos de um minuto, agrupados por cidade:

SELECT
    System.Timestamp AS WindowEnd,
    city,
    SUM(salesAmount) AS TotalSales
INTO
    output
FROM
    input
GROUP BY
    city,
    TumblingWindow(minute, 1)

Deteção de rajadas e bots - Usar HoppingWindow para detetar utilizadores que fazem um número invulgarmente elevado de encomendas numa janela móvel de cinco minutos, avaliada a cada minuto:

SELECT
    System.Timestamp AS WindowEnd,
    userId,
    COUNT(*) AS OrderCount
INTO
    output
FROM
    input
GROUP BY
    userId,
    HoppingWindow(minute, 5, 1)
HAVING
    COUNT(*) > 10

Sinalização de anomalias contra uma linha de base móvel - Use HoppingWindow para calcular uma média móvel e sinalizar dispositivos cujo valor métrico máximo exceda o dobro da média dentro da janela, o que indica uma anomalia potencial:

SELECT
    System.Timestamp AS WindowEnd,
    deviceId,
    AVG(metricValue) AS RollingAvg,
    MAX(metricValue) AS CurrentMax
INTO
    output
FROM
    input
GROUP BY
    deviceId,
    HoppingWindow(minute, 10, 1)
HAVING
    MAX(metricValue) > 2 * AVG(metricValue)

Escrever para múltiplos destinos a partir de um único operador SQL

Com o operador SQL, pode enviar dados para vários destinos de saída, adicionando várias cláusulas INTO na sua consulta SQL e definindo várias saídas.

Defina múltiplas saídas no editor de consultas

  1. Selecione Editar (ícone de lápis) no nó do operador SQL para abrir o painel Código SQL.

  2. No painel de código SQL , selecione Editar consulta para abrir o editor de código em ecrã inteiro.

    Captura de ecrã que mostra o painel de código SQL.

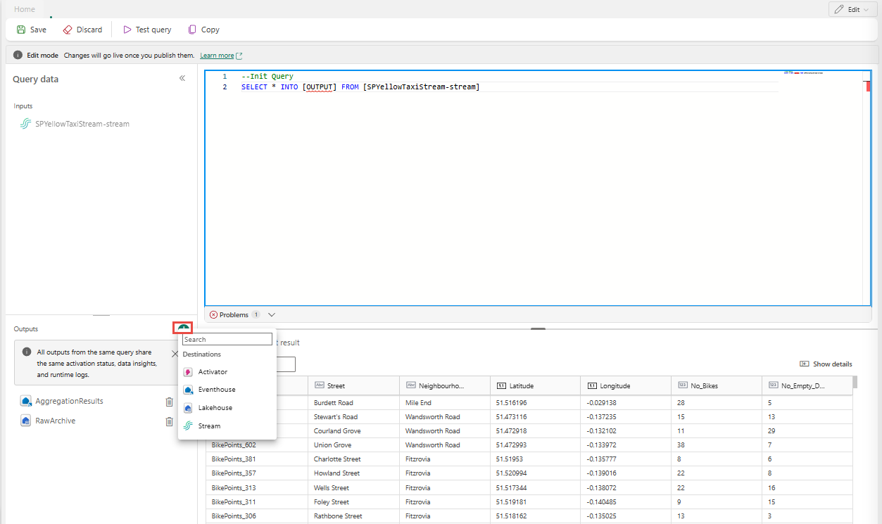
  3. No editor de código em ecrã inteiro, selecione + na secção Saídas para adicionar uma nova saída. Selecione o tipo de saída que preferir. Cria um alias da saída que podes usar numa consulta. Selecione o nome da saída criada e introduza um nome à sua escolha.

    Captura de ecrã que mostra o botão para adicionar uma saída no editor completo SQL.

Use os múltiplos SELECT ... INTO declarações

Cada SELECT instrução pode escrever para uma saída diferente. Adicione a consulta para que a saída seja escrita em múltiplos destinos.

No exemplo seguinte da consulta, a primeira SELECT instrução escreve para uma saída nomeada RawArchive (tipo: Lakehouse), e a segunda SELECT instrução escreve para uma saída chamada AggregationResults (tipo: Eventhouse).


-- Query 1: Archive all data to Lakehouse
SELECT *
INTO [RawArchive]
FROM [SQLDemoES-stream]

-- Query 2: Aggregate and filter data to create a real time dashboard to an Eventhouse
SELECT System.Timestamp() AS EventTime, COUNT(*) AS EventCount
INTO [AggregationResults]
FROM [SQLDemoES-stream]
GROUP BY TumblingWindow(minute, 1)
HAVING COUNT(*) > 100

Reutilizar lógica intermédia (boa prática)

Se você quiser evitar duplicar lógica, utilize uma cláusula WITH e distribua para várias saídas a partir daí. No exemplo seguinte, a InputStream expressão comum da tabela (CTE) é definida para ler do fluxo de entrada uma vez, e depois as duas SELECT instruções referenciam a InputStream CTE para escrever em saídas diferentes. Esta abordagem é mais eficiente porque evita a leitura múltiplas vezes do fluxo de entrada.

  1. Introduza a seguinte consulta no editor de código SQL para ler uma única vez do fluxo de entrada e escrever para múltiplas saídas.

    
    --Base query:  Reading input stream once
    With InputStream AS(
    SELECT * 
    FROM [SQLDemoES-stream] )
    
    -- Query 1: Archive all data to Lakehouse
    SELECT *
    INTO [RawArchive]
    FROM InputStream
    
    -- Query 2: Aggregate and filter data to create a real time dashboard to an Eventhouse
    SELECT System.Timestamp() AS EventTime, COUNT(*) AS EventCount
    INTO [AggregationResults]
    FROM InputStream
    GROUP BY TumblingWindow(minute, 1)
    HAVING COUNT(*) > 100
    
    
  2. Selecione Consulta de Teste para validar o resultado da consulta. Cada saída definida na consulta tem um separador individual no painel Test results.

    Captura de ecrã que mostra um exemplo de adicionar múltiplas consultas de destino no editor completo do SQL.

  3. Selecione Guardar para guardar a consulta e sair do editor.

    Captura de ecrã que mostra o botão Guardar no editor completo do SQL.

  4. Selecione Guardar novamente no painel do Editor SQL.

  5. Selecione cada nó de destino criado pelo operador SQL e depois configure as definições de destino para cada um deles.

    Captura de ecrã que mostra os links de configuração para cada nó de destino.

  6. Depois de terminares a configuração, o teu eventstream deverá assemelhar-se ao seguinte exemplo, onde o nó operador SQL tem dois destinos de saída.

    Captura de ecrã que mostra um exemplo de um operador SQL com múltiplas saídas.

Configurar políticas de ordenação de eventos no operador SQL

Com o operador SQL, pode processar dados usando o tempo de evento ou de aplicação. Por defeito, o Eventstream usa o tempo de chegada. Para processar por tempo de evento, deve configurá-lo explicitamente usando TIMESTAMP BY na sua consulta.

Entrada de exemplo

{
    "deviceId": "device123",
    "temperature": 72,
    "eventTime": "2024-01-01T12:00:00Z"
}

Exemplo de consulta usando tempo de evento


SELECT
    deviceId,
    temperature,
    System.Timestamp() AS EventTimestamp
INTO
    Output
FROM
    Input
TIMESTAMP BY eventTime;

Também pode adicionar limiares para chegadas tardias e eventos fora de ordem sob definições avançadas do operador SQL.

Captura de ecrã que mostra definições avançadas de um operador SQL.

Limitations

  • O operador SQL é projetado para centralizar toda a sua lógica de transformação. Como resultado, você não pode usá-lo junto com outros operadores internos dentro do mesmo caminho de processamento. O encadeamento de vários operadores SQL em um único caminho também não é suportado.

  • Se adicionar um operador SQL à sua topologia, terá de criar novos nós de destino. Os nós de destino existentes não podem ser reutilizados com o operador de SQL.