Partilhar via


Acerca da lista de ferramentas

O DevTools fornece mais de 30 ferramentas, compostas por Ferramentas predefinidas e Mais ferramentas.

Ferramentas predefinidas

Por predefinição, as seguintes ferramentas estão listadas na Barra de Atividade na parte superior de DevTools:

  • Inspecionar ferramenta ícone Inspecionar ferramenta
  • Ícone de Emulação do Dispositivo Emulação
  • Ícone de boas-vindas Bem-vindo
  • Elementos ícone Elementos
  • Consola do ícone de consola
  • Fontes ícone Origens
  • Ícone de rede Rede
  • Ícone de desempenho Desempenho
  • Ícone de memória Memória
  • Ícone de aplicação Aplicação

As ferramentas predefinidas, incluindo dois ícones e oito separadores na Barra de Atividade

Descrição geral das ferramentas predefinidas

Mal-Intencionado Objetivo Artigo
Inspecionar ícone da ferramenta Inspecionar Utilize a ferramenta Inspecionar para ver informações sobre um item numa página Web composta. Quando a ferramenta Inspecionar está ativa, paira o cursor do rato sobre os itens na página Web e o DevTools adiciona uma sobreposição de informações e realce de grelha na página Web. Analisar páginas com a ferramenta Inspecionar
Ícone de Emulação do Dispositivo Emulação Utilize a ferramenta Deulação de Dispositivos , também denominada Modo de Simulação de Dispositivo ou Modo de Dispositivo, para se aproximar do aspeto e resposta da página num dispositivo móvel. Emular dispositivos móveis (Emulação de Dispositivos)
Ícone de boas-vindas Bem-vindo A ferramenta de Boas-vindas é aberta quando abre o DevTools pela primeira vez. Apresenta ligações para documentos de programador, funcionalidades mais recentes, Notas de Versão e uma opção para contactar a equipa de DevTools do Microsoft Edge. Ferramenta de boas-vindas
Elementos ícone Elementos Inspecione, edite e depure o HTML e o CSS. Pode editar na ferramenta enquanto apresenta as alterações em direto no browser. Depure o HTML com a árvore DOM e inspecione e trabalhe no CSS da sua página Web. Inspecionar, editar e depurar HTML e CSS com a ferramenta Elementos
Consola do ícone de consola Uma linha de comandos avançada e inteligente em DevTools. Uma excelente ferramenta complementar para utilizar com outras ferramentas. Fornece uma forma avançada de criar scripts, inspecionar a página Web atual e manipular a página Web atual com JavaScript. Descrição geral da consola
Fontes ícone Origens Utilize a ferramenta Origens para ver, modificar e depurar código JavaScript de front-end e inspecionar e editar os ficheiros HTML e CSS que compõem a página Web atual. Descrição geral da ferramenta Origens
Ícone de rede Rede Utilize a Ferramenta de rede para se certificar de que os recursos estão a ser transferidos ou carregados conforme esperado. Inspecione as propriedades de um recurso individual, como os cabeçalhos HTTP, conteúdo ou tamanho. Inspecionar atividade de rede
Ícone de desempenho Desempenho Analise o desempenho do runtime, que é o desempenho da sua página quando está em execução, em vez de carregar. Analisar o desempenho do runtime (tutorial)
Ícone de memória Memória Encontre problemas de memória que afetam o desempenho da página, incluindo fugas de memória, sobrecarga de memória e libertações de memória frequentes. Corrigir problemas de memória
Ícone de aplicação Aplicação Utilize a Ferramenta de aplicação para gerir o armazenamento para páginas de aplicações Web, incluindo manifesto, técnicos de serviço, armazenamento local, cookies, armazenamento em cache e serviços em segundo plano. A ferramenta Aplicação, para gerir o armazenamento

As ferramentasElementos, Consola e Origens (separadores) são permanentes na Barra de Atividade. Os outros separadores de ferramentas podem ser removidos ou movidos para baixo para a barra de ferramentas Vista Rápida .

Mais ferramentas

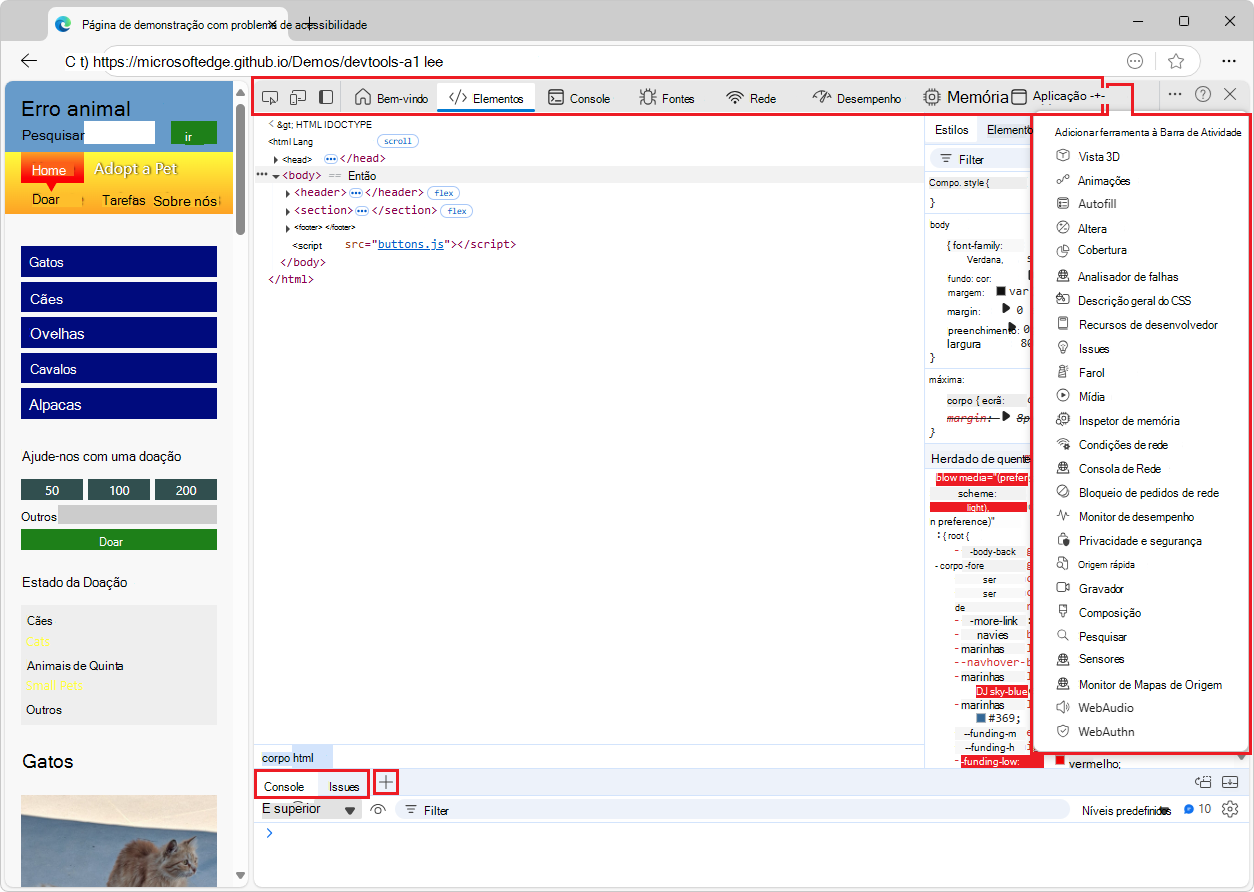
O botão Mais ferramentas (ícone Mais Ferramentas) na Barra de Atividade lista ferramentas opcionais adicionais que podem ser adicionadas à Barra de Atividade.

Também existe um botão Mais ferramentas (ícone Mais Ferramentas) na barra de ferramentas Vista Rápida na parte inferior de DevTools. Para mostrar ou ocultar o painel Vista Rápida , prima Esc; ou clique em Personalizar e controlar DevTools (...) no canto superior direito e, em seguida, clique em Alternar painel Vista Rápida.

Descrição geral das ferramentas no menu Mais ferramentas

Mal-Intencionado Objetivo Artigo
Vista 3D Explore a página Web traduzida numa perspetiva 3D. Depure a sua página Web ao navegar pelo contexto de pilha de índices DOM ou z. Navegar nas camadas da página Web, no z-index e no DOM com a ferramenta Vista 3D
Animações Inspecione e modifique os efeitos de animação CSS com o Inspetor de Animação na ferramenta Animações . Inspecionar e modificar efeitos de animação CSS
Alterações Regista quaisquer alterações que tenha feito ao CSS ou JavaScript em DevTools. Mostra-lhe que alterações efetuar aos seus ficheiros de origem reais depois de utilizar o DevTools para modificar os ficheiros da página Web enviados a partir do servidor. Registar alterações a ficheiros com a ferramenta Alterações
Cobertura Ajude-o a encontrar código JavaScript e CSS não utilizados para acelerar o carregamento da página e guardar os dados via rede móvel dos seus utilizadores móveis. Localizar código JavaScript e CSS não utilizado com a ferramenta Cobertura
Analisador de falhas Analisar falhas da sua aplicação Web. Pode introduzir um rastreio de pilha de produção javaScript, como exceções javaScript não fatais e, em seguida, aplicar os mapas de origem ao rastreio da pilha para que possa depurar mais rapidamente. Ferramenta de analisador de falhas
Descrição geral do CSS Ajude-o a compreender melhor o CSS da sua página e a identificar potenciais melhorias. Ferramenta de descrição geral do CSS
Recursos de desenvolvedor Mostra URLs de recursos para a página Web. Ferramenta de recursos para programadores
Issues A ferramenta Problemas analisa automaticamente a página Web atual, comunica problemas agrupados por tipo e fornece documentação para ajudar a explicar e resolve os problemas. Localizar e corrigir problemas com a ferramenta Problemas
Farol Utilize a ferramenta Lighthouse para identificar e corrigir problemas comuns que afetam o desempenho, a acessibilidade e a experiência do utilizador do seu site. Ferramenta do Lighthouse
Mídia Utilize esta ferramenta para ver informações e depurar os leitores de multimédia por separador do browser. Ver e depurar informações dos leitores de multimédia
Inspetor de memória Inspecione JavaScript ArrayBuffer com o inspetor de Memória. Inspecionar um JavaScript ArrayBuffer com a ferramenta inspetor de memória
Condições de rede Utilize a ferramenta Condições de rede para desativar a cache do browser, definir a limitação de rede, definir a cadeia do agente de utilizador e definir Codificações de Conteúdo, como esvaziar, gzip e br. Ferramenta de condições de rede
Consola de Rede Utilize a ferramenta Consola de Rede para fazer alterações aos pedidos de rede (chamadas de rede) para ver por que motivo falham. Altere e reproduza qualquer um dos pedidos de rede e faça chamadas detalhadas à API de rede. Ferramenta consola de rede
Bloqueio de pedidos de rede Utilize a ferramenta de bloqueio de pedidos de rede para testar o bloqueio de pedidos de rede para um padrão de URL especificado e ver o comportamento de uma página Web. Ferramenta de bloqueio de pedidos de rede
Monitor de desempenho Fornece uma vista em tempo real do desempenho do runtime de uma página Web, para determinar de onde vêm os problemas de desempenho, fazendo com que um site seja executado lentamente. Descobre se os problemas são de memória elevada ou utilização da CPU, cálculos de esquema e estilo demasiado frequentes ou demasiados nós DOM e serviços de escuta de eventos. Medir o desempenho do runtime de uma página com a ferramenta Monitor de desempenho
Origem rápida Utilize a Ferramenta de origem rápida para apresentar ou editar ficheiros de origem ao utilizar uma ferramenta diferente da ferramenta Origens . Apresentar ou editar ficheiros de origem com a Ferramenta de origem rápida
Gravador Utilize a ferramenta Gravador para gravar fluxos de utilizador manualmente e, em seguida, reproduza-os automaticamente para acelerar as investigações de teste e desempenho. Registar e reproduzir fluxos de utilizador e medir o desempenho
Composição Utilize a Ferramenta de composição para ver o aspeto da sua página Web com diferentes opções de visualização ou deficiências visuais. Ferramenta de composição, para ver o aspeto de uma página Web com diferentes opções de visualização ou deficiências visuais
Pesquisa Utilize a ferramenta de Pesquisa para localizar ficheiros de origem específicos para uma página Web, incluindo FICHEIROS HTML, CSS, JavaScript e ficheiros de imagem. Localizar ficheiros de origem para uma página com a ferramenta De pesquisa
Segurança Inspeciona a segurança de uma página. Compreender problemas de segurança com a ferramenta de Segurança
Sensores Substituir a geolocalização, simular a orientação do dispositivo, forçar eventos táteis ao clicar e emular o estado inativo do dispositivo. Emular sensores de dispositivo
Monitor de Mapas de Origem Utilize a ferramenta Deteção de Mapas de Origem para monitorizar os mapas de origem. Ferramenta de Monitorização de Mapas de Origem
WebAudio Utilize a ferramenta WebAudio para monitorizar o tráfego webAudio. A ferramenta WebAudio utiliza a API WebAudio. Ferramenta WebAudio
WebAuthn Utilize a ferramenta WebAuthn para criar e interagir com autenticadores virtuais baseados em software. Emular autenticadores e depurar WebAuthn

O menu Mais ferramentas (+) na Barra de Atividade e na barra de ferramentas Vista Rápida é dinâmico: omite todas as ferramentas de separador abertas nessa barra de ferramentas.

Formas adicionais de aceder às ferramentas

As seguintes funcionalidades são formas adicionais de aceder às ferramentas:

  • O painel Vista Rápida é uma barra de ferramentas e uma área adicionais para guardar ferramentas, abaixo ou à direita do painel Barra de Atividade .

  • O Menu de Comandos é uma forma de utilizar diretamente as funcionalidades das ferramentas.

  • As páginas Definições podem ativar funcionalidades adicionais de ferramentas.

Ferramentas experimentais

O Microsoft Edge DevTools inclui potencialmente ferramentas adicionais se selecionar a caixa de marcar da experimentação em Experimentações de Definições de DevTools>. Por exemplo:

Mal-Intencionado Objetivo Artigo
Monitor de protocolo Apresenta as mensagens do protocolo DevTools que são enviadas e recebidas pelas DevTools para depurar a página inspecionada. Monitor de Protocolos em Funcionalidades experimentais.

Ferramentas da Barra de Atividade vs. Ferramentas de Vista Rápida

As ferramentas da Barra de Atividade são ferramentas que são abertas na Barra de Atividade (o painel superior) por predefinição. As ferramentas de Vista Rápida são ferramentas que são abertas no painel Vista Rápida (o painel inferior) por predefinição. Para mostrar ou ocultar o painel Vista Rápida : quando o foco estiver em DevTools, prima Esc.

Primeiro, o Menu de Comandos lista as ferramentas da Barra de Atividade (indicadas pela etiqueta Painel ) e, em seguida, as ferramentas de Vista Rápida :

O Menu de Comandos, a mostrar as ferramentas do Painel agrupadas e, em seguida, as ferramentas de Vista Rápida

Para mover uma ferramenta para a outra barra de ferramentas, clique com o botão direito do rato no separador da ferramenta e, em seguida, selecione Mover para a Vista Rápida inferior, Mover para a Vista Rápida lateral, Mover para a Barra de Atividade superior ou Mover para a Barra de Atividade à esquerda:

O menu de contexto de uma ferramenta na barra de ferramentas vista rápida, incluindo o comando

Para abrir o Menu de Comandos, prima Ctrl+Shift+P (Windows, Linux) ou Comando+Shift+P (macOS). Em alternativa, clique no botão Personalizar e controlar DevTools (ícone Personalizar) e, em seguida, selecione Executar comando.

Fechar separadores de ferramentas

Para fechar um separador de ferramentas numa barra de ferramentas, clique com o botão direito do rato no separador e, em seguida, selecione Remover da Barra de Atividade ou Remover da Vista Rápida:

O menu de contexto da ferramenta Rede na Barra de Atividade, incluindo o comando

As ferramentas Elementos, Consola e Origens são separadores permanentes e não podem ser fechadas ou movidas da Barra de Atividade para o painel Vista Rápida . Pode arrastar os respetivos separadores para os reordenar na Barra de Atividade.

A ferramenta Consola também é um separador permanente na barra de ferramentas Vista Rápida . Por outro lado, a ferramenta Problemas na barra de ferramentasvista rápida pode ser removida.

Restaurar os separadores de ferramentas predefinidos

Para restaurar todos os separadores de ferramentas predefinidos na Barra de Atividade e na Vista Rápida:

  1. Em DevTools, selecione Personalizar e controlar DevTools (personalizar e controlar ícone de DevTools) >Definições (ícone Definições) >Preferências.

  2. Clique no botão Restaurar predefinições e atualizar . O DevTools é reiniciado e os separadores predefinidos são apresentados em ambas as barras de ferramentas.

Confira também